CAS Protocol
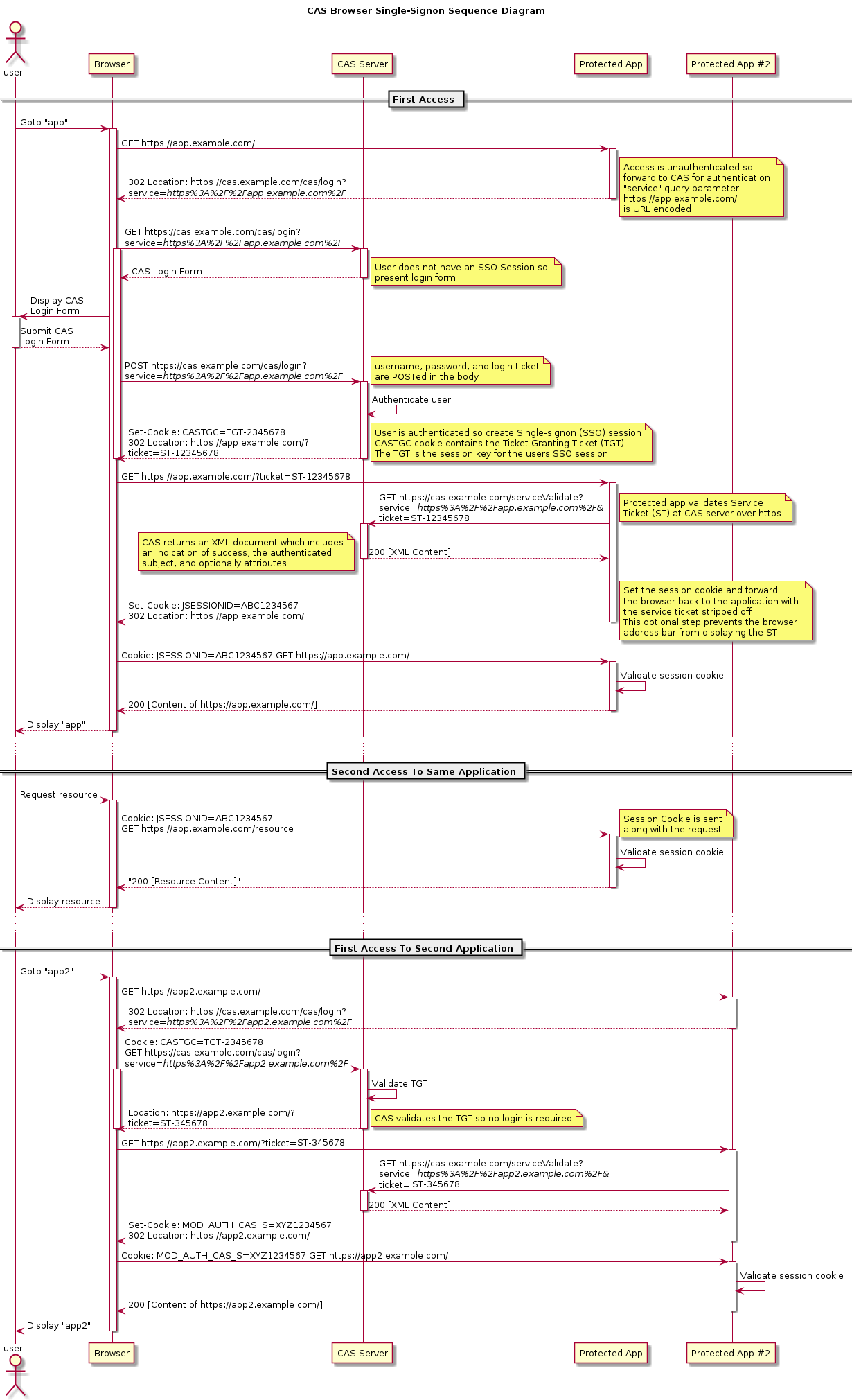
The CAS protocol is a simple and powerful ticket-based protocol. The complete protocol specification may be found here.
It involves one or many clients and one server. Clients are embedded in CASified applications (called “CAS services”) whereas the CAS server is a standalone component:
- The CAS server is responsible for authenticating users and granting accesses to applications
- The CAS clients protect the CAS applications and retrieve the identity of the granted users from the CAS server.
The key concepts are:
- The
TGT
(Ticket Granting Ticket), stored in theTGC
cookie, represents a SSO session for a user. - The
ST
(Service Ticket), transmitted as aGET
parameter in urls, stands for the access granted by the CAS server to the CASified application for a specific user.
Actuator Endpoints
The following endpoints are provided by CAS:
The following settings and properties are available from the CAS configuration catalog:
- Required
- Optional
- Signing & Encryption
- Hibernate & JDBC
- Email Servers
- Groovy Scripting
- LDAP & Active Directory
- Authentication
- Password Encoding
- Principal Transformation
- Password Policy
cas.monitor.endpoints.jdbc.password-encoder.encoding-algorithm=
The encoding algorithm to use such as
CAS Property:
|
1 |
cas.monitor.endpoints.jdbc.password-encoder.encoding-algorithm=... |
1
cas:
monitor:
endpoints:
jdbc:
password-encoder:
encoding-algorithm: "..."
1
java -Dcas.monitor.endpoints.jdbc.password-encoder.encoding-algorithm="..." -jar build/libs/cas.war
cas.war
with an embedded server container and can be found in the build/libs
directory. Note the placement of the system property which must be
specified before the CAS web application is launched.
1
2
3
export CAS_MONITOR_ENDPOINTS_JDBC_PASSWORD_ENCODER_ENCODING_ALGORITHM="..."
java -jar build/libs/cas.war
cas.war
with an embedded server container and can be found in the build/libs
directory.
1
java -jar build/libs/cas.war --cas.monitor.endpoints.jdbc.password-encoder.encoding-algorithm="..."
cas.war
with an embedded server container and can be found in the build/libs
directory.
cas.monitor.endpoints.jdbc.password-encoder.type=NONE
Define the password encoder type to use. Type may be specified as blank or NONE
to disable password encoding. It may also refer to a fully-qualified class name that implements the Spring Security's PasswordEncoder
interface if you wish you define your own encoder.
-
NONE
: No password encoding (i.e. plain-text) takes place. -
DEFAULT
: Use theDefaultPasswordEncoder
of CAS. For message-digest algorithms viacharacter-encoding
andencoding-algorithm
. -
BCRYPT
: Use theBCryptPasswordEncoder
based on the strength provided and an optional secret. -
SCRYPT
: Use theSCryptPasswordEncoder
. -
PBKDF2
: Use thePbkdf2PasswordEncoder
based on the strength provided and an optional secret. -
STANDARD
: Use theStandardPasswordEncoder
based on the secret provided. -
SSHA
: Use theLdapShaPasswordEncoder
supports Ldap SHA and SSHA (salted-SHA). The values are base-64 encoded and have the label {SHA} or {SSHA} prepended to the encoded hash. -
GLIBC_CRYPT
: Use theGlibcCryptPasswordEncoder
based on theencoding-algorithm
, strength provided and an optional secret. -
org.example.MyEncoder
: An implementation ofPasswordEncoder
of your own choosing. -
file:///path/to/script.groovy
: Path to a Groovy script charged with handling password encoding operations.
org.apereo.cas.configuration.model.core.authentication.PasswordEncoderProperties.
CAS Property: cas.monitor.endpoints.jdbc.password-encoder.type

When possible, properties should be stored in lower-case kebab format, such as cas.property-name=value
.
The only possible exception to this rule is when naming actuator endpoints; The name of the
actuator endpoints (i.e. ssoSessions
) MUST remain in camelCase mode.
.properties
files:
1
cas.monitor.endpoints.jdbc.password-encoder.type=NONE
1
cas:
monitor:
endpoints:
jdbc:
password-encoder:
type: "NONE"
1
java -Dcas.monitor.endpoints.jdbc.password-encoder.type="NONE" -jar build/libs/cas.war
cas.war
with an embedded server container and can be found in the build/libs
directory. Note the placement of the system property which must be
specified before the CAS web application is launched.
1
2
3
export CAS_MONITOR_ENDPOINTS_JDBC_PASSWORD_ENCODER_TYPE="NONE"
java -jar build/libs/cas.war
cas.war
with an embedded server container and can be found in the build/libs
directory.
1
java -jar build/libs/cas.war --cas.monitor.endpoints.jdbc.password-encoder.type="NONE"
cas.war
with an embedded server container and can be found in the build/libs
directory.
cas.monitor.endpoints.jdbc.driver-class=org.hsqldb.jdbcDriver
The JDBC driver used to connect to the database.
org.apereo.cas.configuration.model.core.monitor.JdbcSecurityActuatorEndpointsMonitorProperties.
CAS Property: cas.monitor.endpoints.jdbc.driver-class

When possible, properties should be stored in lower-case kebab format, such as cas.property-name=value
.
The only possible exception to this rule is when naming actuator endpoints; The name of the
actuator endpoints (i.e. ssoSessions
) MUST remain in camelCase mode.
.properties
files:
1
cas.monitor.endpoints.jdbc.driver-class=org.hsqldb.jdbcDriver
1
cas:
monitor:
endpoints:
jdbc:
driver-class: "org.hsqldb.jdbcDriver"
1
java -Dcas.monitor.endpoints.jdbc.driver-class="org.hsqldb.jdbcDriver" -jar build/libs/cas.war
cas.war
with an embedded server container and can be found in the build/libs
directory. Note the placement of the system property which must be
specified before the CAS web application is launched.
1
2
3
export CAS_MONITOR_ENDPOINTS_JDBC_DRIVER_CLASS="org.hsqldb.jdbcDriver"
java -jar build/libs/cas.war
cas.war
with an embedded server container and can be found in the build/libs
directory.
1
java -jar build/libs/cas.war --cas.monitor.endpoints.jdbc.driver-class="org.hsqldb.jdbcDriver"
cas.war
with an embedded server container and can be found in the build/libs
directory.
cas.monitor.endpoints.jdbc.password=
The database connection password.
org.apereo.cas.configuration.model.core.monitor.JdbcSecurityActuatorEndpointsMonitorProperties.
CAS Property: cas.monitor.endpoints.jdbc.password

When possible, properties should be stored in lower-case kebab format, such as cas.property-name=value
.
The only possible exception to this rule is when naming actuator endpoints; The name of the
actuator endpoints (i.e. ssoSessions
) MUST remain in camelCase mode.
.properties
files:
1
cas.monitor.endpoints.jdbc.password=...
1
cas:
monitor:
endpoints:
jdbc:
password: "..."
1
java -Dcas.monitor.endpoints.jdbc.password="..." -jar build/libs/cas.war
cas.war
with an embedded server container and can be found in the build/libs
directory. Note the placement of the system property which must be
specified before the CAS web application is launched.
1
2
3
export CAS_MONITOR_ENDPOINTS_JDBC_PASSWORD="..."
java -jar build/libs/cas.war
cas.war
with an embedded server container and can be found in the build/libs
directory.
1
java -jar build/libs/cas.war --cas.monitor.endpoints.jdbc.password="..."
cas.war
with an embedded server container and can be found in the build/libs
directory.
cas.monitor.endpoints.jdbc.url=jdbc:hsqldb:mem:cas-hsql-database
The database connection URL.
This setting supports the Spring Expression Language.
org.apereo.cas.configuration.model.core.monitor.JdbcSecurityActuatorEndpointsMonitorProperties.
CAS Property: cas.monitor.endpoints.jdbc.url

When possible, properties should be stored in lower-case kebab format, such as cas.property-name=value
.
The only possible exception to this rule is when naming actuator endpoints; The name of the
actuator endpoints (i.e. ssoSessions
) MUST remain in camelCase mode.
.properties
files:
1
cas.monitor.endpoints.jdbc.url=jdbc:hsqldb:mem:cas-hsql-database
1
cas:
monitor:
endpoints:
jdbc:
url: "jdbc:hsqldb:mem:cas-hsql-database"
1
java -Dcas.monitor.endpoints.jdbc.url="jdbc:hsqldb:mem:cas-hsql-database" -jar build/libs/cas.war
cas.war
with an embedded server container and can be found in the build/libs
directory. Note the placement of the system property which must be
specified before the CAS web application is launched.
1
2
3
export CAS_MONITOR_ENDPOINTS_JDBC_URL="jdbc:hsqldb:mem:cas-hsql-database"
java -jar build/libs/cas.war
cas.war
with an embedded server container and can be found in the build/libs
directory.
1
java -jar build/libs/cas.war --cas.monitor.endpoints.jdbc.url="jdbc:hsqldb:mem:cas-hsql-database"
cas.war
with an embedded server container and can be found in the build/libs
directory.
cas.monitor.endpoints.jdbc.user=sa
The database user.
The database user must have sufficient permissions to be able to handle schema changes and updates, when needed. org.apereo.cas.configuration.model.core.monitor.JdbcSecurityActuatorEndpointsMonitorProperties.
CAS Property: cas.monitor.endpoints.jdbc.user

When possible, properties should be stored in lower-case kebab format, such as cas.property-name=value
.
The only possible exception to this rule is when naming actuator endpoints; The name of the
actuator endpoints (i.e. ssoSessions
) MUST remain in camelCase mode.
.properties
files:
1
cas.monitor.endpoints.jdbc.user=sa
1
cas:
monitor:
endpoints:
jdbc:
user: "sa"
1
java -Dcas.monitor.endpoints.jdbc.user="sa" -jar build/libs/cas.war
cas.war
with an embedded server container and can be found in the build/libs
directory. Note the placement of the system property which must be
specified before the CAS web application is launched.
1
2
3
export CAS_MONITOR_ENDPOINTS_JDBC_USER="sa"
java -jar build/libs/cas.war
cas.war
with an embedded server container and can be found in the build/libs
directory.
1
java -jar build/libs/cas.war --cas.monitor.endpoints.jdbc.user="sa"
cas.war
with an embedded server container and can be found in the build/libs
directory.
cas.monitor.endpoints.jdbc.password-encoder.character-encoding=UTF-8
The encoding algorithm to use such as 'UTF-8'. Relevant when the type used is
CAS Property:
|
1 |
cas.monitor.endpoints.jdbc.password-encoder.character-encoding=UTF-8 |
1
cas:
monitor:
endpoints:
jdbc:
password-encoder:
character-encoding: "UTF-8"
1
java -Dcas.monitor.endpoints.jdbc.password-encoder.character-encoding="UTF-8" -jar build/libs/cas.war
cas.war
with an embedded server container and can be found in the build/libs
directory. Note the placement of the system property which must be
specified before the CAS web application is launched.
1
2
3
export CAS_MONITOR_ENDPOINTS_JDBC_PASSWORD_ENCODER_CHARACTER_ENCODING="UTF-8"
java -jar build/libs/cas.war
cas.war
with an embedded server container and can be found in the build/libs
directory.
1
java -jar build/libs/cas.war --cas.monitor.endpoints.jdbc.password-encoder.character-encoding="UTF-8"
cas.war
with an embedded server container and can be found in the build/libs
directory.
cas.monitor.endpoints.jdbc.password-encoder.hash-length=16
When used by PasswordEncoderTypes#ARGON2
, it indicates the hash strength/length.
org.apereo.cas.configuration.model.core.authentication.PasswordEncoderProperties.
CAS Property: cas.monitor.endpoints.jdbc.password-encoder.hash-length

When possible, properties should be stored in lower-case kebab format, such as cas.property-name=value
.
The only possible exception to this rule is when naming actuator endpoints; The name of the
actuator endpoints (i.e. ssoSessions
) MUST remain in camelCase mode.
.properties
files:
1
cas.monitor.endpoints.jdbc.password-encoder.hash-length=16
1
cas:
monitor:
endpoints:
jdbc:
password-encoder:
hash-length: "16"
1
java -Dcas.monitor.endpoints.jdbc.password-encoder.hash-length="16" -jar build/libs/cas.war
cas.war
with an embedded server container and can be found in the build/libs
directory. Note the placement of the system property which must be
specified before the CAS web application is launched.
1
2
3
export CAS_MONITOR_ENDPOINTS_JDBC_PASSWORD_ENCODER_HASH_LENGTH="16"
java -jar build/libs/cas.war
cas.war
with an embedded server container and can be found in the build/libs
directory.
1
java -jar build/libs/cas.war --cas.monitor.endpoints.jdbc.password-encoder.hash-length="16"
cas.war
with an embedded server container and can be found in the build/libs
directory.
cas.monitor.endpoints.jdbc.password-encoder.iterations=310000
When used by PasswordEncoderTypes#PBKDF2
, it indicates the required number of iterations.
org.apereo.cas.configuration.model.core.authentication.PasswordEncoderProperties.
CAS Property: cas.monitor.endpoints.jdbc.password-encoder.iterations

When possible, properties should be stored in lower-case kebab format, such as cas.property-name=value
.
The only possible exception to this rule is when naming actuator endpoints; The name of the
actuator endpoints (i.e. ssoSessions
) MUST remain in camelCase mode.
.properties
files:
1
cas.monitor.endpoints.jdbc.password-encoder.iterations=310000
1
cas:
monitor:
endpoints:
jdbc:
password-encoder:
iterations: "310000"
1
java -Dcas.monitor.endpoints.jdbc.password-encoder.iterations="310000" -jar build/libs/cas.war
cas.war
with an embedded server container and can be found in the build/libs
directory. Note the placement of the system property which must be
specified before the CAS web application is launched.
1
2
3
export CAS_MONITOR_ENDPOINTS_JDBC_PASSWORD_ENCODER_ITERATIONS="310000"
java -jar build/libs/cas.war
cas.war
with an embedded server container and can be found in the build/libs
directory.
1
java -jar build/libs/cas.war --cas.monitor.endpoints.jdbc.password-encoder.iterations="310000"
cas.war
with an embedded server container and can be found in the build/libs
directory.
cas.monitor.endpoints.jdbc.password-encoder.secret=
Secret to use with PasswordEncoderTypes#STANDARD
, PasswordEncoderTypes#PBKDF2
, PasswordEncoderTypes#BCRYPT
, PasswordEncoderTypes#GLIBC_CRYPT
password encoders. Secret usually is an optional setting.
org.apereo.cas.configuration.model.core.authentication.PasswordEncoderProperties.
CAS Property: cas.monitor.endpoints.jdbc.password-encoder.secret

When possible, properties should be stored in lower-case kebab format, such as cas.property-name=value
.
The only possible exception to this rule is when naming actuator endpoints; The name of the
actuator endpoints (i.e. ssoSessions
) MUST remain in camelCase mode.
.properties
files:
1
cas.monitor.endpoints.jdbc.password-encoder.secret=...
1
cas:
monitor:
endpoints:
jdbc:
password-encoder:
secret: "..."
1
java -Dcas.monitor.endpoints.jdbc.password-encoder.secret="..." -jar build/libs/cas.war
cas.war
with an embedded server container and can be found in the build/libs
directory. Note the placement of the system property which must be
specified before the CAS web application is launched.
1
2
3
export CAS_MONITOR_ENDPOINTS_JDBC_PASSWORD_ENCODER_SECRET="..."
java -jar build/libs/cas.war
cas.war
with an embedded server container and can be found in the build/libs
directory.
1
java -jar build/libs/cas.war --cas.monitor.endpoints.jdbc.password-encoder.secret="..."
cas.war
with an embedded server container and can be found in the build/libs
directory.
cas.monitor.endpoints.jdbc.password-encoder.strength=16
Strength or number of iterations to use for password hashing. Usually relevant when dealing with PasswordEncoderTypes#BCRYPT
, PasswordEncoderTypes#PBKDF2
or PasswordEncoderTypes#GLIBC_CRYPT
. When used by PasswordEncoderTypes#ARGON2
or PasswordEncoderTypes#PBKDF2
, it indicates the salt strength.
org.apereo.cas.configuration.model.core.authentication.PasswordEncoderProperties.
CAS Property: cas.monitor.endpoints.jdbc.password-encoder.strength

When possible, properties should be stored in lower-case kebab format, such as cas.property-name=value
.
The only possible exception to this rule is when naming actuator endpoints; The name of the
actuator endpoints (i.e. ssoSessions
) MUST remain in camelCase mode.
.properties
files:
1
cas.monitor.endpoints.jdbc.password-encoder.strength=16
1
cas:
monitor:
endpoints:
jdbc:
password-encoder:
strength: "16"
1
java -Dcas.monitor.endpoints.jdbc.password-encoder.strength="16" -jar build/libs/cas.war
cas.war
with an embedded server container and can be found in the build/libs
directory. Note the placement of the system property which must be
specified before the CAS web application is launched.
1
2
3
export CAS_MONITOR_ENDPOINTS_JDBC_PASSWORD_ENCODER_STRENGTH="16"
java -jar build/libs/cas.war
cas.war
with an embedded server container and can be found in the build/libs
directory.
1
java -jar build/libs/cas.war --cas.monitor.endpoints.jdbc.password-encoder.strength="16"
cas.war
with an embedded server container and can be found in the build/libs
directory.
cas.monitor.endpoints.jdbc.autocommit=false
The default auto-commit behavior of connections in the pool. Determined whether queries such as update/insert should be immediately executed without waiting for an underlying transaction.
org.apereo.cas.configuration.model.core.monitor.JdbcSecurityActuatorEndpointsMonitorProperties.
CAS Property: cas.monitor.endpoints.jdbc.autocommit

When possible, properties should be stored in lower-case kebab format, such as cas.property-name=value
.
The only possible exception to this rule is when naming actuator endpoints; The name of the
actuator endpoints (i.e. ssoSessions
) MUST remain in camelCase mode.
.properties
files:
1
cas.monitor.endpoints.jdbc.autocommit=...
1
cas:
monitor:
endpoints:
jdbc:
autocommit: "..."
1
java -Dcas.monitor.endpoints.jdbc.autocommit="..." -jar build/libs/cas.war
cas.war
with an embedded server container and can be found in the build/libs
directory. Note the placement of the system property which must be
specified before the CAS web application is launched.
1
2
3
export CAS_MONITOR_ENDPOINTS_JDBC_AUTOCOMMIT="..."
java -jar build/libs/cas.war
cas.war
with an embedded server container and can be found in the build/libs
directory.
1
java -jar build/libs/cas.war --cas.monitor.endpoints.jdbc.autocommit="..."
cas.war
with an embedded server container and can be found in the build/libs
directory.
cas.monitor.endpoints.jdbc.batch-size=100
A non-zero value enables use of JDBC2 batch updates by Hibernate. e.g. recommended values between 5 and 30.
org.apereo.cas.configuration.model.core.monitor.JdbcSecurityActuatorEndpointsMonitorProperties.
CAS Property: cas.monitor.endpoints.jdbc.batch-size

When possible, properties should be stored in lower-case kebab format, such as cas.property-name=value
.
The only possible exception to this rule is when naming actuator endpoints; The name of the
actuator endpoints (i.e. ssoSessions
) MUST remain in camelCase mode.
.properties
files:
1
cas.monitor.endpoints.jdbc.batch-size=100
1
cas:
monitor:
endpoints:
jdbc:
batch-size: "100"
1
java -Dcas.monitor.endpoints.jdbc.batch-size="100" -jar build/libs/cas.war
cas.war
with an embedded server container and can be found in the build/libs
directory. Note the placement of the system property which must be
specified before the CAS web application is launched.
1
2
3
export CAS_MONITOR_ENDPOINTS_JDBC_BATCH_SIZE="100"
java -jar build/libs/cas.war
cas.war
with an embedded server container and can be found in the build/libs
directory.
1
java -jar build/libs/cas.war --cas.monitor.endpoints.jdbc.batch-size="100"
cas.war
with an embedded server container and can be found in the build/libs
directory.
cas.monitor.endpoints.jdbc.connection-timeout=PT30S
Indicates the maximum number of milliseconds that the service can wait to obtain a connection.
This settings supports the
java.time.Duration
syntax [?].
org.apereo.cas.configuration.model.core.monitor.JdbcSecurityActuatorEndpointsMonitorProperties.
CAS Property: cas.monitor.endpoints.jdbc.connection-timeout

When possible, properties should be stored in lower-case kebab format, such as cas.property-name=value
.
The only possible exception to this rule is when naming actuator endpoints; The name of the
actuator endpoints (i.e. ssoSessions
) MUST remain in camelCase mode.
.properties
files:
1
cas.monitor.endpoints.jdbc.connection-timeout=PT30S
1
cas:
monitor:
endpoints:
jdbc:
connection-timeout: "PT30S"
1
java -Dcas.monitor.endpoints.jdbc.connection-timeout="PT30S" -jar build/libs/cas.war
cas.war
with an embedded server container and can be found in the build/libs
directory. Note the placement of the system property which must be
specified before the CAS web application is launched.
1
2
3
export CAS_MONITOR_ENDPOINTS_JDBC_CONNECTION_TIMEOUT="PT30S"
java -jar build/libs/cas.war
cas.war
with an embedded server container and can be found in the build/libs
directory.
1
java -jar build/libs/cas.war --cas.monitor.endpoints.jdbc.connection-timeout="PT30S"
cas.war
with an embedded server container and can be found in the build/libs
directory.
cas.monitor.endpoints.jdbc.data-source-name=
Attempts to do a JNDI data source look up for the data source name specified. Will attempt to locate the data source object as is.
org.apereo.cas.configuration.model.core.monitor.JdbcSecurityActuatorEndpointsMonitorProperties.
CAS Property: cas.monitor.endpoints.jdbc.data-source-name

When possible, properties should be stored in lower-case kebab format, such as cas.property-name=value
.
The only possible exception to this rule is when naming actuator endpoints; The name of the
actuator endpoints (i.e. ssoSessions
) MUST remain in camelCase mode.
.properties
files:
1
cas.monitor.endpoints.jdbc.data-source-name=...
1
cas:
monitor:
endpoints:
jdbc:
data-source-name: "..."
1
java -Dcas.monitor.endpoints.jdbc.data-source-name="..." -jar build/libs/cas.war
cas.war
with an embedded server container and can be found in the build/libs
directory. Note the placement of the system property which must be
specified before the CAS web application is launched.
1
2
3
export CAS_MONITOR_ENDPOINTS_JDBC_DATA_SOURCE_NAME="..."
java -jar build/libs/cas.war
cas.war
with an embedded server container and can be found in the build/libs
directory.
1
java -jar build/libs/cas.war --cas.monitor.endpoints.jdbc.data-source-name="..."
cas.war
with an embedded server container and can be found in the build/libs
directory.
cas.monitor.endpoints.jdbc.ddl-auto=update
Hibernate feature to automatically validate and exports DDL to the schema. By default, creates and drops the schema automatically when a session is starts and ends. Setting the value to validate
or none
may be more desirable for production, but any of the following options can be used:
-
validate
: Validate the schema, but make no changes to the database. -
update
: Update the schema. -
create
: Create the schema, destroying previous data. -
create-drop
: Drop the schema at the end of the session. -
none
: Do nothing.
create-drop
will result in the loss of all data as soon as CAS is started. For transient data like tickets this is probably not an issue, but in cases like the audit table important data could be lost. Using `update`, while safe for data, is confirmed to result in invalid database state. validate
or none
settings are likely the only safe options for production use. For more info, see this.
org.apereo.cas.configuration.model.core.monitor.JdbcSecurityActuatorEndpointsMonitorProperties.
CAS Property: cas.monitor.endpoints.jdbc.ddl-auto

When possible, properties should be stored in lower-case kebab format, such as cas.property-name=value
.
The only possible exception to this rule is when naming actuator endpoints; The name of the
actuator endpoints (i.e. ssoSessions
) MUST remain in camelCase mode.
.properties
files:
1
cas.monitor.endpoints.jdbc.ddl-auto=update
1
cas:
monitor:
endpoints:
jdbc:
ddl-auto: "update"
1
java -Dcas.monitor.endpoints.jdbc.ddl-auto="update" -jar build/libs/cas.war
cas.war
with an embedded server container and can be found in the build/libs
directory. Note the placement of the system property which must be
specified before the CAS web application is launched.
1
2
3
export CAS_MONITOR_ENDPOINTS_JDBC_DDL_AUTO="update"
java -jar build/libs/cas.war
cas.war
with an embedded server container and can be found in the build/libs
directory.
1
java -jar build/libs/cas.war --cas.monitor.endpoints.jdbc.ddl-auto="update"
cas.war
with an embedded server container and can be found in the build/libs
directory.
cas.monitor.endpoints.jdbc.default-catalog=
Qualifies unqualified table names with the given catalog in generated SQL.
org.apereo.cas.configuration.model.core.monitor.JdbcSecurityActuatorEndpointsMonitorProperties.
CAS Property: cas.monitor.endpoints.jdbc.default-catalog

When possible, properties should be stored in lower-case kebab format, such as cas.property-name=value
.
The only possible exception to this rule is when naming actuator endpoints; The name of the
actuator endpoints (i.e. ssoSessions
) MUST remain in camelCase mode.
.properties
files:
1
cas.monitor.endpoints.jdbc.default-catalog=...
1
cas:
monitor:
endpoints:
jdbc:
default-catalog: "..."
1
java -Dcas.monitor.endpoints.jdbc.default-catalog="..." -jar build/libs/cas.war
cas.war
with an embedded server container and can be found in the build/libs
directory. Note the placement of the system property which must be
specified before the CAS web application is launched.
1
2
3
export CAS_MONITOR_ENDPOINTS_JDBC_DEFAULT_CATALOG="..."
java -jar build/libs/cas.war
cas.war
with an embedded server container and can be found in the build/libs
directory.
1
java -jar build/libs/cas.war --cas.monitor.endpoints.jdbc.default-catalog="..."
cas.war
with an embedded server container and can be found in the build/libs
directory.
cas.monitor.endpoints.jdbc.default-schema=
Qualify unqualified table names with the given schema/tablespace in generated SQL.
org.apereo.cas.configuration.model.core.monitor.JdbcSecurityActuatorEndpointsMonitorProperties.
CAS Property: cas.monitor.endpoints.jdbc.default-schema

When possible, properties should be stored in lower-case kebab format, such as cas.property-name=value
.
The only possible exception to this rule is when naming actuator endpoints; The name of the
actuator endpoints (i.e. ssoSessions
) MUST remain in camelCase mode.
.properties
files:
1
cas.monitor.endpoints.jdbc.default-schema=...
1
cas:
monitor:
endpoints:
jdbc:
default-schema: "..."
1
java -Dcas.monitor.endpoints.jdbc.default-schema="..." -jar build/libs/cas.war
cas.war
with an embedded server container and can be found in the build/libs
directory. Note the placement of the system property which must be
specified before the CAS web application is launched.
1
2
3
export CAS_MONITOR_ENDPOINTS_JDBC_DEFAULT_SCHEMA="..."
java -jar build/libs/cas.war
cas.war
with an embedded server container and can be found in the build/libs
directory.
1
java -jar build/libs/cas.war --cas.monitor.endpoints.jdbc.default-schema="..."
cas.war
with an embedded server container and can be found in the build/libs
directory.
cas.monitor.endpoints.jdbc.dialect=org.hibernate.dialect.HSQLDialect
The database dialect is a configuration setting for platform independent software (JPA, Hibernate, etc) which allows such software to translate its generic SQL statements into vendor specific DDL, DML.
org.apereo.cas.configuration.model.core.monitor.JdbcSecurityActuatorEndpointsMonitorProperties.
CAS Property: cas.monitor.endpoints.jdbc.dialect

When possible, properties should be stored in lower-case kebab format, such as cas.property-name=value
.
The only possible exception to this rule is when naming actuator endpoints; The name of the
actuator endpoints (i.e. ssoSessions
) MUST remain in camelCase mode.
.properties
files:
1
cas.monitor.endpoints.jdbc.dialect=org.hibernate.dialect.HSQLDialect
1
cas:
monitor:
endpoints:
jdbc:
dialect: "org.hibernate.dialect.HSQLDialect"
1
java -Dcas.monitor.endpoints.jdbc.dialect="org.hibernate.dialect.HSQLDialect" -jar build/libs/cas.war
cas.war
with an embedded server container and can be found in the build/libs
directory. Note the placement of the system property which must be
specified before the CAS web application is launched.
1
2
3
export CAS_MONITOR_ENDPOINTS_JDBC_DIALECT="org.hibernate.dialect.HSQLDialect"
java -jar build/libs/cas.war
cas.war
with an embedded server container and can be found in the build/libs
directory.
1
java -jar build/libs/cas.war --cas.monitor.endpoints.jdbc.dialect="org.hibernate.dialect.HSQLDialect"
cas.war
with an embedded server container and can be found in the build/libs
directory.
cas.monitor.endpoints.jdbc.fail-fast-timeout=1
Set the pool initialization failure timeout.
- Any value greater than zero will be treated as a timeout for pool initialization. The calling thread will be blocked from continuing until a successful connection to the database, or until the timeout is reached. If the timeout is reached, then a
PoolInitializationException
will be thrown. - A value of zero will not prevent the pool from starting in the case that a connection cannot be obtained. However, upon start the pool will attempt to obtain a connection and validate that the
connectionTestQuery
andconnectionInitSql
are valid. If those validations fail, an exception will be thrown. If a connection cannot be obtained, the validation is skipped and the pool will start and continue to try to obtain connections in the background. This can mean that callers toDataSource#getConnection()
may encounter exceptions. - A value less than zero will not bypass any connection attempt and validation during startup, and therefore the pool will start immediately. The pool will continue to try to obtain connections in the background. This can mean that callers to
DataSource#getConnection()
may encounter exceptions.
connectionTimeout
or validationTimeout
; they will be honored before this timeout is applied. The default value is one millisecond.
org.apereo.cas.configuration.model.core.monitor.JdbcSecurityActuatorEndpointsMonitorProperties.
CAS Property: cas.monitor.endpoints.jdbc.fail-fast-timeout

When possible, properties should be stored in lower-case kebab format, such as cas.property-name=value
.
The only possible exception to this rule is when naming actuator endpoints; The name of the
actuator endpoints (i.e. ssoSessions
) MUST remain in camelCase mode.
.properties
files:
1
cas.monitor.endpoints.jdbc.fail-fast-timeout=1
1
cas:
monitor:
endpoints:
jdbc:
fail-fast-timeout: "1"
1
java -Dcas.monitor.endpoints.jdbc.fail-fast-timeout="1" -jar build/libs/cas.war
cas.war
with an embedded server container and can be found in the build/libs
directory. Note the placement of the system property which must be
specified before the CAS web application is launched.
1
2
3
export CAS_MONITOR_ENDPOINTS_JDBC_FAIL_FAST_TIMEOUT="1"
java -jar build/libs/cas.war
cas.war
with an embedded server container and can be found in the build/libs
directory.
1
java -jar build/libs/cas.war --cas.monitor.endpoints.jdbc.fail-fast-timeout="1"
cas.war
with an embedded server container and can be found in the build/libs
directory.
cas.monitor.endpoints.jdbc.fetch-size=100
Used to specify number of rows to be fetched in a select query.
org.apereo.cas.configuration.model.core.monitor.JdbcSecurityActuatorEndpointsMonitorProperties.
CAS Property: cas.monitor.endpoints.jdbc.fetch-size

When possible, properties should be stored in lower-case kebab format, such as cas.property-name=value
.
The only possible exception to this rule is when naming actuator endpoints; The name of the
actuator endpoints (i.e. ssoSessions
) MUST remain in camelCase mode.
.properties
files:
1
cas.monitor.endpoints.jdbc.fetch-size=100
1
cas:
monitor:
endpoints:
jdbc:
fetch-size: "100"
1
java -Dcas.monitor.endpoints.jdbc.fetch-size="100" -jar build/libs/cas.war
cas.war
with an embedded server container and can be found in the build/libs
directory. Note the placement of the system property which must be
specified before the CAS web application is launched.
1
2
3
export CAS_MONITOR_ENDPOINTS_JDBC_FETCH_SIZE="100"
java -jar build/libs/cas.war
cas.war
with an embedded server container and can be found in the build/libs
directory.
1
java -jar build/libs/cas.war --cas.monitor.endpoints.jdbc.fetch-size="100"
cas.war
with an embedded server container and can be found in the build/libs
directory.
cas.monitor.endpoints.jdbc.generate-statistics=false
Allow hibernate to generate query statistics.
org.apereo.cas.configuration.model.core.monitor.JdbcSecurityActuatorEndpointsMonitorProperties.
CAS Property: cas.monitor.endpoints.jdbc.generate-statistics

When possible, properties should be stored in lower-case kebab format, such as cas.property-name=value
.
The only possible exception to this rule is when naming actuator endpoints; The name of the
actuator endpoints (i.e. ssoSessions
) MUST remain in camelCase mode.
.properties
files:
1
cas.monitor.endpoints.jdbc.generate-statistics=...
1
cas:
monitor:
endpoints:
jdbc:
generate-statistics: "..."
1
java -Dcas.monitor.endpoints.jdbc.generate-statistics="..." -jar build/libs/cas.war
cas.war
with an embedded server container and can be found in the build/libs
directory. Note the placement of the system property which must be
specified before the CAS web application is launched.
1
2
3
export CAS_MONITOR_ENDPOINTS_JDBC_GENERATE_STATISTICS="..."
java -jar build/libs/cas.war
cas.war
with an embedded server container and can be found in the build/libs
directory.
1
java -jar build/libs/cas.war --cas.monitor.endpoints.jdbc.generate-statistics="..."
cas.war
with an embedded server container and can be found in the build/libs
directory.
cas.monitor.endpoints.jdbc.health-query=
The SQL query to be executed to test the validity of connections. This is for "legacy" databases that do not support the JDBC4 Connection.isValid()
API.
org.apereo.cas.configuration.model.core.monitor.JdbcSecurityActuatorEndpointsMonitorProperties.
CAS Property: cas.monitor.endpoints.jdbc.health-query

When possible, properties should be stored in lower-case kebab format, such as cas.property-name=value
.
The only possible exception to this rule is when naming actuator endpoints; The name of the
actuator endpoints (i.e. ssoSessions
) MUST remain in camelCase mode.
.properties
files:
1
cas.monitor.endpoints.jdbc.health-query=...
1
cas:
monitor:
endpoints:
jdbc:
health-query: "..."
1
java -Dcas.monitor.endpoints.jdbc.health-query="..." -jar build/libs/cas.war
cas.war
with an embedded server container and can be found in the build/libs
directory. Note the placement of the system property which must be
specified before the CAS web application is launched.
1
2
3
export CAS_MONITOR_ENDPOINTS_JDBC_HEALTH_QUERY="..."
java -jar build/libs/cas.war
cas.war
with an embedded server container and can be found in the build/libs
directory.
1
java -jar build/libs/cas.war --cas.monitor.endpoints.jdbc.health-query="..."
cas.war
with an embedded server container and can be found in the build/libs
directory.
cas.monitor.endpoints.jdbc.idle-timeout=PT10M
Controls the maximum amount of time that a connection is allowed to sit idle in the pool.
This settings supports the
java.time.Duration
syntax [?].
org.apereo.cas.configuration.model.core.monitor.JdbcSecurityActuatorEndpointsMonitorProperties.
CAS Property: cas.monitor.endpoints.jdbc.idle-timeout

When possible, properties should be stored in lower-case kebab format, such as cas.property-name=value
.
The only possible exception to this rule is when naming actuator endpoints; The name of the
actuator endpoints (i.e. ssoSessions
) MUST remain in camelCase mode.
.properties
files:
1
cas.monitor.endpoints.jdbc.idle-timeout=PT10M
1
cas:
monitor:
endpoints:
jdbc:
idle-timeout: "PT10M"
1
java -Dcas.monitor.endpoints.jdbc.idle-timeout="PT10M" -jar build/libs/cas.war
cas.war
with an embedded server container and can be found in the build/libs
directory. Note the placement of the system property which must be
specified before the CAS web application is launched.
1
2
3
export CAS_MONITOR_ENDPOINTS_JDBC_IDLE_TIMEOUT="PT10M"
java -jar build/libs/cas.war
cas.war
with an embedded server container and can be found in the build/libs
directory.
1
java -jar build/libs/cas.war --cas.monitor.endpoints.jdbc.idle-timeout="PT10M"
cas.war
with an embedded server container and can be found in the build/libs
directory.
cas.monitor.endpoints.jdbc.isolate-internal-queries=false
This property determines whether data source isolates internal pool queries, such as the connection alive test, in their own transaction.
Since these are typically read-only queries, it is rarely necessary to encapsulate them in their own transaction. This property only applies if#autocommit
is disabled.
org.apereo.cas.configuration.model.core.monitor.JdbcSecurityActuatorEndpointsMonitorProperties.
CAS Property: cas.monitor.endpoints.jdbc.isolate-internal-queries

When possible, properties should be stored in lower-case kebab format, such as cas.property-name=value
.
The only possible exception to this rule is when naming actuator endpoints; The name of the
actuator endpoints (i.e. ssoSessions
) MUST remain in camelCase mode.
.properties
files:
1
cas.monitor.endpoints.jdbc.isolate-internal-queries=...
1
cas:
monitor:
endpoints:
jdbc:
isolate-internal-queries: "..."
1
java -Dcas.monitor.endpoints.jdbc.isolate-internal-queries="..." -jar build/libs/cas.war
cas.war
with an embedded server container and can be found in the build/libs
directory. Note the placement of the system property which must be
specified before the CAS web application is launched.
1
2
3
export CAS_MONITOR_ENDPOINTS_JDBC_ISOLATE_INTERNAL_QUERIES="..."
java -jar build/libs/cas.war
cas.war
with an embedded server container and can be found in the build/libs
directory.
1
java -jar build/libs/cas.war --cas.monitor.endpoints.jdbc.isolate-internal-queries="..."
cas.war
with an embedded server container and can be found in the build/libs
directory.
cas.monitor.endpoints.jdbc.isolation-level-name=ISOLATION_READ_COMMITTED
Defines the isolation level for transactions. @see org.springframework.transaction.TransactionDefinition
org.apereo.cas.configuration.model.core.monitor.JdbcSecurityActuatorEndpointsMonitorProperties.
CAS Property: cas.monitor.endpoints.jdbc.isolation-level-name

When possible, properties should be stored in lower-case kebab format, such as cas.property-name=value
.
The only possible exception to this rule is when naming actuator endpoints; The name of the
actuator endpoints (i.e. ssoSessions
) MUST remain in camelCase mode.
.properties
files:
1
cas.monitor.endpoints.jdbc.isolation-level-name=ISOLATION_READ_COMMITTED
1
cas:
monitor:
endpoints:
jdbc:
isolation-level-name: "ISOLATION_READ_COMMITTED"
1
java -Dcas.monitor.endpoints.jdbc.isolation-level-name="ISOLATION_READ_COMMITTED" -jar build/libs/cas.war
cas.war
with an embedded server container and can be found in the build/libs
directory. Note the placement of the system property which must be
specified before the CAS web application is launched.
1
2
3
export CAS_MONITOR_ENDPOINTS_JDBC_ISOLATION_LEVEL_NAME="ISOLATION_READ_COMMITTED"
java -jar build/libs/cas.war
cas.war
with an embedded server container and can be found in the build/libs
directory.
1
java -jar build/libs/cas.war --cas.monitor.endpoints.jdbc.isolation-level-name="ISOLATION_READ_COMMITTED"
cas.war
with an embedded server container and can be found in the build/libs
directory.
cas.monitor.endpoints.jdbc.leak-threshold=PT6S
Controls the amount of time that a connection can be out of the pool before a message is logged indicating a possible connection leak.
This settings supports the
java.time.Duration
syntax [?].
org.apereo.cas.configuration.model.core.monitor.JdbcSecurityActuatorEndpointsMonitorProperties.
CAS Property: cas.monitor.endpoints.jdbc.leak-threshold

When possible, properties should be stored in lower-case kebab format, such as cas.property-name=value
.
The only possible exception to this rule is when naming actuator endpoints; The name of the
actuator endpoints (i.e. ssoSessions
) MUST remain in camelCase mode.
.properties
files:
1
cas.monitor.endpoints.jdbc.leak-threshold=PT6S
1
cas:
monitor:
endpoints:
jdbc:
leak-threshold: "PT6S"
1
java -Dcas.monitor.endpoints.jdbc.leak-threshold="PT6S" -jar build/libs/cas.war
cas.war
with an embedded server container and can be found in the build/libs
directory. Note the placement of the system property which must be
specified before the CAS web application is launched.
1
2
3
export CAS_MONITOR_ENDPOINTS_JDBC_LEAK_THRESHOLD="PT6S"
java -jar build/libs/cas.war
cas.war
with an embedded server container and can be found in the build/libs
directory.
1
java -jar build/libs/cas.war --cas.monitor.endpoints.jdbc.leak-threshold="PT6S"
cas.war
with an embedded server container and can be found in the build/libs
directory.
cas.monitor.endpoints.jdbc.physical-naming-strategy-class-name=org.apereo.cas.hibernate.CasHibernatePhysicalNamingStrategy
Fully-qualified name of the class that can control the physical naming strategy of hibernate.
org.apereo.cas.configuration.model.core.monitor.JdbcSecurityActuatorEndpointsMonitorProperties.
CAS Property: cas.monitor.endpoints.jdbc.physical-naming-strategy-class-name

When possible, properties should be stored in lower-case kebab format, such as cas.property-name=value
.
The only possible exception to this rule is when naming actuator endpoints; The name of the
actuator endpoints (i.e. ssoSessions
) MUST remain in camelCase mode.
.properties
files:
1
cas.monitor.endpoints.jdbc.physical-naming-strategy-class-name=org.apereo.cas.hibernate.CasHibernatePhysicalNamingStrategy
1
cas:
monitor:
endpoints:
jdbc:
physical-naming-strategy-class-name: "org.apereo.cas.hibernate.CasHibernatePhysicalNamingStrategy"
1
java -Dcas.monitor.endpoints.jdbc.physical-naming-strategy-class-name="org.apereo.cas.hibernate.CasHibernatePhysicalNamingStrategy" -jar build/libs/cas.war
cas.war
with an embedded server container and can be found in the build/libs
directory. Note the placement of the system property which must be
specified before the CAS web application is launched.
1
2
3
export CAS_MONITOR_ENDPOINTS_JDBC_PHYSICAL_NAMING_STRATEGY_CLASS_NAME="org.apereo.cas.hibernate.CasHibernatePhysicalNamingStrategy"
java -jar build/libs/cas.war
cas.war
with an embedded server container and can be found in the build/libs
directory.
1
java -jar build/libs/cas.war --cas.monitor.endpoints.jdbc.physical-naming-strategy-class-name="org.apereo.cas.hibernate.CasHibernatePhysicalNamingStrategy"
cas.war
with an embedded server container and can be found in the build/libs
directory.
cas.monitor.endpoints.jdbc.propagation-behavior-name=PROPAGATION_REQUIRED
Defines the propagation behavior for transactions. @see org.springframework.transaction.TransactionDefinition
org.apereo.cas.configuration.model.core.monitor.JdbcSecurityActuatorEndpointsMonitorProperties.
CAS Property: cas.monitor.endpoints.jdbc.propagation-behavior-name

When possible, properties should be stored in lower-case kebab format, such as cas.property-name=value
.
The only possible exception to this rule is when naming actuator endpoints; The name of the
actuator endpoints (i.e. ssoSessions
) MUST remain in camelCase mode.
.properties
files:
1
cas.monitor.endpoints.jdbc.propagation-behavior-name=PROPAGATION_REQUIRED
1
cas:
monitor:
endpoints:
jdbc:
propagation-behavior-name: "PROPAGATION_REQUIRED"
1
java -Dcas.monitor.endpoints.jdbc.propagation-behavior-name="PROPAGATION_REQUIRED" -jar build/libs/cas.war
cas.war
with an embedded server container and can be found in the build/libs
directory. Note the placement of the system property which must be
specified before the CAS web application is launched.
1
2
3
export CAS_MONITOR_ENDPOINTS_JDBC_PROPAGATION_BEHAVIOR_NAME="PROPAGATION_REQUIRED"
java -jar build/libs/cas.war
cas.war
with an embedded server container and can be found in the build/libs
directory.
1
java -jar build/libs/cas.war --cas.monitor.endpoints.jdbc.propagation-behavior-name="PROPAGATION_REQUIRED"
cas.war
with an embedded server container and can be found in the build/libs
directory.
cas.monitor.endpoints.jdbc.properties=
Additional settings provided by Hibernate (or the connection provider) in form of key-value pairs.
org.apereo.cas.configuration.model.core.monitor.JdbcSecurityActuatorEndpointsMonitorProperties.
CAS Property: cas.monitor.endpoints.jdbc.properties

When possible, properties should be stored in lower-case kebab format, such as cas.property-name=value
.
The only possible exception to this rule is when naming actuator endpoints; The name of the
actuator endpoints (i.e. ssoSessions
) MUST remain in camelCase mode.
.properties
files:
1
cas.monitor.endpoints.jdbc.properties=...
1
cas:
monitor:
endpoints:
jdbc:
properties: "..."
1
java -Dcas.monitor.endpoints.jdbc.properties="..." -jar build/libs/cas.war
cas.war
with an embedded server container and can be found in the build/libs
directory. Note the placement of the system property which must be
specified before the CAS web application is launched.
1
2
3
export CAS_MONITOR_ENDPOINTS_JDBC_PROPERTIES="..."
java -jar build/libs/cas.war
cas.war
with an embedded server container and can be found in the build/libs
directory.
1
java -jar build/libs/cas.war --cas.monitor.endpoints.jdbc.properties="..."
cas.war
with an embedded server container and can be found in the build/libs
directory.
cas.monitor.endpoints.jdbc.query=
Query to execute in order to authenticate users via JDBC. Example: SELECT username,password,enabled FROM users WHERE username=?
org.apereo.cas.configuration.model.core.monitor.JdbcSecurityActuatorEndpointsMonitorProperties.
CAS Property: cas.monitor.endpoints.jdbc.query

When possible, properties should be stored in lower-case kebab format, such as cas.property-name=value
.
The only possible exception to this rule is when naming actuator endpoints; The name of the
actuator endpoints (i.e. ssoSessions
) MUST remain in camelCase mode.
.properties
files:
1
cas.monitor.endpoints.jdbc.query=...
1
cas:
monitor:
endpoints:
jdbc:
query: "..."
1
java -Dcas.monitor.endpoints.jdbc.query="..." -jar build/libs/cas.war
cas.war
with an embedded server container and can be found in the build/libs
directory. Note the placement of the system property which must be
specified before the CAS web application is launched.
1
2
3
export CAS_MONITOR_ENDPOINTS_JDBC_QUERY="..."
java -jar build/libs/cas.war
cas.war
with an embedded server container and can be found in the build/libs
directory.
1
java -jar build/libs/cas.war --cas.monitor.endpoints.jdbc.query="..."
cas.war
with an embedded server container and can be found in the build/libs
directory.
cas.monitor.endpoints.jdbc.read-only=false
Configures the Connections to be added to the pool as read-only Connections.
org.apereo.cas.configuration.model.core.monitor.JdbcSecurityActuatorEndpointsMonitorProperties.
CAS Property: cas.monitor.endpoints.jdbc.read-only

When possible, properties should be stored in lower-case kebab format, such as cas.property-name=value
.
The only possible exception to this rule is when naming actuator endpoints; The name of the
actuator endpoints (i.e. ssoSessions
) MUST remain in camelCase mode.
.properties
files:
1
cas.monitor.endpoints.jdbc.read-only=...
1
cas:
monitor:
endpoints:
jdbc:
read-only: "..."
1
java -Dcas.monitor.endpoints.jdbc.read-only="..." -jar build/libs/cas.war
cas.war
with an embedded server container and can be found in the build/libs
directory. Note the placement of the system property which must be
specified before the CAS web application is launched.
1
2
3
export CAS_MONITOR_ENDPOINTS_JDBC_READ_ONLY="..."
java -jar build/libs/cas.war
cas.war
with an embedded server container and can be found in the build/libs
directory.
1
java -jar build/libs/cas.war --cas.monitor.endpoints.jdbc.read-only="..."
cas.war
with an embedded server container and can be found in the build/libs
directory.
cas.monitor.endpoints.jdbc.role-prefix=
Prefix to add to the role.
org.apereo.cas.configuration.model.core.monitor.JdbcSecurityActuatorEndpointsMonitorProperties.
CAS Property: cas.monitor.endpoints.jdbc.role-prefix

When possible, properties should be stored in lower-case kebab format, such as cas.property-name=value
.
The only possible exception to this rule is when naming actuator endpoints; The name of the
actuator endpoints (i.e. ssoSessions
) MUST remain in camelCase mode.
.properties
files:
1
cas.monitor.endpoints.jdbc.role-prefix=...
1
cas:
monitor:
endpoints:
jdbc:
role-prefix: "..."
1
java -Dcas.monitor.endpoints.jdbc.role-prefix="..." -jar build/libs/cas.war
cas.war
with an embedded server container and can be found in the build/libs
directory. Note the placement of the system property which must be
specified before the CAS web application is launched.
1
2
3
export CAS_MONITOR_ENDPOINTS_JDBC_ROLE_PREFIX="..."
java -jar build/libs/cas.war
cas.war
with an embedded server container and can be found in the build/libs
directory.
1
java -jar build/libs/cas.war --cas.monitor.endpoints.jdbc.role-prefix="..."
cas.war
with an embedded server container and can be found in the build/libs
directory.
cas.monitor.endpoints.jdbc.pool.keep-alive-time=0
This property controls the keepalive interval for a connection in the pool. An in-use connection will never be tested by the keepalive thread, only when it is idle will it be tested. Default is zero, which disables this feature.
This settings supports the
java.time.Duration
syntax [?].
org.apereo.cas.configuration.model.support.ConnectionPoolingProperties.
CAS Property: cas.monitor.endpoints.jdbc.pool.keep-alive-time

When possible, properties should be stored in lower-case kebab format, such as cas.property-name=value
.
The only possible exception to this rule is when naming actuator endpoints; The name of the
actuator endpoints (i.e. ssoSessions
) MUST remain in camelCase mode.
.properties
files:
1
cas.monitor.endpoints.jdbc.pool.keep-alive-time=0
1
cas:
monitor:
endpoints:
jdbc:
pool:
keep-alive-time: "0"
1
java -Dcas.monitor.endpoints.jdbc.pool.keep-alive-time="0" -jar build/libs/cas.war
cas.war
with an embedded server container and can be found in the build/libs
directory. Note the placement of the system property which must be
specified before the CAS web application is launched.
1
2
3
export CAS_MONITOR_ENDPOINTS_JDBC_POOL_KEEP_ALIVE_TIME="0"
java -jar build/libs/cas.war
cas.war
with an embedded server container and can be found in the build/libs
directory.
1
java -jar build/libs/cas.war --cas.monitor.endpoints.jdbc.pool.keep-alive-time="0"
cas.war
with an embedded server container and can be found in the build/libs
directory.
cas.monitor.endpoints.jdbc.pool.max-size=18
Controls the maximum number of connections to keep in the pool, including both idle and in-use connections.
org.apereo.cas.configuration.model.support.ConnectionPoolingProperties.
CAS Property: cas.monitor.endpoints.jdbc.pool.max-size

When possible, properties should be stored in lower-case kebab format, such as cas.property-name=value
.
The only possible exception to this rule is when naming actuator endpoints; The name of the
actuator endpoints (i.e. ssoSessions
) MUST remain in camelCase mode.
.properties
files:
1
cas.monitor.endpoints.jdbc.pool.max-size=18
1
cas:
monitor:
endpoints:
jdbc:
pool:
max-size: "18"
1
java -Dcas.monitor.endpoints.jdbc.pool.max-size="18" -jar build/libs/cas.war
cas.war
with an embedded server container and can be found in the build/libs
directory. Note the placement of the system property which must be
specified before the CAS web application is launched.
1
2
3
export CAS_MONITOR_ENDPOINTS_JDBC_POOL_MAX_SIZE="18"
java -jar build/libs/cas.war
cas.war
with an embedded server container and can be found in the build/libs
directory.
1
java -jar build/libs/cas.war --cas.monitor.endpoints.jdbc.pool.max-size="18"
cas.war
with an embedded server container and can be found in the build/libs
directory.
cas.monitor.endpoints.jdbc.pool.max-wait=PT2S
Sets the maximum time in seconds that this data source will wait while attempting to connect to a database.
A value of zero specifies that the timeout is the default system timeout if there is one; otherwise, it specifies that there is no timeout. This settings supports the
java.time.Duration
syntax [?].
org.apereo.cas.configuration.model.support.ConnectionPoolingProperties.
CAS Property: cas.monitor.endpoints.jdbc.pool.max-wait

When possible, properties should be stored in lower-case kebab format, such as cas.property-name=value
.
The only possible exception to this rule is when naming actuator endpoints; The name of the
actuator endpoints (i.e. ssoSessions
) MUST remain in camelCase mode.
.properties
files:
1
cas.monitor.endpoints.jdbc.pool.max-wait=PT2S
1
cas:
monitor:
endpoints:
jdbc:
pool:
max-wait: "PT2S"
1
java -Dcas.monitor.endpoints.jdbc.pool.max-wait="PT2S" -jar build/libs/cas.war
cas.war
with an embedded server container and can be found in the build/libs
directory. Note the placement of the system property which must be
specified before the CAS web application is launched.
1
2
3
export CAS_MONITOR_ENDPOINTS_JDBC_POOL_MAX_WAIT="PT2S"
java -jar build/libs/cas.war
cas.war
with an embedded server container and can be found in the build/libs
directory.
1
java -jar build/libs/cas.war --cas.monitor.endpoints.jdbc.pool.max-wait="PT2S"
cas.war
with an embedded server container and can be found in the build/libs
directory.
cas.monitor.endpoints.jdbc.pool.maximum-lifetime=PT10M
This property controls the maximum lifetime of a connection in the pool. When a connection reaches this timeout, even if recently used, it will be retired from the pool. An in-use connection will never be retired, only when it is idle will it be removed.
This settings supports the
java.time.Duration
syntax [?].
org.apereo.cas.configuration.model.support.ConnectionPoolingProperties.
CAS Property: cas.monitor.endpoints.jdbc.pool.maximum-lifetime

When possible, properties should be stored in lower-case kebab format, such as cas.property-name=value
.
The only possible exception to this rule is when naming actuator endpoints; The name of the
actuator endpoints (i.e. ssoSessions
) MUST remain in camelCase mode.
.properties
files:
1
cas.monitor.endpoints.jdbc.pool.maximum-lifetime=PT10M
1
cas:
monitor:
endpoints:
jdbc:
pool:
maximum-lifetime: "PT10M"
1
java -Dcas.monitor.endpoints.jdbc.pool.maximum-lifetime="PT10M" -jar build/libs/cas.war
cas.war
with an embedded server container and can be found in the build/libs
directory. Note the placement of the system property which must be
specified before the CAS web application is launched.
1
2
3
export CAS_MONITOR_ENDPOINTS_JDBC_POOL_MAXIMUM_LIFETIME="PT10M"
java -jar build/libs/cas.war
cas.war
with an embedded server container and can be found in the build/libs
directory.
1
java -jar build/libs/cas.war --cas.monitor.endpoints.jdbc.pool.maximum-lifetime="PT10M"
cas.war
with an embedded server container and can be found in the build/libs
directory.
cas.monitor.endpoints.jdbc.pool.min-size=6
Controls the minimum size that the pool is allowed to reach, including both idle and in-use connections.
org.apereo.cas.configuration.model.support.ConnectionPoolingProperties.
CAS Property: cas.monitor.endpoints.jdbc.pool.min-size

When possible, properties should be stored in lower-case kebab format, such as cas.property-name=value
.
The only possible exception to this rule is when naming actuator endpoints; The name of the
actuator endpoints (i.e. ssoSessions
) MUST remain in camelCase mode.
.properties
files:
1
cas.monitor.endpoints.jdbc.pool.min-size=6
1
cas:
monitor:
endpoints:
jdbc:
pool:
min-size: "6"
1
java -Dcas.monitor.endpoints.jdbc.pool.min-size="6" -jar build/libs/cas.war
cas.war
with an embedded server container and can be found in the build/libs
directory. Note the placement of the system property which must be
specified before the CAS web application is launched.
1
2
3
export CAS_MONITOR_ENDPOINTS_JDBC_POOL_MIN_SIZE="6"
java -jar build/libs/cas.war
cas.war
with an embedded server container and can be found in the build/libs
directory.
1
java -jar build/libs/cas.war --cas.monitor.endpoints.jdbc.pool.min-size="6"
cas.war
with an embedded server container and can be found in the build/libs
directory.
cas.monitor.endpoints.jdbc.pool.name=
Set the name of the connection pool. This is primarily used for the MBean to uniquely identify the pool configuration.
org.apereo.cas.configuration.model.support.ConnectionPoolingProperties.
CAS Property: cas.monitor.endpoints.jdbc.pool.name

When possible, properties should be stored in lower-case kebab format, such as cas.property-name=value
.
The only possible exception to this rule is when naming actuator endpoints; The name of the
actuator endpoints (i.e. ssoSessions
) MUST remain in camelCase mode.
.properties
files:
1
cas.monitor.endpoints.jdbc.pool.name=...
1
cas:
monitor:
endpoints:
jdbc:
pool:
name: "..."
1
java -Dcas.monitor.endpoints.jdbc.pool.name="..." -jar build/libs/cas.war
cas.war
with an embedded server container and can be found in the build/libs
directory. Note the placement of the system property which must be
specified before the CAS web application is launched.
1
2
3
export CAS_MONITOR_ENDPOINTS_JDBC_POOL_NAME="..."
java -jar build/libs/cas.war
cas.war
with an embedded server container and can be found in the build/libs
directory.
1
java -jar build/libs/cas.war --cas.monitor.endpoints.jdbc.pool.name="..."
cas.war
with an embedded server container and can be found in the build/libs
directory.
cas.monitor.endpoints.jdbc.pool.suspension=false
Whether or not pool suspension is allowed.
There is a performance impact when pool suspension is enabled. Unless you need it (for a redundancy system for example) do not enable it. org.apereo.cas.configuration.model.support.ConnectionPoolingProperties.
CAS Property: cas.monitor.endpoints.jdbc.pool.suspension

When possible, properties should be stored in lower-case kebab format, such as cas.property-name=value
.
The only possible exception to this rule is when naming actuator endpoints; The name of the
actuator endpoints (i.e. ssoSessions
) MUST remain in camelCase mode.
.properties
files:
1
cas.monitor.endpoints.jdbc.pool.suspension=...
1
cas:
monitor:
endpoints:
jdbc:
pool:
suspension: "..."
1
java -Dcas.monitor.endpoints.jdbc.pool.suspension="..." -jar build/libs/cas.war
cas.war
with an embedded server container and can be found in the build/libs
directory. Note the placement of the system property which must be
specified before the CAS web application is launched.
1
2
3
export CAS_MONITOR_ENDPOINTS_JDBC_POOL_SUSPENSION="..."
java -jar build/libs/cas.war
cas.war
with an embedded server container and can be found in the build/libs
directory.
1
java -jar build/libs/cas.war --cas.monitor.endpoints.jdbc.pool.suspension="..."
cas.war
with an embedded server container and can be found in the build/libs
directory.
cas.monitor.endpoints.jdbc.pool.timeout-millis=1000
The maximum number of milliseconds that the pool will wait for a connection to be validated as alive.
org.apereo.cas.configuration.model.support.ConnectionPoolingProperties.
CAS Property: cas.monitor.endpoints.jdbc.pool.timeout-millis

When possible, properties should be stored in lower-case kebab format, such as cas.property-name=value
.
The only possible exception to this rule is when naming actuator endpoints; The name of the
actuator endpoints (i.e. ssoSessions
) MUST remain in camelCase mode.
.properties
files:
1
cas.monitor.endpoints.jdbc.pool.timeout-millis=1000
1
cas:
monitor:
endpoints:
jdbc:
pool:
timeout-millis: "1000"
1
java -Dcas.monitor.endpoints.jdbc.pool.timeout-millis="1000" -jar build/libs/cas.war
cas.war
with an embedded server container and can be found in the build/libs
directory. Note the placement of the system property which must be
specified before the CAS web application is launched.
1
2
3
export CAS_MONITOR_ENDPOINTS_JDBC_POOL_TIMEOUT_MILLIS="1000"
java -jar build/libs/cas.war
cas.war
with an embedded server container and can be found in the build/libs
directory.
1
java -jar build/libs/cas.war --cas.monitor.endpoints.jdbc.pool.timeout-millis="1000"
cas.war
with an embedded server container and can be found in the build/libs
directory.
Control global properties that are relevant to Hibernate, when CAS attempts to employ and utilize database resources, connections and queries.
cas.jdbc.case-insensitive=false
When choosing physical table names, determine whether names should be considered case-insensitive. How can I configure this property?
CAS Property:
|
1 |
cas.jdbc.case-insensitive=... |
1
cas:
jdbc:
case-insensitive: "..."
1
java -Dcas.jdbc.case-insensitive="..." -jar build/libs/cas.war
cas.war
with an embedded server container and can be found in the build/libs
directory. Note the placement of the system property which must be
specified before the CAS web application is launched.
1
2
3
export CAS_JDBC_CASE_INSENSITIVE="..."
java -jar build/libs/cas.war
cas.war
with an embedded server container and can be found in the build/libs
directory.
1
java -jar build/libs/cas.war --cas.jdbc.case-insensitive="..."
cas.war
with an embedded server container and can be found in the build/libs
directory.
cas.jdbc.gen-ddl=true
Whether to generate DDL after the EntityManagerFactory has been initialized creating/updating all relevant tables.
How can I configure this property?
CAS Property: cas.jdbc.gen-ddl

When possible, properties should be stored in lower-case kebab format, such as cas.property-name=value
.
The only possible exception to this rule is when naming actuator endpoints; The name of the
actuator endpoints (i.e. ssoSessions
) MUST remain in camelCase mode.
.properties
files:
1
cas.jdbc.gen-ddl=true
1
cas:
jdbc:
gen-ddl: "true"
1
java -Dcas.jdbc.gen-ddl="true" -jar build/libs/cas.war
cas.war
with an embedded server container and can be found in the build/libs
directory. Note the placement of the system property which must be
specified before the CAS web application is launched.
1
2
3
export CAS_JDBC_GEN_DDL="true"
java -jar build/libs/cas.war
cas.war
with an embedded server container and can be found in the build/libs
directory.
1
java -jar build/libs/cas.war --cas.jdbc.gen-ddl="true"
cas.war
with an embedded server container and can be found in the build/libs
directory.
cas.jdbc.physical-table-names=
Indicate a physical table name to be used by the hibernate naming strategy in case table names need to be customized for the specific type of database. The key here indicates the CAS-provided table name and the value is the translate physical name for the database. If a match is not found for the CAS-provided table name, then that name will be used by default.
How can I configure this property?
CAS Property: cas.jdbc.physical-table-names

When possible, properties should be stored in lower-case kebab format, such as cas.property-name=value
.
The only possible exception to this rule is when naming actuator endpoints; The name of the
actuator endpoints (i.e. ssoSessions
) MUST remain in camelCase mode.
.properties
files:
1
cas.jdbc.physical-table-names=...
1
cas:
jdbc:
physical-table-names: "..."
1
java -Dcas.jdbc.physical-table-names="..." -jar build/libs/cas.war
cas.war
with an embedded server container and can be found in the build/libs
directory. Note the placement of the system property which must be
specified before the CAS web application is launched.
1
2
3
export CAS_JDBC_PHYSICAL_TABLE_NAMES="..."
java -jar build/libs/cas.war
cas.war
with an embedded server container and can be found in the build/libs
directory.
1
java -jar build/libs/cas.war --cas.jdbc.physical-table-names="..."
cas.war
with an embedded server container and can be found in the build/libs
directory.
cas.jdbc.show-sql=false
Whether SQL queries should be displayed in the console/logs.
How can I configure this property?
CAS Property: cas.jdbc.show-sql

When possible, properties should be stored in lower-case kebab format, such as cas.property-name=value
.
The only possible exception to this rule is when naming actuator endpoints; The name of the
actuator endpoints (i.e. ssoSessions
) MUST remain in camelCase mode.
.properties
files:
1
cas.jdbc.show-sql=...
1
cas:
jdbc:
show-sql: "..."
1
java -Dcas.jdbc.show-sql="..." -jar build/libs/cas.war
cas.war
with an embedded server container and can be found in the build/libs
directory. Note the placement of the system property which must be
specified before the CAS web application is launched.
1
2
3
export CAS_JDBC_SHOW_SQL="..."
java -jar build/libs/cas.war
cas.war
with an embedded server container and can be found in the build/libs
directory.
1
java -jar build/libs/cas.war --cas.jdbc.show-sql="..."
cas.war
with an embedded server container and can be found in the build/libs
directory.
cas.monitor.endpoints.jdbc.password-encoder.encoding-algorithm=
The encoding algorithm to use such as
CAS Property:
|
1 |
cas.monitor.endpoints.jdbc.password-encoder.encoding-algorithm=... |
1
cas:
monitor:
endpoints:
jdbc:
password-encoder:
encoding-algorithm: "..."
1
java -Dcas.monitor.endpoints.jdbc.password-encoder.encoding-algorithm="..." -jar build/libs/cas.war
cas.war
with an embedded server container and can be found in the build/libs
directory. Note the placement of the system property which must be
specified before the CAS web application is launched.
1
2
3
export CAS_MONITOR_ENDPOINTS_JDBC_PASSWORD_ENCODER_ENCODING_ALGORITHM="..."
java -jar build/libs/cas.war
cas.war
with an embedded server container and can be found in the build/libs
directory.
1
java -jar build/libs/cas.war --cas.monitor.endpoints.jdbc.password-encoder.encoding-algorithm="..."
cas.war
with an embedded server container and can be found in the build/libs
directory.
cas.monitor.endpoints.jdbc.password-encoder.type=NONE
Define the password encoder type to use. Type may be specified as blank or NONE
to disable password encoding. It may also refer to a fully-qualified class name that implements the Spring Security's PasswordEncoder
interface if you wish you define your own encoder.
-
NONE
: No password encoding (i.e. plain-text) takes place. -
DEFAULT
: Use theDefaultPasswordEncoder
of CAS. For message-digest algorithms viacharacter-encoding
andencoding-algorithm
. -
BCRYPT
: Use theBCryptPasswordEncoder
based on the strength provided and an optional secret. -
SCRYPT
: Use theSCryptPasswordEncoder
. -
PBKDF2
: Use thePbkdf2PasswordEncoder
based on the strength provided and an optional secret. -
STANDARD
: Use theStandardPasswordEncoder
based on the secret provided. -
SSHA
: Use theLdapShaPasswordEncoder
supports Ldap SHA and SSHA (salted-SHA). The values are base-64 encoded and have the label {SHA} or {SSHA} prepended to the encoded hash. -
GLIBC_CRYPT
: Use theGlibcCryptPasswordEncoder
based on theencoding-algorithm
, strength provided and an optional secret. -
org.example.MyEncoder
: An implementation ofPasswordEncoder
of your own choosing. -
file:///path/to/script.groovy
: Path to a Groovy script charged with handling password encoding operations.
org.apereo.cas.configuration.model.core.authentication.PasswordEncoderProperties.
CAS Property: cas.monitor.endpoints.jdbc.password-encoder.type

When possible, properties should be stored in lower-case kebab format, such as cas.property-name=value
.
The only possible exception to this rule is when naming actuator endpoints; The name of the
actuator endpoints (i.e. ssoSessions
) MUST remain in camelCase mode.
.properties
files:
1
cas.monitor.endpoints.jdbc.password-encoder.type=NONE
1
cas:
monitor:
endpoints:
jdbc:
password-encoder:
type: "NONE"
1
java -Dcas.monitor.endpoints.jdbc.password-encoder.type="NONE" -jar build/libs/cas.war
cas.war
with an embedded server container and can be found in the build/libs
directory. Note the placement of the system property which must be
specified before the CAS web application is launched.
1
2
3
export CAS_MONITOR_ENDPOINTS_JDBC_PASSWORD_ENCODER_TYPE="NONE"
java -jar build/libs/cas.war
cas.war
with an embedded server container and can be found in the build/libs
directory.
1
java -jar build/libs/cas.war --cas.monitor.endpoints.jdbc.password-encoder.type="NONE"
cas.war
with an embedded server container and can be found in the build/libs
directory.
cas.monitor.endpoints.jdbc.password-encoder.character-encoding=UTF-8
The encoding algorithm to use such as 'UTF-8'. Relevant when the type used is DEFAULT
.
org.apereo.cas.configuration.model.core.authentication.PasswordEncoderProperties.
CAS Property: cas.monitor.endpoints.jdbc.password-encoder.character-encoding

When possible, properties should be stored in lower-case kebab format, such as cas.property-name=value
.
The only possible exception to this rule is when naming actuator endpoints; The name of the
actuator endpoints (i.e. ssoSessions
) MUST remain in camelCase mode.
.properties
files:
1
cas.monitor.endpoints.jdbc.password-encoder.character-encoding=UTF-8
1
cas:
monitor:
endpoints:
jdbc:
password-encoder:
character-encoding: "UTF-8"
1
java -Dcas.monitor.endpoints.jdbc.password-encoder.character-encoding="UTF-8" -jar build/libs/cas.war
cas.war
with an embedded server container and can be found in the build/libs
directory. Note the placement of the system property which must be
specified before the CAS web application is launched.
1
2
3
export CAS_MONITOR_ENDPOINTS_JDBC_PASSWORD_ENCODER_CHARACTER_ENCODING="UTF-8"
java -jar build/libs/cas.war
cas.war
with an embedded server container and can be found in the build/libs
directory.
1
java -jar build/libs/cas.war --cas.monitor.endpoints.jdbc.password-encoder.character-encoding="UTF-8"
cas.war
with an embedded server container and can be found in the build/libs
directory.
cas.monitor.endpoints.jdbc.password-encoder.hash-length=16
When used by PasswordEncoderTypes#ARGON2
, it indicates the hash strength/length.
org.apereo.cas.configuration.model.core.authentication.PasswordEncoderProperties.
CAS Property: cas.monitor.endpoints.jdbc.password-encoder.hash-length

When possible, properties should be stored in lower-case kebab format, such as cas.property-name=value
.
The only possible exception to this rule is when naming actuator endpoints; The name of the
actuator endpoints (i.e. ssoSessions
) MUST remain in camelCase mode.
.properties
files:
1
cas.monitor.endpoints.jdbc.password-encoder.hash-length=16
1
cas:
monitor:
endpoints:
jdbc:
password-encoder:
hash-length: "16"
1
java -Dcas.monitor.endpoints.jdbc.password-encoder.hash-length="16" -jar build/libs/cas.war
cas.war
with an embedded server container and can be found in the build/libs
directory. Note the placement of the system property which must be
specified before the CAS web application is launched.
1
2
3
export CAS_MONITOR_ENDPOINTS_JDBC_PASSWORD_ENCODER_HASH_LENGTH="16"
java -jar build/libs/cas.war
cas.war
with an embedded server container and can be found in the build/libs
directory.
1
java -jar build/libs/cas.war --cas.monitor.endpoints.jdbc.password-encoder.hash-length="16"
cas.war
with an embedded server container and can be found in the build/libs
directory.
cas.monitor.endpoints.jdbc.password-encoder.iterations=310000
When used by PasswordEncoderTypes#PBKDF2
, it indicates the required number of iterations.
org.apereo.cas.configuration.model.core.authentication.PasswordEncoderProperties.
CAS Property: cas.monitor.endpoints.jdbc.password-encoder.iterations

When possible, properties should be stored in lower-case kebab format, such as cas.property-name=value
.
The only possible exception to this rule is when naming actuator endpoints; The name of the
actuator endpoints (i.e. ssoSessions
) MUST remain in camelCase mode.
.properties
files:
1
cas.monitor.endpoints.jdbc.password-encoder.iterations=310000
1
cas:
monitor:
endpoints:
jdbc:
password-encoder:
iterations: "310000"
1
java -Dcas.monitor.endpoints.jdbc.password-encoder.iterations="310000" -jar build/libs/cas.war
cas.war
with an embedded server container and can be found in the build/libs
directory. Note the placement of the system property which must be
specified before the CAS web application is launched.
1
2
3
export CAS_MONITOR_ENDPOINTS_JDBC_PASSWORD_ENCODER_ITERATIONS="310000"
java -jar build/libs/cas.war
cas.war
with an embedded server container and can be found in the build/libs
directory.
1
java -jar build/libs/cas.war --cas.monitor.endpoints.jdbc.password-encoder.iterations="310000"
cas.war
with an embedded server container and can be found in the build/libs
directory.
cas.monitor.endpoints.jdbc.password-encoder.secret=
Secret to use with PasswordEncoderTypes#STANDARD
, PasswordEncoderTypes#PBKDF2
, PasswordEncoderTypes#BCRYPT
, PasswordEncoderTypes#GLIBC_CRYPT
password encoders. Secret usually is an optional setting.
org.apereo.cas.configuration.model.core.authentication.PasswordEncoderProperties.
CAS Property: cas.monitor.endpoints.jdbc.password-encoder.secret

When possible, properties should be stored in lower-case kebab format, such as cas.property-name=value
.
The only possible exception to this rule is when naming actuator endpoints; The name of the
actuator endpoints (i.e. ssoSessions
) MUST remain in camelCase mode.
.properties
files:
1
cas.monitor.endpoints.jdbc.password-encoder.secret=...
1
cas:
monitor:
endpoints:
jdbc:
password-encoder:
secret: "..."
1
java -Dcas.monitor.endpoints.jdbc.password-encoder.secret="..." -jar build/libs/cas.war
cas.war
with an embedded server container and can be found in the build/libs
directory. Note the placement of the system property which must be
specified before the CAS web application is launched.
1
2
3
export CAS_MONITOR_ENDPOINTS_JDBC_PASSWORD_ENCODER_SECRET="..."
java -jar build/libs/cas.war
cas.war
with an embedded server container and can be found in the build/libs
directory.
1
java -jar build/libs/cas.war --cas.monitor.endpoints.jdbc.password-encoder.secret="..."
cas.war
with an embedded server container and can be found in the build/libs
directory.
cas.monitor.endpoints.jdbc.password-encoder.strength=16
Strength or number of iterations to use for password hashing. Usually relevant when dealing with PasswordEncoderTypes#BCRYPT
, PasswordEncoderTypes#PBKDF2
or PasswordEncoderTypes#GLIBC_CRYPT
. When used by PasswordEncoderTypes#ARGON2
or PasswordEncoderTypes#PBKDF2
, it indicates the salt strength.
org.apereo.cas.configuration.model.core.authentication.PasswordEncoderProperties.
CAS Property: cas.monitor.endpoints.jdbc.password-encoder.strength

When possible, properties should be stored in lower-case kebab format, such as cas.property-name=value
.
The only possible exception to this rule is when naming actuator endpoints; The name of the
actuator endpoints (i.e. ssoSessions
) MUST remain in camelCase mode.
.properties
files:
1
cas.monitor.endpoints.jdbc.password-encoder.strength=16
1
cas:
monitor:
endpoints:
jdbc:
password-encoder:
strength: "16"
1
java -Dcas.monitor.endpoints.jdbc.password-encoder.strength="16" -jar build/libs/cas.war
cas.war
with an embedded server container and can be found in the build/libs
directory. Note the placement of the system property which must be
specified before the CAS web application is launched.
1
2
3
export CAS_MONITOR_ENDPOINTS_JDBC_PASSWORD_ENCODER_STRENGTH="16"
java -jar build/libs/cas.war
cas.war
with an embedded server container and can be found in the build/libs
directory.
1
java -jar build/libs/cas.war --cas.monitor.endpoints.jdbc.password-encoder.strength="16"
cas.war
with an embedded server container and can be found in the build/libs
directory.
If you need to design your own password encoding scheme where the type is specified as a fully qualified Java class name, the structure of the class would be similar to the following:
1
2
3
4
5
6
7
8
9
10
11
package org.example.cas;
import org.springframework.security.crypto.codec.*;
import org.springframework.security.crypto.password.*;
public class MyEncoder extends AbstractPasswordEncoder {
@Override
protected byte[] encode(CharSequence rawPassword, byte[] salt) {
return ...
}
}
If you need to design your own password encoding scheme where the type is specified as a path to a Groovy script, the structure of the script would be similar to the following:
1
2
3
4
5
6
7
8
9
10
11
12
import java.util.*
byte[] run(final Object... args) {
def (rawPassword,generatedSalt,logger,applicationContext) = args
logger.debug("Encoding password...")
return ...
}
Boolean matches(final Object... args) {
def (rawPassword,encodedPassword,logger,applicationContext) = args
logger.debug("Does match or not ?");
return ...
To prepare CAS to support and integrate with Apache Groovy, please review this guide.
The following settings and properties are available from the CAS configuration catalog:
- Required
- Optional
- Signing & Encryption
- Hibernate & JDBC
- Email Servers
- Groovy Scripting
- LDAP & Active Directory
- Authentication
- Password Encoding
- Principal Transformation
- Password Policy
cas.monitor.endpoints.ldap.base-dn=
Base DN to use. There may be scenarios where different parts of a single LDAP tree could be considered as base-dns. Rather than duplicating the LDAP configuration block for each individual base-dn, each entry can be specified and joined together using a special delimiter character. The user DN is retrieved using the combination of all base-dn and DN resolvers in the order defined. DN resolution should fail if multiple DNs are found. Otherwise the first DN found is returned. Usual syntax is:
CAS Property:
|
1 |
cas.monitor.endpoints.ldap.base-dn=... |
1
cas:
monitor:
endpoints:
ldap:
base-dn: "..."
1
java -Dcas.monitor.endpoints.ldap.base-dn="..." -jar build/libs/cas.war
cas.war
with an embedded server container and can be found in the build/libs
directory. Note the placement of the system property which must be
specified before the CAS web application is launched.
1
2
3
export CAS_MONITOR_ENDPOINTS_LDAP_BASE_DN="..."
java -jar build/libs/cas.war
cas.war
with an embedded server container and can be found in the build/libs
directory.
1
java -jar build/libs/cas.war --cas.monitor.endpoints.ldap.base-dn="..."
cas.war
with an embedded server container and can be found in the build/libs
directory.
cas.monitor.endpoints.ldap.bind-credential=
The bind credential to use when connecting to LDAP.
org.apereo.cas.configuration.model.core.monitor.LdapSecurityActuatorEndpointsMonitorProperties.
CAS Property: cas.monitor.endpoints.ldap.bind-credential

When possible, properties should be stored in lower-case kebab format, such as cas.property-name=value
.
The only possible exception to this rule is when naming actuator endpoints; The name of the
actuator endpoints (i.e. ssoSessions
) MUST remain in camelCase mode.
.properties
files:
1
cas.monitor.endpoints.ldap.bind-credential=...
1
cas:
monitor:
endpoints:
ldap:
bind-credential: "..."
1
java -Dcas.monitor.endpoints.ldap.bind-credential="..." -jar build/libs/cas.war
cas.war
with an embedded server container and can be found in the build/libs
directory. Note the placement of the system property which must be
specified before the CAS web application is launched.
1
2
3
export CAS_MONITOR_ENDPOINTS_LDAP_BIND_CREDENTIAL="..."
java -jar build/libs/cas.war
cas.war
with an embedded server container and can be found in the build/libs
directory.
1
java -jar build/libs/cas.war --cas.monitor.endpoints.ldap.bind-credential="..."
cas.war
with an embedded server container and can be found in the build/libs
directory.
cas.monitor.endpoints.ldap.bind-dn=
The bind DN to use when connecting to LDAP. LDAP connection configuration injected into the LDAP connection pool can be initialized with the following parameters:
-
bindDn/bindCredential
provided - Use the provided credentials to bind when initializing connections. -
bindDn/bindCredential
set to*
- Use a fast-bind strategy to initialize the pool. -
bindDn/bindCredential
set to blank - Skip connection initializing; perform operations anonymously. - SASL mechanism provided - Use the given SASL mechanism to bind when initializing connections.
org.apereo.cas.configuration.model.core.monitor.LdapSecurityActuatorEndpointsMonitorProperties.
CAS Property: cas.monitor.endpoints.ldap.bind-dn

When possible, properties should be stored in lower-case kebab format, such as cas.property-name=value
.
The only possible exception to this rule is when naming actuator endpoints; The name of the
actuator endpoints (i.e. ssoSessions
) MUST remain in camelCase mode.
.properties
files:
1
cas.monitor.endpoints.ldap.bind-dn=...
1
cas:
monitor:
endpoints:
ldap:
bind-dn: "..."
1
java -Dcas.monitor.endpoints.ldap.bind-dn="..." -jar build/libs/cas.war
cas.war
with an embedded server container and can be found in the build/libs
directory. Note the placement of the system property which must be
specified before the CAS web application is launched.
1
2
3
export CAS_MONITOR_ENDPOINTS_LDAP_BIND_DN="..."
java -jar build/libs/cas.war
cas.war
with an embedded server container and can be found in the build/libs
directory.
1
java -jar build/libs/cas.war --cas.monitor.endpoints.ldap.bind-dn="..."
cas.war
with an embedded server container and can be found in the build/libs
directory.
cas.monitor.endpoints.ldap.ldap-url=
The LDAP url to the server. More than one may be specified, separated by space and/or comma.
org.apereo.cas.configuration.model.core.monitor.LdapSecurityActuatorEndpointsMonitorProperties.
CAS Property: cas.monitor.endpoints.ldap.ldap-url

When possible, properties should be stored in lower-case kebab format, such as cas.property-name=value
.
The only possible exception to this rule is when naming actuator endpoints; The name of the
actuator endpoints (i.e. ssoSessions
) MUST remain in camelCase mode.
.properties
files:
1
cas.monitor.endpoints.ldap.ldap-url=...
1
cas:
monitor:
endpoints:
ldap:
ldap-url: "..."
1
java -Dcas.monitor.endpoints.ldap.ldap-url="..." -jar build/libs/cas.war
cas.war
with an embedded server container and can be found in the build/libs
directory. Note the placement of the system property which must be
specified before the CAS web application is launched.
1
2
3
export CAS_MONITOR_ENDPOINTS_LDAP_LDAP_URL="..."
java -jar build/libs/cas.war
cas.war
with an embedded server container and can be found in the build/libs
directory.
1
java -jar build/libs/cas.war --cas.monitor.endpoints.ldap.ldap-url="..."
cas.war
with an embedded server container and can be found in the build/libs
directory.
cas.monitor.endpoints.ldap.search-filter=
User filter to use for searching. Syntax is cn={user}
or cn={0}
.
file:/path/to/GroovyScript.groovy
to fully build the final filter template dynamically.
org.apereo.cas.configuration.model.core.monitor.LdapSecurityActuatorEndpointsMonitorProperties.
CAS Property: cas.monitor.endpoints.ldap.search-filter

When possible, properties should be stored in lower-case kebab format, such as cas.property-name=value
.
The only possible exception to this rule is when naming actuator endpoints; The name of the
actuator endpoints (i.e. ssoSessions
) MUST remain in camelCase mode.
.properties
files:
1
cas.monitor.endpoints.ldap.search-filter=...
1
cas:
monitor:
endpoints:
ldap:
search-filter: "..."
1
java -Dcas.monitor.endpoints.ldap.search-filter="..." -jar build/libs/cas.war
cas.war
with an embedded server container and can be found in the build/libs
directory. Note the placement of the system property which must be
specified before the CAS web application is launched.
1
2
3
export CAS_MONITOR_ENDPOINTS_LDAP_SEARCH_FILTER="..."
java -jar build/libs/cas.war
cas.war
with an embedded server container and can be found in the build/libs
directory.
1
java -jar build/libs/cas.war --cas.monitor.endpoints.ldap.search-filter="..."
cas.war
with an embedded server container and can be found in the build/libs
directory.
cas.monitor.endpoints.ldap.type=AUTHENTICATED
The authentication type.
-
AD
- Users authenticate withsAMAccountName
. -
AUTHENTICATED
- Manager bind/search type of authentication. If {} principalAttributePassword} is empty then a user simple bind is done to validate credentials. Otherwise the given attribute is compared with the given
principalAttributePassword
using theSHA
encrypted value of it.</li>ANONYMOUS
: Similar semantics asAUTHENTICATED
except nobindDn
andbindCredential
may be specified to initialize the connection. IfprincipalAttributePassword
is empty then a user simple bind is done to validate credentials. Otherwise the given attribute is compared with the givenprincipalAttributePassword
using theSHA
encrypted value of it.- DIRECT: Direct Bind - Compute user DN from format string and perform simple bind. This is relevant when no search is required to compute the DN needed for a bind operation. Use cases for this type are: 1) All users are under a single branch in the directory,
</ul> Available values are as follows:e.g. ou=Users,dc=example,dc=org.
2) The username provided on the CAS login form is part of the DN, e.g.uid=%s,ou=Users,dc=example,dc=org
.-
AD
: Active Directory. -
AUTHENTICATED
: Authenticated Search. -
DIRECT
: Direct Bind. -
ANONYMOUS
: Anonymous Search.
org.apereo.cas.configuration.model.core.monitor.LdapSecurityActuatorEndpointsMonitorProperties.
CAS Property:
cas.monitor.endpoints.ldap.type
Configuration properties can be included and activated using the following strategies.:information_source: NoteWhen possible, properties should be stored in lower-case kebab format, such as
cas.property-name=value
. The only possible exception to this rule is when naming actuator endpoints; The name of the actuator endpoints (i.e.ssoSessions
) MUST remain in camelCase mode.CAS properties can be specified using the Java configuration property syntax in any and all.properties
files:This is the most common form of property configuration that is recognized by CAS, regardless of the actual property source, which might in fact be managed separately outside the CAS environment, by another system or cloud framework.1
cas.monitor.endpoints.ldap.type=AUTHENTICATED
CAS properties can be specified using the YAML syntax:Note that YAML is very specific about structure and indentation. Be sure to verify the correctness of the final result with your YAML validator of choice.1
cas:
monitor:
endpoints:
ldap:
type: "AUTHENTICATED"CAS properties can be passed to the CAS web application as system properties, when the application is launched:The above example assumes that the CAS web application is packaged as1
java -Dcas.monitor.endpoints.ldap.type="AUTHENTICATED" -jar build/libs/cas.war
cas.war
with an embedded server container and can be found in thebuild/libs
directory. Note the placement of the system property which must be specified before the CAS web application is launched.CAS properties can specified as system environment variables before the CAS web application is launched:The above example assumes that the CAS web application is packaged as1 2 3
export CAS_MONITOR_ENDPOINTS_LDAP_TYPE="AUTHENTICATED" java -jar build/libs/cas.war
cas.war
with an embedded server container and can be found in thebuild/libs
directory.CAS properties can be passed to the CAS web application as command-line arguments, when the application is launched:The above example assumes that the CAS web application is packaged as1
java -jar build/libs/cas.war --cas.monitor.endpoints.ldap.type="AUTHENTICATED"
cas.war
with an embedded server container and can be found in thebuild/libs
directory.
cas.monitor.endpoints.ldap.allow-multiple-dns=false
Whether search/query results are allowed to match on multiple DNs, or whether a single unique DN is expected for the result.
CAS Property:
|
1 |
cas.monitor.endpoints.ldap.allow-multiple-dns=... |
1
cas:
monitor:
endpoints:
ldap:
allow-multiple-dns: "..."
1
java -Dcas.monitor.endpoints.ldap.allow-multiple-dns="..." -jar build/libs/cas.war
cas.war
with an embedded server container and can be found in the build/libs
directory. Note the placement of the system property which must be
specified before the CAS web application is launched.
1
2
3
export CAS_MONITOR_ENDPOINTS_LDAP_ALLOW_MULTIPLE_DNS="..."
java -jar build/libs/cas.war
cas.war
with an embedded server container and can be found in the build/libs
directory.
1
java -jar build/libs/cas.war --cas.monitor.endpoints.ldap.allow-multiple-dns="..."
cas.war
with an embedded server container and can be found in the build/libs
directory.
cas.monitor.endpoints.ldap.allow-multiple-entries=false
Set if multiple Entries are allowed.
org.apereo.cas.configuration.model.core.monitor.LdapSecurityActuatorEndpointsMonitorProperties.
CAS Property: cas.monitor.endpoints.ldap.allow-multiple-entries

When possible, properties should be stored in lower-case kebab format, such as cas.property-name=value
.
The only possible exception to this rule is when naming actuator endpoints; The name of the
actuator endpoints (i.e. ssoSessions
) MUST remain in camelCase mode.
.properties
files:
1
cas.monitor.endpoints.ldap.allow-multiple-entries=...
1
cas:
monitor:
endpoints:
ldap:
allow-multiple-entries: "..."
1
java -Dcas.monitor.endpoints.ldap.allow-multiple-entries="..." -jar build/libs/cas.war
cas.war
with an embedded server container and can be found in the build/libs
directory. Note the placement of the system property which must be
specified before the CAS web application is launched.
1
2
3
export CAS_MONITOR_ENDPOINTS_LDAP_ALLOW_MULTIPLE_ENTRIES="..."
java -jar build/libs/cas.war
cas.war
with an embedded server container and can be found in the build/libs
directory.
1
java -jar build/libs/cas.war --cas.monitor.endpoints.ldap.allow-multiple-entries="..."
cas.war
with an embedded server container and can be found in the build/libs
directory.
cas.monitor.endpoints.ldap.binary-attributes=
Indicate the collection of attributes that are to be tagged and processed as binary attributes by the underlying search resolver.
org.apereo.cas.configuration.model.core.monitor.LdapSecurityActuatorEndpointsMonitorProperties.
CAS Property: cas.monitor.endpoints.ldap.binary-attributes

When possible, properties should be stored in lower-case kebab format, such as cas.property-name=value
.
The only possible exception to this rule is when naming actuator endpoints; The name of the
actuator endpoints (i.e. ssoSessions
) MUST remain in camelCase mode.
.properties
files:
1
cas.monitor.endpoints.ldap.binary-attributes=...
1
cas:
monitor:
endpoints:
ldap:
binary-attributes: "..."
1
java -Dcas.monitor.endpoints.ldap.binary-attributes="..." -jar build/libs/cas.war
cas.war
with an embedded server container and can be found in the build/libs
directory. Note the placement of the system property which must be
specified before the CAS web application is launched.
1
2
3
export CAS_MONITOR_ENDPOINTS_LDAP_BINARY_ATTRIBUTES="..."
java -jar build/libs/cas.war
cas.war
with an embedded server container and can be found in the build/libs
directory.
1
java -jar build/libs/cas.war --cas.monitor.endpoints.ldap.binary-attributes="..."
cas.war
with an embedded server container and can be found in the build/libs
directory.
cas.monitor.endpoints.ldap.block-wait-time=PT3S
The length of time the pool will block. By default the pool will block indefinitely and there is no guarantee that waiting threads will be serviced in the order in which they made their request. This option should be used with a blocking connection pool when you need to control the exact number of connections that can be created
This settings supports the
java.time.Duration
syntax [?].
org.apereo.cas.configuration.model.core.monitor.LdapSecurityActuatorEndpointsMonitorProperties.
CAS Property: cas.monitor.endpoints.ldap.block-wait-time

When possible, properties should be stored in lower-case kebab format, such as cas.property-name=value
.
The only possible exception to this rule is when naming actuator endpoints; The name of the
actuator endpoints (i.e. ssoSessions
) MUST remain in camelCase mode.
.properties
files:
1
cas.monitor.endpoints.ldap.block-wait-time=PT3S
1
cas:
monitor:
endpoints:
ldap:
block-wait-time: "PT3S"
1
java -Dcas.monitor.endpoints.ldap.block-wait-time="PT3S" -jar build/libs/cas.war
cas.war
with an embedded server container and can be found in the build/libs
directory. Note the placement of the system property which must be
specified before the CAS web application is launched.
1
2
3
export CAS_MONITOR_ENDPOINTS_LDAP_BLOCK_WAIT_TIME="PT3S"
java -jar build/libs/cas.war
cas.war
with an embedded server container and can be found in the build/libs
directory.
1
java -jar build/libs/cas.war --cas.monitor.endpoints.ldap.block-wait-time="PT3S"
cas.war
with an embedded server container and can be found in the build/libs
directory.
cas.monitor.endpoints.ldap.connect-timeout=PT5S
Sets the maximum amount of time that connects will block.
This settings supports the
java.time.Duration
syntax [?].
org.apereo.cas.configuration.model.core.monitor.LdapSecurityActuatorEndpointsMonitorProperties.
CAS Property: cas.monitor.endpoints.ldap.connect-timeout

When possible, properties should be stored in lower-case kebab format, such as cas.property-name=value
.
The only possible exception to this rule is when naming actuator endpoints; The name of the
actuator endpoints (i.e. ssoSessions
) MUST remain in camelCase mode.
.properties
files:
1
cas.monitor.endpoints.ldap.connect-timeout=PT5S
1
cas:
monitor:
endpoints:
ldap:
connect-timeout: "PT5S"
1
java -Dcas.monitor.endpoints.ldap.connect-timeout="PT5S" -jar build/libs/cas.war
cas.war
with an embedded server container and can be found in the build/libs
directory. Note the placement of the system property which must be
specified before the CAS web application is launched.
1
2
3
export CAS_MONITOR_ENDPOINTS_LDAP_CONNECT_TIMEOUT="PT5S"
java -jar build/libs/cas.war
cas.war
with an embedded server container and can be found in the build/libs
directory.
1
java -jar build/libs/cas.war --cas.monitor.endpoints.ldap.connect-timeout="PT5S"
cas.war
with an embedded server container and can be found in the build/libs
directory.
cas.monitor.endpoints.ldap.connection-strategy=
If multiple URLs are provided as the ldapURL this describes how each URL will be processed.
-
ACTIVE_PASSIVE
First LDAP will be used for every request unless it fails and then the next shall be used. -
ROUND_ROBIN
For each new connection the next url in the list will be used. -
RANDOM
For each new connection a random LDAP url will be selected. -
DNS_SRV
LDAP urls based on DNS SRV records of the configured/given LDAP url will be used.
org.apereo.cas.configuration.model.core.monitor.LdapSecurityActuatorEndpointsMonitorProperties.
CAS Property: cas.monitor.endpoints.ldap.connection-strategy

When possible, properties should be stored in lower-case kebab format, such as cas.property-name=value
.
The only possible exception to this rule is when naming actuator endpoints; The name of the
actuator endpoints (i.e. ssoSessions
) MUST remain in camelCase mode.
.properties
files:
1
cas.monitor.endpoints.ldap.connection-strategy=...
1
cas:
monitor:
endpoints:
ldap:
connection-strategy: "..."
1
java -Dcas.monitor.endpoints.ldap.connection-strategy="..." -jar build/libs/cas.war
cas.war
with an embedded server container and can be found in the build/libs
directory. Note the placement of the system property which must be
specified before the CAS web application is launched.
1
2
3
export CAS_MONITOR_ENDPOINTS_LDAP_CONNECTION_STRATEGY="..."
java -jar build/libs/cas.war
cas.war
with an embedded server container and can be found in the build/libs
directory.
1
java -jar build/libs/cas.war --cas.monitor.endpoints.ldap.connection-strategy="..."
cas.war
with an embedded server container and can be found in the build/libs
directory.
cas.monitor.endpoints.ldap.deref-aliases=
Define how aliases are de-referenced. Accepted values are:
NEVER
-
SEARCHING
: dereference when searching the entries beneath the starting point but not when searching for the starting entry. -
FINDING
: dereference when searching for the starting entry but not when searching the entries beneath the starting point. -
ALWAYS
: dereference when searching for the starting entry and when searching the entries beneath the starting point.
org.apereo.cas.configuration.model.core.monitor.LdapSecurityActuatorEndpointsMonitorProperties.
CAS Property: cas.monitor.endpoints.ldap.deref-aliases

When possible, properties should be stored in lower-case kebab format, such as cas.property-name=value
.
The only possible exception to this rule is when naming actuator endpoints; The name of the
actuator endpoints (i.e. ssoSessions
) MUST remain in camelCase mode.
.properties
files:
1
cas.monitor.endpoints.ldap.deref-aliases=...
1
cas:
monitor:
endpoints:
ldap:
deref-aliases: "..."
1
java -Dcas.monitor.endpoints.ldap.deref-aliases="..." -jar build/libs/cas.war
cas.war
with an embedded server container and can be found in the build/libs
directory. Note the placement of the system property which must be
specified before the CAS web application is launched.
1
2
3
export CAS_MONITOR_ENDPOINTS_LDAP_DEREF_ALIASES="..."
java -jar build/libs/cas.war
cas.war
with an embedded server container and can be found in the build/libs
directory.
1
java -jar build/libs/cas.war --cas.monitor.endpoints.ldap.deref-aliases="..."
cas.war
with an embedded server container and can be found in the build/libs
directory.
cas.monitor.endpoints.ldap.disable-pooling=false
Whether to use a pooled connection factory in components.
org.apereo.cas.configuration.model.core.monitor.LdapSecurityActuatorEndpointsMonitorProperties.
CAS Property: cas.monitor.endpoints.ldap.disable-pooling

When possible, properties should be stored in lower-case kebab format, such as cas.property-name=value
.
The only possible exception to this rule is when naming actuator endpoints; The name of the
actuator endpoints (i.e. ssoSessions
) MUST remain in camelCase mode.
.properties
files:
1
cas.monitor.endpoints.ldap.disable-pooling=...
1
cas:
monitor:
endpoints:
ldap:
disable-pooling: "..."
1
java -Dcas.monitor.endpoints.ldap.disable-pooling="..." -jar build/libs/cas.war
cas.war
with an embedded server container and can be found in the build/libs
directory. Note the placement of the system property which must be
specified before the CAS web application is launched.
1
2
3
export CAS_MONITOR_ENDPOINTS_LDAP_DISABLE_POOLING="..."
java -jar build/libs/cas.war
cas.war
with an embedded server container and can be found in the build/libs
directory.
1
java -jar build/libs/cas.war --cas.monitor.endpoints.ldap.disable-pooling="..."
cas.war
with an embedded server container and can be found in the build/libs
directory.
cas.monitor.endpoints.ldap.dn-format=
Specify the dn format accepted by the AD authenticator, etc. Example format might be uid=%s,ou=people,dc=example,dc=org
.
org.apereo.cas.configuration.model.core.monitor.LdapSecurityActuatorEndpointsMonitorProperties.
CAS Property: cas.monitor.endpoints.ldap.dn-format

When possible, properties should be stored in lower-case kebab format, such as cas.property-name=value
.
The only possible exception to this rule is when naming actuator endpoints; The name of the
actuator endpoints (i.e. ssoSessions
) MUST remain in camelCase mode.
.properties
files:
1
cas.monitor.endpoints.ldap.dn-format=...
1
cas:
monitor:
endpoints:
ldap:
dn-format: "..."
1
java -Dcas.monitor.endpoints.ldap.dn-format="..." -jar build/libs/cas.war
cas.war
with an embedded server container and can be found in the build/libs
directory. Note the placement of the system property which must be
specified before the CAS web application is launched.
1
2
3
export CAS_MONITOR_ENDPOINTS_LDAP_DN_FORMAT="..."
java -jar build/libs/cas.war
cas.war
with an embedded server container and can be found in the build/libs
directory.
1
java -jar build/libs/cas.war --cas.monitor.endpoints.ldap.dn-format="..."
cas.war
with an embedded server container and can be found in the build/libs
directory.
cas.monitor.endpoints.ldap.enhance-with-entry-resolver=true
Whether specific search entry resolvers need to be set on the authenticator, or the default should be used.
org.apereo.cas.configuration.model.core.monitor.LdapSecurityActuatorEndpointsMonitorProperties.
CAS Property: cas.monitor.endpoints.ldap.enhance-with-entry-resolver

When possible, properties should be stored in lower-case kebab format, such as cas.property-name=value
.
The only possible exception to this rule is when naming actuator endpoints; The name of the
actuator endpoints (i.e. ssoSessions
) MUST remain in camelCase mode.
.properties
files:
1
cas.monitor.endpoints.ldap.enhance-with-entry-resolver=true
1
cas:
monitor:
endpoints:
ldap:
enhance-with-entry-resolver: "true"
1
java -Dcas.monitor.endpoints.ldap.enhance-with-entry-resolver="true" -jar build/libs/cas.war
cas.war
with an embedded server container and can be found in the build/libs
directory. Note the placement of the system property which must be
specified before the CAS web application is launched.
1
2
3
export CAS_MONITOR_ENDPOINTS_LDAP_ENHANCE_WITH_ENTRY_RESOLVER="true"
java -jar build/libs/cas.war
cas.war
with an embedded server container and can be found in the build/libs
directory.
1
java -jar build/libs/cas.war --cas.monitor.endpoints.ldap.enhance-with-entry-resolver="true"
cas.war
with an embedded server container and can be found in the build/libs
directory.
cas.monitor.endpoints.ldap.fail-fast=true
Attempt to populate the connection pool early on startup and fail quickly if something goes wrong.
org.apereo.cas.configuration.model.core.monitor.LdapSecurityActuatorEndpointsMonitorProperties.
CAS Property: cas.monitor.endpoints.ldap.fail-fast

When possible, properties should be stored in lower-case kebab format, such as cas.property-name=value
.
The only possible exception to this rule is when naming actuator endpoints; The name of the
actuator endpoints (i.e. ssoSessions
) MUST remain in camelCase mode.
.properties
files:
1
cas.monitor.endpoints.ldap.fail-fast=true
1
cas:
monitor:
endpoints:
ldap:
fail-fast: "true"
1
java -Dcas.monitor.endpoints.ldap.fail-fast="true" -jar build/libs/cas.war
cas.war
with an embedded server container and can be found in the build/libs
directory. Note the placement of the system property which must be
specified before the CAS web application is launched.
1
2
3
export CAS_MONITOR_ENDPOINTS_LDAP_FAIL_FAST="true"
java -jar build/libs/cas.war
cas.war
with an embedded server container and can be found in the build/libs
directory.
1
java -jar build/libs/cas.war --cas.monitor.endpoints.ldap.fail-fast="true"
cas.war
with an embedded server container and can be found in the build/libs
directory.
cas.monitor.endpoints.ldap.follow-referrals=true
Set if search referrals should be followed.
org.apereo.cas.configuration.model.core.monitor.LdapSecurityActuatorEndpointsMonitorProperties.
CAS Property: cas.monitor.endpoints.ldap.follow-referrals

When possible, properties should be stored in lower-case kebab format, such as cas.property-name=value
.
The only possible exception to this rule is when naming actuator endpoints; The name of the
actuator endpoints (i.e. ssoSessions
) MUST remain in camelCase mode.
.properties
files:
1
cas.monitor.endpoints.ldap.follow-referrals=true
1
cas:
monitor:
endpoints:
ldap:
follow-referrals: "true"
1
java -Dcas.monitor.endpoints.ldap.follow-referrals="true" -jar build/libs/cas.war
cas.war
with an embedded server container and can be found in the build/libs
directory. Note the placement of the system property which must be
specified before the CAS web application is launched.
1
2
3
export CAS_MONITOR_ENDPOINTS_LDAP_FOLLOW_REFERRALS="true"
java -jar build/libs/cas.war
cas.war
with an embedded server container and can be found in the build/libs
directory.
1
java -jar build/libs/cas.war --cas.monitor.endpoints.ldap.follow-referrals="true"
cas.war
with an embedded server container and can be found in the build/libs
directory.
cas.monitor.endpoints.ldap.hostname-verifier=DEFAULT
Hostname verification options. Available values are as follows:
-
DEFAULT
: Default option, forcing verification. -
ANY
: Skip hostname verification and allow all.
org.apereo.cas.configuration.model.core.monitor.LdapSecurityActuatorEndpointsMonitorProperties.
CAS Property: cas.monitor.endpoints.ldap.hostname-verifier

When possible, properties should be stored in lower-case kebab format, such as cas.property-name=value
.
The only possible exception to this rule is when naming actuator endpoints; The name of the
actuator endpoints (i.e. ssoSessions
) MUST remain in camelCase mode.
.properties
files:
1
cas.monitor.endpoints.ldap.hostname-verifier=DEFAULT
1
cas:
monitor:
endpoints:
ldap:
hostname-verifier: "DEFAULT"
1
java -Dcas.monitor.endpoints.ldap.hostname-verifier="DEFAULT" -jar build/libs/cas.war
cas.war
with an embedded server container and can be found in the build/libs
directory. Note the placement of the system property which must be
specified before the CAS web application is launched.
1
2
3
export CAS_MONITOR_ENDPOINTS_LDAP_HOSTNAME_VERIFIER="DEFAULT"
java -jar build/libs/cas.war
cas.war
with an embedded server container and can be found in the build/libs
directory.
1
java -jar build/libs/cas.war --cas.monitor.endpoints.ldap.hostname-verifier="DEFAULT"
cas.war
with an embedded server container and can be found in the build/libs
directory.
cas.monitor.endpoints.ldap.idle-time=PT10M
Removes connections from the pool based on how long they have been idle in the available queue. Prunes connections that have been idle for more than the indicated amount.
This settings supports the
java.time.Duration
syntax [?].
org.apereo.cas.configuration.model.core.monitor.LdapSecurityActuatorEndpointsMonitorProperties.
CAS Property: cas.monitor.endpoints.ldap.idle-time

When possible, properties should be stored in lower-case kebab format, such as cas.property-name=value
.
The only possible exception to this rule is when naming actuator endpoints; The name of the
actuator endpoints (i.e. ssoSessions
) MUST remain in camelCase mode.
.properties
files:
1
cas.monitor.endpoints.ldap.idle-time=PT10M
1
cas:
monitor:
endpoints:
ldap:
idle-time: "PT10M"
1
java -Dcas.monitor.endpoints.ldap.idle-time="PT10M" -jar build/libs/cas.war
cas.war
with an embedded server container and can be found in the build/libs
directory. Note the placement of the system property which must be
specified before the CAS web application is launched.
1
2
3
export CAS_MONITOR_ENDPOINTS_LDAP_IDLE_TIME="PT10M"
java -jar build/libs/cas.war
cas.war
with an embedded server container and can be found in the build/libs
directory.
1
java -jar build/libs/cas.war --cas.monitor.endpoints.ldap.idle-time="PT10M"
cas.war
with an embedded server container and can be found in the build/libs
directory.
cas.monitor.endpoints.ldap.keystore=
Path to the keystore used for SSL connections. Typically contains SSL certificates for the LDAP server.
This setting supports the Spring Expression Language.
org.apereo.cas.configuration.model.core.monitor.LdapSecurityActuatorEndpointsMonitorProperties.
CAS Property: cas.monitor.endpoints.ldap.keystore

When possible, properties should be stored in lower-case kebab format, such as cas.property-name=value
.
The only possible exception to this rule is when naming actuator endpoints; The name of the
actuator endpoints (i.e. ssoSessions
) MUST remain in camelCase mode.
.properties
files:
1
cas.monitor.endpoints.ldap.keystore=...
1
cas:
monitor:
endpoints:
ldap:
keystore: "..."
1
java -Dcas.monitor.endpoints.ldap.keystore="..." -jar build/libs/cas.war
cas.war
with an embedded server container and can be found in the build/libs
directory. Note the placement of the system property which must be
specified before the CAS web application is launched.
1
2
3
export CAS_MONITOR_ENDPOINTS_LDAP_KEYSTORE="..."
java -jar build/libs/cas.war
cas.war
with an embedded server container and can be found in the build/libs
directory.
1
java -jar build/libs/cas.war --cas.monitor.endpoints.ldap.keystore="..."
cas.war
with an embedded server container and can be found in the build/libs
directory.
cas.monitor.endpoints.ldap.keystore-password=
Keystore password.
This setting supports the Spring Expression Language.
org.apereo.cas.configuration.model.core.monitor.LdapSecurityActuatorEndpointsMonitorProperties.
CAS Property: cas.monitor.endpoints.ldap.keystore-password

When possible, properties should be stored in lower-case kebab format, such as cas.property-name=value
.
The only possible exception to this rule is when naming actuator endpoints; The name of the
actuator endpoints (i.e. ssoSessions
) MUST remain in camelCase mode.
.properties
files:
1
cas.monitor.endpoints.ldap.keystore-password=...
1
cas:
monitor:
endpoints:
ldap:
keystore-password: "..."
1
java -Dcas.monitor.endpoints.ldap.keystore-password="..." -jar build/libs/cas.war
cas.war
with an embedded server container and can be found in the build/libs
directory. Note the placement of the system property which must be
specified before the CAS web application is launched.
1
2
3
export CAS_MONITOR_ENDPOINTS_LDAP_KEYSTORE_PASSWORD="..."
java -jar build/libs/cas.war
cas.war
with an embedded server container and can be found in the build/libs
directory.
1
java -jar build/libs/cas.war --cas.monitor.endpoints.ldap.keystore-password="..."
cas.war
with an embedded server container and can be found in the build/libs
directory.
cas.monitor.endpoints.ldap.keystore-type=
The type of keystore. PKCS12
or JKS
. If left blank, defaults to the default keystore type indicated by the underlying Java platform.
org.apereo.cas.configuration.model.core.monitor.LdapSecurityActuatorEndpointsMonitorProperties.
CAS Property: cas.monitor.endpoints.ldap.keystore-type

When possible, properties should be stored in lower-case kebab format, such as cas.property-name=value
.
The only possible exception to this rule is when naming actuator endpoints; The name of the
actuator endpoints (i.e. ssoSessions
) MUST remain in camelCase mode.
.properties
files:
1
cas.monitor.endpoints.ldap.keystore-type=...
1
cas:
monitor:
endpoints:
ldap:
keystore-type: "..."
1
java -Dcas.monitor.endpoints.ldap.keystore-type="..." -jar build/libs/cas.war
cas.war
with an embedded server container and can be found in the build/libs
directory. Note the placement of the system property which must be
specified before the CAS web application is launched.
1
2
3
export CAS_MONITOR_ENDPOINTS_LDAP_KEYSTORE_TYPE="..."
java -jar build/libs/cas.war
cas.war
with an embedded server container and can be found in the build/libs
directory.
1
java -jar build/libs/cas.war --cas.monitor.endpoints.ldap.keystore-type="..."
cas.war
with an embedded server container and can be found in the build/libs
directory.
cas.monitor.endpoints.ldap.max-pool-size=10
Maximum LDAP connection pool size which the pool can use to grow.
org.apereo.cas.configuration.model.core.monitor.LdapSecurityActuatorEndpointsMonitorProperties.
CAS Property: cas.monitor.endpoints.ldap.max-pool-size

When possible, properties should be stored in lower-case kebab format, such as cas.property-name=value
.
The only possible exception to this rule is when naming actuator endpoints; The name of the
actuator endpoints (i.e. ssoSessions
) MUST remain in camelCase mode.
.properties
files:
1
cas.monitor.endpoints.ldap.max-pool-size=10
1
cas:
monitor:
endpoints:
ldap:
max-pool-size: "10"
1
java -Dcas.monitor.endpoints.ldap.max-pool-size="10" -jar build/libs/cas.war
cas.war
with an embedded server container and can be found in the build/libs
directory. Note the placement of the system property which must be
specified before the CAS web application is launched.
1
2
3
export CAS_MONITOR_ENDPOINTS_LDAP_MAX_POOL_SIZE="10"
java -jar build/libs/cas.war
cas.war
with an embedded server container and can be found in the build/libs
directory.
1
java -jar build/libs/cas.war --cas.monitor.endpoints.ldap.max-pool-size="10"
cas.war
with an embedded server container and can be found in the build/libs
directory.
cas.monitor.endpoints.ldap.min-pool-size=3
Minimum LDAP connection pool size. Size the pool should be initialized to and pruned to
org.apereo.cas.configuration.model.core.monitor.LdapSecurityActuatorEndpointsMonitorProperties.
CAS Property: cas.monitor.endpoints.ldap.min-pool-size

When possible, properties should be stored in lower-case kebab format, such as cas.property-name=value
.
The only possible exception to this rule is when naming actuator endpoints; The name of the
actuator endpoints (i.e. ssoSessions
) MUST remain in camelCase mode.
.properties
files:
1
cas.monitor.endpoints.ldap.min-pool-size=3
1
cas:
monitor:
endpoints:
ldap:
min-pool-size: "3"
1
java -Dcas.monitor.endpoints.ldap.min-pool-size="3" -jar build/libs/cas.war
cas.war
with an embedded server container and can be found in the build/libs
directory. Note the placement of the system property which must be
specified before the CAS web application is launched.
1
2
3
export CAS_MONITOR_ENDPOINTS_LDAP_MIN_POOL_SIZE="3"
java -jar build/libs/cas.war
cas.war
with an embedded server container and can be found in the build/libs
directory.
1
java -jar build/libs/cas.war --cas.monitor.endpoints.ldap.min-pool-size="3"
cas.war
with an embedded server container and can be found in the build/libs
directory.
cas.monitor.endpoints.ldap.name=
Name of the LDAP handler.
org.apereo.cas.configuration.model.core.monitor.LdapSecurityActuatorEndpointsMonitorProperties.
CAS Property: cas.monitor.endpoints.ldap.name

When possible, properties should be stored in lower-case kebab format, such as cas.property-name=value
.
The only possible exception to this rule is when naming actuator endpoints; The name of the
actuator endpoints (i.e. ssoSessions
) MUST remain in camelCase mode.
.properties
files:
1
cas.monitor.endpoints.ldap.name=...
1
cas:
monitor:
endpoints:
ldap:
name: "..."
1
java -Dcas.monitor.endpoints.ldap.name="..." -jar build/libs/cas.war
cas.war
with an embedded server container and can be found in the build/libs
directory. Note the placement of the system property which must be
specified before the CAS web application is launched.
1
2
3
export CAS_MONITOR_ENDPOINTS_LDAP_NAME="..."
java -jar build/libs/cas.war
cas.war
with an embedded server container and can be found in the build/libs
directory.
1
java -jar build/libs/cas.war --cas.monitor.endpoints.ldap.name="..."
cas.war
with an embedded server container and can be found in the build/libs
directory.
cas.monitor.endpoints.ldap.page-size=0
Request that the server return results in batches of a specific size. See RFC 2696. This control is often used to work around server result size limits. A negative/zero value disables paged requests.
org.apereo.cas.configuration.model.core.monitor.LdapSecurityActuatorEndpointsMonitorProperties.
CAS Property: cas.monitor.endpoints.ldap.page-size

When possible, properties should be stored in lower-case kebab format, such as cas.property-name=value
.
The only possible exception to this rule is when naming actuator endpoints; The name of the
actuator endpoints (i.e. ssoSessions
) MUST remain in camelCase mode.
.properties
files:
1
cas.monitor.endpoints.ldap.page-size=0
1
cas:
monitor:
endpoints:
ldap:
page-size: "0"
1
java -Dcas.monitor.endpoints.ldap.page-size="0" -jar build/libs/cas.war
cas.war
with an embedded server container and can be found in the build/libs
directory. Note the placement of the system property which must be
specified before the CAS web application is launched.
1
2
3
export CAS_MONITOR_ENDPOINTS_LDAP_PAGE_SIZE="0"
java -jar build/libs/cas.war
cas.war
with an embedded server container and can be found in the build/libs
directory.
1
java -jar build/libs/cas.war --cas.monitor.endpoints.ldap.page-size="0"
cas.war
with an embedded server container and can be found in the build/libs
directory.
cas.monitor.endpoints.ldap.pool-passivator=BIND
You may receive unexpected LDAP failures, when CAS is configured to authenticate using DIRECT
or AUTHENTICATED
types and LDAP is locked down to not allow anonymous binds/searches. Every second attempt with a given LDAP connection from the pool would fail if it was on the same connection as a failed login attempt, and the regular connection validator would similarly fail. When a connection is returned back to a pool, it still may contain the principal and credentials from the previous attempt. Before the next bind attempt using that connection, the validator tries to validate the connection again but fails because it’s no longer trying with the configured bind credentials but with whatever user DN was used in the previous step. Given the validation failure, the connection is closed and CAS would deny access by default. Passivators attempt to reconnect to LDAP with the configured bind credentials, effectively resetting the connection to what it should be after each bind request. Furthermore if you are seeing errors in the logs that resemble a 'Operation exception encountered, reopening connection' type of message, this usually is an indication that the connection pool’s validation timeout established and created by CAS is greater than the timeout configured in the LDAP server, or more likely, in the load balancer in front of the LDAP servers. You can adjust the LDAP server session’s timeout for connections, or you can teach CAS to use a validity period that is equal or less than the LDAP server session’s timeout. Accepted values are:
-
NONE
: No passivation takes place. -
BIND
: The default behavior which passivates a connection by performing a bind operation on it. This option requires the availability of bind credentials when establishing connections to LDAP.
org.apereo.cas.configuration.model.core.monitor.LdapSecurityActuatorEndpointsMonitorProperties.
CAS Property: cas.monitor.endpoints.ldap.pool-passivator

When possible, properties should be stored in lower-case kebab format, such as cas.property-name=value
.
The only possible exception to this rule is when naming actuator endpoints; The name of the
actuator endpoints (i.e. ssoSessions
) MUST remain in camelCase mode.
.properties
files:
1
cas.monitor.endpoints.ldap.pool-passivator=BIND
1
cas:
monitor:
endpoints:
ldap:
pool-passivator: "BIND"
1
java -Dcas.monitor.endpoints.ldap.pool-passivator="BIND" -jar build/libs/cas.war
cas.war
with an embedded server container and can be found in the build/libs
directory. Note the placement of the system property which must be
specified before the CAS web application is launched.
1
2
3
export CAS_MONITOR_ENDPOINTS_LDAP_POOL_PASSIVATOR="BIND"
java -jar build/libs/cas.war
cas.war
with an embedded server container and can be found in the build/libs
directory.
1
java -jar build/libs/cas.war --cas.monitor.endpoints.ldap.pool-passivator="BIND"
cas.war
with an embedded server container and can be found in the build/libs
directory.
cas.monitor.endpoints.ldap.principal-attribute-password=
If principalAttributePassword is empty then a user simple bind is done to validate credentials otherwise the given attribute is compared with the given principalAttributePassword using the SHA encrypted value of it.
For the anonymous authentication type, if principalAttributePassword is empty then a user simple bind is done to validate credentials otherwise the given attribute is compared with the given principalAttributePassword using the SHA encrypted value of it. org.apereo.cas.configuration.model.core.monitor.LdapSecurityActuatorEndpointsMonitorProperties.
CAS Property: cas.monitor.endpoints.ldap.principal-attribute-password

When possible, properties should be stored in lower-case kebab format, such as cas.property-name=value
.
The only possible exception to this rule is when naming actuator endpoints; The name of the
actuator endpoints (i.e. ssoSessions
) MUST remain in camelCase mode.
.properties
files:
1
cas.monitor.endpoints.ldap.principal-attribute-password=...
1
cas:
monitor:
endpoints:
ldap:
principal-attribute-password: "..."
1
java -Dcas.monitor.endpoints.ldap.principal-attribute-password="..." -jar build/libs/cas.war
cas.war
with an embedded server container and can be found in the build/libs
directory. Note the placement of the system property which must be
specified before the CAS web application is launched.
1
2
3
export CAS_MONITOR_ENDPOINTS_LDAP_PRINCIPAL_ATTRIBUTE_PASSWORD="..."
java -jar build/libs/cas.war
cas.war
with an embedded server container and can be found in the build/libs
directory.
1
java -jar build/libs/cas.war --cas.monitor.endpoints.ldap.principal-attribute-password="..."
cas.war
with an embedded server container and can be found in the build/libs
directory.
cas.monitor.endpoints.ldap.prune-period=PT2H
Removes connections from the pool based on how long they have been idle in the available queue. Run the pruning process at the indicated interval.
This settings supports the
java.time.Duration
syntax [?].
org.apereo.cas.configuration.model.core.monitor.LdapSecurityActuatorEndpointsMonitorProperties.
CAS Property: cas.monitor.endpoints.ldap.prune-period

When possible, properties should be stored in lower-case kebab format, such as cas.property-name=value
.
The only possible exception to this rule is when naming actuator endpoints; The name of the
actuator endpoints (i.e. ssoSessions
) MUST remain in camelCase mode.
.properties
files:
1
cas.monitor.endpoints.ldap.prune-period=PT2H
1
cas:
monitor:
endpoints:
ldap:
prune-period: "PT2H"
1
java -Dcas.monitor.endpoints.ldap.prune-period="PT2H" -jar build/libs/cas.war
cas.war
with an embedded server container and can be found in the build/libs
directory. Note the placement of the system property which must be
specified before the CAS web application is launched.
1
2
3
export CAS_MONITOR_ENDPOINTS_LDAP_PRUNE_PERIOD="PT2H"
java -jar build/libs/cas.war
cas.war
with an embedded server container and can be found in the build/libs
directory.
1
java -jar build/libs/cas.war --cas.monitor.endpoints.ldap.prune-period="PT2H"
cas.war
with an embedded server container and can be found in the build/libs
directory.
cas.monitor.endpoints.ldap.resolve-from-attribute=
If this attribute is set, the value found in the first attribute value will be used in place of the DN.
org.apereo.cas.configuration.model.core.monitor.LdapSecurityActuatorEndpointsMonitorProperties.
CAS Property: cas.monitor.endpoints.ldap.resolve-from-attribute

When possible, properties should be stored in lower-case kebab format, such as cas.property-name=value
.
The only possible exception to this rule is when naming actuator endpoints; The name of the
actuator endpoints (i.e. ssoSessions
) MUST remain in camelCase mode.
.properties
files:
1
cas.monitor.endpoints.ldap.resolve-from-attribute=...
1
cas:
monitor:
endpoints:
ldap:
resolve-from-attribute: "..."
1
java -Dcas.monitor.endpoints.ldap.resolve-from-attribute="..." -jar build/libs/cas.war
cas.war
with an embedded server container and can be found in the build/libs
directory. Note the placement of the system property which must be
specified before the CAS web application is launched.
1
2
3
export CAS_MONITOR_ENDPOINTS_LDAP_RESOLVE_FROM_ATTRIBUTE="..."
java -jar build/libs/cas.war
cas.war
with an embedded server container and can be found in the build/libs
directory.
1
java -jar build/libs/cas.war --cas.monitor.endpoints.ldap.resolve-from-attribute="..."
cas.war
with an embedded server container and can be found in the build/libs
directory.
cas.monitor.endpoints.ldap.response-timeout=PT5S
Duration of time to wait for responses.
This settings supports the
java.time.Duration
syntax [?].
org.apereo.cas.configuration.model.core.monitor.LdapSecurityActuatorEndpointsMonitorProperties.
CAS Property: cas.monitor.endpoints.ldap.response-timeout

When possible, properties should be stored in lower-case kebab format, such as cas.property-name=value
.
The only possible exception to this rule is when naming actuator endpoints; The name of the
actuator endpoints (i.e. ssoSessions
) MUST remain in camelCase mode.
.properties
files:
1
cas.monitor.endpoints.ldap.response-timeout=PT5S
1
cas:
monitor:
endpoints:
ldap:
response-timeout: "PT5S"
1
java -Dcas.monitor.endpoints.ldap.response-timeout="PT5S" -jar build/libs/cas.war
cas.war
with an embedded server container and can be found in the build/libs
directory. Note the placement of the system property which must be
specified before the CAS web application is launched.
1
2
3
export CAS_MONITOR_ENDPOINTS_LDAP_RESPONSE_TIMEOUT="PT5S"
java -jar build/libs/cas.war
cas.war
with an embedded server container and can be found in the build/libs
directory.
1
java -jar build/libs/cas.war --cas.monitor.endpoints.ldap.response-timeout="PT5S"
cas.war
with an embedded server container and can be found in the build/libs
directory.
cas.monitor.endpoints.ldap.sasl-authorization-id=
SASL authorization id.
org.apereo.cas.configuration.model.core.monitor.LdapSecurityActuatorEndpointsMonitorProperties.
CAS Property: cas.monitor.endpoints.ldap.sasl-authorization-id

When possible, properties should be stored in lower-case kebab format, such as cas.property-name=value
.
The only possible exception to this rule is when naming actuator endpoints; The name of the
actuator endpoints (i.e. ssoSessions
) MUST remain in camelCase mode.
.properties
files:
1
cas.monitor.endpoints.ldap.sasl-authorization-id=...
1
cas:
monitor:
endpoints:
ldap:
sasl-authorization-id: "..."
1
java -Dcas.monitor.endpoints.ldap.sasl-authorization-id="..." -jar build/libs/cas.war
cas.war
with an embedded server container and can be found in the build/libs
directory. Note the placement of the system property which must be
specified before the CAS web application is launched.
1
2
3
export CAS_MONITOR_ENDPOINTS_LDAP_SASL_AUTHORIZATION_ID="..."
java -jar build/libs/cas.war
cas.war
with an embedded server container and can be found in the build/libs
directory.
1
java -jar build/libs/cas.war --cas.monitor.endpoints.ldap.sasl-authorization-id="..."
cas.war
with an embedded server container and can be found in the build/libs
directory.
cas.monitor.endpoints.ldap.sasl-mechanism=
The SASL mechanism.
org.apereo.cas.configuration.model.core.monitor.LdapSecurityActuatorEndpointsMonitorProperties.
CAS Property: cas.monitor.endpoints.ldap.sasl-mechanism

When possible, properties should be stored in lower-case kebab format, such as cas.property-name=value
.
The only possible exception to this rule is when naming actuator endpoints; The name of the
actuator endpoints (i.e. ssoSessions
) MUST remain in camelCase mode.
.properties
files:
1
cas.monitor.endpoints.ldap.sasl-mechanism=...
1
cas:
monitor:
endpoints:
ldap:
sasl-mechanism: "..."
1
java -Dcas.monitor.endpoints.ldap.sasl-mechanism="..." -jar build/libs/cas.war
cas.war
with an embedded server container and can be found in the build/libs
directory. Note the placement of the system property which must be
specified before the CAS web application is launched.
1
2
3
export CAS_MONITOR_ENDPOINTS_LDAP_SASL_MECHANISM="..."
java -jar build/libs/cas.war
cas.war
with an embedded server container and can be found in the build/libs
directory.
1
java -jar build/libs/cas.war --cas.monitor.endpoints.ldap.sasl-mechanism="..."
cas.war
with an embedded server container and can be found in the build/libs
directory.
cas.monitor.endpoints.ldap.sasl-mutual-auth=
SASL mutual auth is enabled?
org.apereo.cas.configuration.model.core.monitor.LdapSecurityActuatorEndpointsMonitorProperties.
CAS Property: cas.monitor.endpoints.ldap.sasl-mutual-auth

When possible, properties should be stored in lower-case kebab format, such as cas.property-name=value
.
The only possible exception to this rule is when naming actuator endpoints; The name of the
actuator endpoints (i.e. ssoSessions
) MUST remain in camelCase mode.
.properties
files:
1
cas.monitor.endpoints.ldap.sasl-mutual-auth=...
1
cas:
monitor:
endpoints:
ldap:
sasl-mutual-auth: "..."
1
java -Dcas.monitor.endpoints.ldap.sasl-mutual-auth="..." -jar build/libs/cas.war
cas.war
with an embedded server container and can be found in the build/libs
directory. Note the placement of the system property which must be
specified before the CAS web application is launched.
1
2
3
export CAS_MONITOR_ENDPOINTS_LDAP_SASL_MUTUAL_AUTH="..."
java -jar build/libs/cas.war
cas.war
with an embedded server container and can be found in the build/libs
directory.
1
java -jar build/libs/cas.war --cas.monitor.endpoints.ldap.sasl-mutual-auth="..."
cas.war
with an embedded server container and can be found in the build/libs
directory.
cas.monitor.endpoints.ldap.sasl-quality-of-protection=
SASL quality of protected.
org.apereo.cas.configuration.model.core.monitor.LdapSecurityActuatorEndpointsMonitorProperties.
CAS Property: cas.monitor.endpoints.ldap.sasl-quality-of-protection

When possible, properties should be stored in lower-case kebab format, such as cas.property-name=value
.
The only possible exception to this rule is when naming actuator endpoints; The name of the
actuator endpoints (i.e. ssoSessions
) MUST remain in camelCase mode.
.properties
files:
1
cas.monitor.endpoints.ldap.sasl-quality-of-protection=...
1
cas:
monitor:
endpoints:
ldap:
sasl-quality-of-protection: "..."
1
java -Dcas.monitor.endpoints.ldap.sasl-quality-of-protection="..." -jar build/libs/cas.war
cas.war
with an embedded server container and can be found in the build/libs
directory. Note the placement of the system property which must be
specified before the CAS web application is launched.
1
2
3
export CAS_MONITOR_ENDPOINTS_LDAP_SASL_QUALITY_OF_PROTECTION="..."
java -jar build/libs/cas.war
cas.war
with an embedded server container and can be found in the build/libs
directory.
1
java -jar build/libs/cas.war --cas.monitor.endpoints.ldap.sasl-quality-of-protection="..."
cas.war
with an embedded server container and can be found in the build/libs
directory.
cas.monitor.endpoints.ldap.sasl-realm=
The SASL realm.
org.apereo.cas.configuration.model.core.monitor.LdapSecurityActuatorEndpointsMonitorProperties.
CAS Property: cas.monitor.endpoints.ldap.sasl-realm

When possible, properties should be stored in lower-case kebab format, such as cas.property-name=value
.
The only possible exception to this rule is when naming actuator endpoints; The name of the
actuator endpoints (i.e. ssoSessions
) MUST remain in camelCase mode.
.properties
files:
1
cas.monitor.endpoints.ldap.sasl-realm=...
1
cas:
monitor:
endpoints:
ldap:
sasl-realm: "..."
1
java -Dcas.monitor.endpoints.ldap.sasl-realm="..." -jar build/libs/cas.war
cas.war
with an embedded server container and can be found in the build/libs
directory. Note the placement of the system property which must be
specified before the CAS web application is launched.
1
2
3
export CAS_MONITOR_ENDPOINTS_LDAP_SASL_REALM="..."
java -jar build/libs/cas.war
cas.war
with an embedded server container and can be found in the build/libs
directory.
1
java -jar build/libs/cas.war --cas.monitor.endpoints.ldap.sasl-realm="..."
cas.war
with an embedded server container and can be found in the build/libs
directory.
cas.monitor.endpoints.ldap.sasl-security-strength=
SASL security strength.
org.apereo.cas.configuration.model.core.monitor.LdapSecurityActuatorEndpointsMonitorProperties.
CAS Property: cas.monitor.endpoints.ldap.sasl-security-strength

When possible, properties should be stored in lower-case kebab format, such as cas.property-name=value
.
The only possible exception to this rule is when naming actuator endpoints; The name of the
actuator endpoints (i.e. ssoSessions
) MUST remain in camelCase mode.
.properties
files:
1
cas.monitor.endpoints.ldap.sasl-security-strength=...
1
cas:
monitor:
endpoints:
ldap:
sasl-security-strength: "..."
1
java -Dcas.monitor.endpoints.ldap.sasl-security-strength="..." -jar build/libs/cas.war
cas.war
with an embedded server container and can be found in the build/libs
directory. Note the placement of the system property which must be
specified before the CAS web application is launched.
1
2
3
export CAS_MONITOR_ENDPOINTS_LDAP_SASL_SECURITY_STRENGTH="..."
java -jar build/libs/cas.war
cas.war
with an embedded server container and can be found in the build/libs
directory.
1
java -jar build/libs/cas.war --cas.monitor.endpoints.ldap.sasl-security-strength="..."
cas.war
with an embedded server container and can be found in the build/libs
directory.
cas.monitor.endpoints.ldap.search-entry-handlers=
Search handlers.
org.apereo.cas.configuration.model.core.monitor.LdapSecurityActuatorEndpointsMonitorProperties.
CAS Property: cas.monitor.endpoints.ldap.search-entry-handlers

When possible, properties should be stored in lower-case kebab format, such as cas.property-name=value
.
The only possible exception to this rule is when naming actuator endpoints; The name of the
actuator endpoints (i.e. ssoSessions
) MUST remain in camelCase mode.
.properties
files:
1
cas.monitor.endpoints.ldap.search-entry-handlers=...
1
cas:
monitor:
endpoints:
ldap:
search-entry-handlers: "..."
1
java -Dcas.monitor.endpoints.ldap.search-entry-handlers="..." -jar build/libs/cas.war
cas.war
with an embedded server container and can be found in the build/libs
directory. Note the placement of the system property which must be
specified before the CAS web application is launched.
1
2
3
export CAS_MONITOR_ENDPOINTS_LDAP_SEARCH_ENTRY_HANDLERS="..."
java -jar build/libs/cas.war
cas.war
with an embedded server container and can be found in the build/libs
directory.
1
java -jar build/libs/cas.war --cas.monitor.endpoints.ldap.search-entry-handlers="..."
cas.war
with an embedded server container and can be found in the build/libs
directory.
cas.monitor.endpoints.ldap.subtree-search=true
Whether subtree searching is allowed.
org.apereo.cas.configuration.model.core.monitor.LdapSecurityActuatorEndpointsMonitorProperties.
CAS Property: cas.monitor.endpoints.ldap.subtree-search

When possible, properties should be stored in lower-case kebab format, such as cas.property-name=value
.
The only possible exception to this rule is when naming actuator endpoints; The name of the
actuator endpoints (i.e. ssoSessions
) MUST remain in camelCase mode.
.properties
files:
1
cas.monitor.endpoints.ldap.subtree-search=true
1
cas:
monitor:
endpoints:
ldap:
subtree-search: "true"
1
java -Dcas.monitor.endpoints.ldap.subtree-search="true" -jar build/libs/cas.war
cas.war
with an embedded server container and can be found in the build/libs
directory. Note the placement of the system property which must be
specified before the CAS web application is launched.
1
2
3
export CAS_MONITOR_ENDPOINTS_LDAP_SUBTREE_SEARCH="true"
java -jar build/libs/cas.war
cas.war
with an embedded server container and can be found in the build/libs
directory.
1
java -jar build/libs/cas.war --cas.monitor.endpoints.ldap.subtree-search="true"
cas.war
with an embedded server container and can be found in the build/libs
directory.
cas.monitor.endpoints.ldap.trust-certificates=
Path of the trust certificates to use for the SSL connection. Ignores keystore-related settings when activated and used.
org.apereo.cas.configuration.model.core.monitor.LdapSecurityActuatorEndpointsMonitorProperties.
CAS Property: cas.monitor.endpoints.ldap.trust-certificates

When possible, properties should be stored in lower-case kebab format, such as cas.property-name=value
.
The only possible exception to this rule is when naming actuator endpoints; The name of the
actuator endpoints (i.e. ssoSessions
) MUST remain in camelCase mode.
.properties
files:
1
cas.monitor.endpoints.ldap.trust-certificates=...
1
cas:
monitor:
endpoints:
ldap:
trust-certificates: "..."
1
java -Dcas.monitor.endpoints.ldap.trust-certificates="..." -jar build/libs/cas.war
cas.war
with an embedded server container and can be found in the build/libs
directory. Note the placement of the system property which must be
specified before the CAS web application is launched.
1
2
3
export CAS_MONITOR_ENDPOINTS_LDAP_TRUST_CERTIFICATES="..."
java -jar build/libs/cas.war
cas.war
with an embedded server container and can be found in the build/libs
directory.
1
java -jar build/libs/cas.war --cas.monitor.endpoints.ldap.trust-certificates="..."
cas.war
with an embedded server container and can be found in the build/libs
directory.
cas.monitor.endpoints.ldap.trust-manager=
Trust Manager options. Trust managers are responsible for managing the trust material that is used when making LDAP trust decisions, and for deciding whether credentials presented by a peer should be accepted. Accepted values are:
-
DEFAULT
: Enable and force the default JVM trust managers. -
ANY
: Trust any client or server.
org.apereo.cas.configuration.model.core.monitor.LdapSecurityActuatorEndpointsMonitorProperties.
CAS Property: cas.monitor.endpoints.ldap.trust-manager

When possible, properties should be stored in lower-case kebab format, such as cas.property-name=value
.
The only possible exception to this rule is when naming actuator endpoints; The name of the
actuator endpoints (i.e. ssoSessions
) MUST remain in camelCase mode.
.properties
files:
1
cas.monitor.endpoints.ldap.trust-manager=...
1
cas:
monitor:
endpoints:
ldap:
trust-manager: "..."
1
java -Dcas.monitor.endpoints.ldap.trust-manager="..." -jar build/libs/cas.war
cas.war
with an embedded server container and can be found in the build/libs
directory. Note the placement of the system property which must be
specified before the CAS web application is launched.
1
2
3
export CAS_MONITOR_ENDPOINTS_LDAP_TRUST_MANAGER="..."
java -jar build/libs/cas.war
cas.war
with an embedded server container and can be found in the build/libs
directory.
1
java -jar build/libs/cas.war --cas.monitor.endpoints.ldap.trust-manager="..."
cas.war
with an embedded server container and can be found in the build/libs
directory.
cas.monitor.endpoints.ldap.trust-store=
Path to the keystore used to determine which certificates or certificate authorities should be trusted. Used when connecting to an LDAP server via LDAPS or startTLS connection. If left blank, the default truststore for the Java runtime is used.
This setting supports the Spring Expression Language.
org.apereo.cas.configuration.model.core.monitor.LdapSecurityActuatorEndpointsMonitorProperties.
CAS Property: cas.monitor.endpoints.ldap.trust-store

When possible, properties should be stored in lower-case kebab format, such as cas.property-name=value
.
The only possible exception to this rule is when naming actuator endpoints; The name of the
actuator endpoints (i.e. ssoSessions
) MUST remain in camelCase mode.
.properties
files:
1
cas.monitor.endpoints.ldap.trust-store=...
1
cas:
monitor:
endpoints:
ldap:
trust-store: "..."
1
java -Dcas.monitor.endpoints.ldap.trust-store="..." -jar build/libs/cas.war
cas.war
with an embedded server container and can be found in the build/libs
directory. Note the placement of the system property which must be
specified before the CAS web application is launched.
1
2
3
export CAS_MONITOR_ENDPOINTS_LDAP_TRUST_STORE="..."
java -jar build/libs/cas.war
cas.war
with an embedded server container and can be found in the build/libs
directory.
1
java -jar build/libs/cas.war --cas.monitor.endpoints.ldap.trust-store="..."
cas.war
with an embedded server container and can be found in the build/libs
directory.
cas.monitor.endpoints.ldap.trust-store-password=
Password needed to open the truststore.
This setting supports the Spring Expression Language.
org.apereo.cas.configuration.model.core.monitor.LdapSecurityActuatorEndpointsMonitorProperties.
CAS Property: cas.monitor.endpoints.ldap.trust-store-password

When possible, properties should be stored in lower-case kebab format, such as cas.property-name=value
.
The only possible exception to this rule is when naming actuator endpoints; The name of the
actuator endpoints (i.e. ssoSessions
) MUST remain in camelCase mode.
.properties
files:
1
cas.monitor.endpoints.ldap.trust-store-password=...
1
cas:
monitor:
endpoints:
ldap:
trust-store-password: "..."
1
java -Dcas.monitor.endpoints.ldap.trust-store-password="..." -jar build/libs/cas.war
cas.war
with an embedded server container and can be found in the build/libs
directory. Note the placement of the system property which must be
specified before the CAS web application is launched.
1
2
3
export CAS_MONITOR_ENDPOINTS_LDAP_TRUST_STORE_PASSWORD="..."
java -jar build/libs/cas.war
cas.war
with an embedded server container and can be found in the build/libs
directory.
1
java -jar build/libs/cas.war --cas.monitor.endpoints.ldap.trust-store-password="..."
cas.war
with an embedded server container and can be found in the build/libs
directory.
cas.monitor.endpoints.ldap.trust-store-type=
The type of trust keystore that determines which certificates or certificate authorities are trusted. Types depend on underlying java platform, typically PKCS12
or JKS
. If left blank, defaults to the default keystore type indicated by the underlying Java platform.
org.apereo.cas.configuration.model.core.monitor.LdapSecurityActuatorEndpointsMonitorProperties.
CAS Property: cas.monitor.endpoints.ldap.trust-store-type

When possible, properties should be stored in lower-case kebab format, such as cas.property-name=value
.
The only possible exception to this rule is when naming actuator endpoints; The name of the
actuator endpoints (i.e. ssoSessions
) MUST remain in camelCase mode.
.properties
files:
1
cas.monitor.endpoints.ldap.trust-store-type=...
1
cas:
monitor:
endpoints:
ldap:
trust-store-type: "..."
1
java -Dcas.monitor.endpoints.ldap.trust-store-type="..." -jar build/libs/cas.war
cas.war
with an embedded server container and can be found in the build/libs
directory. Note the placement of the system property which must be
specified before the CAS web application is launched.
1
2
3
export CAS_MONITOR_ENDPOINTS_LDAP_TRUST_STORE_TYPE="..."
java -jar build/libs/cas.war
cas.war
with an embedded server container and can be found in the build/libs
directory.
1
java -jar build/libs/cas.war --cas.monitor.endpoints.ldap.trust-store-type="..."
cas.war
with an embedded server container and can be found in the build/libs
directory.
cas.monitor.endpoints.ldap.use-start-tls=false
Whether TLS should be used and enabled when establishing the connection.
org.apereo.cas.configuration.model.core.monitor.LdapSecurityActuatorEndpointsMonitorProperties.
CAS Property: cas.monitor.endpoints.ldap.use-start-tls

When possible, properties should be stored in lower-case kebab format, such as cas.property-name=value
.
The only possible exception to this rule is when naming actuator endpoints; The name of the
actuator endpoints (i.e. ssoSessions
) MUST remain in camelCase mode.
.properties
files:
1
cas.monitor.endpoints.ldap.use-start-tls=...
1
cas:
monitor:
endpoints:
ldap:
use-start-tls: "..."
1
java -Dcas.monitor.endpoints.ldap.use-start-tls="..." -jar build/libs/cas.war
cas.war
with an embedded server container and can be found in the build/libs
directory. Note the placement of the system property which must be
specified before the CAS web application is launched.
1
2
3
export CAS_MONITOR_ENDPOINTS_LDAP_USE_START_TLS="..."
java -jar build/libs/cas.war
cas.war
with an embedded server container and can be found in the build/libs
directory.
1
java -jar build/libs/cas.war --cas.monitor.endpoints.ldap.use-start-tls="..."
cas.war
with an embedded server container and can be found in the build/libs
directory.
cas.monitor.endpoints.ldap.validate-on-checkout=true
Whether connections should be validated when loaned out from the pool.
org.apereo.cas.configuration.model.core.monitor.LdapSecurityActuatorEndpointsMonitorProperties.
CAS Property: cas.monitor.endpoints.ldap.validate-on-checkout

When possible, properties should be stored in lower-case kebab format, such as cas.property-name=value
.
The only possible exception to this rule is when naming actuator endpoints; The name of the
actuator endpoints (i.e. ssoSessions
) MUST remain in camelCase mode.
.properties
files:
1
cas.monitor.endpoints.ldap.validate-on-checkout=true
1
cas:
monitor:
endpoints:
ldap:
validate-on-checkout: "true"
1
java -Dcas.monitor.endpoints.ldap.validate-on-checkout="true" -jar build/libs/cas.war
cas.war
with an embedded server container and can be found in the build/libs
directory. Note the placement of the system property which must be
specified before the CAS web application is launched.
1
2
3
export CAS_MONITOR_ENDPOINTS_LDAP_VALIDATE_ON_CHECKOUT="true"
java -jar build/libs/cas.war
cas.war
with an embedded server container and can be found in the build/libs
directory.
1
java -jar build/libs/cas.war --cas.monitor.endpoints.ldap.validate-on-checkout="true"
cas.war
with an embedded server container and can be found in the build/libs
directory.
cas.monitor.endpoints.ldap.validate-period=PT5M
Period at which pool should be validated.
This settings supports the
java.time.Duration
syntax [?].
org.apereo.cas.configuration.model.core.monitor.LdapSecurityActuatorEndpointsMonitorProperties.
CAS Property: cas.monitor.endpoints.ldap.validate-period

When possible, properties should be stored in lower-case kebab format, such as cas.property-name=value
.
The only possible exception to this rule is when naming actuator endpoints; The name of the
actuator endpoints (i.e. ssoSessions
) MUST remain in camelCase mode.
.properties
files:
1
cas.monitor.endpoints.ldap.validate-period=PT5M
1
cas:
monitor:
endpoints:
ldap:
validate-period: "PT5M"
1
java -Dcas.monitor.endpoints.ldap.validate-period="PT5M" -jar build/libs/cas.war
cas.war
with an embedded server container and can be found in the build/libs
directory. Note the placement of the system property which must be
specified before the CAS web application is launched.
1
2
3
export CAS_MONITOR_ENDPOINTS_LDAP_VALIDATE_PERIOD="PT5M"
java -jar build/libs/cas.war
cas.war
with an embedded server container and can be found in the build/libs
directory.
1
java -jar build/libs/cas.war --cas.monitor.endpoints.ldap.validate-period="PT5M"
cas.war
with an embedded server container and can be found in the build/libs
directory.
cas.monitor.endpoints.ldap.validate-periodically=true
Whether connections should be validated periodically when the pool is idle.
org.apereo.cas.configuration.model.core.monitor.LdapSecurityActuatorEndpointsMonitorProperties.
CAS Property: cas.monitor.endpoints.ldap.validate-periodically

When possible, properties should be stored in lower-case kebab format, such as cas.property-name=value
.
The only possible exception to this rule is when naming actuator endpoints; The name of the
actuator endpoints (i.e. ssoSessions
) MUST remain in camelCase mode.
.properties
files:
1
cas.monitor.endpoints.ldap.validate-periodically=true
1
cas:
monitor:
endpoints:
ldap:
validate-periodically: "true"
1
java -Dcas.monitor.endpoints.ldap.validate-periodically="true" -jar build/libs/cas.war
cas.war
with an embedded server container and can be found in the build/libs
directory. Note the placement of the system property which must be
specified before the CAS web application is launched.
1
2
3
export CAS_MONITOR_ENDPOINTS_LDAP_VALIDATE_PERIODICALLY="true"
java -jar build/libs/cas.war
cas.war
with an embedded server container and can be found in the build/libs
directory.
1
java -jar build/libs/cas.war --cas.monitor.endpoints.ldap.validate-periodically="true"
cas.war
with an embedded server container and can be found in the build/libs
directory.
cas.monitor.endpoints.ldap.validate-timeout=PT5S
Period at which validation operations may time out.
This settings supports the
java.time.Duration
syntax [?].
org.apereo.cas.configuration.model.core.monitor.LdapSecurityActuatorEndpointsMonitorProperties.
CAS Property: cas.monitor.endpoints.ldap.validate-timeout

When possible, properties should be stored in lower-case kebab format, such as cas.property-name=value
.
The only possible exception to this rule is when naming actuator endpoints; The name of the
actuator endpoints (i.e. ssoSessions
) MUST remain in camelCase mode.
.properties
files:
1
cas.monitor.endpoints.ldap.validate-timeout=PT5S
1
cas:
monitor:
endpoints:
ldap:
validate-timeout: "PT5S"
1
java -Dcas.monitor.endpoints.ldap.validate-timeout="PT5S" -jar build/libs/cas.war
cas.war
with an embedded server container and can be found in the build/libs
directory. Note the placement of the system property which must be
specified before the CAS web application is launched.
1
2
3
export CAS_MONITOR_ENDPOINTS_LDAP_VALIDATE_TIMEOUT="PT5S"
java -jar build/libs/cas.war
cas.war
with an embedded server container and can be found in the build/libs
directory.
1
java -jar build/libs/cas.war --cas.monitor.endpoints.ldap.validate-timeout="PT5S"
cas.war
with an embedded server container and can be found in the build/libs
directory.
cas.monitor.endpoints.ldap.ldap-authz.allow-multiple-results=false
Indicate whether the LDAP search query is allowed to return multiple entries.
org.apereo.cas.configuration.model.support.ldap.LdapAuthorizationProperties.
CAS Property: cas.monitor.endpoints.ldap.ldap-authz.allow-multiple-results

When possible, properties should be stored in lower-case kebab format, such as cas.property-name=value
.
The only possible exception to this rule is when naming actuator endpoints; The name of the
actuator endpoints (i.e. ssoSessions
) MUST remain in camelCase mode.
.properties
files:
1
cas.monitor.endpoints.ldap.ldap-authz.allow-multiple-results=...
1
cas:
monitor:
endpoints:
ldap:
ldap-authz:
allow-multiple-results: "..."
1
java -Dcas.monitor.endpoints.ldap.ldap-authz.allow-multiple-results="..." -jar build/libs/cas.war
cas.war
with an embedded server container and can be found in the build/libs
directory. Note the placement of the system property which must be
specified before the CAS web application is launched.
1
2
3
export CAS_MONITOR_ENDPOINTS_LDAP_LDAP_AUTHZ_ALLOW_MULTIPLE_RESULTS="..."
java -jar build/libs/cas.war
cas.war
with an embedded server container and can be found in the build/libs
directory.
1
java -jar build/libs/cas.war --cas.monitor.endpoints.ldap.ldap-authz.allow-multiple-results="..."
cas.war
with an embedded server container and can be found in the build/libs
directory.
cas.monitor.endpoints.ldap.ldap-authz.base-dn=
Base DN to start the search.
org.apereo.cas.configuration.model.support.ldap.LdapAuthorizationProperties.
CAS Property: cas.monitor.endpoints.ldap.ldap-authz.base-dn

When possible, properties should be stored in lower-case kebab format, such as cas.property-name=value
.
The only possible exception to this rule is when naming actuator endpoints; The name of the
actuator endpoints (i.e. ssoSessions
) MUST remain in camelCase mode.
.properties
files:
1
cas.monitor.endpoints.ldap.ldap-authz.base-dn=...
1
cas:
monitor:
endpoints:
ldap:
ldap-authz:
base-dn: "..."
1
java -Dcas.monitor.endpoints.ldap.ldap-authz.base-dn="..." -jar build/libs/cas.war
cas.war
with an embedded server container and can be found in the build/libs
directory. Note the placement of the system property which must be
specified before the CAS web application is launched.
1
2
3
export CAS_MONITOR_ENDPOINTS_LDAP_LDAP_AUTHZ_BASE_DN="..."
java -jar build/libs/cas.war
cas.war
with an embedded server container and can be found in the build/libs
directory.
1
java -jar build/libs/cas.war --cas.monitor.endpoints.ldap.ldap-authz.base-dn="..."
cas.war
with an embedded server container and can be found in the build/libs
directory.
cas.monitor.endpoints.ldap.ldap-authz.group-attribute=
Attribute expected to be found on the entry resulting from the group search whose value is going to be used to construct roles. The final value is always prefixed with #groupPrefix
. This is useful in scenarios where you wish to grant access to a resource to all users who a member of a given group.
org.apereo.cas.configuration.model.support.ldap.LdapAuthorizationProperties.
CAS Property: cas.monitor.endpoints.ldap.ldap-authz.group-attribute

When possible, properties should be stored in lower-case kebab format, such as cas.property-name=value
.
The only possible exception to this rule is when naming actuator endpoints; The name of the
actuator endpoints (i.e. ssoSessions
) MUST remain in camelCase mode.
.properties
files:
1
cas.monitor.endpoints.ldap.ldap-authz.group-attribute=...
1
cas:
monitor:
endpoints:
ldap:
ldap-authz:
group-attribute: "..."
1
java -Dcas.monitor.endpoints.ldap.ldap-authz.group-attribute="..." -jar build/libs/cas.war
cas.war
with an embedded server container and can be found in the build/libs
directory. Note the placement of the system property which must be
specified before the CAS web application is launched.
1
2
3
export CAS_MONITOR_ENDPOINTS_LDAP_LDAP_AUTHZ_GROUP_ATTRIBUTE="..."
java -jar build/libs/cas.war
cas.war
with an embedded server container and can be found in the build/libs
directory.
1
java -jar build/libs/cas.war --cas.monitor.endpoints.ldap.ldap-authz.group-attribute="..."
cas.war
with an embedded server container and can be found in the build/libs
directory.
cas.monitor.endpoints.ldap.ldap-authz.group-base-dn=
Base DN to start the search looking for groups.
org.apereo.cas.configuration.model.support.ldap.LdapAuthorizationProperties.
CAS Property: cas.monitor.endpoints.ldap.ldap-authz.group-base-dn

When possible, properties should be stored in lower-case kebab format, such as cas.property-name=value
.
The only possible exception to this rule is when naming actuator endpoints; The name of the
actuator endpoints (i.e. ssoSessions
) MUST remain in camelCase mode.
.properties
files:
1
cas.monitor.endpoints.ldap.ldap-authz.group-base-dn=...
1
cas:
monitor:
endpoints:
ldap:
ldap-authz:
group-base-dn: "..."
1
java -Dcas.monitor.endpoints.ldap.ldap-authz.group-base-dn="..." -jar build/libs/cas.war
cas.war
with an embedded server container and can be found in the build/libs
directory. Note the placement of the system property which must be
specified before the CAS web application is launched.
1
2
3
export CAS_MONITOR_ENDPOINTS_LDAP_LDAP_AUTHZ_GROUP_BASE_DN="..."
java -jar build/libs/cas.war
cas.war
with an embedded server container and can be found in the build/libs
directory.
1
java -jar build/libs/cas.war --cas.monitor.endpoints.ldap.ldap-authz.group-base-dn="..."
cas.war
with an embedded server container and can be found in the build/libs
directory.
cas.monitor.endpoints.ldap.ldap-authz.group-filter=
Search filter to begin looking for groups.
org.apereo.cas.configuration.model.support.ldap.LdapAuthorizationProperties.
CAS Property: cas.monitor.endpoints.ldap.ldap-authz.group-filter

When possible, properties should be stored in lower-case kebab format, such as cas.property-name=value
.
The only possible exception to this rule is when naming actuator endpoints; The name of the
actuator endpoints (i.e. ssoSessions
) MUST remain in camelCase mode.
.properties
files:
1
cas.monitor.endpoints.ldap.ldap-authz.group-filter=...
1
cas:
monitor:
endpoints:
ldap:
ldap-authz:
group-filter: "..."
1
java -Dcas.monitor.endpoints.ldap.ldap-authz.group-filter="..." -jar build/libs/cas.war
cas.war
with an embedded server container and can be found in the build/libs
directory. Note the placement of the system property which must be
specified before the CAS web application is launched.
1
2
3
export CAS_MONITOR_ENDPOINTS_LDAP_LDAP_AUTHZ_GROUP_FILTER="..."
java -jar build/libs/cas.war
cas.war
with an embedded server container and can be found in the build/libs
directory.
1
java -jar build/libs/cas.war --cas.monitor.endpoints.ldap.ldap-authz.group-filter="..."
cas.war
with an embedded server container and can be found in the build/libs
directory.
cas.monitor.endpoints.ldap.ldap-authz.group-prefix=
A prefix that is prepended to the group attribute value to construct an authorized role.
org.apereo.cas.configuration.model.support.ldap.LdapAuthorizationProperties.
CAS Property: cas.monitor.endpoints.ldap.ldap-authz.group-prefix

When possible, properties should be stored in lower-case kebab format, such as cas.property-name=value
.
The only possible exception to this rule is when naming actuator endpoints; The name of the
actuator endpoints (i.e. ssoSessions
) MUST remain in camelCase mode.
.properties
files:
1
cas.monitor.endpoints.ldap.ldap-authz.group-prefix=...
1
cas:
monitor:
endpoints:
ldap:
ldap-authz:
group-prefix: "..."
1
java -Dcas.monitor.endpoints.ldap.ldap-authz.group-prefix="..." -jar build/libs/cas.war
cas.war
with an embedded server container and can be found in the build/libs
directory. Note the placement of the system property which must be
specified before the CAS web application is launched.
1
2
3
export CAS_MONITOR_ENDPOINTS_LDAP_LDAP_AUTHZ_GROUP_PREFIX="..."
java -jar build/libs/cas.war
cas.war
with an embedded server container and can be found in the build/libs
directory.
1
java -jar build/libs/cas.war --cas.monitor.endpoints.ldap.ldap-authz.group-prefix="..."
cas.war
with an embedded server container and can be found in the build/libs
directory.
cas.monitor.endpoints.ldap.ldap-authz.role-attribute=uugid
Attribute expected to be found on the entry whose value is going to be used to construct roles. The final value is always prefixed with #rolePrefix
. This is useful in scenarios where you wish to grant access to a resource to all users who carry a special attribute.
org.apereo.cas.configuration.model.support.ldap.LdapAuthorizationProperties.
CAS Property: cas.monitor.endpoints.ldap.ldap-authz.role-attribute

When possible, properties should be stored in lower-case kebab format, such as cas.property-name=value
.
The only possible exception to this rule is when naming actuator endpoints; The name of the
actuator endpoints (i.e. ssoSessions
) MUST remain in camelCase mode.
.properties
files:
1
cas.monitor.endpoints.ldap.ldap-authz.role-attribute=uugid
1
cas:
monitor:
endpoints:
ldap:
ldap-authz:
role-attribute: "uugid"
1
java -Dcas.monitor.endpoints.ldap.ldap-authz.role-attribute="uugid" -jar build/libs/cas.war
cas.war
with an embedded server container and can be found in the build/libs
directory. Note the placement of the system property which must be
specified before the CAS web application is launched.
1
2
3
export CAS_MONITOR_ENDPOINTS_LDAP_LDAP_AUTHZ_ROLE_ATTRIBUTE="uugid"
java -jar build/libs/cas.war
cas.war
with an embedded server container and can be found in the build/libs
directory.
1
java -jar build/libs/cas.war --cas.monitor.endpoints.ldap.ldap-authz.role-attribute="uugid"
cas.war
with an embedded server container and can be found in the build/libs
directory.
cas.monitor.endpoints.ldap.ldap-authz.role-prefix=ROLE_
Prefix for the role.
org.apereo.cas.configuration.model.support.ldap.LdapAuthorizationProperties.
CAS Property: cas.monitor.endpoints.ldap.ldap-authz.role-prefix

When possible, properties should be stored in lower-case kebab format, such as cas.property-name=value
.
The only possible exception to this rule is when naming actuator endpoints; The name of the
actuator endpoints (i.e. ssoSessions
) MUST remain in camelCase mode.
.properties
files:
1
cas.monitor.endpoints.ldap.ldap-authz.role-prefix=ROLE_
1
cas:
monitor:
endpoints:
ldap:
ldap-authz:
role-prefix: "ROLE_"
1
java -Dcas.monitor.endpoints.ldap.ldap-authz.role-prefix="ROLE_" -jar build/libs/cas.war
cas.war
with an embedded server container and can be found in the build/libs
directory. Note the placement of the system property which must be
specified before the CAS web application is launched.
1
2
3
export CAS_MONITOR_ENDPOINTS_LDAP_LDAP_AUTHZ_ROLE_PREFIX="ROLE_"
java -jar build/libs/cas.war
cas.war
with an embedded server container and can be found in the build/libs
directory.
1
java -jar build/libs/cas.war --cas.monitor.endpoints.ldap.ldap-authz.role-prefix="ROLE_"
cas.war
with an embedded server container and can be found in the build/libs
directory.
cas.monitor.endpoints.ldap.ldap-authz.search-filter=
LDAP search filter to locate accounts.
org.apereo.cas.configuration.model.support.ldap.LdapAuthorizationProperties.
CAS Property: cas.monitor.endpoints.ldap.ldap-authz.search-filter

When possible, properties should be stored in lower-case kebab format, such as cas.property-name=value
.
The only possible exception to this rule is when naming actuator endpoints; The name of the
actuator endpoints (i.e. ssoSessions
) MUST remain in camelCase mode.
.properties
files:
1
cas.monitor.endpoints.ldap.ldap-authz.search-filter=...
1
cas:
monitor:
endpoints:
ldap:
ldap-authz:
search-filter: "..."
1
java -Dcas.monitor.endpoints.ldap.ldap-authz.search-filter="..." -jar build/libs/cas.war
cas.war
with an embedded server container and can be found in the build/libs
directory. Note the placement of the system property which must be
specified before the CAS web application is launched.
1
2
3
export CAS_MONITOR_ENDPOINTS_LDAP_LDAP_AUTHZ_SEARCH_FILTER="..."
java -jar build/libs/cas.war
cas.war
with an embedded server container and can be found in the build/libs
directory.
1
java -jar build/libs/cas.war --cas.monitor.endpoints.ldap.ldap-authz.search-filter="..."
cas.war
with an embedded server container and can be found in the build/libs
directory.
cas.monitor.endpoints.ldap.search-entry-handlers[0].case-change.attribute-name-case-change=
The Attribute name case change.
org.apereo.cas.configuration.model.support.ldap.CaseChangeSearchEntryHandlersProperties.
CAS Property: cas.monitor.endpoints.ldap.search-entry-handlers[].case-change.attribute-name-case-change

When possible, properties should be stored in lower-case kebab format, such as cas.property-name=value
.
The only possible exception to this rule is when naming actuator endpoints; The name of the
actuator endpoints (i.e. ssoSessions
) MUST remain in camelCase mode.
.properties
files:
1
cas.monitor.endpoints.ldap.search-entry-handlers[0].case-change.attribute-name-case-change=...
1
cas:
monitor:
endpoints:
ldap:
search-entry-handlers[0]:
case-change:
attribute-name-case-change: "..."
1
java -Dcas.monitor.endpoints.ldap.search-entry-handlers[0].case-change.attribute-name-case-change="..." -jar build/libs/cas.war
cas.war
with an embedded server container and can be found in the build/libs
directory. Note the placement of the system property which must be
specified before the CAS web application is launched.
1
2
3
export CAS_MONITOR_ENDPOINTS_LDAP_SEARCH_ENTRY_HANDLERS[0]_CASE_CHANGE_ATTRIBUTE_NAME_CASE_CHANGE="..."
java -jar build/libs/cas.war
cas.war
with an embedded server container and can be found in the build/libs
directory.
1
java -jar build/libs/cas.war --cas.monitor.endpoints.ldap.search-entry-handlers[0].case-change.attribute-name-case-change="..."
cas.war
with an embedded server container and can be found in the build/libs
directory.
cas.monitor.endpoints.ldap.search-entry-handlers[0].case-change.attribute-names=
The Attribute names.
org.apereo.cas.configuration.model.support.ldap.CaseChangeSearchEntryHandlersProperties.
CAS Property: cas.monitor.endpoints.ldap.search-entry-handlers[].case-change.attribute-names

When possible, properties should be stored in lower-case kebab format, such as cas.property-name=value
.
The only possible exception to this rule is when naming actuator endpoints; The name of the
actuator endpoints (i.e. ssoSessions
) MUST remain in camelCase mode.
.properties
files:
1
cas.monitor.endpoints.ldap.search-entry-handlers[0].case-change.attribute-names=...
1
cas:
monitor:
endpoints:
ldap:
search-entry-handlers[0]:
case-change:
attribute-names: "..."
1
java -Dcas.monitor.endpoints.ldap.search-entry-handlers[0].case-change.attribute-names="..." -jar build/libs/cas.war
cas.war
with an embedded server container and can be found in the build/libs
directory. Note the placement of the system property which must be
specified before the CAS web application is launched.
1
2
3
export CAS_MONITOR_ENDPOINTS_LDAP_SEARCH_ENTRY_HANDLERS[0]_CASE_CHANGE_ATTRIBUTE_NAMES="..."
java -jar build/libs/cas.war
cas.war
with an embedded server container and can be found in the build/libs
directory.
1
java -jar build/libs/cas.war --cas.monitor.endpoints.ldap.search-entry-handlers[0].case-change.attribute-names="..."
cas.war
with an embedded server container and can be found in the build/libs
directory.
cas.monitor.endpoints.ldap.search-entry-handlers[0].case-change.attribute-value-case-change=
The Attribute value case change.
org.apereo.cas.configuration.model.support.ldap.CaseChangeSearchEntryHandlersProperties.
CAS Property: cas.monitor.endpoints.ldap.search-entry-handlers[].case-change.attribute-value-case-change

When possible, properties should be stored in lower-case kebab format, such as cas.property-name=value
.
The only possible exception to this rule is when naming actuator endpoints; The name of the
actuator endpoints (i.e. ssoSessions
) MUST remain in camelCase mode.
.properties
files:
1
cas.monitor.endpoints.ldap.search-entry-handlers[0].case-change.attribute-value-case-change=...
1
cas:
monitor:
endpoints:
ldap:
search-entry-handlers[0]:
case-change:
attribute-value-case-change: "..."
1
java -Dcas.monitor.endpoints.ldap.search-entry-handlers[0].case-change.attribute-value-case-change="..." -jar build/libs/cas.war
cas.war
with an embedded server container and can be found in the build/libs
directory. Note the placement of the system property which must be
specified before the CAS web application is launched.
1
2
3
export CAS_MONITOR_ENDPOINTS_LDAP_SEARCH_ENTRY_HANDLERS[0]_CASE_CHANGE_ATTRIBUTE_VALUE_CASE_CHANGE="..."
java -jar build/libs/cas.war
cas.war
with an embedded server container and can be found in the build/libs
directory.
1
java -jar build/libs/cas.war --cas.monitor.endpoints.ldap.search-entry-handlers[0].case-change.attribute-value-case-change="..."
cas.war
with an embedded server container and can be found in the build/libs
directory.
cas.monitor.endpoints.ldap.search-entry-handlers[0].case-change.dn-case-change=
The Dn case change.
org.apereo.cas.configuration.model.support.ldap.CaseChangeSearchEntryHandlersProperties.
CAS Property: cas.monitor.endpoints.ldap.search-entry-handlers[].case-change.dn-case-change

When possible, properties should be stored in lower-case kebab format, such as cas.property-name=value
.
The only possible exception to this rule is when naming actuator endpoints; The name of the
actuator endpoints (i.e. ssoSessions
) MUST remain in camelCase mode.
.properties
files:
1
cas.monitor.endpoints.ldap.search-entry-handlers[0].case-change.dn-case-change=...
1
cas:
monitor:
endpoints:
ldap:
search-entry-handlers[0]:
case-change:
dn-case-change: "..."
1
java -Dcas.monitor.endpoints.ldap.search-entry-handlers[0].case-change.dn-case-change="..." -jar build/libs/cas.war
cas.war
with an embedded server container and can be found in the build/libs
directory. Note the placement of the system property which must be
specified before the CAS web application is launched.
1
2
3
export CAS_MONITOR_ENDPOINTS_LDAP_SEARCH_ENTRY_HANDLERS[0]_CASE_CHANGE_DN_CASE_CHANGE="..."
java -jar build/libs/cas.war
cas.war
with an embedded server container and can be found in the build/libs
directory.
1
java -jar build/libs/cas.war --cas.monitor.endpoints.ldap.search-entry-handlers[0].case-change.dn-case-change="..."
cas.war
with an embedded server container and can be found in the build/libs
directory.
cas.monitor.endpoints.ldap.search-entry-handlers[0].dn-attribute.add-if-exists=
The Add if exists.
org.apereo.cas.configuration.model.support.ldap.DnAttributeSearchEntryHandlersProperties.
CAS Property: cas.monitor.endpoints.ldap.search-entry-handlers[].dn-attribute.add-if-exists

When possible, properties should be stored in lower-case kebab format, such as cas.property-name=value
.
The only possible exception to this rule is when naming actuator endpoints; The name of the
actuator endpoints (i.e. ssoSessions
) MUST remain in camelCase mode.
.properties
files:
1
cas.monitor.endpoints.ldap.search-entry-handlers[0].dn-attribute.add-if-exists=...
1
cas:
monitor:
endpoints:
ldap:
search-entry-handlers[0]:
dn-attribute:
add-if-exists: "..."
1
java -Dcas.monitor.endpoints.ldap.search-entry-handlers[0].dn-attribute.add-if-exists="..." -jar build/libs/cas.war
cas.war
with an embedded server container and can be found in the build/libs
directory. Note the placement of the system property which must be
specified before the CAS web application is launched.
1
2
3
export CAS_MONITOR_ENDPOINTS_LDAP_SEARCH_ENTRY_HANDLERS[0]_DN_ATTRIBUTE_ADD_IF_EXISTS="..."
java -jar build/libs/cas.war
cas.war
with an embedded server container and can be found in the build/libs
directory.
1
java -jar build/libs/cas.war --cas.monitor.endpoints.ldap.search-entry-handlers[0].dn-attribute.add-if-exists="..."
cas.war
with an embedded server container and can be found in the build/libs
directory.
cas.monitor.endpoints.ldap.search-entry-handlers[0].dn-attribute.dn-attribute-name=entryDN
The Dn attribute name.
org.apereo.cas.configuration.model.support.ldap.DnAttributeSearchEntryHandlersProperties.
CAS Property: cas.monitor.endpoints.ldap.search-entry-handlers[].dn-attribute.dn-attribute-name

When possible, properties should be stored in lower-case kebab format, such as cas.property-name=value
.
The only possible exception to this rule is when naming actuator endpoints; The name of the
actuator endpoints (i.e. ssoSessions
) MUST remain in camelCase mode.
.properties
files:
1
cas.monitor.endpoints.ldap.search-entry-handlers[0].dn-attribute.dn-attribute-name=entryDN
1
cas:
monitor:
endpoints:
ldap:
search-entry-handlers[0]:
dn-attribute:
dn-attribute-name: "entryDN"
1
java -Dcas.monitor.endpoints.ldap.search-entry-handlers[0].dn-attribute.dn-attribute-name="entryDN" -jar build/libs/cas.war
cas.war
with an embedded server container and can be found in the build/libs
directory. Note the placement of the system property which must be
specified before the CAS web application is launched.
1
2
3
export CAS_MONITOR_ENDPOINTS_LDAP_SEARCH_ENTRY_HANDLERS[0]_DN_ATTRIBUTE_DN_ATTRIBUTE_NAME="entryDN"
java -jar build/libs/cas.war
cas.war
with an embedded server container and can be found in the build/libs
directory.
1
java -jar build/libs/cas.war --cas.monitor.endpoints.ldap.search-entry-handlers[0].dn-attribute.dn-attribute-name="entryDN"
cas.war
with an embedded server container and can be found in the build/libs
directory.
cas.monitor.endpoints.ldap.search-entry-handlers[0].merge-attribute.attribute-names=
The Attribute names.
org.apereo.cas.configuration.model.support.ldap.MergeAttributesSearchEntryHandlersProperties.
CAS Property: cas.monitor.endpoints.ldap.search-entry-handlers[].merge-attribute.attribute-names

When possible, properties should be stored in lower-case kebab format, such as cas.property-name=value
.
The only possible exception to this rule is when naming actuator endpoints; The name of the
actuator endpoints (i.e. ssoSessions
) MUST remain in camelCase mode.
.properties
files:
1
cas.monitor.endpoints.ldap.search-entry-handlers[0].merge-attribute.attribute-names=...
1
cas:
monitor:
endpoints:
ldap:
search-entry-handlers[0]:
merge-attribute:
attribute-names: "..."
1
java -Dcas.monitor.endpoints.ldap.search-entry-handlers[0].merge-attribute.attribute-names="..." -jar build/libs/cas.war
cas.war
with an embedded server container and can be found in the build/libs
directory. Note the placement of the system property which must be
specified before the CAS web application is launched.
1
2
3
export CAS_MONITOR_ENDPOINTS_LDAP_SEARCH_ENTRY_HANDLERS[0]_MERGE_ATTRIBUTE_ATTRIBUTE_NAMES="..."
java -jar build/libs/cas.war
cas.war
with an embedded server container and can be found in the build/libs
directory.
1
java -jar build/libs/cas.war --cas.monitor.endpoints.ldap.search-entry-handlers[0].merge-attribute.attribute-names="..."
cas.war
with an embedded server container and can be found in the build/libs
directory.
cas.monitor.endpoints.ldap.search-entry-handlers[0].merge-attribute.merge-attribute-name=
The Merge attribute name.
org.apereo.cas.configuration.model.support.ldap.MergeAttributesSearchEntryHandlersProperties.
CAS Property: cas.monitor.endpoints.ldap.search-entry-handlers[].merge-attribute.merge-attribute-name

When possible, properties should be stored in lower-case kebab format, such as cas.property-name=value
.
The only possible exception to this rule is when naming actuator endpoints; The name of the
actuator endpoints (i.e. ssoSessions
) MUST remain in camelCase mode.
.properties
files:
1
cas.monitor.endpoints.ldap.search-entry-handlers[0].merge-attribute.merge-attribute-name=...
1
cas:
monitor:
endpoints:
ldap:
search-entry-handlers[0]:
merge-attribute:
merge-attribute-name: "..."
1
java -Dcas.monitor.endpoints.ldap.search-entry-handlers[0].merge-attribute.merge-attribute-name="..." -jar build/libs/cas.war
cas.war
with an embedded server container and can be found in the build/libs
directory. Note the placement of the system property which must be
specified before the CAS web application is launched.
1
2
3
export CAS_MONITOR_ENDPOINTS_LDAP_SEARCH_ENTRY_HANDLERS[0]_MERGE_ATTRIBUTE_MERGE_ATTRIBUTE_NAME="..."
java -jar build/libs/cas.war
cas.war
with an embedded server container and can be found in the build/libs
directory.
1
java -jar build/libs/cas.war --cas.monitor.endpoints.ldap.search-entry-handlers[0].merge-attribute.merge-attribute-name="..."
cas.war
with an embedded server container and can be found in the build/libs
directory.
cas.monitor.endpoints.ldap.search-entry-handlers[0].primary-group-id.base-dn=
The Base dn.
org.apereo.cas.configuration.model.support.ldap.PrimaryGroupIdSearchEntryHandlersProperties.
CAS Property: cas.monitor.endpoints.ldap.search-entry-handlers[].primary-group-id.base-dn

When possible, properties should be stored in lower-case kebab format, such as cas.property-name=value
.
The only possible exception to this rule is when naming actuator endpoints; The name of the
actuator endpoints (i.e. ssoSessions
) MUST remain in camelCase mode.
.properties
files:
1
cas.monitor.endpoints.ldap.search-entry-handlers[0].primary-group-id.base-dn=...
1
cas:
monitor:
endpoints:
ldap:
search-entry-handlers[0]:
primary-group-id:
base-dn: "..."
1
java -Dcas.monitor.endpoints.ldap.search-entry-handlers[0].primary-group-id.base-dn="..." -jar build/libs/cas.war
cas.war
with an embedded server container and can be found in the build/libs
directory. Note the placement of the system property which must be
specified before the CAS web application is launched.
1
2
3
export CAS_MONITOR_ENDPOINTS_LDAP_SEARCH_ENTRY_HANDLERS[0]_PRIMARY_GROUP_ID_BASE_DN="..."
java -jar build/libs/cas.war
cas.war
with an embedded server container and can be found in the build/libs
directory.
1
java -jar build/libs/cas.war --cas.monitor.endpoints.ldap.search-entry-handlers[0].primary-group-id.base-dn="..."
cas.war
with an embedded server container and can be found in the build/libs
directory.
cas.monitor.endpoints.ldap.search-entry-handlers[0].primary-group-id.group-filter=(&(objectClass=group)(objectSid={0}))
The Group filter.
org.apereo.cas.configuration.model.support.ldap.PrimaryGroupIdSearchEntryHandlersProperties.
CAS Property: cas.monitor.endpoints.ldap.search-entry-handlers[].primary-group-id.group-filter

When possible, properties should be stored in lower-case kebab format, such as cas.property-name=value
.
The only possible exception to this rule is when naming actuator endpoints; The name of the
actuator endpoints (i.e. ssoSessions
) MUST remain in camelCase mode.
.properties
files:
1
cas.monitor.endpoints.ldap.search-entry-handlers[0].primary-group-id.group-filter=(&(objectClass=group)(objectSid={0}))
1
cas:
monitor:
endpoints:
ldap:
search-entry-handlers[0]:
primary-group-id:
group-filter: "(&(objectClass=group)(objectSid={0}))"
1
java -Dcas.monitor.endpoints.ldap.search-entry-handlers[0].primary-group-id.group-filter="(&(objectClass=group)(objectSid={0}))" -jar build/libs/cas.war
cas.war
with an embedded server container and can be found in the build/libs
directory. Note the placement of the system property which must be
specified before the CAS web application is launched.
1
2
3
export CAS_MONITOR_ENDPOINTS_LDAP_SEARCH_ENTRY_HANDLERS[0]_PRIMARY_GROUP_ID_GROUP_FILTER="(&(objectClass=group)(objectSid={0}))"
java -jar build/libs/cas.war
cas.war
with an embedded server container and can be found in the build/libs
directory.
1
java -jar build/libs/cas.war --cas.monitor.endpoints.ldap.search-entry-handlers[0].primary-group-id.group-filter="(&(objectClass=group)(objectSid={0}))"
cas.war
with an embedded server container and can be found in the build/libs
directory.
cas.monitor.endpoints.ldap.search-entry-handlers[0].recursive.merge-attributes=
The Merge attributes.
org.apereo.cas.configuration.model.support.ldap.RecursiveSearchEntryHandlersProperties.
CAS Property: cas.monitor.endpoints.ldap.search-entry-handlers[].recursive.merge-attributes

When possible, properties should be stored in lower-case kebab format, such as cas.property-name=value
.
The only possible exception to this rule is when naming actuator endpoints; The name of the
actuator endpoints (i.e. ssoSessions
) MUST remain in camelCase mode.
.properties
files:
1
cas.monitor.endpoints.ldap.search-entry-handlers[0].recursive.merge-attributes=...
1
cas:
monitor:
endpoints:
ldap:
search-entry-handlers[0]:
recursive:
merge-attributes: "..."
1
java -Dcas.monitor.endpoints.ldap.search-entry-handlers[0].recursive.merge-attributes="..." -jar build/libs/cas.war
cas.war
with an embedded server container and can be found in the build/libs
directory. Note the placement of the system property which must be
specified before the CAS web application is launched.
1
2
3
export CAS_MONITOR_ENDPOINTS_LDAP_SEARCH_ENTRY_HANDLERS[0]_RECURSIVE_MERGE_ATTRIBUTES="..."
java -jar build/libs/cas.war
cas.war
with an embedded server container and can be found in the build/libs
directory.
1
java -jar build/libs/cas.war --cas.monitor.endpoints.ldap.search-entry-handlers[0].recursive.merge-attributes="..."
cas.war
with an embedded server container and can be found in the build/libs
directory.
cas.monitor.endpoints.ldap.search-entry-handlers[0].recursive.search-attribute=
The Search attribute.
org.apereo.cas.configuration.model.support.ldap.RecursiveSearchEntryHandlersProperties.
CAS Property: cas.monitor.endpoints.ldap.search-entry-handlers[].recursive.search-attribute

When possible, properties should be stored in lower-case kebab format, such as cas.property-name=value
.
The only possible exception to this rule is when naming actuator endpoints; The name of the
actuator endpoints (i.e. ssoSessions
) MUST remain in camelCase mode.
.properties
files:
1
cas.monitor.endpoints.ldap.search-entry-handlers[0].recursive.search-attribute=...
1
cas:
monitor:
endpoints:
ldap:
search-entry-handlers[0]:
recursive:
search-attribute: "..."
1
java -Dcas.monitor.endpoints.ldap.search-entry-handlers[0].recursive.search-attribute="..." -jar build/libs/cas.war
cas.war
with an embedded server container and can be found in the build/libs
directory. Note the placement of the system property which must be
specified before the CAS web application is launched.
1
2
3
export CAS_MONITOR_ENDPOINTS_LDAP_SEARCH_ENTRY_HANDLERS[0]_RECURSIVE_SEARCH_ATTRIBUTE="..."
java -jar build/libs/cas.war
cas.war
with an embedded server container and can be found in the build/libs
directory.
1
java -jar build/libs/cas.war --cas.monitor.endpoints.ldap.search-entry-handlers[0].recursive.search-attribute="..."
cas.war
with an embedded server container and can be found in the build/libs
directory.
cas.monitor.endpoints.ldap.search-entry-handlers[0].search-referral.limit=10
The default referral limit.
org.apereo.cas.configuration.model.support.ldap.FollowReferralSearchEntryHandlersProperties.
CAS Property: cas.monitor.endpoints.ldap.search-entry-handlers[].search-referral.limit

When possible, properties should be stored in lower-case kebab format, such as cas.property-name=value
.
The only possible exception to this rule is when naming actuator endpoints; The name of the
actuator endpoints (i.e. ssoSessions
) MUST remain in camelCase mode.
.properties
files:
1
cas.monitor.endpoints.ldap.search-entry-handlers[0].search-referral.limit=10
1
cas:
monitor:
endpoints:
ldap:
search-entry-handlers[0]:
search-referral:
limit: "10"
1
java -Dcas.monitor.endpoints.ldap.search-entry-handlers[0].search-referral.limit="10" -jar build/libs/cas.war
cas.war
with an embedded server container and can be found in the build/libs
directory. Note the placement of the system property which must be
specified before the CAS web application is launched.
1
2
3
export CAS_MONITOR_ENDPOINTS_LDAP_SEARCH_ENTRY_HANDLERS[0]_SEARCH_REFERRAL_LIMIT="10"
java -jar build/libs/cas.war
cas.war
with an embedded server container and can be found in the build/libs
directory.
1
java -jar build/libs/cas.war --cas.monitor.endpoints.ldap.search-entry-handlers[0].search-referral.limit="10"
cas.war
with an embedded server container and can be found in the build/libs
directory.
cas.monitor.endpoints.ldap.search-entry-handlers[0].search-result.limit=10
The default referral limit.
org.apereo.cas.configuration.model.support.ldap.FollowResultSearchEntryHandlersProperties.
CAS Property: cas.monitor.endpoints.ldap.search-entry-handlers[].search-result.limit

When possible, properties should be stored in lower-case kebab format, such as cas.property-name=value
.
The only possible exception to this rule is when naming actuator endpoints; The name of the
actuator endpoints (i.e. ssoSessions
) MUST remain in camelCase mode.
.properties
files:
1
cas.monitor.endpoints.ldap.search-entry-handlers[0].search-result.limit=10
1
cas:
monitor:
endpoints:
ldap:
search-entry-handlers[0]:
search-result:
limit: "10"
1
java -Dcas.monitor.endpoints.ldap.search-entry-handlers[0].search-result.limit="10" -jar build/libs/cas.war
cas.war
with an embedded server container and can be found in the build/libs
directory. Note the placement of the system property which must be
specified before the CAS web application is launched.
1
2
3
export CAS_MONITOR_ENDPOINTS_LDAP_SEARCH_ENTRY_HANDLERS[0]_SEARCH_RESULT_LIMIT="10"
java -jar build/libs/cas.war
cas.war
with an embedded server container and can be found in the build/libs
directory.
1
java -jar build/libs/cas.war --cas.monitor.endpoints.ldap.search-entry-handlers[0].search-result.limit="10"
cas.war
with an embedded server container and can be found in the build/libs
directory.
cas.monitor.endpoints.ldap.search-entry-handlers[0].type=
The type of search entry handler to choose. Available values are as follows:
-
FOLLOW_SEARCH_REFERRAL
: Provides handling of an ldap referral for search operations. -
FOLLOW_SEARCH_RESULT_REFERENCE
: Provides handling of an ldap continuation reference for search operations. -
ACTIVE_DIRECTORY
: Process the entry results fetched from active directory and check for account status controls for disabled/expired accounts, etc. -
OBJECT_GUID
: Object guid search entry handler. Handles theobjectGUID
attribute fetching and conversion. -
OBJECT_SID
: Object sid search entry handler. Handles theobjectSid
attribute fetching and conversion. -
CASE_CHANGE
: Case change search entry handler. Provides the ability to modify the case of search entry DNs, attribute names, and attribute values. -
DN_ATTRIBUTE_ENTRY
: DN attribute entry handler. Adds the entry DN as an attribute to the result set. Provides a client side implementation of RFC 5020. -
MERGE
: Merge search entry handler. Merges the values of one or more attributes into a single attribute. -
PRIMARY_GROUP
: Primary group search handler. Constructs the primary group SID and then searches for that group and puts it's DN in thememberOf
attribute of the original search entry. -
RANGE_ENTRY
: Range entry search handler. Rewrites attributes returned from Active Directory to include all values by performing additional searches. -
RECURSIVE_ENTRY
: Recursive entry search handler. This recursively searches based on a supplied attribute and merges those results into the original entry. -
MERGE_ENTRIES
: Merge entries handler. Merges the values of one or more attributes in all entries into a single attribute. The merged attribute may or may not already exist on the entry. If it does exist it's existing values will remain intact.
org.apereo.cas.configuration.model.support.ldap.LdapSearchEntryHandlersProperties.
CAS Property: cas.monitor.endpoints.ldap.search-entry-handlers[].type

When possible, properties should be stored in lower-case kebab format, such as cas.property-name=value
.
The only possible exception to this rule is when naming actuator endpoints; The name of the
actuator endpoints (i.e. ssoSessions
) MUST remain in camelCase mode.
.properties
files:
1
cas.monitor.endpoints.ldap.search-entry-handlers[0].type=...
1
cas:
monitor:
endpoints:
ldap:
search-entry-handlers[0]:
type: "..."
1
java -Dcas.monitor.endpoints.ldap.search-entry-handlers[0].type="..." -jar build/libs/cas.war
cas.war
with an embedded server container and can be found in the build/libs
directory. Note the placement of the system property which must be
specified before the CAS web application is launched.
1
2
3
export CAS_MONITOR_ENDPOINTS_LDAP_SEARCH_ENTRY_HANDLERS[0]_TYPE="..."
java -jar build/libs/cas.war
cas.war
with an embedded server container and can be found in the build/libs
directory.
1
java -jar build/libs/cas.war --cas.monitor.endpoints.ldap.search-entry-handlers[0].type="..."
cas.war
with an embedded server container and can be found in the build/libs
directory.
cas.monitor.endpoints.ldap.validator.attribute-name=objectClass
Attribute name to use for the compare validator.
org.apereo.cas.configuration.model.support.ldap.LdapValidatorProperties.
CAS Property: cas.monitor.endpoints.ldap.validator.attribute-name

When possible, properties should be stored in lower-case kebab format, such as cas.property-name=value
.
The only possible exception to this rule is when naming actuator endpoints; The name of the
actuator endpoints (i.e. ssoSessions
) MUST remain in camelCase mode.
.properties
files:
1
cas.monitor.endpoints.ldap.validator.attribute-name=objectClass
1
cas:
monitor:
endpoints:
ldap:
validator:
attribute-name: "objectClass"
1
java -Dcas.monitor.endpoints.ldap.validator.attribute-name="objectClass" -jar build/libs/cas.war
cas.war
with an embedded server container and can be found in the build/libs
directory. Note the placement of the system property which must be
specified before the CAS web application is launched.
1
2
3
export CAS_MONITOR_ENDPOINTS_LDAP_VALIDATOR_ATTRIBUTE_NAME="objectClass"
java -jar build/libs/cas.war
cas.war
with an embedded server container and can be found in the build/libs
directory.
1
java -jar build/libs/cas.war --cas.monitor.endpoints.ldap.validator.attribute-name="objectClass"
cas.war
with an embedded server container and can be found in the build/libs
directory.
cas.monitor.endpoints.ldap.validator.attribute-value=top
Attribute values to use for the compare validator.
org.apereo.cas.configuration.model.support.ldap.LdapValidatorProperties.
CAS Property: cas.monitor.endpoints.ldap.validator.attribute-value

When possible, properties should be stored in lower-case kebab format, such as cas.property-name=value
.
The only possible exception to this rule is when naming actuator endpoints; The name of the
actuator endpoints (i.e. ssoSessions
) MUST remain in camelCase mode.
.properties
files:
1
cas.monitor.endpoints.ldap.validator.attribute-value=top
1
cas:
monitor:
endpoints:
ldap:
validator:
attribute-value: "top"
1
java -Dcas.monitor.endpoints.ldap.validator.attribute-value="top" -jar build/libs/cas.war
cas.war
with an embedded server container and can be found in the build/libs
directory. Note the placement of the system property which must be
specified before the CAS web application is launched.
1
2
3
export CAS_MONITOR_ENDPOINTS_LDAP_VALIDATOR_ATTRIBUTE_VALUE="top"
java -jar build/libs/cas.war
cas.war
with an embedded server container and can be found in the build/libs
directory.
1
java -jar build/libs/cas.war --cas.monitor.endpoints.ldap.validator.attribute-value="top"
cas.war
with an embedded server container and can be found in the build/libs
directory.
cas.monitor.endpoints.ldap.validator.base-dn=
Base DN to use for the search request of the search validator.
org.apereo.cas.configuration.model.support.ldap.LdapValidatorProperties.
CAS Property: cas.monitor.endpoints.ldap.validator.base-dn

When possible, properties should be stored in lower-case kebab format, such as cas.property-name=value
.
The only possible exception to this rule is when naming actuator endpoints; The name of the
actuator endpoints (i.e. ssoSessions
) MUST remain in camelCase mode.
.properties
files:
1
cas.monitor.endpoints.ldap.validator.base-dn=...
1
cas:
monitor:
endpoints:
ldap:
validator:
base-dn: "..."
1
java -Dcas.monitor.endpoints.ldap.validator.base-dn="..." -jar build/libs/cas.war
cas.war
with an embedded server container and can be found in the build/libs
directory. Note the placement of the system property which must be
specified before the CAS web application is launched.
1
2
3
export CAS_MONITOR_ENDPOINTS_LDAP_VALIDATOR_BASE_DN="..."
java -jar build/libs/cas.war
cas.war
with an embedded server container and can be found in the build/libs
directory.
1
java -jar build/libs/cas.war --cas.monitor.endpoints.ldap.validator.base-dn="..."
cas.war
with an embedded server container and can be found in the build/libs
directory.
cas.monitor.endpoints.ldap.validator.dn=
DN to compare to use for the compare validator.
org.apereo.cas.configuration.model.support.ldap.LdapValidatorProperties.
CAS Property: cas.monitor.endpoints.ldap.validator.dn

When possible, properties should be stored in lower-case kebab format, such as cas.property-name=value
.
The only possible exception to this rule is when naming actuator endpoints; The name of the
actuator endpoints (i.e. ssoSessions
) MUST remain in camelCase mode.
.properties
files:
1
cas.monitor.endpoints.ldap.validator.dn=...
1
cas:
monitor:
endpoints:
ldap:
validator:
dn: "..."
1
java -Dcas.monitor.endpoints.ldap.validator.dn="..." -jar build/libs/cas.war
cas.war
with an embedded server container and can be found in the build/libs
directory. Note the placement of the system property which must be
specified before the CAS web application is launched.
1
2
3
export CAS_MONITOR_ENDPOINTS_LDAP_VALIDATOR_DN="..."
java -jar build/libs/cas.war
cas.war
with an embedded server container and can be found in the build/libs
directory.
1
java -jar build/libs/cas.war --cas.monitor.endpoints.ldap.validator.dn="..."
cas.war
with an embedded server container and can be found in the build/libs
directory.
cas.monitor.endpoints.ldap.validator.scope=OBJECT
Search scope to use for the search request of the search validator.
org.apereo.cas.configuration.model.support.ldap.LdapValidatorProperties.
CAS Property: cas.monitor.endpoints.ldap.validator.scope

When possible, properties should be stored in lower-case kebab format, such as cas.property-name=value
.
The only possible exception to this rule is when naming actuator endpoints; The name of the
actuator endpoints (i.e. ssoSessions
) MUST remain in camelCase mode.
.properties
files:
1
cas.monitor.endpoints.ldap.validator.scope=OBJECT
1
cas:
monitor:
endpoints:
ldap:
validator:
scope: "OBJECT"
1
java -Dcas.monitor.endpoints.ldap.validator.scope="OBJECT" -jar build/libs/cas.war
cas.war
with an embedded server container and can be found in the build/libs
directory. Note the placement of the system property which must be
specified before the CAS web application is launched.
1
2
3
export CAS_MONITOR_ENDPOINTS_LDAP_VALIDATOR_SCOPE="OBJECT"
java -jar build/libs/cas.war
cas.war
with an embedded server container and can be found in the build/libs
directory.
1
java -jar build/libs/cas.war --cas.monitor.endpoints.ldap.validator.scope="OBJECT"
cas.war
with an embedded server container and can be found in the build/libs
directory.
cas.monitor.endpoints.ldap.validator.search-filter=(objectClass=*)
Search filter to use for the search request of the search validator.
org.apereo.cas.configuration.model.support.ldap.LdapValidatorProperties.
CAS Property: cas.monitor.endpoints.ldap.validator.search-filter

When possible, properties should be stored in lower-case kebab format, such as cas.property-name=value
.
The only possible exception to this rule is when naming actuator endpoints; The name of the
actuator endpoints (i.e. ssoSessions
) MUST remain in camelCase mode.
.properties
files:
1
cas.monitor.endpoints.ldap.validator.search-filter=(objectClass=*)
1
cas:
monitor:
endpoints:
ldap:
validator:
search-filter: "(objectClass=*)"
1
java -Dcas.monitor.endpoints.ldap.validator.search-filter="(objectClass=*)" -jar build/libs/cas.war
cas.war
with an embedded server container and can be found in the build/libs
directory. Note the placement of the system property which must be
specified before the CAS web application is launched.
1
2
3
export CAS_MONITOR_ENDPOINTS_LDAP_VALIDATOR_SEARCH_FILTER="(objectClass=*)"
java -jar build/libs/cas.war
cas.war
with an embedded server container and can be found in the build/libs
directory.
1
java -jar build/libs/cas.war --cas.monitor.endpoints.ldap.validator.search-filter="(objectClass=*)"
cas.war
with an embedded server container and can be found in the build/libs
directory.
cas.monitor.endpoints.ldap.validator.type=search
Determine the LDAP validator type.
The following LDAP validators can be used to test connection health status:-
search
: Validates a connection is healthy by performing a search operation. Validation is considered successful if the search result size is greater than zero. -
none
: No validation takes place. -
compare
: Validates a connection is healthy by performing a compare operation.
org.apereo.cas.configuration.model.support.ldap.LdapValidatorProperties.
CAS Property: cas.monitor.endpoints.ldap.validator.type

When possible, properties should be stored in lower-case kebab format, such as cas.property-name=value
.
The only possible exception to this rule is when naming actuator endpoints; The name of the
actuator endpoints (i.e. ssoSessions
) MUST remain in camelCase mode.
.properties
files:
1
cas.monitor.endpoints.ldap.validator.type=search
1
cas:
monitor:
endpoints:
ldap:
validator:
type: "search"
1
java -Dcas.monitor.endpoints.ldap.validator.type="search" -jar build/libs/cas.war
cas.war
with an embedded server container and can be found in the build/libs
directory. Note the placement of the system property which must be
specified before the CAS web application is launched.
1
2
3
export CAS_MONITOR_ENDPOINTS_LDAP_VALIDATOR_TYPE="search"
java -jar build/libs/cas.war
cas.war
with an embedded server container and can be found in the build/libs
directory.
1
java -jar build/libs/cas.war --cas.monitor.endpoints.ldap.validator.type="search"
cas.war
with an embedded server container and can be found in the build/libs
directory.
LDAP Scriptable Search Filter
LDAP search filters can point to an external Groovy script to dynamically construct the final filter template.
The script itself may be designed as:
1
2
3
4
5
6
7
8
9
import org.ldaptive.*
import org.springframework.context.*
def run(Object[] args) {
def (filter,parameters,applicationContext,logger) = args
logger.info("Configuring LDAP filter")
filter.setFilter("uid=something")
}
The following parameters are passed to the script:
Parameter | Description |
---|---|
filter |
FilterTemplate to be updated by the script and used for the LDAP query. |
parameters |
Map of query parameters which may be used to construct the final filter. |
applicationContext |
Reference to the Spring ApplicationContext reference. |
logger |
The object responsible for issuing log messages such as logger.info(...) . |
To prepare CAS to support and integrate with Apache Groovy, please review this guide.
The following settings and properties are available from the CAS configuration catalog:
- Required
- Optional
- Signing & Encryption
- Hibernate & JDBC
- Email Servers
- Groovy Scripting
- LDAP & Active Directory
- Authentication
- Password Encoding
- Principal Transformation
- Password Policy
cas.monitor.endpoints.jaas.login-config=
JAAS login resource file.
CAS Property:
|
1 |
cas.monitor.endpoints.jaas.login-config=... |
1
cas:
monitor:
endpoints:
jaas:
login-config: "..."
1
java -Dcas.monitor.endpoints.jaas.login-config="..." -jar build/libs/cas.war
cas.war
with an embedded server container and can be found in the build/libs
directory. Note the placement of the system property which must be
specified before the CAS web application is launched.
1
2
3
export CAS_MONITOR_ENDPOINTS_JAAS_LOGIN_CONFIG="..."
java -jar build/libs/cas.war
cas.war
with an embedded server container and can be found in the build/libs
directory.
1
java -jar build/libs/cas.war --cas.monitor.endpoints.jaas.login-config="..."
cas.war
with an embedded server container and can be found in the build/libs
directory.
cas.monitor.endpoints.jaas.login-context-name=
The login context name should coincide with a given index in the login config specified. This name is used as the index to the configuration specified in the login config property.
JAASTest { org.springframework.security.authentication.jaas.TestLoginModule required; };In the above example,
JAASTest
should be set as the context name.
org.apereo.cas.configuration.model.core.monitor.JaasSecurityActuatorEndpointsMonitorProperties.
CAS Property: cas.monitor.endpoints.jaas.login-context-name

When possible, properties should be stored in lower-case kebab format, such as cas.property-name=value
.
The only possible exception to this rule is when naming actuator endpoints; The name of the
actuator endpoints (i.e. ssoSessions
) MUST remain in camelCase mode.
.properties
files:
1
cas.monitor.endpoints.jaas.login-context-name=...
1
cas:
monitor:
endpoints:
jaas:
login-context-name: "..."
1
java -Dcas.monitor.endpoints.jaas.login-context-name="..." -jar build/libs/cas.war
cas.war
with an embedded server container and can be found in the build/libs
directory. Note the placement of the system property which must be
specified before the CAS web application is launched.
1
2
3
export CAS_MONITOR_ENDPOINTS_JAAS_LOGIN_CONTEXT_NAME="..."
java -jar build/libs/cas.war
cas.war
with an embedded server container and can be found in the build/libs
directory.
1
java -jar build/libs/cas.war --cas.monitor.endpoints.jaas.login-context-name="..."
cas.war
with an embedded server container and can be found in the build/libs
directory.
cas.monitor.endpoints.jaas.refresh-configuration-on-startup=true
If set, a call to Configuration#refresh()
will be made by #configureJaas(Resource)
method.
org.apereo.cas.configuration.model.core.monitor.JaasSecurityActuatorEndpointsMonitorProperties.
CAS Property: cas.monitor.endpoints.jaas.refresh-configuration-on-startup

When possible, properties should be stored in lower-case kebab format, such as cas.property-name=value
.
The only possible exception to this rule is when naming actuator endpoints; The name of the
actuator endpoints (i.e. ssoSessions
) MUST remain in camelCase mode.
.properties
files:
1
cas.monitor.endpoints.jaas.refresh-configuration-on-startup=true
1
cas:
monitor:
endpoints:
jaas:
refresh-configuration-on-startup: "true"
1
java -Dcas.monitor.endpoints.jaas.refresh-configuration-on-startup="true" -jar build/libs/cas.war
cas.war
with an embedded server container and can be found in the build/libs
directory. Note the placement of the system property which must be
specified before the CAS web application is launched.
1
2
3
export CAS_MONITOR_ENDPOINTS_JAAS_REFRESH_CONFIGURATION_ON_STARTUP="true"
java -jar build/libs/cas.war
cas.war
with an embedded server container and can be found in the build/libs
directory.
1
java -jar build/libs/cas.war --cas.monitor.endpoints.jaas.refresh-configuration-on-startup="true"
cas.war
with an embedded server container and can be found in the build/libs
directory.
The following settings and properties are available from the CAS configuration catalog:
- Required
- Optional
- Signing & Encryption
- Hibernate & JDBC
- Email Servers
- Groovy Scripting
- LDAP & Active Directory
- Authentication
- Password Encoding
- Principal Transformation
- Password Policy
cas.monitor.endpoints.json.location=
The location of the resource. Resources can be URLs, or files found either on the classpath or outside somewhere in the file system. In the event the configured resource is a Groovy script, especially if the script is set to reload on changes, you may need to adjust the total number ofinotify instances. On Linux, you may need to add the following line to /etc/sysctl.conf : fs.inotify.max_user_instances = 256 . You can check the current value via cat /proc/sys/fs/inotify/max_user_instances . In situations and scenarios where CAS is able to automatically watch the underlying resource for changes and detect updates and modifications dynamically, you may be able to specify the following setting as either an environment variable or system property with a value of false to disable the resource watcher: org.apereo.cas.util.io.PathWatcherService .
CAS Property:
|
1 |
cas.monitor.endpoints.json.location=... |
1
cas:
monitor:
endpoints:
json:
location: "..."
1
java -Dcas.monitor.endpoints.json.location="..." -jar build/libs/cas.war
cas.war
with an embedded server container and can be found in the build/libs
directory. Note the placement of the system property which must be
specified before the CAS web application is launched.
1
2
3
export CAS_MONITOR_ENDPOINTS_JSON_LOCATION="..."
java -jar build/libs/cas.war
cas.war
with an embedded server container and can be found in the build/libs
directory.
1
java -jar build/libs/cas.war --cas.monitor.endpoints.json.location="..."
cas.war
with an embedded server container and can be found in the build/libs
directory.
Produce a ticket validation response based on CAS Protocol v2.
Endpoint Details: casValidate
Endpoint Parameters
-
username ()
: The username -
password ()
: The password -
service ()
: The service
Once the endpoint is available, here is an example of how you could use it with curl
:
1
2
3
4
5
curl -k -u "username:password" \
-X POST \
-X "Content-Type: text/plain" \
-X "Accept: text/xml" \
"https://sso.example.org/cas/actuator/casValidate?username=...&password=...&service=...&"
CAS, being a Spring-Boot application at heart, includes a number of endpoints to help you monitor and manage the server when it’s pushed to production. You can choose to manage and monitor the deployment using HTTP endpoints, referred to as actuators.
In essence, actuator endpoints bring production-ready features to CAS. Monitoring a running CAS instance, gathering metrics, understanding traffic or the state of our database becomes trivial with such endpoints. The main benefit of these endpoints is that we can get production grade tools without having to actually implement these features ourselves. Actuators are mainly used to expose operational information about the running application – health
, metrics
, etc. These are HTTP endpoints or JMX beans to enable us to interact with it.
Actuator endpoints are presented by CAS in two categories:
- Those that are owned and defined by the CAS project.
- Those that are owned and defined by third-party projects, frameworks and libraries such as Spring Boot.

Note that by default the only endpoints exposed over the web
are info
, status
, health
and configurationMetadata
.
Other endpoints need to be explicitly enabled and then
exposed over the web in CAS settings in order to allow access.
This endpoint, casValidate
can be turned
on by including the following dependency in the WAR overlay:
1
2
3
4
5
<dependency>
<groupId>org.apereo.cas</groupId>
<artifactId>cas-server-support-reports</artifactId>
<version>${cas.version}</version>
</dependency>
1
implementation "org.apereo.cas:cas-server-support-reports:${project.'cas.version'}"
1
2
3
4
5
6
7
8
9
dependencyManagement {
imports {
mavenBom "org.apereo.cas:cas-server-support-bom:${project.'cas.version'}"
}
}
dependencies {
implementation "org.apereo.cas:cas-server-support-reports"
}
1
2
3
4
5
6
7
8
9
10
dependencies {
/*
The following platform references should be included automatically and are listed here for reference only.
implementation enforcedPlatform("org.apereo.cas:cas-server-support-bom:${project.'cas.version'}")
implementation platform(org.springframework.boot.gradle.plugin.SpringBootPlugin.BOM_COORDINATES)
*/
implementation "org.apereo.cas:cas-server-support-reports"
}
To enable and expose an actuator endpoint:
1
2
3
4
5
management.endpoint.casValidate.enabled=true
management.endpoints.web.exposure.include=casValidate
# Choose the proper security access level...
# cas.monitor.endpoints.endpoint.casValidate.access=PERMIT
The following settings and properties are available from the CAS configuration catalog:
- Required
- Optional
- Signing & Encryption
- Hibernate & JDBC
- Email Servers
- Groovy Scripting
- LDAP & Active Directory
- Authentication
- Password Encoding
- Principal Transformation
- Password Policy
cas.monitor.endpoints.form-login-enabled=false
Control whether access to endpoints can be controlled via form-based login over the web via a special admin login endpoint.
CAS Property:
|
1 |
cas.monitor.endpoints.form-login-enabled=... |
1
cas:
monitor:
endpoints:
form-login-enabled: "..."
1
java -Dcas.monitor.endpoints.form-login-enabled="..." -jar build/libs/cas.war
cas.war
with an embedded server container and can be found in the build/libs
directory. Note the placement of the system property which must be
specified before the CAS web application is launched.
1
2
3
export CAS_MONITOR_ENDPOINTS_FORM_LOGIN_ENABLED="..."
java -jar build/libs/cas.war
cas.war
with an embedded server container and can be found in the build/libs
directory.
1
java -jar build/libs/cas.war --cas.monitor.endpoints.form-login-enabled="..."
cas.war
with an embedded server container and can be found in the build/libs
directory.
cas.monitor.endpoints.endpoint.casValidate.access=DENY
Define the security access level of the endpoint. Available values are as follows:
-
PERMIT
: Allow open access to the endpoint. -
ANONYMOUS
: Allow anonymous access to the endpoint. -
DENY
: Block access to the endpoint. -
AUTHENTICATED
: Require authenticated access to the endpoint. -
ROLE
: Require authenticated access to the endpoint along with a role requirement. -
AUTHORITY
: Require authenticated access to the endpoint along with an authority requirement. -
IP_ADDRESS
: Require authenticated access to the endpoint using a collection of IP addresses.
org.apereo.cas.configuration.model.core.monitor.ActuatorEndpointProperties.
CAS Property: cas.monitor.endpoints.endpoint.casValidate.access

When possible, properties should be stored in lower-case kebab format, such as cas.property-name=value
.
The only possible exception to this rule is when naming actuator endpoints; The name of the
actuator endpoints (i.e. ssoSessions
) MUST remain in camelCase mode.
.properties
files:
1
cas.monitor.endpoints.endpoint.casValidate.access=DENY
1
cas:
monitor:
endpoints:
endpoint:
casValidate:
access: "DENY"
1
java -Dcas.monitor.endpoints.endpoint.casValidate.access="DENY" -jar build/libs/cas.war
cas.war
with an embedded server container and can be found in the build/libs
directory. Note the placement of the system property which must be
specified before the CAS web application is launched.
1
2
3
export CAS_MONITOR_ENDPOINTS_ENDPOINT_[KEY]_ACCESS="DENY"
java -jar build/libs/cas.war
cas.war
with an embedded server container and can be found in the build/libs
directory.
1
java -jar build/libs/cas.war --cas.monitor.endpoints.endpoint.casValidate.access="DENY"
cas.war
with an embedded server container and can be found in the build/libs
directory.
cas.monitor.endpoints.endpoint.casValidate.required-authorities=
Required user authorities.
org.apereo.cas.configuration.model.core.monitor.ActuatorEndpointProperties.
CAS Property: cas.monitor.endpoints.endpoint.casValidate.required-authorities

When possible, properties should be stored in lower-case kebab format, such as cas.property-name=value
.
The only possible exception to this rule is when naming actuator endpoints; The name of the
actuator endpoints (i.e. ssoSessions
) MUST remain in camelCase mode.
.properties
files:
1
cas.monitor.endpoints.endpoint.casValidate.required-authorities=...
1
cas:
monitor:
endpoints:
endpoint:
casValidate:
required-authorities: "..."
1
java -Dcas.monitor.endpoints.endpoint.casValidate.required-authorities="..." -jar build/libs/cas.war
cas.war
with an embedded server container and can be found in the build/libs
directory. Note the placement of the system property which must be
specified before the CAS web application is launched.
1
2
3
export CAS_MONITOR_ENDPOINTS_ENDPOINT_[KEY]_REQUIRED_AUTHORITIES="..."
java -jar build/libs/cas.war
cas.war
with an embedded server container and can be found in the build/libs
directory.
1
java -jar build/libs/cas.war --cas.monitor.endpoints.endpoint.casValidate.required-authorities="..."
cas.war
with an embedded server container and can be found in the build/libs
directory.
cas.monitor.endpoints.endpoint.casValidate.required-ip-addresses=
Required IP addresses. CIDR ranges are accepted.
This settings supports regular expression patterns. [?].
org.apereo.cas.configuration.model.core.monitor.ActuatorEndpointProperties.
CAS Property: cas.monitor.endpoints.endpoint.casValidate.required-ip-addresses

When possible, properties should be stored in lower-case kebab format, such as cas.property-name=value
.
The only possible exception to this rule is when naming actuator endpoints; The name of the
actuator endpoints (i.e. ssoSessions
) MUST remain in camelCase mode.
.properties
files:
1
cas.monitor.endpoints.endpoint.casValidate.required-ip-addresses=...
1
cas:
monitor:
endpoints:
endpoint:
casValidate:
required-ip-addresses: "..."
1
java -Dcas.monitor.endpoints.endpoint.casValidate.required-ip-addresses="..." -jar build/libs/cas.war
cas.war
with an embedded server container and can be found in the build/libs
directory. Note the placement of the system property which must be
specified before the CAS web application is launched.
1
2
3
export CAS_MONITOR_ENDPOINTS_ENDPOINT_[KEY]_REQUIRED_IP_ADDRESSES="..."
java -jar build/libs/cas.war
cas.war
with an embedded server container and can be found in the build/libs
directory.
1
java -jar build/libs/cas.war --cas.monitor.endpoints.endpoint.casValidate.required-ip-addresses="..."
cas.war
with an embedded server container and can be found in the build/libs
directory.
cas.monitor.endpoints.endpoint.casValidate.required-roles=
Required user roles.
org.apereo.cas.configuration.model.core.monitor.ActuatorEndpointProperties.
CAS Property: cas.monitor.endpoints.endpoint.casValidate.required-roles

When possible, properties should be stored in lower-case kebab format, such as cas.property-name=value
.
The only possible exception to this rule is when naming actuator endpoints; The name of the
actuator endpoints (i.e. ssoSessions
) MUST remain in camelCase mode.
.properties
files:
1
cas.monitor.endpoints.endpoint.casValidate.required-roles=...
1
cas:
monitor:
endpoints:
endpoint:
casValidate:
required-roles: "..."
1
java -Dcas.monitor.endpoints.endpoint.casValidate.required-roles="..." -jar build/libs/cas.war
cas.war
with an embedded server container and can be found in the build/libs
directory. Note the placement of the system property which must be
specified before the CAS web application is launched.
1
2
3
export CAS_MONITOR_ENDPOINTS_ENDPOINT_[KEY]_REQUIRED_ROLES="..."
java -jar build/libs/cas.war
cas.war
with an embedded server container and can be found in the build/libs
directory.
1
java -jar build/libs/cas.war --cas.monitor.endpoints.endpoint.casValidate.required-roles="..."
cas.war
with an embedded server container and can be found in the build/libs
directory.
Endpoints may be mapped to custom arbitrary endpoints. For example,
to remap the health
endpoint to healthcheck
,
specify the following settings:
1
management.endpoints.web.path-mapping.health=healthcheck
management.endpoint.health.access=unrestricted
Permitted level of access for the health endpoint.
CAS Property:
|
1 |
management.endpoint.health.access=unrestricted |
1
management:
endpoint:
health:
access: "unrestricted"
1
java -Dmanagement.endpoint.health.access="unrestricted" -jar build/libs/cas.war
cas.war
with an embedded server container and can be found in the build/libs
directory. Note the placement of the system property which must be
specified before the CAS web application is launched.
1
2
3
export MANAGEMENT_ENDPOINT_HEALTH_ACCESS="unrestricted"
java -jar build/libs/cas.war
cas.war
with an embedded server container and can be found in the build/libs
directory.
1
java -jar build/libs/cas.war --management.endpoint.health.access="unrestricted"
cas.war
with an embedded server container and can be found in the build/libs
directory.
management.endpoint.health.cache.time-to-live=0ms
Maximum time that a response can be cached.
org.springframework.boot.actuate.health.HealthEndpoint.
CAS Property: management.endpoint.health.cache.time-to-live

When possible, properties should be stored in lower-case kebab format, such as cas.property-name=value
.
The only possible exception to this rule is when naming actuator endpoints; The name of the
actuator endpoints (i.e. ssoSessions
) MUST remain in camelCase mode.
.properties
files:
1
management.endpoint.health.cache.time-to-live=0ms
1
management:
endpoint:
health:
cache:
time-to-live: "0ms"
1
java -Dmanagement.endpoint.health.cache.time-to-live="0ms" -jar build/libs/cas.war
cas.war
with an embedded server container and can be found in the build/libs
directory. Note the placement of the system property which must be
specified before the CAS web application is launched.
1
2
3
export MANAGEMENT_ENDPOINT_HEALTH_CACHE_TIME_TO_LIVE="0ms"
java -jar build/libs/cas.war
cas.war
with an embedded server container and can be found in the build/libs
directory.
1
java -jar build/libs/cas.war --management.endpoint.health.cache.time-to-live="0ms"
cas.war
with an embedded server container and can be found in the build/libs
directory.
management.endpoint.health.enabled=true
Whether to enable the health endpoint.
org.springframework.boot.actuate.health.HealthEndpoint.
CAS Property: management.endpoint.health.enabled

When possible, properties should be stored in lower-case kebab format, such as cas.property-name=value
.
The only possible exception to this rule is when naming actuator endpoints; The name of the
actuator endpoints (i.e. ssoSessions
) MUST remain in camelCase mode.
.properties
files:
1
management.endpoint.health.enabled=true
1
management:
endpoint:
health:
enabled: "true"
1
java -Dmanagement.endpoint.health.enabled="true" -jar build/libs/cas.war
cas.war
with an embedded server container and can be found in the build/libs
directory. Note the placement of the system property which must be
specified before the CAS web application is launched.
1
2
3
export MANAGEMENT_ENDPOINT_HEALTH_ENABLED="true"
java -jar build/libs/cas.war
cas.war
with an embedded server container and can be found in the build/libs
directory.
1
java -jar build/libs/cas.war --management.endpoint.health.enabled="true"
cas.war
with an embedded server container and can be found in the build/libs
directory.
Deprecation status is WARNING
with a replacement setting: management.endpoint.health.access
.
management.endpoint.health.group=
Health endpoint groups.
org.springframework.boot.actuate.autoconfigure.health.HealthEndpointProperties.
CAS Property: management.endpoint.health.group

When possible, properties should be stored in lower-case kebab format, such as cas.property-name=value
.
The only possible exception to this rule is when naming actuator endpoints; The name of the
actuator endpoints (i.e. ssoSessions
) MUST remain in camelCase mode.
.properties
files:
1
management.endpoint.health.group=...
1
management:
endpoint:
health:
group: "..."
1
java -Dmanagement.endpoint.health.group="..." -jar build/libs/cas.war
cas.war
with an embedded server container and can be found in the build/libs
directory. Note the placement of the system property which must be
specified before the CAS web application is launched.
1
2
3
export MANAGEMENT_ENDPOINT_HEALTH_GROUP="..."
java -jar build/libs/cas.war
cas.war
with an embedded server container and can be found in the build/libs
directory.
1
java -jar build/libs/cas.war --management.endpoint.health.group="..."
cas.war
with an embedded server container and can be found in the build/libs
directory.
management.endpoint.health.logging.slow-indicator-threshold=10s
Threshold after which a warning will be logged for slow health indicators.
org.springframework.boot.actuate.autoconfigure.health.HealthEndpointProperties$Logging.
CAS Property: management.endpoint.health.logging.slow-indicator-threshold

When possible, properties should be stored in lower-case kebab format, such as cas.property-name=value
.
The only possible exception to this rule is when naming actuator endpoints; The name of the
actuator endpoints (i.e. ssoSessions
) MUST remain in camelCase mode.
.properties
files:
1
management.endpoint.health.logging.slow-indicator-threshold=10s
1
management:
endpoint:
health:
logging:
slow-indicator-threshold: "10s"
1
java -Dmanagement.endpoint.health.logging.slow-indicator-threshold="10s" -jar build/libs/cas.war
cas.war
with an embedded server container and can be found in the build/libs
directory. Note the placement of the system property which must be
specified before the CAS web application is launched.
1
2
3
export MANAGEMENT_ENDPOINT_HEALTH_LOGGING_SLOW_INDICATOR_THRESHOLD="10s"
java -jar build/libs/cas.war
cas.war
with an embedded server container and can be found in the build/libs
directory.
1
java -jar build/libs/cas.war --management.endpoint.health.logging.slow-indicator-threshold="10s"
cas.war
with an embedded server container and can be found in the build/libs
directory.
management.endpoint.health.probes.add-additional-paths=false
Whether to make the liveness and readiness health groups available on the main server port.
How can I configure this property?
CAS Property: management.endpoint.health.probes.add-additional-paths

When possible, properties should be stored in lower-case kebab format, such as cas.property-name=value
.
The only possible exception to this rule is when naming actuator endpoints; The name of the
actuator endpoints (i.e. ssoSessions
) MUST remain in camelCase mode.
.properties
files:
1
management.endpoint.health.probes.add-additional-paths=...
1
management:
endpoint:
health:
probes:
add-additional-paths: "..."
1
java -Dmanagement.endpoint.health.probes.add-additional-paths="..." -jar build/libs/cas.war
cas.war
with an embedded server container and can be found in the build/libs
directory. Note the placement of the system property which must be
specified before the CAS web application is launched.
1
2
3
export MANAGEMENT_ENDPOINT_HEALTH_PROBES_ADD_ADDITIONAL_PATHS="..."
java -jar build/libs/cas.war
cas.war
with an embedded server container and can be found in the build/libs
directory.
1
java -jar build/libs/cas.war --management.endpoint.health.probes.add-additional-paths="..."
cas.war
with an embedded server container and can be found in the build/libs
directory.
management.endpoint.health.probes.enabled=false
Whether to enable liveness and readiness probes.
How can I configure this property?
CAS Property: management.endpoint.health.probes.enabled

When possible, properties should be stored in lower-case kebab format, such as cas.property-name=value
.
The only possible exception to this rule is when naming actuator endpoints; The name of the
actuator endpoints (i.e. ssoSessions
) MUST remain in camelCase mode.
.properties
files:
1
management.endpoint.health.probes.enabled=...
1
management:
endpoint:
health:
probes:
enabled: "..."
1
java -Dmanagement.endpoint.health.probes.enabled="..." -jar build/libs/cas.war
cas.war
with an embedded server container and can be found in the build/libs
directory. Note the placement of the system property which must be
specified before the CAS web application is launched.
1
2
3
export MANAGEMENT_ENDPOINT_HEALTH_PROBES_ENABLED="..."
java -jar build/libs/cas.war
cas.war
with an embedded server container and can be found in the build/libs
directory.
1
java -jar build/libs/cas.war --management.endpoint.health.probes.enabled="..."
cas.war
with an embedded server container and can be found in the build/libs
directory.
management.endpoint.health.roles=
Roles used to determine whether a user is authorized to be shown details. When empty, all authenticated users are authorized.
org.springframework.boot.actuate.autoconfigure.health.HealthEndpointProperties.
CAS Property: management.endpoint.health.roles

When possible, properties should be stored in lower-case kebab format, such as cas.property-name=value
.
The only possible exception to this rule is when naming actuator endpoints; The name of the
actuator endpoints (i.e. ssoSessions
) MUST remain in camelCase mode.
.properties
files:
1
management.endpoint.health.roles=...
1
management:
endpoint:
health:
roles: "..."
1
java -Dmanagement.endpoint.health.roles="..." -jar build/libs/cas.war
cas.war
with an embedded server container and can be found in the build/libs
directory. Note the placement of the system property which must be
specified before the CAS web application is launched.
1
2
3
export MANAGEMENT_ENDPOINT_HEALTH_ROLES="..."
java -jar build/libs/cas.war
cas.war
with an embedded server container and can be found in the build/libs
directory.
1
java -jar build/libs/cas.war --management.endpoint.health.roles="..."
cas.war
with an embedded server container and can be found in the build/libs
directory.
management.endpoint.health.show-components=
When to show components. If not specified the 'show-details' setting will be used.
org.springframework.boot.actuate.autoconfigure.health.HealthEndpointProperties.
CAS Property: management.endpoint.health.show-components

When possible, properties should be stored in lower-case kebab format, such as cas.property-name=value
.
The only possible exception to this rule is when naming actuator endpoints; The name of the
actuator endpoints (i.e. ssoSessions
) MUST remain in camelCase mode.
.properties
files:
1
management.endpoint.health.show-components=...
1
management:
endpoint:
health:
show-components: "..."
1
java -Dmanagement.endpoint.health.show-components="..." -jar build/libs/cas.war
cas.war
with an embedded server container and can be found in the build/libs
directory. Note the placement of the system property which must be
specified before the CAS web application is launched.
1
2
3
export MANAGEMENT_ENDPOINT_HEALTH_SHOW_COMPONENTS="..."
java -jar build/libs/cas.war
cas.war
with an embedded server container and can be found in the build/libs
directory.
1
java -jar build/libs/cas.war --management.endpoint.health.show-components="..."
cas.war
with an embedded server container and can be found in the build/libs
directory.
management.endpoint.health.show-details=never
When to show full health details.
org.springframework.boot.actuate.autoconfigure.health.HealthEndpointProperties.
CAS Property: management.endpoint.health.show-details

When possible, properties should be stored in lower-case kebab format, such as cas.property-name=value
.
The only possible exception to this rule is when naming actuator endpoints; The name of the
actuator endpoints (i.e. ssoSessions
) MUST remain in camelCase mode.
.properties
files:
1
management.endpoint.health.show-details=never
1
management:
endpoint:
health:
show-details: "never"
1
java -Dmanagement.endpoint.health.show-details="never" -jar build/libs/cas.war
cas.war
with an embedded server container and can be found in the build/libs
directory. Note the placement of the system property which must be
specified before the CAS web application is launched.
1
2
3
export MANAGEMENT_ENDPOINT_HEALTH_SHOW_DETAILS="never"
java -jar build/libs/cas.war
cas.war
with an embedded server container and can be found in the build/libs
directory.
1
java -jar build/libs/cas.war --management.endpoint.health.show-details="never"
cas.war
with an embedded server container and can be found in the build/libs
directory.
management.endpoint.health.status.http-mapping=
Mapping of health statuses to HTTP status codes. By default, registered health statuses map to sensible defaults (for example, UP maps to 200).
org.springframework.boot.actuate.autoconfigure.health.HealthProperties$Status.
CAS Property: management.endpoint.health.status.http-mapping

When possible, properties should be stored in lower-case kebab format, such as cas.property-name=value
.
The only possible exception to this rule is when naming actuator endpoints; The name of the
actuator endpoints (i.e. ssoSessions
) MUST remain in camelCase mode.
.properties
files:
1
management.endpoint.health.status.http-mapping=...
1
management:
endpoint:
health:
status:
http-mapping: "..."
1
java -Dmanagement.endpoint.health.status.http-mapping="..." -jar build/libs/cas.war
cas.war
with an embedded server container and can be found in the build/libs
directory. Note the placement of the system property which must be
specified before the CAS web application is launched.
1
2
3
export MANAGEMENT_ENDPOINT_HEALTH_STATUS_HTTP_MAPPING="..."
java -jar build/libs/cas.war
cas.war
with an embedded server container and can be found in the build/libs
directory.
1
java -jar build/libs/cas.war --management.endpoint.health.status.http-mapping="..."
cas.war
with an embedded server container and can be found in the build/libs
directory.
management.endpoint.health.status.order=DOWNOUT_OF_SERVICEUPUNKNOWN
List of health statuses in order of severity.
org.springframework.boot.actuate.autoconfigure.health.HealthProperties$Status.
CAS Property: management.endpoint.health.status.order

When possible, properties should be stored in lower-case kebab format, such as cas.property-name=value
.
The only possible exception to this rule is when naming actuator endpoints; The name of the
actuator endpoints (i.e. ssoSessions
) MUST remain in camelCase mode.
.properties
files:
1
management.endpoint.health.status.order=DOWNOUT_OF_SERVICEUPUNKNOWN
1
management:
endpoint:
health:
status:
order: "["DOWN", "OUT_OF_SERVICE", "UP", "UNKNOWN"]"
1
java -Dmanagement.endpoint.health.status.order="["DOWN", "OUT_OF_SERVICE", "UP", "UNKNOWN"]" -jar build/libs/cas.war
cas.war
with an embedded server container and can be found in the build/libs
directory. Note the placement of the system property which must be
specified before the CAS web application is launched.
1
2
3
export MANAGEMENT_ENDPOINT_HEALTH_STATUS_ORDER="["DOWN", "OUT_OF_SERVICE", "UP", "UNKNOWN"]"
java -jar build/libs/cas.war
cas.war
with an embedded server container and can be found in the build/libs
directory.
1
java -jar build/libs/cas.war --management.endpoint.health.status.order="["DOWN", "OUT_OF_SERVICE", "UP", "UNKNOWN"]"
cas.war
with an embedded server container and can be found in the build/libs
directory.
management.endpoint.health.validate-group-membership=true
Whether to validate health group membership on startup. Validation fails if a group includes or excludes a health contributor that does not exist.
How can I configure this property?
CAS Property: management.endpoint.health.validate-group-membership

When possible, properties should be stored in lower-case kebab format, such as cas.property-name=value
.
The only possible exception to this rule is when naming actuator endpoints; The name of the
actuator endpoints (i.e. ssoSessions
) MUST remain in camelCase mode.
.properties
files:
1
management.endpoint.health.validate-group-membership=true
1
management:
endpoint:
health:
validate-group-membership: "true"
1
java -Dmanagement.endpoint.health.validate-group-membership="true" -jar build/libs/cas.war
cas.war
with an embedded server container and can be found in the build/libs
directory. Note the placement of the system property which must be
specified before the CAS web application is launched.
1
2
3
export MANAGEMENT_ENDPOINT_HEALTH_VALIDATE_GROUP_MEMBERSHIP="true"
java -jar build/libs/cas.war
cas.war
with an embedded server container and can be found in the build/libs
directory.
1
java -jar build/libs/cas.war --management.endpoint.health.validate-group-membership="true"
cas.war
with an embedded server container and can be found in the build/libs
directory.
management.endpoints.access.default=
Default access level for all endpoints.
How can I configure this property?
CAS Property: management.endpoints.access.default

When possible, properties should be stored in lower-case kebab format, such as cas.property-name=value
.
The only possible exception to this rule is when naming actuator endpoints; The name of the
actuator endpoints (i.e. ssoSessions
) MUST remain in camelCase mode.
.properties
files:
1
management.endpoints.access.default=...
1
management:
endpoints:
access:
default: "..."
1
java -Dmanagement.endpoints.access.default="..." -jar build/libs/cas.war
cas.war
with an embedded server container and can be found in the build/libs
directory. Note the placement of the system property which must be
specified before the CAS web application is launched.
1
2
3
export MANAGEMENT_ENDPOINTS_ACCESS_DEFAULT="..."
java -jar build/libs/cas.war
cas.war
with an embedded server container and can be found in the build/libs
directory.
1
java -jar build/libs/cas.war --management.endpoints.access.default="..."
cas.war
with an embedded server container and can be found in the build/libs
directory.
management.endpoints.access.max-permitted=unrestricted
Maximum level of endpoint access that is permitted. Caps an endpoint's individual access level (management.endpoint.
When possible, properties should be stored in lower-case kebab format, such as CAS Property:
management.endpoints.access.max-permitted
Note
cas.property-name=value
.
The only possible exception to this rule is when naming actuator endpoints; The name of the
actuator endpoints (i.e. ssoSessions
) MUST remain in camelCase mode.
.properties
files:
1
management.endpoints.access.max-permitted=unrestricted
1
management:
endpoints:
access:
max-permitted: "unrestricted"
1
java -Dmanagement.endpoints.access.max-permitted="unrestricted" -jar build/libs/cas.war
cas.war
with an embedded server container and can be found in the build/libs
directory. Note the placement of the system property which must be
specified before the CAS web application is launched.
1
2
3
export MANAGEMENT_ENDPOINTS_ACCESS_MAX_PERMITTED="unrestricted"
java -jar build/libs/cas.war
cas.war
with an embedded server container and can be found in the build/libs
directory.
1
java -jar build/libs/cas.war --management.endpoints.access.max-permitted="unrestricted"
cas.war
with an embedded server container and can be found in the build/libs
directory.
management.endpoints.enabled-by-default=
Whether to enable or disable all endpoints by default.
How can I configure this property?
CAS Property: management.endpoints.enabled-by-default

When possible, properties should be stored in lower-case kebab format, such as cas.property-name=value
.
The only possible exception to this rule is when naming actuator endpoints; The name of the
actuator endpoints (i.e. ssoSessions
) MUST remain in camelCase mode.
.properties
files:
1
management.endpoints.enabled-by-default=...
1
management:
endpoints:
enabled-by-default: "..."
1
java -Dmanagement.endpoints.enabled-by-default="..." -jar build/libs/cas.war
cas.war
with an embedded server container and can be found in the build/libs
directory. Note the placement of the system property which must be
specified before the CAS web application is launched.
1
2
3
export MANAGEMENT_ENDPOINTS_ENABLED_BY_DEFAULT="..."
java -jar build/libs/cas.war
cas.war
with an embedded server container and can be found in the build/libs
directory.
1
java -jar build/libs/cas.war --management.endpoints.enabled-by-default="..."
cas.war
with an embedded server container and can be found in the build/libs
directory.
Deprecation status is WARNING
with a replacement setting: management.endpoints.access.default
.
management.endpoints.jackson.isolated-object-mapper=true
Whether to use an isolated object mapper to serialize endpoint JSON.
How can I configure this property?
CAS Property: management.endpoints.jackson.isolated-object-mapper

When possible, properties should be stored in lower-case kebab format, such as cas.property-name=value
.
The only possible exception to this rule is when naming actuator endpoints; The name of the
actuator endpoints (i.e. ssoSessions
) MUST remain in camelCase mode.
.properties
files:
1
management.endpoints.jackson.isolated-object-mapper=true
1
management:
endpoints:
jackson:
isolated-object-mapper: "true"
1
java -Dmanagement.endpoints.jackson.isolated-object-mapper="true" -jar build/libs/cas.war
cas.war
with an embedded server container and can be found in the build/libs
directory. Note the placement of the system property which must be
specified before the CAS web application is launched.
1
2
3
export MANAGEMENT_ENDPOINTS_JACKSON_ISOLATED_OBJECT_MAPPER="true"
java -jar build/libs/cas.war
cas.war
with an embedded server container and can be found in the build/libs
directory.
1
java -jar build/libs/cas.war --management.endpoints.jackson.isolated-object-mapper="true"
cas.war
with an embedded server container and can be found in the build/libs
directory.
management.endpoints.jmx.domain=org.springframework.boot
Endpoints JMX domain name. Fallback to 'spring.jmx.default-domain' if set.
org.springframework.boot.actuate.autoconfigure.endpoint.jmx.JmxEndpointProperties.
CAS Property: management.endpoints.jmx.domain

When possible, properties should be stored in lower-case kebab format, such as cas.property-name=value
.
The only possible exception to this rule is when naming actuator endpoints; The name of the
actuator endpoints (i.e. ssoSessions
) MUST remain in camelCase mode.
.properties
files:
1
management.endpoints.jmx.domain=org.springframework.boot
1
management:
endpoints:
jmx:
domain: "org.springframework.boot"
1
java -Dmanagement.endpoints.jmx.domain="org.springframework.boot" -jar build/libs/cas.war
cas.war
with an embedded server container and can be found in the build/libs
directory. Note the placement of the system property which must be
specified before the CAS web application is launched.
1
2
3
export MANAGEMENT_ENDPOINTS_JMX_DOMAIN="org.springframework.boot"
java -jar build/libs/cas.war
cas.war
with an embedded server container and can be found in the build/libs
directory.
1
java -jar build/libs/cas.war --management.endpoints.jmx.domain="org.springframework.boot"
cas.war
with an embedded server container and can be found in the build/libs
directory.
management.endpoints.jmx.exposure.exclude=
Endpoint IDs that should be excluded or '*' for all.
org.springframework.boot.actuate.autoconfigure.endpoint.jmx.JmxEndpointProperties$Exposure.
CAS Property: management.endpoints.jmx.exposure.exclude

When possible, properties should be stored in lower-case kebab format, such as cas.property-name=value
.
The only possible exception to this rule is when naming actuator endpoints; The name of the
actuator endpoints (i.e. ssoSessions
) MUST remain in camelCase mode.
.properties
files:
1
management.endpoints.jmx.exposure.exclude=...
1
management:
endpoints:
jmx:
exposure:
exclude: "..."
1
java -Dmanagement.endpoints.jmx.exposure.exclude="..." -jar build/libs/cas.war
cas.war
with an embedded server container and can be found in the build/libs
directory. Note the placement of the system property which must be
specified before the CAS web application is launched.
1
2
3
export MANAGEMENT_ENDPOINTS_JMX_EXPOSURE_EXCLUDE="..."
java -jar build/libs/cas.war
cas.war
with an embedded server container and can be found in the build/libs
directory.
1
java -jar build/libs/cas.war --management.endpoints.jmx.exposure.exclude="..."
cas.war
with an embedded server container and can be found in the build/libs
directory.
management.endpoints.jmx.exposure.include=health
Endpoint IDs that should be included or '*' for all.
org.springframework.boot.actuate.autoconfigure.endpoint.jmx.JmxEndpointProperties$Exposure.
CAS Property: management.endpoints.jmx.exposure.include

When possible, properties should be stored in lower-case kebab format, such as cas.property-name=value
.
The only possible exception to this rule is when naming actuator endpoints; The name of the
actuator endpoints (i.e. ssoSessions
) MUST remain in camelCase mode.
.properties
files:
1
management.endpoints.jmx.exposure.include=health
1
management:
endpoints:
jmx:
exposure:
include: "health"
1
java -Dmanagement.endpoints.jmx.exposure.include="health" -jar build/libs/cas.war
cas.war
with an embedded server container and can be found in the build/libs
directory. Note the placement of the system property which must be
specified before the CAS web application is launched.
1
2
3
export MANAGEMENT_ENDPOINTS_JMX_EXPOSURE_INCLUDE="health"
java -jar build/libs/cas.war
cas.war
with an embedded server container and can be found in the build/libs
directory.
1
java -jar build/libs/cas.war --management.endpoints.jmx.exposure.include="health"
cas.war
with an embedded server container and can be found in the build/libs
directory.
management.endpoints.jmx.static-names=
Additional static properties to append to all ObjectNames of MBeans representing Endpoints.
org.springframework.boot.actuate.autoconfigure.endpoint.jmx.JmxEndpointProperties.
CAS Property: management.endpoints.jmx.static-names

When possible, properties should be stored in lower-case kebab format, such as cas.property-name=value
.
The only possible exception to this rule is when naming actuator endpoints; The name of the
actuator endpoints (i.e. ssoSessions
) MUST remain in camelCase mode.
.properties
files:
1
management.endpoints.jmx.static-names=...
1
management:
endpoints:
jmx:
static-names: "..."
1
java -Dmanagement.endpoints.jmx.static-names="..." -jar build/libs/cas.war
cas.war
with an embedded server container and can be found in the build/libs
directory. Note the placement of the system property which must be
specified before the CAS web application is launched.
1
2
3
export MANAGEMENT_ENDPOINTS_JMX_STATIC_NAMES="..."
java -jar build/libs/cas.war
cas.war
with an embedded server container and can be found in the build/libs
directory.
1
java -jar build/libs/cas.war --management.endpoints.jmx.static-names="..."
cas.war
with an embedded server container and can be found in the build/libs
directory.
management.endpoints.jmx.unique-names=
Whether unique runtime object names should be ensured.
How can I configure this property?
CAS Property: management.endpoints.jmx.unique-names

When possible, properties should be stored in lower-case kebab format, such as cas.property-name=value
.
The only possible exception to this rule is when naming actuator endpoints; The name of the
actuator endpoints (i.e. ssoSessions
) MUST remain in camelCase mode.
.properties
files:
1
management.endpoints.jmx.unique-names=...
1
management:
endpoints:
jmx:
unique-names: "..."
1
java -Dmanagement.endpoints.jmx.unique-names="..." -jar build/libs/cas.war
cas.war
with an embedded server container and can be found in the build/libs
directory. Note the placement of the system property which must be
specified before the CAS web application is launched.
1
2
3
export MANAGEMENT_ENDPOINTS_JMX_UNIQUE_NAMES="..."
java -jar build/libs/cas.war
cas.war
with an embedded server container and can be found in the build/libs
directory.
1
java -jar build/libs/cas.war --management.endpoints.jmx.unique-names="..."
cas.war
with an embedded server container and can be found in the build/libs
directory.
Deprecation status is ERROR
with a replacement setting: spring.jmx.unique-names
.
management.endpoints.migrate-legacy-ids=false
Whether to transparently migrate legacy endpoint IDs.
How can I configure this property?
CAS Property: management.endpoints.migrate-legacy-ids

When possible, properties should be stored in lower-case kebab format, such as cas.property-name=value
.
The only possible exception to this rule is when naming actuator endpoints; The name of the
actuator endpoints (i.e. ssoSessions
) MUST remain in camelCase mode.
.properties
files:
1
management.endpoints.migrate-legacy-ids=...
1
management:
endpoints:
migrate-legacy-ids: "..."
1
java -Dmanagement.endpoints.migrate-legacy-ids="..." -jar build/libs/cas.war
cas.war
with an embedded server container and can be found in the build/libs
directory. Note the placement of the system property which must be
specified before the CAS web application is launched.
1
2
3
export MANAGEMENT_ENDPOINTS_MIGRATE_LEGACY_IDS="..."
java -jar build/libs/cas.war
cas.war
with an embedded server container and can be found in the build/libs
directory.
1
java -jar build/libs/cas.war --management.endpoints.migrate-legacy-ids="..."
cas.war
with an embedded server container and can be found in the build/libs
directory.
management.endpoints.web.base-path=/actuator
Base path for Web endpoints. Relative to the servlet context path (server.servlet.context-path) or WebFlux base path (spring.webflux.base-path) when the management server is sharing the main server port. Relative to the management server base path (management.server.base-path) when a separate management server port (management.server.port) is configured.
org.springframework.boot.actuate.autoconfigure.endpoint.web.WebEndpointProperties.
CAS Property: management.endpoints.web.base-path

When possible, properties should be stored in lower-case kebab format, such as cas.property-name=value
.
The only possible exception to this rule is when naming actuator endpoints; The name of the
actuator endpoints (i.e. ssoSessions
) MUST remain in camelCase mode.
.properties
files:
1
management.endpoints.web.base-path=/actuator
1
management:
endpoints:
web:
base-path: "/actuator"
1
java -Dmanagement.endpoints.web.base-path="/actuator" -jar build/libs/cas.war
cas.war
with an embedded server container and can be found in the build/libs
directory. Note the placement of the system property which must be
specified before the CAS web application is launched.
1
2
3
export MANAGEMENT_ENDPOINTS_WEB_BASE_PATH="/actuator"
java -jar build/libs/cas.war
cas.war
with an embedded server container and can be found in the build/libs
directory.
1
java -jar build/libs/cas.war --management.endpoints.web.base-path="/actuator"
cas.war
with an embedded server container and can be found in the build/libs
directory.
management.endpoints.web.cors.allow-credentials=
Whether credentials are supported. When not set, credentials are not supported.
org.springframework.boot.actuate.autoconfigure.endpoint.web.CorsEndpointProperties.
CAS Property: management.endpoints.web.cors.allow-credentials

When possible, properties should be stored in lower-case kebab format, such as cas.property-name=value
.
The only possible exception to this rule is when naming actuator endpoints; The name of the
actuator endpoints (i.e. ssoSessions
) MUST remain in camelCase mode.
.properties
files:
1
management.endpoints.web.cors.allow-credentials=...
1
management:
endpoints:
web:
cors:
allow-credentials: "..."
1
java -Dmanagement.endpoints.web.cors.allow-credentials="..." -jar build/libs/cas.war
cas.war
with an embedded server container and can be found in the build/libs
directory. Note the placement of the system property which must be
specified before the CAS web application is launched.
1
2
3
export MANAGEMENT_ENDPOINTS_WEB_CORS_ALLOW_CREDENTIALS="..."
java -jar build/libs/cas.war
cas.war
with an embedded server container and can be found in the build/libs
directory.
1
java -jar build/libs/cas.war --management.endpoints.web.cors.allow-credentials="..."
cas.war
with an embedded server container and can be found in the build/libs
directory.
management.endpoints.web.cors.allowed-headers=
List of headers to allow in a request. '*' allows all headers.
org.springframework.boot.actuate.autoconfigure.endpoint.web.CorsEndpointProperties.
CAS Property: management.endpoints.web.cors.allowed-headers

When possible, properties should be stored in lower-case kebab format, such as cas.property-name=value
.
The only possible exception to this rule is when naming actuator endpoints; The name of the
actuator endpoints (i.e. ssoSessions
) MUST remain in camelCase mode.
.properties
files:
1
management.endpoints.web.cors.allowed-headers=...
1
management:
endpoints:
web:
cors:
allowed-headers: "..."
1
java -Dmanagement.endpoints.web.cors.allowed-headers="..." -jar build/libs/cas.war
cas.war
with an embedded server container and can be found in the build/libs
directory. Note the placement of the system property which must be
specified before the CAS web application is launched.
1
2
3
export MANAGEMENT_ENDPOINTS_WEB_CORS_ALLOWED_HEADERS="..."
java -jar build/libs/cas.war
cas.war
with an embedded server container and can be found in the build/libs
directory.
1
java -jar build/libs/cas.war --management.endpoints.web.cors.allowed-headers="..."
cas.war
with an embedded server container and can be found in the build/libs
directory.
management.endpoints.web.cors.allowed-methods=
List of methods to allow. '*' allows all methods. When not set, defaults to GET.
org.springframework.boot.actuate.autoconfigure.endpoint.web.CorsEndpointProperties.
CAS Property: management.endpoints.web.cors.allowed-methods

When possible, properties should be stored in lower-case kebab format, such as cas.property-name=value
.
The only possible exception to this rule is when naming actuator endpoints; The name of the
actuator endpoints (i.e. ssoSessions
) MUST remain in camelCase mode.
.properties
files:
1
management.endpoints.web.cors.allowed-methods=...
1
management:
endpoints:
web:
cors:
allowed-methods: "..."
1
java -Dmanagement.endpoints.web.cors.allowed-methods="..." -jar build/libs/cas.war
cas.war
with an embedded server container and can be found in the build/libs
directory. Note the placement of the system property which must be
specified before the CAS web application is launched.
1
2
3
export MANAGEMENT_ENDPOINTS_WEB_CORS_ALLOWED_METHODS="..."
java -jar build/libs/cas.war
cas.war
with an embedded server container and can be found in the build/libs
directory.
1
java -jar build/libs/cas.war --management.endpoints.web.cors.allowed-methods="..."
cas.war
with an embedded server container and can be found in the build/libs
directory.
management.endpoints.web.cors.allowed-origin-patterns=
List of origin patterns to allow. Unlike allowed origins which only supports '*', origin patterns are more flexible (for example 'https://*.example.com') and can be used when credentials are allowed. When no allowed origin patterns or allowed origins are set, CORS support is disabled.
org.springframework.boot.actuate.autoconfigure.endpoint.web.CorsEndpointProperties.
CAS Property: management.endpoints.web.cors.allowed-origin-patterns

When possible, properties should be stored in lower-case kebab format, such as cas.property-name=value
.
The only possible exception to this rule is when naming actuator endpoints; The name of the
actuator endpoints (i.e. ssoSessions
) MUST remain in camelCase mode.
.properties
files:
1
management.endpoints.web.cors.allowed-origin-patterns=...
1
management:
endpoints:
web:
cors:
allowed-origin-patterns: "..."
1
java -Dmanagement.endpoints.web.cors.allowed-origin-patterns="..." -jar build/libs/cas.war
cas.war
with an embedded server container and can be found in the build/libs
directory. Note the placement of the system property which must be
specified before the CAS web application is launched.
1
2
3
export MANAGEMENT_ENDPOINTS_WEB_CORS_ALLOWED_ORIGIN_PATTERNS="..."
java -jar build/libs/cas.war
cas.war
with an embedded server container and can be found in the build/libs
directory.
1
java -jar build/libs/cas.war --management.endpoints.web.cors.allowed-origin-patterns="..."
cas.war
with an embedded server container and can be found in the build/libs
directory.
management.endpoints.web.cors.allowed-origins=
List of origins to allow. '*' allows all origins. When credentials are allowed, '*' cannot be used and origin patterns should be configured instead. When no allowed origins or allowed origin patterns are set, CORS support is disabled.
org.springframework.boot.actuate.autoconfigure.endpoint.web.CorsEndpointProperties.
CAS Property: management.endpoints.web.cors.allowed-origins

When possible, properties should be stored in lower-case kebab format, such as cas.property-name=value
.
The only possible exception to this rule is when naming actuator endpoints; The name of the
actuator endpoints (i.e. ssoSessions
) MUST remain in camelCase mode.
.properties
files:
1
management.endpoints.web.cors.allowed-origins=...
1
management:
endpoints:
web:
cors:
allowed-origins: "..."
1
java -Dmanagement.endpoints.web.cors.allowed-origins="..." -jar build/libs/cas.war
cas.war
with an embedded server container and can be found in the build/libs
directory. Note the placement of the system property which must be
specified before the CAS web application is launched.
1
2
3
export MANAGEMENT_ENDPOINTS_WEB_CORS_ALLOWED_ORIGINS="..."
java -jar build/libs/cas.war
cas.war
with an embedded server container and can be found in the build/libs
directory.
1
java -jar build/libs/cas.war --management.endpoints.web.cors.allowed-origins="..."
cas.war
with an embedded server container and can be found in the build/libs
directory.
management.endpoints.web.cors.exposed-headers=
List of headers to include in a response.
org.springframework.boot.actuate.autoconfigure.endpoint.web.CorsEndpointProperties.
CAS Property: management.endpoints.web.cors.exposed-headers

When possible, properties should be stored in lower-case kebab format, such as cas.property-name=value
.
The only possible exception to this rule is when naming actuator endpoints; The name of the
actuator endpoints (i.e. ssoSessions
) MUST remain in camelCase mode.
.properties
files:
1
management.endpoints.web.cors.exposed-headers=...
1
management:
endpoints:
web:
cors:
exposed-headers: "..."
1
java -Dmanagement.endpoints.web.cors.exposed-headers="..." -jar build/libs/cas.war
cas.war
with an embedded server container and can be found in the build/libs
directory. Note the placement of the system property which must be
specified before the CAS web application is launched.
1
2
3
export MANAGEMENT_ENDPOINTS_WEB_CORS_EXPOSED_HEADERS="..."
java -jar build/libs/cas.war
cas.war
with an embedded server container and can be found in the build/libs
directory.
1
java -jar build/libs/cas.war --management.endpoints.web.cors.exposed-headers="..."
cas.war
with an embedded server container and can be found in the build/libs
directory.
management.endpoints.web.cors.max-age=1800s
How long the response from a pre-flight request can be cached by clients. If a duration suffix is not specified, seconds will be used.
org.springframework.boot.actuate.autoconfigure.endpoint.web.CorsEndpointProperties.
CAS Property: management.endpoints.web.cors.max-age

When possible, properties should be stored in lower-case kebab format, such as cas.property-name=value
.
The only possible exception to this rule is when naming actuator endpoints; The name of the
actuator endpoints (i.e. ssoSessions
) MUST remain in camelCase mode.
.properties
files:
1
management.endpoints.web.cors.max-age=1800s
1
management:
endpoints:
web:
cors:
max-age: "1800s"
1
java -Dmanagement.endpoints.web.cors.max-age="1800s" -jar build/libs/cas.war
cas.war
with an embedded server container and can be found in the build/libs
directory. Note the placement of the system property which must be
specified before the CAS web application is launched.
1
2
3
export MANAGEMENT_ENDPOINTS_WEB_CORS_MAX_AGE="1800s"
java -jar build/libs/cas.war
cas.war
with an embedded server container and can be found in the build/libs
directory.
1
java -jar build/libs/cas.war --management.endpoints.web.cors.max-age="1800s"
cas.war
with an embedded server container and can be found in the build/libs
directory.
management.endpoints.web.discovery.enabled=true
Whether the discovery page is enabled.
org.springframework.boot.actuate.autoconfigure.endpoint.web.WebEndpointProperties$Discovery.
CAS Property: management.endpoints.web.discovery.enabled

When possible, properties should be stored in lower-case kebab format, such as cas.property-name=value
.
The only possible exception to this rule is when naming actuator endpoints; The name of the
actuator endpoints (i.e. ssoSessions
) MUST remain in camelCase mode.
.properties
files:
1
management.endpoints.web.discovery.enabled=true
1
management:
endpoints:
web:
discovery:
enabled: "true"
1
java -Dmanagement.endpoints.web.discovery.enabled="true" -jar build/libs/cas.war
cas.war
with an embedded server container and can be found in the build/libs
directory. Note the placement of the system property which must be
specified before the CAS web application is launched.
1
2
3
export MANAGEMENT_ENDPOINTS_WEB_DISCOVERY_ENABLED="true"
java -jar build/libs/cas.war
cas.war
with an embedded server container and can be found in the build/libs
directory.
1
java -jar build/libs/cas.war --management.endpoints.web.discovery.enabled="true"
cas.war
with an embedded server container and can be found in the build/libs
directory.
management.endpoints.web.exposure.exclude=
Endpoint IDs that should be excluded or '*' for all.
org.springframework.boot.actuate.autoconfigure.endpoint.web.WebEndpointProperties$Exposure.
CAS Property: management.endpoints.web.exposure.exclude

When possible, properties should be stored in lower-case kebab format, such as cas.property-name=value
.
The only possible exception to this rule is when naming actuator endpoints; The name of the
actuator endpoints (i.e. ssoSessions
) MUST remain in camelCase mode.
.properties
files:
1
management.endpoints.web.exposure.exclude=...
1
management:
endpoints:
web:
exposure:
exclude: "..."
1
java -Dmanagement.endpoints.web.exposure.exclude="..." -jar build/libs/cas.war
cas.war
with an embedded server container and can be found in the build/libs
directory. Note the placement of the system property which must be
specified before the CAS web application is launched.
1
2
3
export MANAGEMENT_ENDPOINTS_WEB_EXPOSURE_EXCLUDE="..."
java -jar build/libs/cas.war
cas.war
with an embedded server container and can be found in the build/libs
directory.
1
java -jar build/libs/cas.war --management.endpoints.web.exposure.exclude="..."
cas.war
with an embedded server container and can be found in the build/libs
directory.
management.endpoints.web.exposure.include=health
Endpoint IDs that should be included or '*' for all.
org.springframework.boot.actuate.autoconfigure.endpoint.web.WebEndpointProperties$Exposure.
CAS Property: management.endpoints.web.exposure.include

When possible, properties should be stored in lower-case kebab format, such as cas.property-name=value
.
The only possible exception to this rule is when naming actuator endpoints; The name of the
actuator endpoints (i.e. ssoSessions
) MUST remain in camelCase mode.
.properties
files:
1
management.endpoints.web.exposure.include=health
1
management:
endpoints:
web:
exposure:
include: "["health"]"
1
java -Dmanagement.endpoints.web.exposure.include="["health"]" -jar build/libs/cas.war
cas.war
with an embedded server container and can be found in the build/libs
directory. Note the placement of the system property which must be
specified before the CAS web application is launched.
1
2
3
export MANAGEMENT_ENDPOINTS_WEB_EXPOSURE_INCLUDE="["health"]"
java -jar build/libs/cas.war
cas.war
with an embedded server container and can be found in the build/libs
directory.
1
java -jar build/libs/cas.war --management.endpoints.web.exposure.include="["health"]"
cas.war
with an embedded server container and can be found in the build/libs
directory.
management.endpoints.web.path-mapping=
Mapping between endpoint IDs and the path that should expose them.
org.springframework.boot.actuate.autoconfigure.endpoint.web.WebEndpointProperties.
CAS Property: management.endpoints.web.path-mapping

When possible, properties should be stored in lower-case kebab format, such as cas.property-name=value
.
The only possible exception to this rule is when naming actuator endpoints; The name of the
actuator endpoints (i.e. ssoSessions
) MUST remain in camelCase mode.
.properties
files:
1
management.endpoints.web.path-mapping=...
1
management:
endpoints:
web:
path-mapping: "..."
1
java -Dmanagement.endpoints.web.path-mapping="..." -jar build/libs/cas.war
cas.war
with an embedded server container and can be found in the build/libs
directory. Note the placement of the system property which must be
specified before the CAS web application is launched.
1
2
3
export MANAGEMENT_ENDPOINTS_WEB_PATH_MAPPING="..."
java -jar build/libs/cas.war
cas.war
with an embedded server container and can be found in the build/libs
directory.
1
java -jar build/libs/cas.war --management.endpoints.web.path-mapping="..."
cas.war
with an embedded server container and can be found in the build/libs
directory.
management.health.binders.enabled=true
Allows to enable/disable binder's' health indicators. If you want to disable health indicator completely, then set it to `false`.
How can I configure this property?
CAS Property: management.health.binders.enabled

When possible, properties should be stored in lower-case kebab format, such as cas.property-name=value
.
The only possible exception to this rule is when naming actuator endpoints; The name of the
actuator endpoints (i.e. ssoSessions
) MUST remain in camelCase mode.
.properties
files:
1
management.health.binders.enabled=true
1
management:
health:
binders:
enabled: "true"
1
java -Dmanagement.health.binders.enabled="true" -jar build/libs/cas.war
cas.war
with an embedded server container and can be found in the build/libs
directory. Note the placement of the system property which must be
specified before the CAS web application is launched.
1
2
3
export MANAGEMENT_HEALTH_BINDERS_ENABLED="true"
java -jar build/libs/cas.war
cas.war
with an embedded server container and can be found in the build/libs
directory.
1
java -jar build/libs/cas.war --management.health.binders.enabled="true"
cas.war
with an embedded server container and can be found in the build/libs
directory.
management.health.cassandra.enabled=true
Whether to enable Cassandra health check.
How can I configure this property?
CAS Property: management.health.cassandra.enabled

When possible, properties should be stored in lower-case kebab format, such as cas.property-name=value
.
The only possible exception to this rule is when naming actuator endpoints; The name of the
actuator endpoints (i.e. ssoSessions
) MUST remain in camelCase mode.
.properties
files:
1
management.health.cassandra.enabled=true
1
management:
health:
cassandra:
enabled: "true"
1
java -Dmanagement.health.cassandra.enabled="true" -jar build/libs/cas.war
cas.war
with an embedded server container and can be found in the build/libs
directory. Note the placement of the system property which must be
specified before the CAS web application is launched.
1
2
3
export MANAGEMENT_HEALTH_CASSANDRA_ENABLED="true"
java -jar build/libs/cas.war
cas.war
with an embedded server container and can be found in the build/libs
directory.
1
java -jar build/libs/cas.war --management.health.cassandra.enabled="true"
cas.war
with an embedded server container and can be found in the build/libs
directory.
management.health.couchbase.enabled=true
Whether to enable Couchbase health check.
How can I configure this property?
CAS Property: management.health.couchbase.enabled

When possible, properties should be stored in lower-case kebab format, such as cas.property-name=value
.
The only possible exception to this rule is when naming actuator endpoints; The name of the
actuator endpoints (i.e. ssoSessions
) MUST remain in camelCase mode.
.properties
files:
1
management.health.couchbase.enabled=true
1
management:
health:
couchbase:
enabled: "true"
1
java -Dmanagement.health.couchbase.enabled="true" -jar build/libs/cas.war
cas.war
with an embedded server container and can be found in the build/libs
directory. Note the placement of the system property which must be
specified before the CAS web application is launched.
1
2
3
export MANAGEMENT_HEALTH_COUCHBASE_ENABLED="true"
java -jar build/libs/cas.war
cas.war
with an embedded server container and can be found in the build/libs
directory.
1
java -jar build/libs/cas.war --management.health.couchbase.enabled="true"
cas.war
with an embedded server container and can be found in the build/libs
directory.
management.health.couchbase.timeout=1000ms
Timeout for getting the Bucket information from the server.
How can I configure this property?
CAS Property: management.health.couchbase.timeout

When possible, properties should be stored in lower-case kebab format, such as cas.property-name=value
.
The only possible exception to this rule is when naming actuator endpoints; The name of the
actuator endpoints (i.e. ssoSessions
) MUST remain in camelCase mode.
.properties
files:
1
management.health.couchbase.timeout=1000ms
1
management:
health:
couchbase:
timeout: "1000ms"
1
java -Dmanagement.health.couchbase.timeout="1000ms" -jar build/libs/cas.war
cas.war
with an embedded server container and can be found in the build/libs
directory. Note the placement of the system property which must be
specified before the CAS web application is launched.
1
2
3
export MANAGEMENT_HEALTH_COUCHBASE_TIMEOUT="1000ms"
java -jar build/libs/cas.war
cas.war
with an embedded server container and can be found in the build/libs
directory.
1
java -jar build/libs/cas.war --management.health.couchbase.timeout="1000ms"
cas.war
with an embedded server container and can be found in the build/libs
directory.
Deprecation status is ERROR
without a replacement setting.
management.health.db.enabled=true
Whether to enable database health check.
How can I configure this property?
CAS Property: management.health.db.enabled

When possible, properties should be stored in lower-case kebab format, such as cas.property-name=value
.
The only possible exception to this rule is when naming actuator endpoints; The name of the
actuator endpoints (i.e. ssoSessions
) MUST remain in camelCase mode.
.properties
files:
1
management.health.db.enabled=true
1
management:
health:
db:
enabled: "true"
1
java -Dmanagement.health.db.enabled="true" -jar build/libs/cas.war
cas.war
with an embedded server container and can be found in the build/libs
directory. Note the placement of the system property which must be
specified before the CAS web application is launched.
1
2
3
export MANAGEMENT_HEALTH_DB_ENABLED="true"
java -jar build/libs/cas.war
cas.war
with an embedded server container and can be found in the build/libs
directory.
1
java -jar build/libs/cas.war --management.health.db.enabled="true"
cas.war
with an embedded server container and can be found in the build/libs
directory.
management.health.db.ignore-routing-data-sources=false
Whether to ignore AbstractRoutingDataSources when creating database health indicators.
org.springframework.boot.actuate.autoconfigure.jdbc.DataSourceHealthIndicatorProperties.
CAS Property: management.health.db.ignore-routing-data-sources

When possible, properties should be stored in lower-case kebab format, such as cas.property-name=value
.
The only possible exception to this rule is when naming actuator endpoints; The name of the
actuator endpoints (i.e. ssoSessions
) MUST remain in camelCase mode.
.properties
files:
1
management.health.db.ignore-routing-data-sources=...
1
management:
health:
db:
ignore-routing-data-sources: "..."
1
java -Dmanagement.health.db.ignore-routing-data-sources="..." -jar build/libs/cas.war
cas.war
with an embedded server container and can be found in the build/libs
directory. Note the placement of the system property which must be
specified before the CAS web application is launched.
1
2
3
export MANAGEMENT_HEALTH_DB_IGNORE_ROUTING_DATA_SOURCES="..."
java -jar build/libs/cas.war
cas.war
with an embedded server container and can be found in the build/libs
directory.
1
java -jar build/libs/cas.war --management.health.db.ignore-routing-data-sources="..."
cas.war
with an embedded server container and can be found in the build/libs
directory.
management.health.defaults.enabled=true
Whether to enable default health indicators.
How can I configure this property?
CAS Property: management.health.defaults.enabled

When possible, properties should be stored in lower-case kebab format, such as cas.property-name=value
.
The only possible exception to this rule is when naming actuator endpoints; The name of the
actuator endpoints (i.e. ssoSessions
) MUST remain in camelCase mode.
.properties
files:
1
management.health.defaults.enabled=true
1
management:
health:
defaults:
enabled: "true"
1
java -Dmanagement.health.defaults.enabled="true" -jar build/libs/cas.war
cas.war
with an embedded server container and can be found in the build/libs
directory. Note the placement of the system property which must be
specified before the CAS web application is launched.
1
2
3
export MANAGEMENT_HEALTH_DEFAULTS_ENABLED="true"
java -jar build/libs/cas.war
cas.war
with an embedded server container and can be found in the build/libs
directory.
1
java -jar build/libs/cas.war --management.health.defaults.enabled="true"
cas.war
with an embedded server container and can be found in the build/libs
directory.
management.health.diskspace.enabled=true
Whether to enable disk space health check.
How can I configure this property?
CAS Property: management.health.diskspace.enabled

When possible, properties should be stored in lower-case kebab format, such as cas.property-name=value
.
The only possible exception to this rule is when naming actuator endpoints; The name of the
actuator endpoints (i.e. ssoSessions
) MUST remain in camelCase mode.
.properties
files:
1
management.health.diskspace.enabled=true
1
management:
health:
diskspace:
enabled: "true"
1
java -Dmanagement.health.diskspace.enabled="true" -jar build/libs/cas.war
cas.war
with an embedded server container and can be found in the build/libs
directory. Note the placement of the system property which must be
specified before the CAS web application is launched.
1
2
3
export MANAGEMENT_HEALTH_DISKSPACE_ENABLED="true"
java -jar build/libs/cas.war
cas.war
with an embedded server container and can be found in the build/libs
directory.
1
java -jar build/libs/cas.war --management.health.diskspace.enabled="true"
cas.war
with an embedded server container and can be found in the build/libs
directory.
management.health.diskspace.path=
Path used to compute the available disk space.
org.springframework.boot.actuate.autoconfigure.system.DiskSpaceHealthIndicatorProperties.
CAS Property: management.health.diskspace.path

When possible, properties should be stored in lower-case kebab format, such as cas.property-name=value
.
The only possible exception to this rule is when naming actuator endpoints; The name of the
actuator endpoints (i.e. ssoSessions
) MUST remain in camelCase mode.
.properties
files:
1
management.health.diskspace.path=...
1
management:
health:
diskspace:
path: "..."
1
java -Dmanagement.health.diskspace.path="..." -jar build/libs/cas.war
cas.war
with an embedded server container and can be found in the build/libs
directory. Note the placement of the system property which must be
specified before the CAS web application is launched.
1
2
3
export MANAGEMENT_HEALTH_DISKSPACE_PATH="..."
java -jar build/libs/cas.war
cas.war
with an embedded server container and can be found in the build/libs
directory.
1
java -jar build/libs/cas.war --management.health.diskspace.path="..."
cas.war
with an embedded server container and can be found in the build/libs
directory.
management.health.diskspace.threshold=10MB
Minimum disk space that should be available.
org.springframework.boot.actuate.autoconfigure.system.DiskSpaceHealthIndicatorProperties.
CAS Property: management.health.diskspace.threshold

When possible, properties should be stored in lower-case kebab format, such as cas.property-name=value
.
The only possible exception to this rule is when naming actuator endpoints; The name of the
actuator endpoints (i.e. ssoSessions
) MUST remain in camelCase mode.
.properties
files:
1
management.health.diskspace.threshold=10MB
1
management:
health:
diskspace:
threshold: "10MB"
1
java -Dmanagement.health.diskspace.threshold="10MB" -jar build/libs/cas.war
cas.war
with an embedded server container and can be found in the build/libs
directory. Note the placement of the system property which must be
specified before the CAS web application is launched.
1
2
3
export MANAGEMENT_HEALTH_DISKSPACE_THRESHOLD="10MB"
java -jar build/libs/cas.war
cas.war
with an embedded server container and can be found in the build/libs
directory.
1
java -jar build/libs/cas.war --management.health.diskspace.threshold="10MB"
cas.war
with an embedded server container and can be found in the build/libs
directory.
management.health.elasticsearch.enabled=true
Whether to enable Elasticsearch health check.
How can I configure this property?
CAS Property: management.health.elasticsearch.enabled

When possible, properties should be stored in lower-case kebab format, such as cas.property-name=value
.
The only possible exception to this rule is when naming actuator endpoints; The name of the
actuator endpoints (i.e. ssoSessions
) MUST remain in camelCase mode.
.properties
files:
1
management.health.elasticsearch.enabled=true
1
management:
health:
elasticsearch:
enabled: "true"
1
java -Dmanagement.health.elasticsearch.enabled="true" -jar build/libs/cas.war
cas.war
with an embedded server container and can be found in the build/libs
directory. Note the placement of the system property which must be
specified before the CAS web application is launched.
1
2
3
export MANAGEMENT_HEALTH_ELASTICSEARCH_ENABLED="true"
java -jar build/libs/cas.war
cas.war
with an embedded server container and can be found in the build/libs
directory.
1
java -jar build/libs/cas.war --management.health.elasticsearch.enabled="true"
cas.war
with an embedded server container and can be found in the build/libs
directory.
management.health.elasticsearch.indices=
Comma-separated index names.
How can I configure this property?
CAS Property: management.health.elasticsearch.indices

When possible, properties should be stored in lower-case kebab format, such as cas.property-name=value
.
The only possible exception to this rule is when naming actuator endpoints; The name of the
actuator endpoints (i.e. ssoSessions
) MUST remain in camelCase mode.
.properties
files:
1
management.health.elasticsearch.indices=...
1
management:
health:
elasticsearch:
indices: "..."
1
java -Dmanagement.health.elasticsearch.indices="..." -jar build/libs/cas.war
cas.war
with an embedded server container and can be found in the build/libs
directory. Note the placement of the system property which must be
specified before the CAS web application is launched.
1
2
3
export MANAGEMENT_HEALTH_ELASTICSEARCH_INDICES="..."
java -jar build/libs/cas.war
cas.war
with an embedded server container and can be found in the build/libs
directory.
1
java -jar build/libs/cas.war --management.health.elasticsearch.indices="..."
cas.war
with an embedded server container and can be found in the build/libs
directory.
Deprecation status is ERROR
without a replacement setting.
management.health.elasticsearch.response-timeout=
Time to wait for a response from the cluster.
How can I configure this property?
CAS Property: management.health.elasticsearch.response-timeout

When possible, properties should be stored in lower-case kebab format, such as cas.property-name=value
.
The only possible exception to this rule is when naming actuator endpoints; The name of the
actuator endpoints (i.e. ssoSessions
) MUST remain in camelCase mode.
.properties
files:
1
management.health.elasticsearch.response-timeout=...
1
management:
health:
elasticsearch:
response-timeout: "..."
1
java -Dmanagement.health.elasticsearch.response-timeout="..." -jar build/libs/cas.war
cas.war
with an embedded server container and can be found in the build/libs
directory. Note the placement of the system property which must be
specified before the CAS web application is launched.
1
2
3
export MANAGEMENT_HEALTH_ELASTICSEARCH_RESPONSE_TIMEOUT="..."
java -jar build/libs/cas.war
cas.war
with an embedded server container and can be found in the build/libs
directory.
1
java -jar build/libs/cas.war --management.health.elasticsearch.response-timeout="..."
cas.war
with an embedded server container and can be found in the build/libs
directory.
Deprecation status is ERROR
without a replacement setting.
management.health.influxdb.enabled=
How can I configure this property?
CAS Property: management.health.influxdb.enabled

When possible, properties should be stored in lower-case kebab format, such as cas.property-name=value
.
The only possible exception to this rule is when naming actuator endpoints; The name of the
actuator endpoints (i.e. ssoSessions
) MUST remain in camelCase mode.
.properties
files:
1
management.health.influxdb.enabled=...
1
management:
health:
influxdb:
enabled: "..."
1
java -Dmanagement.health.influxdb.enabled="..." -jar build/libs/cas.war
cas.war
with an embedded server container and can be found in the build/libs
directory. Note the placement of the system property which must be
specified before the CAS web application is launched.
1
2
3
export MANAGEMENT_HEALTH_INFLUXDB_ENABLED="..."
java -jar build/libs/cas.war
cas.war
with an embedded server container and can be found in the build/libs
directory.
1
java -jar build/libs/cas.war --management.health.influxdb.enabled="..."
cas.war
with an embedded server container and can be found in the build/libs
directory.
Deprecation status is ERROR
without a replacement setting.
management.health.jms.enabled=true
Whether to enable JMS health check.
How can I configure this property?
CAS Property: management.health.jms.enabled

When possible, properties should be stored in lower-case kebab format, such as cas.property-name=value
.
The only possible exception to this rule is when naming actuator endpoints; The name of the
actuator endpoints (i.e. ssoSessions
) MUST remain in camelCase mode.
.properties
files:
1
management.health.jms.enabled=true
1
management:
health:
jms:
enabled: "true"
1
java -Dmanagement.health.jms.enabled="true" -jar build/libs/cas.war
cas.war
with an embedded server container and can be found in the build/libs
directory. Note the placement of the system property which must be
specified before the CAS web application is launched.
1
2
3
export MANAGEMENT_HEALTH_JMS_ENABLED="true"
java -jar build/libs/cas.war
cas.war
with an embedded server container and can be found in the build/libs
directory.
1
java -jar build/libs/cas.war --management.health.jms.enabled="true"
cas.war
with an embedded server container and can be found in the build/libs
directory.
management.health.ldap.enabled=true
Whether to enable LDAP health check.
How can I configure this property?
CAS Property: management.health.ldap.enabled

When possible, properties should be stored in lower-case kebab format, such as cas.property-name=value
.
The only possible exception to this rule is when naming actuator endpoints; The name of the
actuator endpoints (i.e. ssoSessions
) MUST remain in camelCase mode.
.properties
files:
1
management.health.ldap.enabled=true
1
management:
health:
ldap:
enabled: "true"
1
java -Dmanagement.health.ldap.enabled="true" -jar build/libs/cas.war
cas.war
with an embedded server container and can be found in the build/libs
directory. Note the placement of the system property which must be
specified before the CAS web application is launched.
1
2
3
export MANAGEMENT_HEALTH_LDAP_ENABLED="true"
java -jar build/libs/cas.war
cas.war
with an embedded server container and can be found in the build/libs
directory.
1
java -jar build/libs/cas.war --management.health.ldap.enabled="true"
cas.war
with an embedded server container and can be found in the build/libs
directory.
management.health.livenessstate.enabled=false
Whether to enable liveness state health check.
How can I configure this property?
CAS Property: management.health.livenessstate.enabled

When possible, properties should be stored in lower-case kebab format, such as cas.property-name=value
.
The only possible exception to this rule is when naming actuator endpoints; The name of the
actuator endpoints (i.e. ssoSessions
) MUST remain in camelCase mode.
.properties
files:
1
management.health.livenessstate.enabled=...
1
management:
health:
livenessstate:
enabled: "..."
1
java -Dmanagement.health.livenessstate.enabled="..." -jar build/libs/cas.war
cas.war
with an embedded server container and can be found in the build/libs
directory. Note the placement of the system property which must be
specified before the CAS web application is launched.
1
2
3
export MANAGEMENT_HEALTH_LIVENESSSTATE_ENABLED="..."
java -jar build/libs/cas.war
cas.war
with an embedded server container and can be found in the build/libs
directory.
1
java -jar build/libs/cas.war --management.health.livenessstate.enabled="..."
cas.war
with an embedded server container and can be found in the build/libs
directory.
management.health.mail.enabled=true
Whether to enable Mail health check.
How can I configure this property?
CAS Property: management.health.mail.enabled

When possible, properties should be stored in lower-case kebab format, such as cas.property-name=value
.
The only possible exception to this rule is when naming actuator endpoints; The name of the
actuator endpoints (i.e. ssoSessions
) MUST remain in camelCase mode.
.properties
files:
1
management.health.mail.enabled=true
1
management:
health:
mail:
enabled: "true"
1
java -Dmanagement.health.mail.enabled="true" -jar build/libs/cas.war
cas.war
with an embedded server container and can be found in the build/libs
directory. Note the placement of the system property which must be
specified before the CAS web application is launched.
1
2
3
export MANAGEMENT_HEALTH_MAIL_ENABLED="true"
java -jar build/libs/cas.war
cas.war
with an embedded server container and can be found in the build/libs
directory.
1
java -jar build/libs/cas.war --management.health.mail.enabled="true"
cas.war
with an embedded server container and can be found in the build/libs
directory.
management.health.mongo.enabled=true
Whether to enable MongoDB health check.
How can I configure this property?
CAS Property: management.health.mongo.enabled

When possible, properties should be stored in lower-case kebab format, such as cas.property-name=value
.
The only possible exception to this rule is when naming actuator endpoints; The name of the
actuator endpoints (i.e. ssoSessions
) MUST remain in camelCase mode.
.properties
files:
1
management.health.mongo.enabled=true
1
management:
health:
mongo:
enabled: "true"
1
java -Dmanagement.health.mongo.enabled="true" -jar build/libs/cas.war
cas.war
with an embedded server container and can be found in the build/libs
directory. Note the placement of the system property which must be
specified before the CAS web application is launched.
1
2
3
export MANAGEMENT_HEALTH_MONGO_ENABLED="true"
java -jar build/libs/cas.war
cas.war
with an embedded server container and can be found in the build/libs
directory.
1
java -jar build/libs/cas.war --management.health.mongo.enabled="true"
cas.war
with an embedded server container and can be found in the build/libs
directory.
management.health.neo4j.enabled=true
Whether to enable Neo4j health check.
How can I configure this property?
CAS Property: management.health.neo4j.enabled

When possible, properties should be stored in lower-case kebab format, such as cas.property-name=value
.
The only possible exception to this rule is when naming actuator endpoints; The name of the
actuator endpoints (i.e. ssoSessions
) MUST remain in camelCase mode.
.properties
files:
1
management.health.neo4j.enabled=true
1
management:
health:
neo4j:
enabled: "true"
1
java -Dmanagement.health.neo4j.enabled="true" -jar build/libs/cas.war
cas.war
with an embedded server container and can be found in the build/libs
directory. Note the placement of the system property which must be
specified before the CAS web application is launched.
1
2
3
export MANAGEMENT_HEALTH_NEO4J_ENABLED="true"
java -jar build/libs/cas.war
cas.war
with an embedded server container and can be found in the build/libs
directory.
1
java -jar build/libs/cas.war --management.health.neo4j.enabled="true"
cas.war
with an embedded server container and can be found in the build/libs
directory.
management.health.ping.enabled=true
Whether to enable ping health check.
How can I configure this property?
CAS Property: management.health.ping.enabled

When possible, properties should be stored in lower-case kebab format, such as cas.property-name=value
.
The only possible exception to this rule is when naming actuator endpoints; The name of the
actuator endpoints (i.e. ssoSessions
) MUST remain in camelCase mode.
.properties
files:
1
management.health.ping.enabled=true
1
management:
health:
ping:
enabled: "true"
1
java -Dmanagement.health.ping.enabled="true" -jar build/libs/cas.war
cas.war
with an embedded server container and can be found in the build/libs
directory. Note the placement of the system property which must be
specified before the CAS web application is launched.
1
2
3
export MANAGEMENT_HEALTH_PING_ENABLED="true"
java -jar build/libs/cas.war
cas.war
with an embedded server container and can be found in the build/libs
directory.
1
java -jar build/libs/cas.war --management.health.ping.enabled="true"
cas.war
with an embedded server container and can be found in the build/libs
directory.
management.health.probes.enabled=false
Whether to enable liveness and readiness probes.
How can I configure this property?
CAS Property: management.health.probes.enabled

When possible, properties should be stored in lower-case kebab format, such as cas.property-name=value
.
The only possible exception to this rule is when naming actuator endpoints; The name of the
actuator endpoints (i.e. ssoSessions
) MUST remain in camelCase mode.
.properties
files:
1
management.health.probes.enabled=...
1
management:
health:
probes:
enabled: "..."
1
java -Dmanagement.health.probes.enabled="..." -jar build/libs/cas.war
cas.war
with an embedded server container and can be found in the build/libs
directory. Note the placement of the system property which must be
specified before the CAS web application is launched.
1
2
3
export MANAGEMENT_HEALTH_PROBES_ENABLED="..."
java -jar build/libs/cas.war
cas.war
with an embedded server container and can be found in the build/libs
directory.
1
java -jar build/libs/cas.war --management.health.probes.enabled="..."
cas.war
with an embedded server container and can be found in the build/libs
directory.
Deprecation status is WARNING
with a replacement setting: management.endpoint.health.probes.enabled
.
management.health.pubsub.enabled=true
Whether to enable the Pub/Sub health indicator when used with Spring Boot Actuator.
How can I configure this property?
CAS Property: management.health.pubsub.enabled

When possible, properties should be stored in lower-case kebab format, such as cas.property-name=value
.
The only possible exception to this rule is when naming actuator endpoints; The name of the
actuator endpoints (i.e. ssoSessions
) MUST remain in camelCase mode.
.properties
files:
1
management.health.pubsub.enabled=true
1
management:
health:
pubsub:
enabled: "true"
1
java -Dmanagement.health.pubsub.enabled="true" -jar build/libs/cas.war
cas.war
with an embedded server container and can be found in the build/libs
directory. Note the placement of the system property which must be
specified before the CAS web application is launched.
1
2
3
export MANAGEMENT_HEALTH_PUBSUB_ENABLED="true"
java -jar build/libs/cas.war
cas.war
with an embedded server container and can be found in the build/libs
directory.
1
java -jar build/libs/cas.war --management.health.pubsub.enabled="true"
cas.war
with an embedded server container and can be found in the build/libs
directory.
management.health.rabbit.enabled=true
Whether to enable RabbitMQ health check.
How can I configure this property?
CAS Property: management.health.rabbit.enabled

When possible, properties should be stored in lower-case kebab format, such as cas.property-name=value
.
The only possible exception to this rule is when naming actuator endpoints; The name of the
actuator endpoints (i.e. ssoSessions
) MUST remain in camelCase mode.
.properties
files:
1
management.health.rabbit.enabled=true
1
management:
health:
rabbit:
enabled: "true"
1
java -Dmanagement.health.rabbit.enabled="true" -jar build/libs/cas.war
cas.war
with an embedded server container and can be found in the build/libs
directory. Note the placement of the system property which must be
specified before the CAS web application is launched.
1
2
3
export MANAGEMENT_HEALTH_RABBIT_ENABLED="true"
java -jar build/libs/cas.war
cas.war
with an embedded server container and can be found in the build/libs
directory.
1
java -jar build/libs/cas.war --management.health.rabbit.enabled="true"
cas.war
with an embedded server container and can be found in the build/libs
directory.
management.health.readinessstate.enabled=false
Whether to enable readiness state health check.
How can I configure this property?
CAS Property: management.health.readinessstate.enabled

When possible, properties should be stored in lower-case kebab format, such as cas.property-name=value
.
The only possible exception to this rule is when naming actuator endpoints; The name of the
actuator endpoints (i.e. ssoSessions
) MUST remain in camelCase mode.
.properties
files:
1
management.health.readinessstate.enabled=...
1
management:
health:
readinessstate:
enabled: "..."
1
java -Dmanagement.health.readinessstate.enabled="..." -jar build/libs/cas.war
cas.war
with an embedded server container and can be found in the build/libs
directory. Note the placement of the system property which must be
specified before the CAS web application is launched.
1
2
3
export MANAGEMENT_HEALTH_READINESSSTATE_ENABLED="..."
java -jar build/libs/cas.war
cas.war
with an embedded server container and can be found in the build/libs
directory.
1
java -jar build/libs/cas.war --management.health.readinessstate.enabled="..."
cas.war
with an embedded server container and can be found in the build/libs
directory.
management.health.redis.enabled=true
Whether to enable Redis health check.
How can I configure this property?
CAS Property: management.health.redis.enabled

When possible, properties should be stored in lower-case kebab format, such as cas.property-name=value
.
The only possible exception to this rule is when naming actuator endpoints; The name of the
actuator endpoints (i.e. ssoSessions
) MUST remain in camelCase mode.
.properties
files:
1
management.health.redis.enabled=true
1
management:
health:
redis:
enabled: "true"
1
java -Dmanagement.health.redis.enabled="true" -jar build/libs/cas.war
cas.war
with an embedded server container and can be found in the build/libs
directory. Note the placement of the system property which must be
specified before the CAS web application is launched.
1
2
3
export MANAGEMENT_HEALTH_REDIS_ENABLED="true"
java -jar build/libs/cas.war
cas.war
with an embedded server container and can be found in the build/libs
directory.
1
java -jar build/libs/cas.war --management.health.redis.enabled="true"
cas.war
with an embedded server container and can be found in the build/libs
directory.
management.health.refresh.enabled=true
Enable the health endpoint for the refresh scope.
How can I configure this property?
CAS Property: management.health.refresh.enabled

When possible, properties should be stored in lower-case kebab format, such as cas.property-name=value
.
The only possible exception to this rule is when naming actuator endpoints; The name of the
actuator endpoints (i.e. ssoSessions
) MUST remain in camelCase mode.
.properties
files:
1
management.health.refresh.enabled=true
1
management:
health:
refresh:
enabled: "true"
1
java -Dmanagement.health.refresh.enabled="true" -jar build/libs/cas.war
cas.war
with an embedded server container and can be found in the build/libs
directory. Note the placement of the system property which must be
specified before the CAS web application is launched.
1
2
3
export MANAGEMENT_HEALTH_REFRESH_ENABLED="true"
java -jar build/libs/cas.war
cas.war
with an embedded server container and can be found in the build/libs
directory.
1
java -jar build/libs/cas.war --management.health.refresh.enabled="true"
cas.war
with an embedded server container and can be found in the build/libs
directory.
management.health.ssl.certificate-validity-warning-threshold=14d
If an SSL Certificate will be invalid within the time span defined by this threshold, it should trigger a warning.
org.springframework.boot.actuate.autoconfigure.ssl.SslHealthIndicatorProperties.
CAS Property: management.health.ssl.certificate-validity-warning-threshold

When possible, properties should be stored in lower-case kebab format, such as cas.property-name=value
.
The only possible exception to this rule is when naming actuator endpoints; The name of the
actuator endpoints (i.e. ssoSessions
) MUST remain in camelCase mode.
.properties
files:
1
management.health.ssl.certificate-validity-warning-threshold=14d
1
management:
health:
ssl:
certificate-validity-warning-threshold: "14d"
1
java -Dmanagement.health.ssl.certificate-validity-warning-threshold="14d" -jar build/libs/cas.war
cas.war
with an embedded server container and can be found in the build/libs
directory. Note the placement of the system property which must be
specified before the CAS web application is launched.
1
2
3
export MANAGEMENT_HEALTH_SSL_CERTIFICATE_VALIDITY_WARNING_THRESHOLD="14d"
java -jar build/libs/cas.war
cas.war
with an embedded server container and can be found in the build/libs
directory.
1
java -jar build/libs/cas.war --management.health.ssl.certificate-validity-warning-threshold="14d"
cas.war
with an embedded server container and can be found in the build/libs
directory.
management.health.ssl.enabled=true
Whether to enable SSL certificate health check.
How can I configure this property?
CAS Property: management.health.ssl.enabled

When possible, properties should be stored in lower-case kebab format, such as cas.property-name=value
.
The only possible exception to this rule is when naming actuator endpoints; The name of the
actuator endpoints (i.e. ssoSessions
) MUST remain in camelCase mode.
.properties
files:
1
management.health.ssl.enabled=true
1
management:
health:
ssl:
enabled: "true"
1
java -Dmanagement.health.ssl.enabled="true" -jar build/libs/cas.war
cas.war
with an embedded server container and can be found in the build/libs
directory. Note the placement of the system property which must be
specified before the CAS web application is launched.
1
2
3
export MANAGEMENT_HEALTH_SSL_ENABLED="true"
java -jar build/libs/cas.war
cas.war
with an embedded server container and can be found in the build/libs
directory.
1
java -jar build/libs/cas.war --management.health.ssl.enabled="true"
cas.war
with an embedded server container and can be found in the build/libs
directory.
management.health.zookeeper.enabled=true
Enable the health endpoint for zookeeper.
How can I configure this property?
CAS Property: management.health.zookeeper.enabled

When possible, properties should be stored in lower-case kebab format, such as cas.property-name=value
.
The only possible exception to this rule is when naming actuator endpoints; The name of the
actuator endpoints (i.e. ssoSessions
) MUST remain in camelCase mode.
.properties
files:
1
management.health.zookeeper.enabled=true
1
management:
health:
zookeeper:
enabled: "true"
1
java -Dmanagement.health.zookeeper.enabled="true" -jar build/libs/cas.war
cas.war
with an embedded server container and can be found in the build/libs
directory. Note the placement of the system property which must be
specified before the CAS web application is launched.
1
2
3
export MANAGEMENT_HEALTH_ZOOKEEPER_ENABLED="true"
java -jar build/libs/cas.war
cas.war
with an embedded server container and can be found in the build/libs
directory.
1
java -jar build/libs/cas.war --management.health.zookeeper.enabled="true"
cas.war
with an embedded server container and can be found in the build/libs
directory.
spring.security.user.name=user
Default user name.
CAS Property:
|
1 |
spring.security.user.name=user |
1
spring:
security:
user:
name: "user"
1
java -Dspring.security.user.name="user" -jar build/libs/cas.war
cas.war
with an embedded server container and can be found in the build/libs
directory. Note the placement of the system property which must be
specified before the CAS web application is launched.
1
2
3
export SPRING_SECURITY_USER_NAME="user"
java -jar build/libs/cas.war
cas.war
with an embedded server container and can be found in the build/libs
directory.
1
java -jar build/libs/cas.war --spring.security.user.name="user"
cas.war
with an embedded server container and can be found in the build/libs
directory.
spring.security.user.password=
Password for the default user name.
org.springframework.boot.autoconfigure.security.SecurityProperties$User.
CAS Property: spring.security.user.password

When possible, properties should be stored in lower-case kebab format, such as cas.property-name=value
.
The only possible exception to this rule is when naming actuator endpoints; The name of the
actuator endpoints (i.e. ssoSessions
) MUST remain in camelCase mode.
.properties
files:
1
spring.security.user.password=...
1
spring:
security:
user:
password: "..."
1
java -Dspring.security.user.password="..." -jar build/libs/cas.war
cas.war
with an embedded server container and can be found in the build/libs
directory. Note the placement of the system property which must be
specified before the CAS web application is launched.
1
2
3
export SPRING_SECURITY_USER_PASSWORD="..."
java -jar build/libs/cas.war
cas.war
with an embedded server container and can be found in the build/libs
directory.
1
java -jar build/libs/cas.war --spring.security.user.password="..."
cas.war
with an embedded server container and can be found in the build/libs
directory.
spring.security.user.roles=
Granted roles for the default user name.
org.springframework.boot.autoconfigure.security.SecurityProperties$User.
CAS Property: spring.security.user.roles

When possible, properties should be stored in lower-case kebab format, such as cas.property-name=value
.
The only possible exception to this rule is when naming actuator endpoints; The name of the
actuator endpoints (i.e. ssoSessions
) MUST remain in camelCase mode.
.properties
files:
1
spring.security.user.roles=...
1
spring:
security:
user:
roles: "..."
1
java -Dspring.security.user.roles="..." -jar build/libs/cas.war
cas.war
with an embedded server container and can be found in the build/libs
directory. Note the placement of the system property which must be
specified before the CAS web application is launched.
1
2
3
export SPRING_SECURITY_USER_ROLES="..."
java -jar build/libs/cas.war
cas.war
with an embedded server container and can be found in the build/libs
directory.
1
java -jar build/libs/cas.war --spring.security.user.roles="..."
cas.war
with an embedded server container and can be found in the build/libs
directory.
For basic authentication, the default username is casuser
. The password may be automatically generated at startup and displayed in CAS logs if it is left undefined in CAS settings. Additional sources may also be defined that would authenticate the request via JAAS, LDAP, JDBC, etc.
This option allows you to define a static list of users, passwords along with their role in a JSON file.
The JSON file should be formatted as follows:
1
2
3
4
5
6
7
[
{
"username": "casuser",
"password": "{sha512}<hashed-password>",
"authorities": [ "ROLE_ADMIN" ]
}
]
Supported password encoding schemes are:
{sha512}
, {sha256}
, {bcrypt}
,
{noop}
, {pbkdf2}
, {scrypt}
,
{argon2}
.
Once endpoints are enabled and exposed, the security of all provided endpoints is handled by the Spring Security project. Protection and access to each endpoint is controlled via CAS settings individually such that you may decide a specific security level and method of authentication for each endpoint independently.
- If CAS is configured to NOT enforce endpoint security rules, then all endpoints are considered sensitive and require authentication, typically handled via basic authentication with master credentials defined in CAS settings.
- If CAS is configured to enforce endpoint security rules, then each endpoint may be tagged with a specific security rule allowing access via authorized IP addresses, basic credentials, roles and attributes, etc.

There is a special endpoint named defaults
which serves as a shortcut that
controls the security of all endpoints, if left undefined in CAS settings.
To enable additional logging, configure the log4j configuration file to add the following levels:
1
2
3
4
5
6
7
8
<Logger name="org.pac4j" level="debug" additivity="false">
<AppenderRef ref="console" />
<AppenderRef ref="file" />
</Logger>
<Logger name="org.springframework.security" level="debug" additivity="false">
<AppenderRef ref="console" />
<AppenderRef ref="file" />
</Logger>
Produce a ticket validation response based on CAS Protocol v3.
Endpoint Details: casValidate
Endpoint Parameters
-
username ()
: The username -
password ()
: The password -
service ()
: The service
Once the endpoint is available, here is an example of how you could use it with curl
:
1
2
3
4
5
curl -k -u "username:password" \
-X POST \
-X "Content-Type: application/xml" \
-X "Accept: application/xml" \
"https://sso.example.org/cas/actuator/casValidate?username=...&password=...&service=...&"
CAS, being a Spring-Boot application at heart, includes a number of endpoints to help you monitor and manage the server when it’s pushed to production. You can choose to manage and monitor the deployment using HTTP endpoints, referred to as actuators.
In essence, actuator endpoints bring production-ready features to CAS. Monitoring a running CAS instance, gathering metrics, understanding traffic or the state of our database becomes trivial with such endpoints. The main benefit of these endpoints is that we can get production grade tools without having to actually implement these features ourselves. Actuators are mainly used to expose operational information about the running application – health
, metrics
, etc. These are HTTP endpoints or JMX beans to enable us to interact with it.
Actuator endpoints are presented by CAS in two categories:
- Those that are owned and defined by the CAS project.
- Those that are owned and defined by third-party projects, frameworks and libraries such as Spring Boot.

Note that by default the only endpoints exposed over the web
are info
, status
, health
and configurationMetadata
.
Other endpoints need to be explicitly enabled and then
exposed over the web in CAS settings in order to allow access.
This endpoint, casValidate
can be turned
on by including the following dependency in the WAR overlay:
1
2
3
4
5
<dependency>
<groupId>org.apereo.cas</groupId>
<artifactId>cas-server-support-reports</artifactId>
<version>${cas.version}</version>
</dependency>
1
implementation "org.apereo.cas:cas-server-support-reports:${project.'cas.version'}"
1
2
3
4
5
6
7
8
9
dependencyManagement {
imports {
mavenBom "org.apereo.cas:cas-server-support-bom:${project.'cas.version'}"
}
}
dependencies {
implementation "org.apereo.cas:cas-server-support-reports"
}
1
2
3
4
5
6
7
8
9
10
dependencies {
/*
The following platform references should be included automatically and are listed here for reference only.
implementation enforcedPlatform("org.apereo.cas:cas-server-support-bom:${project.'cas.version'}")
implementation platform(org.springframework.boot.gradle.plugin.SpringBootPlugin.BOM_COORDINATES)
*/
implementation "org.apereo.cas:cas-server-support-reports"
}
To enable and expose an actuator endpoint:
1
2
3
4
5
management.endpoint.casValidate.enabled=true
management.endpoints.web.exposure.include=casValidate
# Choose the proper security access level...
# cas.monitor.endpoints.endpoint.casValidate.access=PERMIT
The following settings and properties are available from the CAS configuration catalog:
- Required
- Optional
- Signing & Encryption
- Hibernate & JDBC
- Email Servers
- Groovy Scripting
- LDAP & Active Directory
- Authentication
- Password Encoding
- Principal Transformation
- Password Policy
cas.monitor.endpoints.form-login-enabled=false
Control whether access to endpoints can be controlled via form-based login over the web via a special admin login endpoint.
CAS Property:
|
1 |
cas.monitor.endpoints.form-login-enabled=... |
1
cas:
monitor:
endpoints:
form-login-enabled: "..."
1
java -Dcas.monitor.endpoints.form-login-enabled="..." -jar build/libs/cas.war
cas.war
with an embedded server container and can be found in the build/libs
directory. Note the placement of the system property which must be
specified before the CAS web application is launched.
1
2
3
export CAS_MONITOR_ENDPOINTS_FORM_LOGIN_ENABLED="..."
java -jar build/libs/cas.war
cas.war
with an embedded server container and can be found in the build/libs
directory.
1
java -jar build/libs/cas.war --cas.monitor.endpoints.form-login-enabled="..."
cas.war
with an embedded server container and can be found in the build/libs
directory.
cas.monitor.endpoints.endpoint.casValidate.access=DENY
Define the security access level of the endpoint. Available values are as follows:
-
PERMIT
: Allow open access to the endpoint. -
ANONYMOUS
: Allow anonymous access to the endpoint. -
DENY
: Block access to the endpoint. -
AUTHENTICATED
: Require authenticated access to the endpoint. -
ROLE
: Require authenticated access to the endpoint along with a role requirement. -
AUTHORITY
: Require authenticated access to the endpoint along with an authority requirement. -
IP_ADDRESS
: Require authenticated access to the endpoint using a collection of IP addresses.
org.apereo.cas.configuration.model.core.monitor.ActuatorEndpointProperties.
CAS Property: cas.monitor.endpoints.endpoint.casValidate.access

When possible, properties should be stored in lower-case kebab format, such as cas.property-name=value
.
The only possible exception to this rule is when naming actuator endpoints; The name of the
actuator endpoints (i.e. ssoSessions
) MUST remain in camelCase mode.
.properties
files:
1
cas.monitor.endpoints.endpoint.casValidate.access=DENY
1
cas:
monitor:
endpoints:
endpoint:
casValidate:
access: "DENY"
1
java -Dcas.monitor.endpoints.endpoint.casValidate.access="DENY" -jar build/libs/cas.war
cas.war
with an embedded server container and can be found in the build/libs
directory. Note the placement of the system property which must be
specified before the CAS web application is launched.
1
2
3
export CAS_MONITOR_ENDPOINTS_ENDPOINT_[KEY]_ACCESS="DENY"
java -jar build/libs/cas.war
cas.war
with an embedded server container and can be found in the build/libs
directory.
1
java -jar build/libs/cas.war --cas.monitor.endpoints.endpoint.casValidate.access="DENY"
cas.war
with an embedded server container and can be found in the build/libs
directory.
cas.monitor.endpoints.endpoint.casValidate.required-authorities=
Required user authorities.
org.apereo.cas.configuration.model.core.monitor.ActuatorEndpointProperties.
CAS Property: cas.monitor.endpoints.endpoint.casValidate.required-authorities

When possible, properties should be stored in lower-case kebab format, such as cas.property-name=value
.
The only possible exception to this rule is when naming actuator endpoints; The name of the
actuator endpoints (i.e. ssoSessions
) MUST remain in camelCase mode.
.properties
files:
1
cas.monitor.endpoints.endpoint.casValidate.required-authorities=...
1
cas:
monitor:
endpoints:
endpoint:
casValidate:
required-authorities: "..."
1
java -Dcas.monitor.endpoints.endpoint.casValidate.required-authorities="..." -jar build/libs/cas.war
cas.war
with an embedded server container and can be found in the build/libs
directory. Note the placement of the system property which must be
specified before the CAS web application is launched.
1
2
3
export CAS_MONITOR_ENDPOINTS_ENDPOINT_[KEY]_REQUIRED_AUTHORITIES="..."
java -jar build/libs/cas.war
cas.war
with an embedded server container and can be found in the build/libs
directory.
1
java -jar build/libs/cas.war --cas.monitor.endpoints.endpoint.casValidate.required-authorities="..."
cas.war
with an embedded server container and can be found in the build/libs
directory.
cas.monitor.endpoints.endpoint.casValidate.required-ip-addresses=
Required IP addresses. CIDR ranges are accepted.
This settings supports regular expression patterns. [?].
org.apereo.cas.configuration.model.core.monitor.ActuatorEndpointProperties.
CAS Property: cas.monitor.endpoints.endpoint.casValidate.required-ip-addresses

When possible, properties should be stored in lower-case kebab format, such as cas.property-name=value
.
The only possible exception to this rule is when naming actuator endpoints; The name of the
actuator endpoints (i.e. ssoSessions
) MUST remain in camelCase mode.
.properties
files:
1
cas.monitor.endpoints.endpoint.casValidate.required-ip-addresses=...
1
cas:
monitor:
endpoints:
endpoint:
casValidate:
required-ip-addresses: "..."
1
java -Dcas.monitor.endpoints.endpoint.casValidate.required-ip-addresses="..." -jar build/libs/cas.war
cas.war
with an embedded server container and can be found in the build/libs
directory. Note the placement of the system property which must be
specified before the CAS web application is launched.
1
2
3
export CAS_MONITOR_ENDPOINTS_ENDPOINT_[KEY]_REQUIRED_IP_ADDRESSES="..."
java -jar build/libs/cas.war
cas.war
with an embedded server container and can be found in the build/libs
directory.
1
java -jar build/libs/cas.war --cas.monitor.endpoints.endpoint.casValidate.required-ip-addresses="..."
cas.war
with an embedded server container and can be found in the build/libs
directory.
cas.monitor.endpoints.endpoint.casValidate.required-roles=
Required user roles.
org.apereo.cas.configuration.model.core.monitor.ActuatorEndpointProperties.
CAS Property: cas.monitor.endpoints.endpoint.casValidate.required-roles

When possible, properties should be stored in lower-case kebab format, such as cas.property-name=value
.
The only possible exception to this rule is when naming actuator endpoints; The name of the
actuator endpoints (i.e. ssoSessions
) MUST remain in camelCase mode.
.properties
files:
1
cas.monitor.endpoints.endpoint.casValidate.required-roles=...
1
cas:
monitor:
endpoints:
endpoint:
casValidate:
required-roles: "..."
1
java -Dcas.monitor.endpoints.endpoint.casValidate.required-roles="..." -jar build/libs/cas.war
cas.war
with an embedded server container and can be found in the build/libs
directory. Note the placement of the system property which must be
specified before the CAS web application is launched.
1
2
3
export CAS_MONITOR_ENDPOINTS_ENDPOINT_[KEY]_REQUIRED_ROLES="..."
java -jar build/libs/cas.war
cas.war
with an embedded server container and can be found in the build/libs
directory.
1
java -jar build/libs/cas.war --cas.monitor.endpoints.endpoint.casValidate.required-roles="..."
cas.war
with an embedded server container and can be found in the build/libs
directory.
Endpoints may be mapped to custom arbitrary endpoints. For example,
to remap the health
endpoint to healthcheck
,
specify the following settings:
1
management.endpoints.web.path-mapping.health=healthcheck
management.endpoint.health.access=unrestricted
Permitted level of access for the health endpoint.
CAS Property:
|
1 |
management.endpoint.health.access=unrestricted |
1
management:
endpoint:
health:
access: "unrestricted"
1
java -Dmanagement.endpoint.health.access="unrestricted" -jar build/libs/cas.war
cas.war
with an embedded server container and can be found in the build/libs
directory. Note the placement of the system property which must be
specified before the CAS web application is launched.
1
2
3
export MANAGEMENT_ENDPOINT_HEALTH_ACCESS="unrestricted"
java -jar build/libs/cas.war
cas.war
with an embedded server container and can be found in the build/libs
directory.
1
java -jar build/libs/cas.war --management.endpoint.health.access="unrestricted"
cas.war
with an embedded server container and can be found in the build/libs
directory.
management.endpoint.health.cache.time-to-live=0ms
Maximum time that a response can be cached.
org.springframework.boot.actuate.health.HealthEndpoint.
CAS Property: management.endpoint.health.cache.time-to-live

When possible, properties should be stored in lower-case kebab format, such as cas.property-name=value
.
The only possible exception to this rule is when naming actuator endpoints; The name of the
actuator endpoints (i.e. ssoSessions
) MUST remain in camelCase mode.
.properties
files:
1
management.endpoint.health.cache.time-to-live=0ms
1
management:
endpoint:
health:
cache:
time-to-live: "0ms"
1
java -Dmanagement.endpoint.health.cache.time-to-live="0ms" -jar build/libs/cas.war
cas.war
with an embedded server container and can be found in the build/libs
directory. Note the placement of the system property which must be
specified before the CAS web application is launched.
1
2
3
export MANAGEMENT_ENDPOINT_HEALTH_CACHE_TIME_TO_LIVE="0ms"
java -jar build/libs/cas.war
cas.war
with an embedded server container and can be found in the build/libs
directory.
1
java -jar build/libs/cas.war --management.endpoint.health.cache.time-to-live="0ms"
cas.war
with an embedded server container and can be found in the build/libs
directory.
management.endpoint.health.enabled=true
Whether to enable the health endpoint.
org.springframework.boot.actuate.health.HealthEndpoint.
CAS Property: management.endpoint.health.enabled

When possible, properties should be stored in lower-case kebab format, such as cas.property-name=value
.
The only possible exception to this rule is when naming actuator endpoints; The name of the
actuator endpoints (i.e. ssoSessions
) MUST remain in camelCase mode.
.properties
files:
1
management.endpoint.health.enabled=true
1
management:
endpoint:
health:
enabled: "true"
1
java -Dmanagement.endpoint.health.enabled="true" -jar build/libs/cas.war
cas.war
with an embedded server container and can be found in the build/libs
directory. Note the placement of the system property which must be
specified before the CAS web application is launched.
1
2
3
export MANAGEMENT_ENDPOINT_HEALTH_ENABLED="true"
java -jar build/libs/cas.war
cas.war
with an embedded server container and can be found in the build/libs
directory.
1
java -jar build/libs/cas.war --management.endpoint.health.enabled="true"
cas.war
with an embedded server container and can be found in the build/libs
directory.
Deprecation status is WARNING
with a replacement setting: management.endpoint.health.access
.
management.endpoint.health.group=
Health endpoint groups.
org.springframework.boot.actuate.autoconfigure.health.HealthEndpointProperties.
CAS Property: management.endpoint.health.group

When possible, properties should be stored in lower-case kebab format, such as cas.property-name=value
.
The only possible exception to this rule is when naming actuator endpoints; The name of the
actuator endpoints (i.e. ssoSessions
) MUST remain in camelCase mode.
.properties
files:
1
management.endpoint.health.group=...
1
management:
endpoint:
health:
group: "..."
1
java -Dmanagement.endpoint.health.group="..." -jar build/libs/cas.war
cas.war
with an embedded server container and can be found in the build/libs
directory. Note the placement of the system property which must be
specified before the CAS web application is launched.
1
2
3
export MANAGEMENT_ENDPOINT_HEALTH_GROUP="..."
java -jar build/libs/cas.war
cas.war
with an embedded server container and can be found in the build/libs
directory.
1
java -jar build/libs/cas.war --management.endpoint.health.group="..."
cas.war
with an embedded server container and can be found in the build/libs
directory.
management.endpoint.health.logging.slow-indicator-threshold=10s
Threshold after which a warning will be logged for slow health indicators.
org.springframework.boot.actuate.autoconfigure.health.HealthEndpointProperties$Logging.
CAS Property: management.endpoint.health.logging.slow-indicator-threshold

When possible, properties should be stored in lower-case kebab format, such as cas.property-name=value
.
The only possible exception to this rule is when naming actuator endpoints; The name of the
actuator endpoints (i.e. ssoSessions
) MUST remain in camelCase mode.
.properties
files:
1
management.endpoint.health.logging.slow-indicator-threshold=10s
1
management:
endpoint:
health:
logging:
slow-indicator-threshold: "10s"
1
java -Dmanagement.endpoint.health.logging.slow-indicator-threshold="10s" -jar build/libs/cas.war
cas.war
with an embedded server container and can be found in the build/libs
directory. Note the placement of the system property which must be
specified before the CAS web application is launched.
1
2
3
export MANAGEMENT_ENDPOINT_HEALTH_LOGGING_SLOW_INDICATOR_THRESHOLD="10s"
java -jar build/libs/cas.war
cas.war
with an embedded server container and can be found in the build/libs
directory.
1
java -jar build/libs/cas.war --management.endpoint.health.logging.slow-indicator-threshold="10s"
cas.war
with an embedded server container and can be found in the build/libs
directory.
management.endpoint.health.probes.add-additional-paths=false
Whether to make the liveness and readiness health groups available on the main server port.
How can I configure this property?
CAS Property: management.endpoint.health.probes.add-additional-paths

When possible, properties should be stored in lower-case kebab format, such as cas.property-name=value
.
The only possible exception to this rule is when naming actuator endpoints; The name of the
actuator endpoints (i.e. ssoSessions
) MUST remain in camelCase mode.
.properties
files:
1
management.endpoint.health.probes.add-additional-paths=...
1
management:
endpoint:
health:
probes:
add-additional-paths: "..."
1
java -Dmanagement.endpoint.health.probes.add-additional-paths="..." -jar build/libs/cas.war
cas.war
with an embedded server container and can be found in the build/libs
directory. Note the placement of the system property which must be
specified before the CAS web application is launched.
1
2
3
export MANAGEMENT_ENDPOINT_HEALTH_PROBES_ADD_ADDITIONAL_PATHS="..."
java -jar build/libs/cas.war
cas.war
with an embedded server container and can be found in the build/libs
directory.
1
java -jar build/libs/cas.war --management.endpoint.health.probes.add-additional-paths="..."
cas.war
with an embedded server container and can be found in the build/libs
directory.
management.endpoint.health.probes.enabled=false
Whether to enable liveness and readiness probes.
How can I configure this property?
CAS Property: management.endpoint.health.probes.enabled

When possible, properties should be stored in lower-case kebab format, such as cas.property-name=value
.
The only possible exception to this rule is when naming actuator endpoints; The name of the
actuator endpoints (i.e. ssoSessions
) MUST remain in camelCase mode.
.properties
files:
1
management.endpoint.health.probes.enabled=...
1
management:
endpoint:
health:
probes:
enabled: "..."
1
java -Dmanagement.endpoint.health.probes.enabled="..." -jar build/libs/cas.war
cas.war
with an embedded server container and can be found in the build/libs
directory. Note the placement of the system property which must be
specified before the CAS web application is launched.
1
2
3
export MANAGEMENT_ENDPOINT_HEALTH_PROBES_ENABLED="..."
java -jar build/libs/cas.war
cas.war
with an embedded server container and can be found in the build/libs
directory.
1
java -jar build/libs/cas.war --management.endpoint.health.probes.enabled="..."
cas.war
with an embedded server container and can be found in the build/libs
directory.
management.endpoint.health.roles=
Roles used to determine whether a user is authorized to be shown details. When empty, all authenticated users are authorized.
org.springframework.boot.actuate.autoconfigure.health.HealthEndpointProperties.
CAS Property: management.endpoint.health.roles

When possible, properties should be stored in lower-case kebab format, such as cas.property-name=value
.
The only possible exception to this rule is when naming actuator endpoints; The name of the
actuator endpoints (i.e. ssoSessions
) MUST remain in camelCase mode.
.properties
files:
1
management.endpoint.health.roles=...
1
management:
endpoint:
health:
roles: "..."
1
java -Dmanagement.endpoint.health.roles="..." -jar build/libs/cas.war
cas.war
with an embedded server container and can be found in the build/libs
directory. Note the placement of the system property which must be
specified before the CAS web application is launched.
1
2
3
export MANAGEMENT_ENDPOINT_HEALTH_ROLES="..."
java -jar build/libs/cas.war
cas.war
with an embedded server container and can be found in the build/libs
directory.
1
java -jar build/libs/cas.war --management.endpoint.health.roles="..."
cas.war
with an embedded server container and can be found in the build/libs
directory.
management.endpoint.health.show-components=
When to show components. If not specified the 'show-details' setting will be used.
org.springframework.boot.actuate.autoconfigure.health.HealthEndpointProperties.
CAS Property: management.endpoint.health.show-components

When possible, properties should be stored in lower-case kebab format, such as cas.property-name=value
.
The only possible exception to this rule is when naming actuator endpoints; The name of the
actuator endpoints (i.e. ssoSessions
) MUST remain in camelCase mode.
.properties
files:
1
management.endpoint.health.show-components=...
1
management:
endpoint:
health:
show-components: "..."
1
java -Dmanagement.endpoint.health.show-components="..." -jar build/libs/cas.war
cas.war
with an embedded server container and can be found in the build/libs
directory. Note the placement of the system property which must be
specified before the CAS web application is launched.
1
2
3
export MANAGEMENT_ENDPOINT_HEALTH_SHOW_COMPONENTS="..."
java -jar build/libs/cas.war
cas.war
with an embedded server container and can be found in the build/libs
directory.
1
java -jar build/libs/cas.war --management.endpoint.health.show-components="..."
cas.war
with an embedded server container and can be found in the build/libs
directory.
management.endpoint.health.show-details=never
When to show full health details.
org.springframework.boot.actuate.autoconfigure.health.HealthEndpointProperties.
CAS Property: management.endpoint.health.show-details

When possible, properties should be stored in lower-case kebab format, such as cas.property-name=value
.
The only possible exception to this rule is when naming actuator endpoints; The name of the
actuator endpoints (i.e. ssoSessions
) MUST remain in camelCase mode.
.properties
files:
1
management.endpoint.health.show-details=never
1
management:
endpoint:
health:
show-details: "never"
1
java -Dmanagement.endpoint.health.show-details="never" -jar build/libs/cas.war
cas.war
with an embedded server container and can be found in the build/libs
directory. Note the placement of the system property which must be
specified before the CAS web application is launched.
1
2
3
export MANAGEMENT_ENDPOINT_HEALTH_SHOW_DETAILS="never"
java -jar build/libs/cas.war
cas.war
with an embedded server container and can be found in the build/libs
directory.
1
java -jar build/libs/cas.war --management.endpoint.health.show-details="never"
cas.war
with an embedded server container and can be found in the build/libs
directory.
management.endpoint.health.status.http-mapping=
Mapping of health statuses to HTTP status codes. By default, registered health statuses map to sensible defaults (for example, UP maps to 200).
org.springframework.boot.actuate.autoconfigure.health.HealthProperties$Status.
CAS Property: management.endpoint.health.status.http-mapping

When possible, properties should be stored in lower-case kebab format, such as cas.property-name=value
.
The only possible exception to this rule is when naming actuator endpoints; The name of the
actuator endpoints (i.e. ssoSessions
) MUST remain in camelCase mode.
.properties
files:
1
management.endpoint.health.status.http-mapping=...
1
management:
endpoint:
health:
status:
http-mapping: "..."
1
java -Dmanagement.endpoint.health.status.http-mapping="..." -jar build/libs/cas.war
cas.war
with an embedded server container and can be found in the build/libs
directory. Note the placement of the system property which must be
specified before the CAS web application is launched.
1
2
3
export MANAGEMENT_ENDPOINT_HEALTH_STATUS_HTTP_MAPPING="..."
java -jar build/libs/cas.war
cas.war
with an embedded server container and can be found in the build/libs
directory.
1
java -jar build/libs/cas.war --management.endpoint.health.status.http-mapping="..."
cas.war
with an embedded server container and can be found in the build/libs
directory.
management.endpoint.health.status.order=DOWNOUT_OF_SERVICEUPUNKNOWN
List of health statuses in order of severity.
org.springframework.boot.actuate.autoconfigure.health.HealthProperties$Status.
CAS Property: management.endpoint.health.status.order

When possible, properties should be stored in lower-case kebab format, such as cas.property-name=value
.
The only possible exception to this rule is when naming actuator endpoints; The name of the
actuator endpoints (i.e. ssoSessions
) MUST remain in camelCase mode.
.properties
files:
1
management.endpoint.health.status.order=DOWNOUT_OF_SERVICEUPUNKNOWN
1
management:
endpoint:
health:
status:
order: "["DOWN", "OUT_OF_SERVICE", "UP", "UNKNOWN"]"
1
java -Dmanagement.endpoint.health.status.order="["DOWN", "OUT_OF_SERVICE", "UP", "UNKNOWN"]" -jar build/libs/cas.war
cas.war
with an embedded server container and can be found in the build/libs
directory. Note the placement of the system property which must be
specified before the CAS web application is launched.
1
2
3
export MANAGEMENT_ENDPOINT_HEALTH_STATUS_ORDER="["DOWN", "OUT_OF_SERVICE", "UP", "UNKNOWN"]"
java -jar build/libs/cas.war
cas.war
with an embedded server container and can be found in the build/libs
directory.
1
java -jar build/libs/cas.war --management.endpoint.health.status.order="["DOWN", "OUT_OF_SERVICE", "UP", "UNKNOWN"]"
cas.war
with an embedded server container and can be found in the build/libs
directory.
management.endpoint.health.validate-group-membership=true
Whether to validate health group membership on startup. Validation fails if a group includes or excludes a health contributor that does not exist.
How can I configure this property?
CAS Property: management.endpoint.health.validate-group-membership

When possible, properties should be stored in lower-case kebab format, such as cas.property-name=value
.
The only possible exception to this rule is when naming actuator endpoints; The name of the
actuator endpoints (i.e. ssoSessions
) MUST remain in camelCase mode.
.properties
files:
1
management.endpoint.health.validate-group-membership=true
1
management:
endpoint:
health:
validate-group-membership: "true"
1
java -Dmanagement.endpoint.health.validate-group-membership="true" -jar build/libs/cas.war
cas.war
with an embedded server container and can be found in the build/libs
directory. Note the placement of the system property which must be
specified before the CAS web application is launched.
1
2
3
export MANAGEMENT_ENDPOINT_HEALTH_VALIDATE_GROUP_MEMBERSHIP="true"
java -jar build/libs/cas.war
cas.war
with an embedded server container and can be found in the build/libs
directory.
1
java -jar build/libs/cas.war --management.endpoint.health.validate-group-membership="true"
cas.war
with an embedded server container and can be found in the build/libs
directory.
management.endpoints.access.default=
Default access level for all endpoints.
How can I configure this property?
CAS Property: management.endpoints.access.default

When possible, properties should be stored in lower-case kebab format, such as cas.property-name=value
.
The only possible exception to this rule is when naming actuator endpoints; The name of the
actuator endpoints (i.e. ssoSessions
) MUST remain in camelCase mode.
.properties
files:
1
management.endpoints.access.default=...
1
management:
endpoints:
access:
default: "..."
1
java -Dmanagement.endpoints.access.default="..." -jar build/libs/cas.war
cas.war
with an embedded server container and can be found in the build/libs
directory. Note the placement of the system property which must be
specified before the CAS web application is launched.
1
2
3
export MANAGEMENT_ENDPOINTS_ACCESS_DEFAULT="..."
java -jar build/libs/cas.war
cas.war
with an embedded server container and can be found in the build/libs
directory.
1
java -jar build/libs/cas.war --management.endpoints.access.default="..."
cas.war
with an embedded server container and can be found in the build/libs
directory.
management.endpoints.access.max-permitted=unrestricted
Maximum level of endpoint access that is permitted. Caps an endpoint's individual access level (management.endpoint.
When possible, properties should be stored in lower-case kebab format, such as CAS Property:
management.endpoints.access.max-permitted
Note
cas.property-name=value
.
The only possible exception to this rule is when naming actuator endpoints; The name of the
actuator endpoints (i.e. ssoSessions
) MUST remain in camelCase mode.
.properties
files:
1
management.endpoints.access.max-permitted=unrestricted
1
management:
endpoints:
access:
max-permitted: "unrestricted"
1
java -Dmanagement.endpoints.access.max-permitted="unrestricted" -jar build/libs/cas.war
cas.war
with an embedded server container and can be found in the build/libs
directory. Note the placement of the system property which must be
specified before the CAS web application is launched.
1
2
3
export MANAGEMENT_ENDPOINTS_ACCESS_MAX_PERMITTED="unrestricted"
java -jar build/libs/cas.war
cas.war
with an embedded server container and can be found in the build/libs
directory.
1
java -jar build/libs/cas.war --management.endpoints.access.max-permitted="unrestricted"
cas.war
with an embedded server container and can be found in the build/libs
directory.
management.endpoints.enabled-by-default=
Whether to enable or disable all endpoints by default.
How can I configure this property?
CAS Property: management.endpoints.enabled-by-default

When possible, properties should be stored in lower-case kebab format, such as cas.property-name=value
.
The only possible exception to this rule is when naming actuator endpoints; The name of the
actuator endpoints (i.e. ssoSessions
) MUST remain in camelCase mode.
.properties
files:
1
management.endpoints.enabled-by-default=...
1
management:
endpoints:
enabled-by-default: "..."
1
java -Dmanagement.endpoints.enabled-by-default="..." -jar build/libs/cas.war
cas.war
with an embedded server container and can be found in the build/libs
directory. Note the placement of the system property which must be
specified before the CAS web application is launched.
1
2
3
export MANAGEMENT_ENDPOINTS_ENABLED_BY_DEFAULT="..."
java -jar build/libs/cas.war
cas.war
with an embedded server container and can be found in the build/libs
directory.
1
java -jar build/libs/cas.war --management.endpoints.enabled-by-default="..."
cas.war
with an embedded server container and can be found in the build/libs
directory.
Deprecation status is WARNING
with a replacement setting: management.endpoints.access.default
.
management.endpoints.jackson.isolated-object-mapper=true
Whether to use an isolated object mapper to serialize endpoint JSON.
How can I configure this property?
CAS Property: management.endpoints.jackson.isolated-object-mapper

When possible, properties should be stored in lower-case kebab format, such as cas.property-name=value
.
The only possible exception to this rule is when naming actuator endpoints; The name of the
actuator endpoints (i.e. ssoSessions
) MUST remain in camelCase mode.
.properties
files:
1
management.endpoints.jackson.isolated-object-mapper=true
1
management:
endpoints:
jackson:
isolated-object-mapper: "true"
1
java -Dmanagement.endpoints.jackson.isolated-object-mapper="true" -jar build/libs/cas.war
cas.war
with an embedded server container and can be found in the build/libs
directory. Note the placement of the system property which must be
specified before the CAS web application is launched.
1
2
3
export MANAGEMENT_ENDPOINTS_JACKSON_ISOLATED_OBJECT_MAPPER="true"
java -jar build/libs/cas.war
cas.war
with an embedded server container and can be found in the build/libs
directory.
1
java -jar build/libs/cas.war --management.endpoints.jackson.isolated-object-mapper="true"
cas.war
with an embedded server container and can be found in the build/libs
directory.
management.endpoints.jmx.domain=org.springframework.boot
Endpoints JMX domain name. Fallback to 'spring.jmx.default-domain' if set.
org.springframework.boot.actuate.autoconfigure.endpoint.jmx.JmxEndpointProperties.
CAS Property: management.endpoints.jmx.domain

When possible, properties should be stored in lower-case kebab format, such as cas.property-name=value
.
The only possible exception to this rule is when naming actuator endpoints; The name of the
actuator endpoints (i.e. ssoSessions
) MUST remain in camelCase mode.
.properties
files:
1
management.endpoints.jmx.domain=org.springframework.boot
1
management:
endpoints:
jmx:
domain: "org.springframework.boot"
1
java -Dmanagement.endpoints.jmx.domain="org.springframework.boot" -jar build/libs/cas.war
cas.war
with an embedded server container and can be found in the build/libs
directory. Note the placement of the system property which must be
specified before the CAS web application is launched.
1
2
3
export MANAGEMENT_ENDPOINTS_JMX_DOMAIN="org.springframework.boot"
java -jar build/libs/cas.war
cas.war
with an embedded server container and can be found in the build/libs
directory.
1
java -jar build/libs/cas.war --management.endpoints.jmx.domain="org.springframework.boot"
cas.war
with an embedded server container and can be found in the build/libs
directory.
management.endpoints.jmx.exposure.exclude=
Endpoint IDs that should be excluded or '*' for all.
org.springframework.boot.actuate.autoconfigure.endpoint.jmx.JmxEndpointProperties$Exposure.
CAS Property: management.endpoints.jmx.exposure.exclude

When possible, properties should be stored in lower-case kebab format, such as cas.property-name=value
.
The only possible exception to this rule is when naming actuator endpoints; The name of the
actuator endpoints (i.e. ssoSessions
) MUST remain in camelCase mode.
.properties
files:
1
management.endpoints.jmx.exposure.exclude=...
1
management:
endpoints:
jmx:
exposure:
exclude: "..."
1
java -Dmanagement.endpoints.jmx.exposure.exclude="..." -jar build/libs/cas.war
cas.war
with an embedded server container and can be found in the build/libs
directory. Note the placement of the system property which must be
specified before the CAS web application is launched.
1
2
3
export MANAGEMENT_ENDPOINTS_JMX_EXPOSURE_EXCLUDE="..."
java -jar build/libs/cas.war
cas.war
with an embedded server container and can be found in the build/libs
directory.
1
java -jar build/libs/cas.war --management.endpoints.jmx.exposure.exclude="..."
cas.war
with an embedded server container and can be found in the build/libs
directory.
management.endpoints.jmx.exposure.include=health
Endpoint IDs that should be included or '*' for all.
org.springframework.boot.actuate.autoconfigure.endpoint.jmx.JmxEndpointProperties$Exposure.
CAS Property: management.endpoints.jmx.exposure.include

When possible, properties should be stored in lower-case kebab format, such as cas.property-name=value
.
The only possible exception to this rule is when naming actuator endpoints; The name of the
actuator endpoints (i.e. ssoSessions
) MUST remain in camelCase mode.
.properties
files:
1
management.endpoints.jmx.exposure.include=health
1
management:
endpoints:
jmx:
exposure:
include: "health"
1
java -Dmanagement.endpoints.jmx.exposure.include="health" -jar build/libs/cas.war
cas.war
with an embedded server container and can be found in the build/libs
directory. Note the placement of the system property which must be
specified before the CAS web application is launched.
1
2
3
export MANAGEMENT_ENDPOINTS_JMX_EXPOSURE_INCLUDE="health"
java -jar build/libs/cas.war
cas.war
with an embedded server container and can be found in the build/libs
directory.
1
java -jar build/libs/cas.war --management.endpoints.jmx.exposure.include="health"
cas.war
with an embedded server container and can be found in the build/libs
directory.
management.endpoints.jmx.static-names=
Additional static properties to append to all ObjectNames of MBeans representing Endpoints.
org.springframework.boot.actuate.autoconfigure.endpoint.jmx.JmxEndpointProperties.
CAS Property: management.endpoints.jmx.static-names

When possible, properties should be stored in lower-case kebab format, such as cas.property-name=value
.
The only possible exception to this rule is when naming actuator endpoints; The name of the
actuator endpoints (i.e. ssoSessions
) MUST remain in camelCase mode.
.properties
files:
1
management.endpoints.jmx.static-names=...
1
management:
endpoints:
jmx:
static-names: "..."
1
java -Dmanagement.endpoints.jmx.static-names="..." -jar build/libs/cas.war
cas.war
with an embedded server container and can be found in the build/libs
directory. Note the placement of the system property which must be
specified before the CAS web application is launched.
1
2
3
export MANAGEMENT_ENDPOINTS_JMX_STATIC_NAMES="..."
java -jar build/libs/cas.war
cas.war
with an embedded server container and can be found in the build/libs
directory.
1
java -jar build/libs/cas.war --management.endpoints.jmx.static-names="..."
cas.war
with an embedded server container and can be found in the build/libs
directory.
management.endpoints.jmx.unique-names=
Whether unique runtime object names should be ensured.
How can I configure this property?
CAS Property: management.endpoints.jmx.unique-names

When possible, properties should be stored in lower-case kebab format, such as cas.property-name=value
.
The only possible exception to this rule is when naming actuator endpoints; The name of the
actuator endpoints (i.e. ssoSessions
) MUST remain in camelCase mode.
.properties
files:
1
management.endpoints.jmx.unique-names=...
1
management:
endpoints:
jmx:
unique-names: "..."
1
java -Dmanagement.endpoints.jmx.unique-names="..." -jar build/libs/cas.war
cas.war
with an embedded server container and can be found in the build/libs
directory. Note the placement of the system property which must be
specified before the CAS web application is launched.
1
2
3
export MANAGEMENT_ENDPOINTS_JMX_UNIQUE_NAMES="..."
java -jar build/libs/cas.war
cas.war
with an embedded server container and can be found in the build/libs
directory.
1
java -jar build/libs/cas.war --management.endpoints.jmx.unique-names="..."
cas.war
with an embedded server container and can be found in the build/libs
directory.
Deprecation status is ERROR
with a replacement setting: spring.jmx.unique-names
.
management.endpoints.migrate-legacy-ids=false
Whether to transparently migrate legacy endpoint IDs.
How can I configure this property?
CAS Property: management.endpoints.migrate-legacy-ids

When possible, properties should be stored in lower-case kebab format, such as cas.property-name=value
.
The only possible exception to this rule is when naming actuator endpoints; The name of the
actuator endpoints (i.e. ssoSessions
) MUST remain in camelCase mode.
.properties
files:
1
management.endpoints.migrate-legacy-ids=...
1
management:
endpoints:
migrate-legacy-ids: "..."
1
java -Dmanagement.endpoints.migrate-legacy-ids="..." -jar build/libs/cas.war
cas.war
with an embedded server container and can be found in the build/libs
directory. Note the placement of the system property which must be
specified before the CAS web application is launched.
1
2
3
export MANAGEMENT_ENDPOINTS_MIGRATE_LEGACY_IDS="..."
java -jar build/libs/cas.war
cas.war
with an embedded server container and can be found in the build/libs
directory.
1
java -jar build/libs/cas.war --management.endpoints.migrate-legacy-ids="..."
cas.war
with an embedded server container and can be found in the build/libs
directory.
management.endpoints.web.base-path=/actuator
Base path for Web endpoints. Relative to the servlet context path (server.servlet.context-path) or WebFlux base path (spring.webflux.base-path) when the management server is sharing the main server port. Relative to the management server base path (management.server.base-path) when a separate management server port (management.server.port) is configured.
org.springframework.boot.actuate.autoconfigure.endpoint.web.WebEndpointProperties.
CAS Property: management.endpoints.web.base-path

When possible, properties should be stored in lower-case kebab format, such as cas.property-name=value
.
The only possible exception to this rule is when naming actuator endpoints; The name of the
actuator endpoints (i.e. ssoSessions
) MUST remain in camelCase mode.
.properties
files:
1
management.endpoints.web.base-path=/actuator
1
management:
endpoints:
web:
base-path: "/actuator"
1
java -Dmanagement.endpoints.web.base-path="/actuator" -jar build/libs/cas.war
cas.war
with an embedded server container and can be found in the build/libs
directory. Note the placement of the system property which must be
specified before the CAS web application is launched.
1
2
3
export MANAGEMENT_ENDPOINTS_WEB_BASE_PATH="/actuator"
java -jar build/libs/cas.war
cas.war
with an embedded server container and can be found in the build/libs
directory.
1
java -jar build/libs/cas.war --management.endpoints.web.base-path="/actuator"
cas.war
with an embedded server container and can be found in the build/libs
directory.
management.endpoints.web.cors.allow-credentials=
Whether credentials are supported. When not set, credentials are not supported.
org.springframework.boot.actuate.autoconfigure.endpoint.web.CorsEndpointProperties.
CAS Property: management.endpoints.web.cors.allow-credentials

When possible, properties should be stored in lower-case kebab format, such as cas.property-name=value
.
The only possible exception to this rule is when naming actuator endpoints; The name of the
actuator endpoints (i.e. ssoSessions
) MUST remain in camelCase mode.
.properties
files:
1
management.endpoints.web.cors.allow-credentials=...
1
management:
endpoints:
web:
cors:
allow-credentials: "..."
1
java -Dmanagement.endpoints.web.cors.allow-credentials="..." -jar build/libs/cas.war
cas.war
with an embedded server container and can be found in the build/libs
directory. Note the placement of the system property which must be
specified before the CAS web application is launched.
1
2
3
export MANAGEMENT_ENDPOINTS_WEB_CORS_ALLOW_CREDENTIALS="..."
java -jar build/libs/cas.war
cas.war
with an embedded server container and can be found in the build/libs
directory.
1
java -jar build/libs/cas.war --management.endpoints.web.cors.allow-credentials="..."
cas.war
with an embedded server container and can be found in the build/libs
directory.
management.endpoints.web.cors.allowed-headers=
List of headers to allow in a request. '*' allows all headers.
org.springframework.boot.actuate.autoconfigure.endpoint.web.CorsEndpointProperties.
CAS Property: management.endpoints.web.cors.allowed-headers

When possible, properties should be stored in lower-case kebab format, such as cas.property-name=value
.
The only possible exception to this rule is when naming actuator endpoints; The name of the
actuator endpoints (i.e. ssoSessions
) MUST remain in camelCase mode.
.properties
files:
1
management.endpoints.web.cors.allowed-headers=...
1
management:
endpoints:
web:
cors:
allowed-headers: "..."
1
java -Dmanagement.endpoints.web.cors.allowed-headers="..." -jar build/libs/cas.war
cas.war
with an embedded server container and can be found in the build/libs
directory. Note the placement of the system property which must be
specified before the CAS web application is launched.
1
2
3
export MANAGEMENT_ENDPOINTS_WEB_CORS_ALLOWED_HEADERS="..."
java -jar build/libs/cas.war
cas.war
with an embedded server container and can be found in the build/libs
directory.
1
java -jar build/libs/cas.war --management.endpoints.web.cors.allowed-headers="..."
cas.war
with an embedded server container and can be found in the build/libs
directory.
management.endpoints.web.cors.allowed-methods=
List of methods to allow. '*' allows all methods. When not set, defaults to GET.
org.springframework.boot.actuate.autoconfigure.endpoint.web.CorsEndpointProperties.
CAS Property: management.endpoints.web.cors.allowed-methods

When possible, properties should be stored in lower-case kebab format, such as cas.property-name=value
.
The only possible exception to this rule is when naming actuator endpoints; The name of the
actuator endpoints (i.e. ssoSessions
) MUST remain in camelCase mode.
.properties
files:
1
management.endpoints.web.cors.allowed-methods=...
1
management:
endpoints:
web:
cors:
allowed-methods: "..."
1
java -Dmanagement.endpoints.web.cors.allowed-methods="..." -jar build/libs/cas.war
cas.war
with an embedded server container and can be found in the build/libs
directory. Note the placement of the system property which must be
specified before the CAS web application is launched.
1
2
3
export MANAGEMENT_ENDPOINTS_WEB_CORS_ALLOWED_METHODS="..."
java -jar build/libs/cas.war
cas.war
with an embedded server container and can be found in the build/libs
directory.
1
java -jar build/libs/cas.war --management.endpoints.web.cors.allowed-methods="..."
cas.war
with an embedded server container and can be found in the build/libs
directory.
management.endpoints.web.cors.allowed-origin-patterns=
List of origin patterns to allow. Unlike allowed origins which only supports '*', origin patterns are more flexible (for example 'https://*.example.com') and can be used when credentials are allowed. When no allowed origin patterns or allowed origins are set, CORS support is disabled.
org.springframework.boot.actuate.autoconfigure.endpoint.web.CorsEndpointProperties.
CAS Property: management.endpoints.web.cors.allowed-origin-patterns

When possible, properties should be stored in lower-case kebab format, such as cas.property-name=value
.
The only possible exception to this rule is when naming actuator endpoints; The name of the
actuator endpoints (i.e. ssoSessions
) MUST remain in camelCase mode.
.properties
files:
1
management.endpoints.web.cors.allowed-origin-patterns=...
1
management:
endpoints:
web:
cors:
allowed-origin-patterns: "..."
1
java -Dmanagement.endpoints.web.cors.allowed-origin-patterns="..." -jar build/libs/cas.war
cas.war
with an embedded server container and can be found in the build/libs
directory. Note the placement of the system property which must be
specified before the CAS web application is launched.
1
2
3
export MANAGEMENT_ENDPOINTS_WEB_CORS_ALLOWED_ORIGIN_PATTERNS="..."
java -jar build/libs/cas.war
cas.war
with an embedded server container and can be found in the build/libs
directory.
1
java -jar build/libs/cas.war --management.endpoints.web.cors.allowed-origin-patterns="..."
cas.war
with an embedded server container and can be found in the build/libs
directory.
management.endpoints.web.cors.allowed-origins=
List of origins to allow. '*' allows all origins. When credentials are allowed, '*' cannot be used and origin patterns should be configured instead. When no allowed origins or allowed origin patterns are set, CORS support is disabled.
org.springframework.boot.actuate.autoconfigure.endpoint.web.CorsEndpointProperties.
CAS Property: management.endpoints.web.cors.allowed-origins

When possible, properties should be stored in lower-case kebab format, such as cas.property-name=value
.
The only possible exception to this rule is when naming actuator endpoints; The name of the
actuator endpoints (i.e. ssoSessions
) MUST remain in camelCase mode.
.properties
files:
1
management.endpoints.web.cors.allowed-origins=...
1
management:
endpoints:
web:
cors:
allowed-origins: "..."
1
java -Dmanagement.endpoints.web.cors.allowed-origins="..." -jar build/libs/cas.war
cas.war
with an embedded server container and can be found in the build/libs
directory. Note the placement of the system property which must be
specified before the CAS web application is launched.
1
2
3
export MANAGEMENT_ENDPOINTS_WEB_CORS_ALLOWED_ORIGINS="..."
java -jar build/libs/cas.war
cas.war
with an embedded server container and can be found in the build/libs
directory.
1
java -jar build/libs/cas.war --management.endpoints.web.cors.allowed-origins="..."
cas.war
with an embedded server container and can be found in the build/libs
directory.
management.endpoints.web.cors.exposed-headers=
List of headers to include in a response.
org.springframework.boot.actuate.autoconfigure.endpoint.web.CorsEndpointProperties.
CAS Property: management.endpoints.web.cors.exposed-headers

When possible, properties should be stored in lower-case kebab format, such as cas.property-name=value
.
The only possible exception to this rule is when naming actuator endpoints; The name of the
actuator endpoints (i.e. ssoSessions
) MUST remain in camelCase mode.
.properties
files:
1
management.endpoints.web.cors.exposed-headers=...
1
management:
endpoints:
web:
cors:
exposed-headers: "..."
1
java -Dmanagement.endpoints.web.cors.exposed-headers="..." -jar build/libs/cas.war
cas.war
with an embedded server container and can be found in the build/libs
directory. Note the placement of the system property which must be
specified before the CAS web application is launched.
1
2
3
export MANAGEMENT_ENDPOINTS_WEB_CORS_EXPOSED_HEADERS="..."
java -jar build/libs/cas.war
cas.war
with an embedded server container and can be found in the build/libs
directory.
1
java -jar build/libs/cas.war --management.endpoints.web.cors.exposed-headers="..."
cas.war
with an embedded server container and can be found in the build/libs
directory.
management.endpoints.web.cors.max-age=1800s
How long the response from a pre-flight request can be cached by clients. If a duration suffix is not specified, seconds will be used.
org.springframework.boot.actuate.autoconfigure.endpoint.web.CorsEndpointProperties.
CAS Property: management.endpoints.web.cors.max-age

When possible, properties should be stored in lower-case kebab format, such as cas.property-name=value
.
The only possible exception to this rule is when naming actuator endpoints; The name of the
actuator endpoints (i.e. ssoSessions
) MUST remain in camelCase mode.
.properties
files:
1
management.endpoints.web.cors.max-age=1800s
1
management:
endpoints:
web:
cors:
max-age: "1800s"
1
java -Dmanagement.endpoints.web.cors.max-age="1800s" -jar build/libs/cas.war
cas.war
with an embedded server container and can be found in the build/libs
directory. Note the placement of the system property which must be
specified before the CAS web application is launched.
1
2
3
export MANAGEMENT_ENDPOINTS_WEB_CORS_MAX_AGE="1800s"
java -jar build/libs/cas.war
cas.war
with an embedded server container and can be found in the build/libs
directory.
1
java -jar build/libs/cas.war --management.endpoints.web.cors.max-age="1800s"
cas.war
with an embedded server container and can be found in the build/libs
directory.
management.endpoints.web.discovery.enabled=true
Whether the discovery page is enabled.
org.springframework.boot.actuate.autoconfigure.endpoint.web.WebEndpointProperties$Discovery.
CAS Property: management.endpoints.web.discovery.enabled

When possible, properties should be stored in lower-case kebab format, such as cas.property-name=value
.
The only possible exception to this rule is when naming actuator endpoints; The name of the
actuator endpoints (i.e. ssoSessions
) MUST remain in camelCase mode.
.properties
files:
1
management.endpoints.web.discovery.enabled=true
1
management:
endpoints:
web:
discovery:
enabled: "true"
1
java -Dmanagement.endpoints.web.discovery.enabled="true" -jar build/libs/cas.war
cas.war
with an embedded server container and can be found in the build/libs
directory. Note the placement of the system property which must be
specified before the CAS web application is launched.
1
2
3
export MANAGEMENT_ENDPOINTS_WEB_DISCOVERY_ENABLED="true"
java -jar build/libs/cas.war
cas.war
with an embedded server container and can be found in the build/libs
directory.
1
java -jar build/libs/cas.war --management.endpoints.web.discovery.enabled="true"
cas.war
with an embedded server container and can be found in the build/libs
directory.
management.endpoints.web.exposure.exclude=
Endpoint IDs that should be excluded or '*' for all.
org.springframework.boot.actuate.autoconfigure.endpoint.web.WebEndpointProperties$Exposure.
CAS Property: management.endpoints.web.exposure.exclude

When possible, properties should be stored in lower-case kebab format, such as cas.property-name=value
.
The only possible exception to this rule is when naming actuator endpoints; The name of the
actuator endpoints (i.e. ssoSessions
) MUST remain in camelCase mode.
.properties
files:
1
management.endpoints.web.exposure.exclude=...
1
management:
endpoints:
web:
exposure:
exclude: "..."
1
java -Dmanagement.endpoints.web.exposure.exclude="..." -jar build/libs/cas.war
cas.war
with an embedded server container and can be found in the build/libs
directory. Note the placement of the system property which must be
specified before the CAS web application is launched.
1
2
3
export MANAGEMENT_ENDPOINTS_WEB_EXPOSURE_EXCLUDE="..."
java -jar build/libs/cas.war
cas.war
with an embedded server container and can be found in the build/libs
directory.
1
java -jar build/libs/cas.war --management.endpoints.web.exposure.exclude="..."
cas.war
with an embedded server container and can be found in the build/libs
directory.
management.endpoints.web.exposure.include=health
Endpoint IDs that should be included or '*' for all.
org.springframework.boot.actuate.autoconfigure.endpoint.web.WebEndpointProperties$Exposure.
CAS Property: management.endpoints.web.exposure.include

When possible, properties should be stored in lower-case kebab format, such as cas.property-name=value
.
The only possible exception to this rule is when naming actuator endpoints; The name of the
actuator endpoints (i.e. ssoSessions
) MUST remain in camelCase mode.
.properties
files:
1
management.endpoints.web.exposure.include=health
1
management:
endpoints:
web:
exposure:
include: "["health"]"
1
java -Dmanagement.endpoints.web.exposure.include="["health"]" -jar build/libs/cas.war
cas.war
with an embedded server container and can be found in the build/libs
directory. Note the placement of the system property which must be
specified before the CAS web application is launched.
1
2
3
export MANAGEMENT_ENDPOINTS_WEB_EXPOSURE_INCLUDE="["health"]"
java -jar build/libs/cas.war
cas.war
with an embedded server container and can be found in the build/libs
directory.
1
java -jar build/libs/cas.war --management.endpoints.web.exposure.include="["health"]"
cas.war
with an embedded server container and can be found in the build/libs
directory.
management.endpoints.web.path-mapping=
Mapping between endpoint IDs and the path that should expose them.
org.springframework.boot.actuate.autoconfigure.endpoint.web.WebEndpointProperties.
CAS Property: management.endpoints.web.path-mapping

When possible, properties should be stored in lower-case kebab format, such as cas.property-name=value
.
The only possible exception to this rule is when naming actuator endpoints; The name of the
actuator endpoints (i.e. ssoSessions
) MUST remain in camelCase mode.
.properties
files:
1
management.endpoints.web.path-mapping=...
1
management:
endpoints:
web:
path-mapping: "..."
1
java -Dmanagement.endpoints.web.path-mapping="..." -jar build/libs/cas.war
cas.war
with an embedded server container and can be found in the build/libs
directory. Note the placement of the system property which must be
specified before the CAS web application is launched.
1
2
3
export MANAGEMENT_ENDPOINTS_WEB_PATH_MAPPING="..."
java -jar build/libs/cas.war
cas.war
with an embedded server container and can be found in the build/libs
directory.
1
java -jar build/libs/cas.war --management.endpoints.web.path-mapping="..."
cas.war
with an embedded server container and can be found in the build/libs
directory.
management.health.binders.enabled=true
Allows to enable/disable binder's' health indicators. If you want to disable health indicator completely, then set it to `false`.
How can I configure this property?
CAS Property: management.health.binders.enabled

When possible, properties should be stored in lower-case kebab format, such as cas.property-name=value
.
The only possible exception to this rule is when naming actuator endpoints; The name of the
actuator endpoints (i.e. ssoSessions
) MUST remain in camelCase mode.
.properties
files:
1
management.health.binders.enabled=true
1
management:
health:
binders:
enabled: "true"
1
java -Dmanagement.health.binders.enabled="true" -jar build/libs/cas.war
cas.war
with an embedded server container and can be found in the build/libs
directory. Note the placement of the system property which must be
specified before the CAS web application is launched.
1
2
3
export MANAGEMENT_HEALTH_BINDERS_ENABLED="true"
java -jar build/libs/cas.war
cas.war
with an embedded server container and can be found in the build/libs
directory.
1
java -jar build/libs/cas.war --management.health.binders.enabled="true"
cas.war
with an embedded server container and can be found in the build/libs
directory.
management.health.cassandra.enabled=true
Whether to enable Cassandra health check.
How can I configure this property?
CAS Property: management.health.cassandra.enabled

When possible, properties should be stored in lower-case kebab format, such as cas.property-name=value
.
The only possible exception to this rule is when naming actuator endpoints; The name of the
actuator endpoints (i.e. ssoSessions
) MUST remain in camelCase mode.
.properties
files:
1
management.health.cassandra.enabled=true
1
management:
health:
cassandra:
enabled: "true"
1
java -Dmanagement.health.cassandra.enabled="true" -jar build/libs/cas.war
cas.war
with an embedded server container and can be found in the build/libs
directory. Note the placement of the system property which must be
specified before the CAS web application is launched.
1
2
3
export MANAGEMENT_HEALTH_CASSANDRA_ENABLED="true"
java -jar build/libs/cas.war
cas.war
with an embedded server container and can be found in the build/libs
directory.
1
java -jar build/libs/cas.war --management.health.cassandra.enabled="true"
cas.war
with an embedded server container and can be found in the build/libs
directory.
management.health.couchbase.enabled=true
Whether to enable Couchbase health check.
How can I configure this property?
CAS Property: management.health.couchbase.enabled

When possible, properties should be stored in lower-case kebab format, such as cas.property-name=value
.
The only possible exception to this rule is when naming actuator endpoints; The name of the
actuator endpoints (i.e. ssoSessions
) MUST remain in camelCase mode.
.properties
files:
1
management.health.couchbase.enabled=true
1
management:
health:
couchbase:
enabled: "true"
1
java -Dmanagement.health.couchbase.enabled="true" -jar build/libs/cas.war
cas.war
with an embedded server container and can be found in the build/libs
directory. Note the placement of the system property which must be
specified before the CAS web application is launched.
1
2
3
export MANAGEMENT_HEALTH_COUCHBASE_ENABLED="true"
java -jar build/libs/cas.war
cas.war
with an embedded server container and can be found in the build/libs
directory.
1
java -jar build/libs/cas.war --management.health.couchbase.enabled="true"
cas.war
with an embedded server container and can be found in the build/libs
directory.
management.health.couchbase.timeout=1000ms
Timeout for getting the Bucket information from the server.
How can I configure this property?
CAS Property: management.health.couchbase.timeout

When possible, properties should be stored in lower-case kebab format, such as cas.property-name=value
.
The only possible exception to this rule is when naming actuator endpoints; The name of the
actuator endpoints (i.e. ssoSessions
) MUST remain in camelCase mode.
.properties
files:
1
management.health.couchbase.timeout=1000ms
1
management:
health:
couchbase:
timeout: "1000ms"
1
java -Dmanagement.health.couchbase.timeout="1000ms" -jar build/libs/cas.war
cas.war
with an embedded server container and can be found in the build/libs
directory. Note the placement of the system property which must be
specified before the CAS web application is launched.
1
2
3
export MANAGEMENT_HEALTH_COUCHBASE_TIMEOUT="1000ms"
java -jar build/libs/cas.war
cas.war
with an embedded server container and can be found in the build/libs
directory.
1
java -jar build/libs/cas.war --management.health.couchbase.timeout="1000ms"
cas.war
with an embedded server container and can be found in the build/libs
directory.
Deprecation status is ERROR
without a replacement setting.
management.health.db.enabled=true
Whether to enable database health check.
How can I configure this property?
CAS Property: management.health.db.enabled

When possible, properties should be stored in lower-case kebab format, such as cas.property-name=value
.
The only possible exception to this rule is when naming actuator endpoints; The name of the
actuator endpoints (i.e. ssoSessions
) MUST remain in camelCase mode.
.properties
files:
1
management.health.db.enabled=true
1
management:
health:
db:
enabled: "true"
1
java -Dmanagement.health.db.enabled="true" -jar build/libs/cas.war
cas.war
with an embedded server container and can be found in the build/libs
directory. Note the placement of the system property which must be
specified before the CAS web application is launched.
1
2
3
export MANAGEMENT_HEALTH_DB_ENABLED="true"
java -jar build/libs/cas.war
cas.war
with an embedded server container and can be found in the build/libs
directory.
1
java -jar build/libs/cas.war --management.health.db.enabled="true"
cas.war
with an embedded server container and can be found in the build/libs
directory.
management.health.db.ignore-routing-data-sources=false
Whether to ignore AbstractRoutingDataSources when creating database health indicators.
org.springframework.boot.actuate.autoconfigure.jdbc.DataSourceHealthIndicatorProperties.
CAS Property: management.health.db.ignore-routing-data-sources

When possible, properties should be stored in lower-case kebab format, such as cas.property-name=value
.
The only possible exception to this rule is when naming actuator endpoints; The name of the
actuator endpoints (i.e. ssoSessions
) MUST remain in camelCase mode.
.properties
files:
1
management.health.db.ignore-routing-data-sources=...
1
management:
health:
db:
ignore-routing-data-sources: "..."
1
java -Dmanagement.health.db.ignore-routing-data-sources="..." -jar build/libs/cas.war
cas.war
with an embedded server container and can be found in the build/libs
directory. Note the placement of the system property which must be
specified before the CAS web application is launched.
1
2
3
export MANAGEMENT_HEALTH_DB_IGNORE_ROUTING_DATA_SOURCES="..."
java -jar build/libs/cas.war
cas.war
with an embedded server container and can be found in the build/libs
directory.
1
java -jar build/libs/cas.war --management.health.db.ignore-routing-data-sources="..."
cas.war
with an embedded server container and can be found in the build/libs
directory.
management.health.defaults.enabled=true
Whether to enable default health indicators.
How can I configure this property?
CAS Property: management.health.defaults.enabled

When possible, properties should be stored in lower-case kebab format, such as cas.property-name=value
.
The only possible exception to this rule is when naming actuator endpoints; The name of the
actuator endpoints (i.e. ssoSessions
) MUST remain in camelCase mode.
.properties
files:
1
management.health.defaults.enabled=true
1
management:
health:
defaults:
enabled: "true"
1
java -Dmanagement.health.defaults.enabled="true" -jar build/libs/cas.war
cas.war
with an embedded server container and can be found in the build/libs
directory. Note the placement of the system property which must be
specified before the CAS web application is launched.
1
2
3
export MANAGEMENT_HEALTH_DEFAULTS_ENABLED="true"
java -jar build/libs/cas.war
cas.war
with an embedded server container and can be found in the build/libs
directory.
1
java -jar build/libs/cas.war --management.health.defaults.enabled="true"
cas.war
with an embedded server container and can be found in the build/libs
directory.
management.health.diskspace.enabled=true
Whether to enable disk space health check.
How can I configure this property?
CAS Property: management.health.diskspace.enabled

When possible, properties should be stored in lower-case kebab format, such as cas.property-name=value
.
The only possible exception to this rule is when naming actuator endpoints; The name of the
actuator endpoints (i.e. ssoSessions
) MUST remain in camelCase mode.
.properties
files:
1
management.health.diskspace.enabled=true
1
management:
health:
diskspace:
enabled: "true"
1
java -Dmanagement.health.diskspace.enabled="true" -jar build/libs/cas.war
cas.war
with an embedded server container and can be found in the build/libs
directory. Note the placement of the system property which must be
specified before the CAS web application is launched.
1
2
3
export MANAGEMENT_HEALTH_DISKSPACE_ENABLED="true"
java -jar build/libs/cas.war
cas.war
with an embedded server container and can be found in the build/libs
directory.
1
java -jar build/libs/cas.war --management.health.diskspace.enabled="true"
cas.war
with an embedded server container and can be found in the build/libs
directory.
management.health.diskspace.path=
Path used to compute the available disk space.
org.springframework.boot.actuate.autoconfigure.system.DiskSpaceHealthIndicatorProperties.
CAS Property: management.health.diskspace.path

When possible, properties should be stored in lower-case kebab format, such as cas.property-name=value
.
The only possible exception to this rule is when naming actuator endpoints; The name of the
actuator endpoints (i.e. ssoSessions
) MUST remain in camelCase mode.
.properties
files:
1
management.health.diskspace.path=...
1
management:
health:
diskspace:
path: "..."
1
java -Dmanagement.health.diskspace.path="..." -jar build/libs/cas.war
cas.war
with an embedded server container and can be found in the build/libs
directory. Note the placement of the system property which must be
specified before the CAS web application is launched.
1
2
3
export MANAGEMENT_HEALTH_DISKSPACE_PATH="..."
java -jar build/libs/cas.war
cas.war
with an embedded server container and can be found in the build/libs
directory.
1
java -jar build/libs/cas.war --management.health.diskspace.path="..."
cas.war
with an embedded server container and can be found in the build/libs
directory.
management.health.diskspace.threshold=10MB
Minimum disk space that should be available.
org.springframework.boot.actuate.autoconfigure.system.DiskSpaceHealthIndicatorProperties.
CAS Property: management.health.diskspace.threshold

When possible, properties should be stored in lower-case kebab format, such as cas.property-name=value
.
The only possible exception to this rule is when naming actuator endpoints; The name of the
actuator endpoints (i.e. ssoSessions
) MUST remain in camelCase mode.
.properties
files:
1
management.health.diskspace.threshold=10MB
1
management:
health:
diskspace:
threshold: "10MB"
1
java -Dmanagement.health.diskspace.threshold="10MB" -jar build/libs/cas.war
cas.war
with an embedded server container and can be found in the build/libs
directory. Note the placement of the system property which must be
specified before the CAS web application is launched.
1
2
3
export MANAGEMENT_HEALTH_DISKSPACE_THRESHOLD="10MB"
java -jar build/libs/cas.war
cas.war
with an embedded server container and can be found in the build/libs
directory.
1
java -jar build/libs/cas.war --management.health.diskspace.threshold="10MB"
cas.war
with an embedded server container and can be found in the build/libs
directory.
management.health.elasticsearch.enabled=true
Whether to enable Elasticsearch health check.
How can I configure this property?
CAS Property: management.health.elasticsearch.enabled

When possible, properties should be stored in lower-case kebab format, such as cas.property-name=value
.
The only possible exception to this rule is when naming actuator endpoints; The name of the
actuator endpoints (i.e. ssoSessions
) MUST remain in camelCase mode.
.properties
files:
1
management.health.elasticsearch.enabled=true
1
management:
health:
elasticsearch:
enabled: "true"
1
java -Dmanagement.health.elasticsearch.enabled="true" -jar build/libs/cas.war
cas.war
with an embedded server container and can be found in the build/libs
directory. Note the placement of the system property which must be
specified before the CAS web application is launched.
1
2
3
export MANAGEMENT_HEALTH_ELASTICSEARCH_ENABLED="true"
java -jar build/libs/cas.war
cas.war
with an embedded server container and can be found in the build/libs
directory.
1
java -jar build/libs/cas.war --management.health.elasticsearch.enabled="true"
cas.war
with an embedded server container and can be found in the build/libs
directory.
management.health.elasticsearch.indices=
Comma-separated index names.
How can I configure this property?
CAS Property: management.health.elasticsearch.indices

When possible, properties should be stored in lower-case kebab format, such as cas.property-name=value
.
The only possible exception to this rule is when naming actuator endpoints; The name of the
actuator endpoints (i.e. ssoSessions
) MUST remain in camelCase mode.
.properties
files:
1
management.health.elasticsearch.indices=...
1
management:
health:
elasticsearch:
indices: "..."
1
java -Dmanagement.health.elasticsearch.indices="..." -jar build/libs/cas.war
cas.war
with an embedded server container and can be found in the build/libs
directory. Note the placement of the system property which must be
specified before the CAS web application is launched.
1
2
3
export MANAGEMENT_HEALTH_ELASTICSEARCH_INDICES="..."
java -jar build/libs/cas.war
cas.war
with an embedded server container and can be found in the build/libs
directory.
1
java -jar build/libs/cas.war --management.health.elasticsearch.indices="..."
cas.war
with an embedded server container and can be found in the build/libs
directory.
Deprecation status is ERROR
without a replacement setting.
management.health.elasticsearch.response-timeout=
Time to wait for a response from the cluster.
How can I configure this property?
CAS Property: management.health.elasticsearch.response-timeout

When possible, properties should be stored in lower-case kebab format, such as cas.property-name=value
.
The only possible exception to this rule is when naming actuator endpoints; The name of the
actuator endpoints (i.e. ssoSessions
) MUST remain in camelCase mode.
.properties
files:
1
management.health.elasticsearch.response-timeout=...
1
management:
health:
elasticsearch:
response-timeout: "..."
1
java -Dmanagement.health.elasticsearch.response-timeout="..." -jar build/libs/cas.war
cas.war
with an embedded server container and can be found in the build/libs
directory. Note the placement of the system property which must be
specified before the CAS web application is launched.
1
2
3
export MANAGEMENT_HEALTH_ELASTICSEARCH_RESPONSE_TIMEOUT="..."
java -jar build/libs/cas.war
cas.war
with an embedded server container and can be found in the build/libs
directory.
1
java -jar build/libs/cas.war --management.health.elasticsearch.response-timeout="..."
cas.war
with an embedded server container and can be found in the build/libs
directory.
Deprecation status is ERROR
without a replacement setting.
management.health.influxdb.enabled=
How can I configure this property?
CAS Property: management.health.influxdb.enabled

When possible, properties should be stored in lower-case kebab format, such as cas.property-name=value
.
The only possible exception to this rule is when naming actuator endpoints; The name of the
actuator endpoints (i.e. ssoSessions
) MUST remain in camelCase mode.
.properties
files:
1
management.health.influxdb.enabled=...
1
management:
health:
influxdb:
enabled: "..."
1
java -Dmanagement.health.influxdb.enabled="..." -jar build/libs/cas.war
cas.war
with an embedded server container and can be found in the build/libs
directory. Note the placement of the system property which must be
specified before the CAS web application is launched.
1
2
3
export MANAGEMENT_HEALTH_INFLUXDB_ENABLED="..."
java -jar build/libs/cas.war
cas.war
with an embedded server container and can be found in the build/libs
directory.
1
java -jar build/libs/cas.war --management.health.influxdb.enabled="..."
cas.war
with an embedded server container and can be found in the build/libs
directory.
Deprecation status is ERROR
without a replacement setting.
management.health.jms.enabled=true
Whether to enable JMS health check.
How can I configure this property?
CAS Property: management.health.jms.enabled

When possible, properties should be stored in lower-case kebab format, such as cas.property-name=value
.
The only possible exception to this rule is when naming actuator endpoints; The name of the
actuator endpoints (i.e. ssoSessions
) MUST remain in camelCase mode.
.properties
files:
1
management.health.jms.enabled=true
1
management:
health:
jms:
enabled: "true"
1
java -Dmanagement.health.jms.enabled="true" -jar build/libs/cas.war
cas.war
with an embedded server container and can be found in the build/libs
directory. Note the placement of the system property which must be
specified before the CAS web application is launched.
1
2
3
export MANAGEMENT_HEALTH_JMS_ENABLED="true"
java -jar build/libs/cas.war
cas.war
with an embedded server container and can be found in the build/libs
directory.
1
java -jar build/libs/cas.war --management.health.jms.enabled="true"
cas.war
with an embedded server container and can be found in the build/libs
directory.
management.health.ldap.enabled=true
Whether to enable LDAP health check.
How can I configure this property?
CAS Property: management.health.ldap.enabled

When possible, properties should be stored in lower-case kebab format, such as cas.property-name=value
.
The only possible exception to this rule is when naming actuator endpoints; The name of the
actuator endpoints (i.e. ssoSessions
) MUST remain in camelCase mode.
.properties
files:
1
management.health.ldap.enabled=true
1
management:
health:
ldap:
enabled: "true"
1
java -Dmanagement.health.ldap.enabled="true" -jar build/libs/cas.war
cas.war
with an embedded server container and can be found in the build/libs
directory. Note the placement of the system property which must be
specified before the CAS web application is launched.
1
2
3
export MANAGEMENT_HEALTH_LDAP_ENABLED="true"
java -jar build/libs/cas.war
cas.war
with an embedded server container and can be found in the build/libs
directory.
1
java -jar build/libs/cas.war --management.health.ldap.enabled="true"
cas.war
with an embedded server container and can be found in the build/libs
directory.
management.health.livenessstate.enabled=false
Whether to enable liveness state health check.
How can I configure this property?
CAS Property: management.health.livenessstate.enabled

When possible, properties should be stored in lower-case kebab format, such as cas.property-name=value
.
The only possible exception to this rule is when naming actuator endpoints; The name of the
actuator endpoints (i.e. ssoSessions
) MUST remain in camelCase mode.
.properties
files:
1
management.health.livenessstate.enabled=...
1
management:
health:
livenessstate:
enabled: "..."
1
java -Dmanagement.health.livenessstate.enabled="..." -jar build/libs/cas.war
cas.war
with an embedded server container and can be found in the build/libs
directory. Note the placement of the system property which must be
specified before the CAS web application is launched.
1
2
3
export MANAGEMENT_HEALTH_LIVENESSSTATE_ENABLED="..."
java -jar build/libs/cas.war
cas.war
with an embedded server container and can be found in the build/libs
directory.
1
java -jar build/libs/cas.war --management.health.livenessstate.enabled="..."
cas.war
with an embedded server container and can be found in the build/libs
directory.
management.health.mail.enabled=true
Whether to enable Mail health check.
How can I configure this property?
CAS Property: management.health.mail.enabled

When possible, properties should be stored in lower-case kebab format, such as cas.property-name=value
.
The only possible exception to this rule is when naming actuator endpoints; The name of the
actuator endpoints (i.e. ssoSessions
) MUST remain in camelCase mode.
.properties
files:
1
management.health.mail.enabled=true
1
management:
health:
mail:
enabled: "true"
1
java -Dmanagement.health.mail.enabled="true" -jar build/libs/cas.war
cas.war
with an embedded server container and can be found in the build/libs
directory. Note the placement of the system property which must be
specified before the CAS web application is launched.
1
2
3
export MANAGEMENT_HEALTH_MAIL_ENABLED="true"
java -jar build/libs/cas.war
cas.war
with an embedded server container and can be found in the build/libs
directory.
1
java -jar build/libs/cas.war --management.health.mail.enabled="true"
cas.war
with an embedded server container and can be found in the build/libs
directory.
management.health.mongo.enabled=true
Whether to enable MongoDB health check.
How can I configure this property?
CAS Property: management.health.mongo.enabled

When possible, properties should be stored in lower-case kebab format, such as cas.property-name=value
.
The only possible exception to this rule is when naming actuator endpoints; The name of the
actuator endpoints (i.e. ssoSessions
) MUST remain in camelCase mode.
.properties
files:
1
management.health.mongo.enabled=true
1
management:
health:
mongo:
enabled: "true"
1
java -Dmanagement.health.mongo.enabled="true" -jar build/libs/cas.war
cas.war
with an embedded server container and can be found in the build/libs
directory. Note the placement of the system property which must be
specified before the CAS web application is launched.
1
2
3
export MANAGEMENT_HEALTH_MONGO_ENABLED="true"
java -jar build/libs/cas.war
cas.war
with an embedded server container and can be found in the build/libs
directory.
1
java -jar build/libs/cas.war --management.health.mongo.enabled="true"
cas.war
with an embedded server container and can be found in the build/libs
directory.
management.health.neo4j.enabled=true
Whether to enable Neo4j health check.
How can I configure this property?
CAS Property: management.health.neo4j.enabled

When possible, properties should be stored in lower-case kebab format, such as cas.property-name=value
.
The only possible exception to this rule is when naming actuator endpoints; The name of the
actuator endpoints (i.e. ssoSessions
) MUST remain in camelCase mode.
.properties
files:
1
management.health.neo4j.enabled=true
1
management:
health:
neo4j:
enabled: "true"
1
java -Dmanagement.health.neo4j.enabled="true" -jar build/libs/cas.war
cas.war
with an embedded server container and can be found in the build/libs
directory. Note the placement of the system property which must be
specified before the CAS web application is launched.
1
2
3
export MANAGEMENT_HEALTH_NEO4J_ENABLED="true"
java -jar build/libs/cas.war
cas.war
with an embedded server container and can be found in the build/libs
directory.
1
java -jar build/libs/cas.war --management.health.neo4j.enabled="true"
cas.war
with an embedded server container and can be found in the build/libs
directory.
management.health.ping.enabled=true
Whether to enable ping health check.
How can I configure this property?
CAS Property: management.health.ping.enabled

When possible, properties should be stored in lower-case kebab format, such as cas.property-name=value
.
The only possible exception to this rule is when naming actuator endpoints; The name of the
actuator endpoints (i.e. ssoSessions
) MUST remain in camelCase mode.
.properties
files:
1
management.health.ping.enabled=true
1
management:
health:
ping:
enabled: "true"
1
java -Dmanagement.health.ping.enabled="true" -jar build/libs/cas.war
cas.war
with an embedded server container and can be found in the build/libs
directory. Note the placement of the system property which must be
specified before the CAS web application is launched.
1
2
3
export MANAGEMENT_HEALTH_PING_ENABLED="true"
java -jar build/libs/cas.war
cas.war
with an embedded server container and can be found in the build/libs
directory.
1
java -jar build/libs/cas.war --management.health.ping.enabled="true"
cas.war
with an embedded server container and can be found in the build/libs
directory.
management.health.probes.enabled=false
Whether to enable liveness and readiness probes.
How can I configure this property?
CAS Property: management.health.probes.enabled

When possible, properties should be stored in lower-case kebab format, such as cas.property-name=value
.
The only possible exception to this rule is when naming actuator endpoints; The name of the
actuator endpoints (i.e. ssoSessions
) MUST remain in camelCase mode.
.properties
files:
1
management.health.probes.enabled=...
1
management:
health:
probes:
enabled: "..."
1
java -Dmanagement.health.probes.enabled="..." -jar build/libs/cas.war
cas.war
with an embedded server container and can be found in the build/libs
directory. Note the placement of the system property which must be
specified before the CAS web application is launched.
1
2
3
export MANAGEMENT_HEALTH_PROBES_ENABLED="..."
java -jar build/libs/cas.war
cas.war
with an embedded server container and can be found in the build/libs
directory.
1
java -jar build/libs/cas.war --management.health.probes.enabled="..."
cas.war
with an embedded server container and can be found in the build/libs
directory.
Deprecation status is WARNING
with a replacement setting: management.endpoint.health.probes.enabled
.
management.health.pubsub.enabled=true
Whether to enable the Pub/Sub health indicator when used with Spring Boot Actuator.
How can I configure this property?
CAS Property: management.health.pubsub.enabled

When possible, properties should be stored in lower-case kebab format, such as cas.property-name=value
.
The only possible exception to this rule is when naming actuator endpoints; The name of the
actuator endpoints (i.e. ssoSessions
) MUST remain in camelCase mode.
.properties
files:
1
management.health.pubsub.enabled=true
1
management:
health:
pubsub:
enabled: "true"
1
java -Dmanagement.health.pubsub.enabled="true" -jar build/libs/cas.war
cas.war
with an embedded server container and can be found in the build/libs
directory. Note the placement of the system property which must be
specified before the CAS web application is launched.
1
2
3
export MANAGEMENT_HEALTH_PUBSUB_ENABLED="true"
java -jar build/libs/cas.war
cas.war
with an embedded server container and can be found in the build/libs
directory.
1
java -jar build/libs/cas.war --management.health.pubsub.enabled="true"
cas.war
with an embedded server container and can be found in the build/libs
directory.
management.health.rabbit.enabled=true
Whether to enable RabbitMQ health check.
How can I configure this property?
CAS Property: management.health.rabbit.enabled

When possible, properties should be stored in lower-case kebab format, such as cas.property-name=value
.
The only possible exception to this rule is when naming actuator endpoints; The name of the
actuator endpoints (i.e. ssoSessions
) MUST remain in camelCase mode.
.properties
files:
1
management.health.rabbit.enabled=true
1
management:
health:
rabbit:
enabled: "true"
1
java -Dmanagement.health.rabbit.enabled="true" -jar build/libs/cas.war
cas.war
with an embedded server container and can be found in the build/libs
directory. Note the placement of the system property which must be
specified before the CAS web application is launched.
1
2
3
export MANAGEMENT_HEALTH_RABBIT_ENABLED="true"
java -jar build/libs/cas.war
cas.war
with an embedded server container and can be found in the build/libs
directory.
1
java -jar build/libs/cas.war --management.health.rabbit.enabled="true"
cas.war
with an embedded server container and can be found in the build/libs
directory.
management.health.readinessstate.enabled=false
Whether to enable readiness state health check.
How can I configure this property?
CAS Property: management.health.readinessstate.enabled

When possible, properties should be stored in lower-case kebab format, such as cas.property-name=value
.
The only possible exception to this rule is when naming actuator endpoints; The name of the
actuator endpoints (i.e. ssoSessions
) MUST remain in camelCase mode.
.properties
files:
1
management.health.readinessstate.enabled=...
1
management:
health:
readinessstate:
enabled: "..."
1
java -Dmanagement.health.readinessstate.enabled="..." -jar build/libs/cas.war
cas.war
with an embedded server container and can be found in the build/libs
directory. Note the placement of the system property which must be
specified before the CAS web application is launched.
1
2
3
export MANAGEMENT_HEALTH_READINESSSTATE_ENABLED="..."
java -jar build/libs/cas.war
cas.war
with an embedded server container and can be found in the build/libs
directory.
1
java -jar build/libs/cas.war --management.health.readinessstate.enabled="..."
cas.war
with an embedded server container and can be found in the build/libs
directory.
management.health.redis.enabled=true
Whether to enable Redis health check.
How can I configure this property?
CAS Property: management.health.redis.enabled

When possible, properties should be stored in lower-case kebab format, such as cas.property-name=value
.
The only possible exception to this rule is when naming actuator endpoints; The name of the
actuator endpoints (i.e. ssoSessions
) MUST remain in camelCase mode.
.properties
files:
1
management.health.redis.enabled=true
1
management:
health:
redis:
enabled: "true"
1
java -Dmanagement.health.redis.enabled="true" -jar build/libs/cas.war
cas.war
with an embedded server container and can be found in the build/libs
directory. Note the placement of the system property which must be
specified before the CAS web application is launched.
1
2
3
export MANAGEMENT_HEALTH_REDIS_ENABLED="true"
java -jar build/libs/cas.war
cas.war
with an embedded server container and can be found in the build/libs
directory.
1
java -jar build/libs/cas.war --management.health.redis.enabled="true"
cas.war
with an embedded server container and can be found in the build/libs
directory.
management.health.refresh.enabled=true
Enable the health endpoint for the refresh scope.
How can I configure this property?
CAS Property: management.health.refresh.enabled

When possible, properties should be stored in lower-case kebab format, such as cas.property-name=value
.
The only possible exception to this rule is when naming actuator endpoints; The name of the
actuator endpoints (i.e. ssoSessions
) MUST remain in camelCase mode.
.properties
files:
1
management.health.refresh.enabled=true
1
management:
health:
refresh:
enabled: "true"
1
java -Dmanagement.health.refresh.enabled="true" -jar build/libs/cas.war
cas.war
with an embedded server container and can be found in the build/libs
directory. Note the placement of the system property which must be
specified before the CAS web application is launched.
1
2
3
export MANAGEMENT_HEALTH_REFRESH_ENABLED="true"
java -jar build/libs/cas.war
cas.war
with an embedded server container and can be found in the build/libs
directory.
1
java -jar build/libs/cas.war --management.health.refresh.enabled="true"
cas.war
with an embedded server container and can be found in the build/libs
directory.
management.health.ssl.certificate-validity-warning-threshold=14d
If an SSL Certificate will be invalid within the time span defined by this threshold, it should trigger a warning.
org.springframework.boot.actuate.autoconfigure.ssl.SslHealthIndicatorProperties.
CAS Property: management.health.ssl.certificate-validity-warning-threshold

When possible, properties should be stored in lower-case kebab format, such as cas.property-name=value
.
The only possible exception to this rule is when naming actuator endpoints; The name of the
actuator endpoints (i.e. ssoSessions
) MUST remain in camelCase mode.
.properties
files:
1
management.health.ssl.certificate-validity-warning-threshold=14d
1
management:
health:
ssl:
certificate-validity-warning-threshold: "14d"
1
java -Dmanagement.health.ssl.certificate-validity-warning-threshold="14d" -jar build/libs/cas.war
cas.war
with an embedded server container and can be found in the build/libs
directory. Note the placement of the system property which must be
specified before the CAS web application is launched.
1
2
3
export MANAGEMENT_HEALTH_SSL_CERTIFICATE_VALIDITY_WARNING_THRESHOLD="14d"
java -jar build/libs/cas.war
cas.war
with an embedded server container and can be found in the build/libs
directory.
1
java -jar build/libs/cas.war --management.health.ssl.certificate-validity-warning-threshold="14d"
cas.war
with an embedded server container and can be found in the build/libs
directory.
management.health.ssl.enabled=true
Whether to enable SSL certificate health check.
How can I configure this property?
CAS Property: management.health.ssl.enabled

When possible, properties should be stored in lower-case kebab format, such as cas.property-name=value
.
The only possible exception to this rule is when naming actuator endpoints; The name of the
actuator endpoints (i.e. ssoSessions
) MUST remain in camelCase mode.
.properties
files:
1
management.health.ssl.enabled=true
1
management:
health:
ssl:
enabled: "true"
1
java -Dmanagement.health.ssl.enabled="true" -jar build/libs/cas.war
cas.war
with an embedded server container and can be found in the build/libs
directory. Note the placement of the system property which must be
specified before the CAS web application is launched.
1
2
3
export MANAGEMENT_HEALTH_SSL_ENABLED="true"
java -jar build/libs/cas.war
cas.war
with an embedded server container and can be found in the build/libs
directory.
1
java -jar build/libs/cas.war --management.health.ssl.enabled="true"
cas.war
with an embedded server container and can be found in the build/libs
directory.
management.health.zookeeper.enabled=true
Enable the health endpoint for zookeeper.
How can I configure this property?
CAS Property: management.health.zookeeper.enabled

When possible, properties should be stored in lower-case kebab format, such as cas.property-name=value
.
The only possible exception to this rule is when naming actuator endpoints; The name of the
actuator endpoints (i.e. ssoSessions
) MUST remain in camelCase mode.
.properties
files:
1
management.health.zookeeper.enabled=true
1
management:
health:
zookeeper:
enabled: "true"
1
java -Dmanagement.health.zookeeper.enabled="true" -jar build/libs/cas.war
cas.war
with an embedded server container and can be found in the build/libs
directory. Note the placement of the system property which must be
specified before the CAS web application is launched.
1
2
3
export MANAGEMENT_HEALTH_ZOOKEEPER_ENABLED="true"
java -jar build/libs/cas.war
cas.war
with an embedded server container and can be found in the build/libs
directory.
1
java -jar build/libs/cas.war --management.health.zookeeper.enabled="true"
cas.war
with an embedded server container and can be found in the build/libs
directory.
spring.security.user.name=user
Default user name.
CAS Property:
|
1 |
spring.security.user.name=user |
1
spring:
security:
user:
name: "user"
1
java -Dspring.security.user.name="user" -jar build/libs/cas.war
cas.war
with an embedded server container and can be found in the build/libs
directory. Note the placement of the system property which must be
specified before the CAS web application is launched.
1
2
3
export SPRING_SECURITY_USER_NAME="user"
java -jar build/libs/cas.war
cas.war
with an embedded server container and can be found in the build/libs
directory.
1
java -jar build/libs/cas.war --spring.security.user.name="user"
cas.war
with an embedded server container and can be found in the build/libs
directory.
spring.security.user.password=
Password for the default user name.
org.springframework.boot.autoconfigure.security.SecurityProperties$User.
CAS Property: spring.security.user.password

When possible, properties should be stored in lower-case kebab format, such as cas.property-name=value
.
The only possible exception to this rule is when naming actuator endpoints; The name of the
actuator endpoints (i.e. ssoSessions
) MUST remain in camelCase mode.
.properties
files:
1
spring.security.user.password=...
1
spring:
security:
user:
password: "..."
1
java -Dspring.security.user.password="..." -jar build/libs/cas.war
cas.war
with an embedded server container and can be found in the build/libs
directory. Note the placement of the system property which must be
specified before the CAS web application is launched.
1
2
3
export SPRING_SECURITY_USER_PASSWORD="..."
java -jar build/libs/cas.war
cas.war
with an embedded server container and can be found in the build/libs
directory.
1
java -jar build/libs/cas.war --spring.security.user.password="..."
cas.war
with an embedded server container and can be found in the build/libs
directory.
spring.security.user.roles=
Granted roles for the default user name.
org.springframework.boot.autoconfigure.security.SecurityProperties$User.
CAS Property: spring.security.user.roles

When possible, properties should be stored in lower-case kebab format, such as cas.property-name=value
.
The only possible exception to this rule is when naming actuator endpoints; The name of the
actuator endpoints (i.e. ssoSessions
) MUST remain in camelCase mode.
.properties
files:
1
spring.security.user.roles=...
1
spring:
security:
user:
roles: "..."
1
java -Dspring.security.user.roles="..." -jar build/libs/cas.war
cas.war
with an embedded server container and can be found in the build/libs
directory. Note the placement of the system property which must be
specified before the CAS web application is launched.
1
2
3
export SPRING_SECURITY_USER_ROLES="..."
java -jar build/libs/cas.war
cas.war
with an embedded server container and can be found in the build/libs
directory.
1
java -jar build/libs/cas.war --spring.security.user.roles="..."
cas.war
with an embedded server container and can be found in the build/libs
directory.
For basic authentication, the default username is casuser
. The password may be automatically generated at startup and displayed in CAS logs if it is left undefined in CAS settings. Additional sources may also be defined that would authenticate the request via JAAS, LDAP, JDBC, etc.
This option allows you to define a static list of users, passwords along with their role in a JSON file.
The JSON file should be formatted as follows:
1
2
3
4
5
6
7
[
{
"username": "casuser",
"password": "{sha512}<hashed-password>",
"authorities": [ "ROLE_ADMIN" ]
}
]
Supported password encoding schemes are:
{sha512}
, {sha256}
, {bcrypt}
,
{noop}
, {pbkdf2}
, {scrypt}
,
{argon2}
.
Once endpoints are enabled and exposed, the security of all provided endpoints is handled by the Spring Security project. Protection and access to each endpoint is controlled via CAS settings individually such that you may decide a specific security level and method of authentication for each endpoint independently.
- If CAS is configured to NOT enforce endpoint security rules, then all endpoints are considered sensitive and require authentication, typically handled via basic authentication with master credentials defined in CAS settings.
- If CAS is configured to enforce endpoint security rules, then each endpoint may be tagged with a specific security rule allowing access via authorized IP addresses, basic credentials, roles and attributes, etc.

There is a special endpoint named defaults
which serves as a shortcut that
controls the security of all endpoints, if left undefined in CAS settings.
To enable additional logging, configure the log4j configuration file to add the following levels:
1
2
3
4
5
6
7
8
<Logger name="org.pac4j" level="debug" additivity="false">
<AppenderRef ref="console" />
<AppenderRef ref="file" />
</Logger>
<Logger name="org.springframework.security" level="debug" additivity="false">
<AppenderRef ref="console" />
<AppenderRef ref="file" />
</Logger>
Produce a ticket validation response based on CAS Protocol v1.
Endpoint Details: casValidate
Endpoint Parameters
-
username ()
: The username -
password ()
: The password -
service ()
: The service
Once the endpoint is available, here is an example of how you could use it with curl
:
1
2
3
4
5
curl -k -u "username:password" \
-X POST \
-X "Content-Type: text/plain" \
-X "Accept: text/xml" \
"https://sso.example.org/cas/actuator/casValidate?username=...&password=...&service=...&"
CAS, being a Spring-Boot application at heart, includes a number of endpoints to help you monitor and manage the server when it’s pushed to production. You can choose to manage and monitor the deployment using HTTP endpoints, referred to as actuators.
In essence, actuator endpoints bring production-ready features to CAS. Monitoring a running CAS instance, gathering metrics, understanding traffic or the state of our database becomes trivial with such endpoints. The main benefit of these endpoints is that we can get production grade tools without having to actually implement these features ourselves. Actuators are mainly used to expose operational information about the running application – health
, metrics
, etc. These are HTTP endpoints or JMX beans to enable us to interact with it.
Actuator endpoints are presented by CAS in two categories:
- Those that are owned and defined by the CAS project.
- Those that are owned and defined by third-party projects, frameworks and libraries such as Spring Boot.

Note that by default the only endpoints exposed over the web
are info
, status
, health
and configurationMetadata
.
Other endpoints need to be explicitly enabled and then
exposed over the web in CAS settings in order to allow access.
This endpoint, casValidate
can be turned
on by including the following dependency in the WAR overlay:
1
2
3
4
5
<dependency>
<groupId>org.apereo.cas</groupId>
<artifactId>cas-server-support-reports</artifactId>
<version>${cas.version}</version>
</dependency>
1
implementation "org.apereo.cas:cas-server-support-reports:${project.'cas.version'}"
1
2
3
4
5
6
7
8
9
dependencyManagement {
imports {
mavenBom "org.apereo.cas:cas-server-support-bom:${project.'cas.version'}"
}
}
dependencies {
implementation "org.apereo.cas:cas-server-support-reports"
}
1
2
3
4
5
6
7
8
9
10
dependencies {
/*
The following platform references should be included automatically and are listed here for reference only.
implementation enforcedPlatform("org.apereo.cas:cas-server-support-bom:${project.'cas.version'}")
implementation platform(org.springframework.boot.gradle.plugin.SpringBootPlugin.BOM_COORDINATES)
*/
implementation "org.apereo.cas:cas-server-support-reports"
}
To enable and expose an actuator endpoint:
1
2
3
4
5
management.endpoint.casValidate.enabled=true
management.endpoints.web.exposure.include=casValidate
# Choose the proper security access level...
# cas.monitor.endpoints.endpoint.casValidate.access=PERMIT
The following settings and properties are available from the CAS configuration catalog:
- Required
- Optional
- Signing & Encryption
- Hibernate & JDBC
- Email Servers
- Groovy Scripting
- LDAP & Active Directory
- Authentication
- Password Encoding
- Principal Transformation
- Password Policy
cas.monitor.endpoints.form-login-enabled=false
Control whether access to endpoints can be controlled via form-based login over the web via a special admin login endpoint.
CAS Property:
|
1 |
cas.monitor.endpoints.form-login-enabled=... |
1
cas:
monitor:
endpoints:
form-login-enabled: "..."
1
java -Dcas.monitor.endpoints.form-login-enabled="..." -jar build/libs/cas.war
cas.war
with an embedded server container and can be found in the build/libs
directory. Note the placement of the system property which must be
specified before the CAS web application is launched.
1
2
3
export CAS_MONITOR_ENDPOINTS_FORM_LOGIN_ENABLED="..."
java -jar build/libs/cas.war
cas.war
with an embedded server container and can be found in the build/libs
directory.
1
java -jar build/libs/cas.war --cas.monitor.endpoints.form-login-enabled="..."
cas.war
with an embedded server container and can be found in the build/libs
directory.
cas.monitor.endpoints.endpoint.casValidate.access=DENY
Define the security access level of the endpoint. Available values are as follows:
-
PERMIT
: Allow open access to the endpoint. -
ANONYMOUS
: Allow anonymous access to the endpoint. -
DENY
: Block access to the endpoint. -
AUTHENTICATED
: Require authenticated access to the endpoint. -
ROLE
: Require authenticated access to the endpoint along with a role requirement. -
AUTHORITY
: Require authenticated access to the endpoint along with an authority requirement. -
IP_ADDRESS
: Require authenticated access to the endpoint using a collection of IP addresses.
org.apereo.cas.configuration.model.core.monitor.ActuatorEndpointProperties.
CAS Property: cas.monitor.endpoints.endpoint.casValidate.access

When possible, properties should be stored in lower-case kebab format, such as cas.property-name=value
.
The only possible exception to this rule is when naming actuator endpoints; The name of the
actuator endpoints (i.e. ssoSessions
) MUST remain in camelCase mode.
.properties
files:
1
cas.monitor.endpoints.endpoint.casValidate.access=DENY
1
cas:
monitor:
endpoints:
endpoint:
casValidate:
access: "DENY"
1
java -Dcas.monitor.endpoints.endpoint.casValidate.access="DENY" -jar build/libs/cas.war
cas.war
with an embedded server container and can be found in the build/libs
directory. Note the placement of the system property which must be
specified before the CAS web application is launched.
1
2
3
export CAS_MONITOR_ENDPOINTS_ENDPOINT_[KEY]_ACCESS="DENY"
java -jar build/libs/cas.war
cas.war
with an embedded server container and can be found in the build/libs
directory.
1
java -jar build/libs/cas.war --cas.monitor.endpoints.endpoint.casValidate.access="DENY"
cas.war
with an embedded server container and can be found in the build/libs
directory.
cas.monitor.endpoints.endpoint.casValidate.required-authorities=
Required user authorities.
org.apereo.cas.configuration.model.core.monitor.ActuatorEndpointProperties.
CAS Property: cas.monitor.endpoints.endpoint.casValidate.required-authorities

When possible, properties should be stored in lower-case kebab format, such as cas.property-name=value
.
The only possible exception to this rule is when naming actuator endpoints; The name of the
actuator endpoints (i.e. ssoSessions
) MUST remain in camelCase mode.
.properties
files:
1
cas.monitor.endpoints.endpoint.casValidate.required-authorities=...
1
cas:
monitor:
endpoints:
endpoint:
casValidate:
required-authorities: "..."
1
java -Dcas.monitor.endpoints.endpoint.casValidate.required-authorities="..." -jar build/libs/cas.war
cas.war
with an embedded server container and can be found in the build/libs
directory. Note the placement of the system property which must be
specified before the CAS web application is launched.
1
2
3
export CAS_MONITOR_ENDPOINTS_ENDPOINT_[KEY]_REQUIRED_AUTHORITIES="..."
java -jar build/libs/cas.war
cas.war
with an embedded server container and can be found in the build/libs
directory.
1
java -jar build/libs/cas.war --cas.monitor.endpoints.endpoint.casValidate.required-authorities="..."
cas.war
with an embedded server container and can be found in the build/libs
directory.
cas.monitor.endpoints.endpoint.casValidate.required-ip-addresses=
Required IP addresses. CIDR ranges are accepted.
This settings supports regular expression patterns. [?].
org.apereo.cas.configuration.model.core.monitor.ActuatorEndpointProperties.
CAS Property: cas.monitor.endpoints.endpoint.casValidate.required-ip-addresses

When possible, properties should be stored in lower-case kebab format, such as cas.property-name=value
.
The only possible exception to this rule is when naming actuator endpoints; The name of the
actuator endpoints (i.e. ssoSessions
) MUST remain in camelCase mode.
.properties
files:
1
cas.monitor.endpoints.endpoint.casValidate.required-ip-addresses=...
1
cas:
monitor:
endpoints:
endpoint:
casValidate:
required-ip-addresses: "..."
1
java -Dcas.monitor.endpoints.endpoint.casValidate.required-ip-addresses="..." -jar build/libs/cas.war
cas.war
with an embedded server container and can be found in the build/libs
directory. Note the placement of the system property which must be
specified before the CAS web application is launched.
1
2
3
export CAS_MONITOR_ENDPOINTS_ENDPOINT_[KEY]_REQUIRED_IP_ADDRESSES="..."
java -jar build/libs/cas.war
cas.war
with an embedded server container and can be found in the build/libs
directory.
1
java -jar build/libs/cas.war --cas.monitor.endpoints.endpoint.casValidate.required-ip-addresses="..."
cas.war
with an embedded server container and can be found in the build/libs
directory.
cas.monitor.endpoints.endpoint.casValidate.required-roles=
Required user roles.
org.apereo.cas.configuration.model.core.monitor.ActuatorEndpointProperties.
CAS Property: cas.monitor.endpoints.endpoint.casValidate.required-roles

When possible, properties should be stored in lower-case kebab format, such as cas.property-name=value
.
The only possible exception to this rule is when naming actuator endpoints; The name of the
actuator endpoints (i.e. ssoSessions
) MUST remain in camelCase mode.
.properties
files:
1
cas.monitor.endpoints.endpoint.casValidate.required-roles=...
1
cas:
monitor:
endpoints:
endpoint:
casValidate:
required-roles: "..."
1
java -Dcas.monitor.endpoints.endpoint.casValidate.required-roles="..." -jar build/libs/cas.war
cas.war
with an embedded server container and can be found in the build/libs
directory. Note the placement of the system property which must be
specified before the CAS web application is launched.
1
2
3
export CAS_MONITOR_ENDPOINTS_ENDPOINT_[KEY]_REQUIRED_ROLES="..."
java -jar build/libs/cas.war
cas.war
with an embedded server container and can be found in the build/libs
directory.
1
java -jar build/libs/cas.war --cas.monitor.endpoints.endpoint.casValidate.required-roles="..."
cas.war
with an embedded server container and can be found in the build/libs
directory.
Endpoints may be mapped to custom arbitrary endpoints. For example,
to remap the health
endpoint to healthcheck
,
specify the following settings:
1
management.endpoints.web.path-mapping.health=healthcheck
management.endpoint.health.access=unrestricted
Permitted level of access for the health endpoint.
CAS Property:
|
1 |
management.endpoint.health.access=unrestricted |
1
management:
endpoint:
health:
access: "unrestricted"
1
java -Dmanagement.endpoint.health.access="unrestricted" -jar build/libs/cas.war
cas.war
with an embedded server container and can be found in the build/libs
directory. Note the placement of the system property which must be
specified before the CAS web application is launched.
1
2
3
export MANAGEMENT_ENDPOINT_HEALTH_ACCESS="unrestricted"
java -jar build/libs/cas.war
cas.war
with an embedded server container and can be found in the build/libs
directory.
1
java -jar build/libs/cas.war --management.endpoint.health.access="unrestricted"
cas.war
with an embedded server container and can be found in the build/libs
directory.
management.endpoint.health.cache.time-to-live=0ms
Maximum time that a response can be cached.
org.springframework.boot.actuate.health.HealthEndpoint.
CAS Property: management.endpoint.health.cache.time-to-live

When possible, properties should be stored in lower-case kebab format, such as cas.property-name=value
.
The only possible exception to this rule is when naming actuator endpoints; The name of the
actuator endpoints (i.e. ssoSessions
) MUST remain in camelCase mode.
.properties
files:
1
management.endpoint.health.cache.time-to-live=0ms
1
management:
endpoint:
health:
cache:
time-to-live: "0ms"
1
java -Dmanagement.endpoint.health.cache.time-to-live="0ms" -jar build/libs/cas.war
cas.war
with an embedded server container and can be found in the build/libs
directory. Note the placement of the system property which must be
specified before the CAS web application is launched.
1
2
3
export MANAGEMENT_ENDPOINT_HEALTH_CACHE_TIME_TO_LIVE="0ms"
java -jar build/libs/cas.war
cas.war
with an embedded server container and can be found in the build/libs
directory.
1
java -jar build/libs/cas.war --management.endpoint.health.cache.time-to-live="0ms"
cas.war
with an embedded server container and can be found in the build/libs
directory.
management.endpoint.health.enabled=true
Whether to enable the health endpoint.
org.springframework.boot.actuate.health.HealthEndpoint.
CAS Property: management.endpoint.health.enabled

When possible, properties should be stored in lower-case kebab format, such as cas.property-name=value
.
The only possible exception to this rule is when naming actuator endpoints; The name of the
actuator endpoints (i.e. ssoSessions
) MUST remain in camelCase mode.
.properties
files:
1
management.endpoint.health.enabled=true
1
management:
endpoint:
health:
enabled: "true"
1
java -Dmanagement.endpoint.health.enabled="true" -jar build/libs/cas.war
cas.war
with an embedded server container and can be found in the build/libs
directory. Note the placement of the system property which must be
specified before the CAS web application is launched.
1
2
3
export MANAGEMENT_ENDPOINT_HEALTH_ENABLED="true"
java -jar build/libs/cas.war
cas.war
with an embedded server container and can be found in the build/libs
directory.
1
java -jar build/libs/cas.war --management.endpoint.health.enabled="true"
cas.war
with an embedded server container and can be found in the build/libs
directory.
Deprecation status is WARNING
with a replacement setting: management.endpoint.health.access
.
management.endpoint.health.group=
Health endpoint groups.
org.springframework.boot.actuate.autoconfigure.health.HealthEndpointProperties.
CAS Property: management.endpoint.health.group

When possible, properties should be stored in lower-case kebab format, such as cas.property-name=value
.
The only possible exception to this rule is when naming actuator endpoints; The name of the
actuator endpoints (i.e. ssoSessions
) MUST remain in camelCase mode.
.properties
files:
1
management.endpoint.health.group=...
1
management:
endpoint:
health:
group: "..."
1
java -Dmanagement.endpoint.health.group="..." -jar build/libs/cas.war
cas.war
with an embedded server container and can be found in the build/libs
directory. Note the placement of the system property which must be
specified before the CAS web application is launched.
1
2
3
export MANAGEMENT_ENDPOINT_HEALTH_GROUP="..."
java -jar build/libs/cas.war
cas.war
with an embedded server container and can be found in the build/libs
directory.
1
java -jar build/libs/cas.war --management.endpoint.health.group="..."
cas.war
with an embedded server container and can be found in the build/libs
directory.
management.endpoint.health.logging.slow-indicator-threshold=10s
Threshold after which a warning will be logged for slow health indicators.
org.springframework.boot.actuate.autoconfigure.health.HealthEndpointProperties$Logging.
CAS Property: management.endpoint.health.logging.slow-indicator-threshold

When possible, properties should be stored in lower-case kebab format, such as cas.property-name=value
.
The only possible exception to this rule is when naming actuator endpoints; The name of the
actuator endpoints (i.e. ssoSessions
) MUST remain in camelCase mode.
.properties
files:
1
management.endpoint.health.logging.slow-indicator-threshold=10s
1
management:
endpoint:
health:
logging:
slow-indicator-threshold: "10s"
1
java -Dmanagement.endpoint.health.logging.slow-indicator-threshold="10s" -jar build/libs/cas.war
cas.war
with an embedded server container and can be found in the build/libs
directory. Note the placement of the system property which must be
specified before the CAS web application is launched.
1
2
3
export MANAGEMENT_ENDPOINT_HEALTH_LOGGING_SLOW_INDICATOR_THRESHOLD="10s"
java -jar build/libs/cas.war
cas.war
with an embedded server container and can be found in the build/libs
directory.
1
java -jar build/libs/cas.war --management.endpoint.health.logging.slow-indicator-threshold="10s"
cas.war
with an embedded server container and can be found in the build/libs
directory.
management.endpoint.health.probes.add-additional-paths=false
Whether to make the liveness and readiness health groups available on the main server port.
How can I configure this property?
CAS Property: management.endpoint.health.probes.add-additional-paths

When possible, properties should be stored in lower-case kebab format, such as cas.property-name=value
.
The only possible exception to this rule is when naming actuator endpoints; The name of the
actuator endpoints (i.e. ssoSessions
) MUST remain in camelCase mode.
.properties
files:
1
management.endpoint.health.probes.add-additional-paths=...
1
management:
endpoint:
health:
probes:
add-additional-paths: "..."
1
java -Dmanagement.endpoint.health.probes.add-additional-paths="..." -jar build/libs/cas.war
cas.war
with an embedded server container and can be found in the build/libs
directory. Note the placement of the system property which must be
specified before the CAS web application is launched.
1
2
3
export MANAGEMENT_ENDPOINT_HEALTH_PROBES_ADD_ADDITIONAL_PATHS="..."
java -jar build/libs/cas.war
cas.war
with an embedded server container and can be found in the build/libs
directory.
1
java -jar build/libs/cas.war --management.endpoint.health.probes.add-additional-paths="..."
cas.war
with an embedded server container and can be found in the build/libs
directory.
management.endpoint.health.probes.enabled=false
Whether to enable liveness and readiness probes.
How can I configure this property?
CAS Property: management.endpoint.health.probes.enabled

When possible, properties should be stored in lower-case kebab format, such as cas.property-name=value
.
The only possible exception to this rule is when naming actuator endpoints; The name of the
actuator endpoints (i.e. ssoSessions
) MUST remain in camelCase mode.
.properties
files:
1
management.endpoint.health.probes.enabled=...
1
management:
endpoint:
health:
probes:
enabled: "..."
1
java -Dmanagement.endpoint.health.probes.enabled="..." -jar build/libs/cas.war
cas.war
with an embedded server container and can be found in the build/libs
directory. Note the placement of the system property which must be
specified before the CAS web application is launched.
1
2
3
export MANAGEMENT_ENDPOINT_HEALTH_PROBES_ENABLED="..."
java -jar build/libs/cas.war
cas.war
with an embedded server container and can be found in the build/libs
directory.
1
java -jar build/libs/cas.war --management.endpoint.health.probes.enabled="..."
cas.war
with an embedded server container and can be found in the build/libs
directory.
management.endpoint.health.roles=
Roles used to determine whether a user is authorized to be shown details. When empty, all authenticated users are authorized.
org.springframework.boot.actuate.autoconfigure.health.HealthEndpointProperties.
CAS Property: management.endpoint.health.roles

When possible, properties should be stored in lower-case kebab format, such as cas.property-name=value
.
The only possible exception to this rule is when naming actuator endpoints; The name of the
actuator endpoints (i.e. ssoSessions
) MUST remain in camelCase mode.
.properties
files:
1
management.endpoint.health.roles=...
1
management:
endpoint:
health:
roles: "..."
1
java -Dmanagement.endpoint.health.roles="..." -jar build/libs/cas.war
cas.war
with an embedded server container and can be found in the build/libs
directory. Note the placement of the system property which must be
specified before the CAS web application is launched.
1
2
3
export MANAGEMENT_ENDPOINT_HEALTH_ROLES="..."
java -jar build/libs/cas.war
cas.war
with an embedded server container and can be found in the build/libs
directory.
1
java -jar build/libs/cas.war --management.endpoint.health.roles="..."
cas.war
with an embedded server container and can be found in the build/libs
directory.
management.endpoint.health.show-components=
When to show components. If not specified the 'show-details' setting will be used.
org.springframework.boot.actuate.autoconfigure.health.HealthEndpointProperties.
CAS Property: management.endpoint.health.show-components

When possible, properties should be stored in lower-case kebab format, such as cas.property-name=value
.
The only possible exception to this rule is when naming actuator endpoints; The name of the
actuator endpoints (i.e. ssoSessions
) MUST remain in camelCase mode.
.properties
files:
1
management.endpoint.health.show-components=...
1
management:
endpoint:
health:
show-components: "..."
1
java -Dmanagement.endpoint.health.show-components="..." -jar build/libs/cas.war
cas.war
with an embedded server container and can be found in the build/libs
directory. Note the placement of the system property which must be
specified before the CAS web application is launched.
1
2
3
export MANAGEMENT_ENDPOINT_HEALTH_SHOW_COMPONENTS="..."
java -jar build/libs/cas.war
cas.war
with an embedded server container and can be found in the build/libs
directory.
1
java -jar build/libs/cas.war --management.endpoint.health.show-components="..."
cas.war
with an embedded server container and can be found in the build/libs
directory.
management.endpoint.health.show-details=never
When to show full health details.
org.springframework.boot.actuate.autoconfigure.health.HealthEndpointProperties.
CAS Property: management.endpoint.health.show-details

When possible, properties should be stored in lower-case kebab format, such as cas.property-name=value
.
The only possible exception to this rule is when naming actuator endpoints; The name of the
actuator endpoints (i.e. ssoSessions
) MUST remain in camelCase mode.
.properties
files:
1
management.endpoint.health.show-details=never
1
management:
endpoint:
health:
show-details: "never"
1
java -Dmanagement.endpoint.health.show-details="never" -jar build/libs/cas.war
cas.war
with an embedded server container and can be found in the build/libs
directory. Note the placement of the system property which must be
specified before the CAS web application is launched.
1
2
3
export MANAGEMENT_ENDPOINT_HEALTH_SHOW_DETAILS="never"
java -jar build/libs/cas.war
cas.war
with an embedded server container and can be found in the build/libs
directory.
1
java -jar build/libs/cas.war --management.endpoint.health.show-details="never"
cas.war
with an embedded server container and can be found in the build/libs
directory.
management.endpoint.health.status.http-mapping=
Mapping of health statuses to HTTP status codes. By default, registered health statuses map to sensible defaults (for example, UP maps to 200).
org.springframework.boot.actuate.autoconfigure.health.HealthProperties$Status.
CAS Property: management.endpoint.health.status.http-mapping

When possible, properties should be stored in lower-case kebab format, such as cas.property-name=value
.
The only possible exception to this rule is when naming actuator endpoints; The name of the
actuator endpoints (i.e. ssoSessions
) MUST remain in camelCase mode.
.properties
files:
1
management.endpoint.health.status.http-mapping=...
1
management:
endpoint:
health:
status:
http-mapping: "..."
1
java -Dmanagement.endpoint.health.status.http-mapping="..." -jar build/libs/cas.war
cas.war
with an embedded server container and can be found in the build/libs
directory. Note the placement of the system property which must be
specified before the CAS web application is launched.
1
2
3
export MANAGEMENT_ENDPOINT_HEALTH_STATUS_HTTP_MAPPING="..."
java -jar build/libs/cas.war
cas.war
with an embedded server container and can be found in the build/libs
directory.
1
java -jar build/libs/cas.war --management.endpoint.health.status.http-mapping="..."
cas.war
with an embedded server container and can be found in the build/libs
directory.
management.endpoint.health.status.order=DOWNOUT_OF_SERVICEUPUNKNOWN
List of health statuses in order of severity.
org.springframework.boot.actuate.autoconfigure.health.HealthProperties$Status.
CAS Property: management.endpoint.health.status.order

When possible, properties should be stored in lower-case kebab format, such as cas.property-name=value
.
The only possible exception to this rule is when naming actuator endpoints; The name of the
actuator endpoints (i.e. ssoSessions
) MUST remain in camelCase mode.
.properties
files:
1
management.endpoint.health.status.order=DOWNOUT_OF_SERVICEUPUNKNOWN
1
management:
endpoint:
health:
status:
order: "["DOWN", "OUT_OF_SERVICE", "UP", "UNKNOWN"]"
1
java -Dmanagement.endpoint.health.status.order="["DOWN", "OUT_OF_SERVICE", "UP", "UNKNOWN"]" -jar build/libs/cas.war
cas.war
with an embedded server container and can be found in the build/libs
directory. Note the placement of the system property which must be
specified before the CAS web application is launched.
1
2
3
export MANAGEMENT_ENDPOINT_HEALTH_STATUS_ORDER="["DOWN", "OUT_OF_SERVICE", "UP", "UNKNOWN"]"
java -jar build/libs/cas.war
cas.war
with an embedded server container and can be found in the build/libs
directory.
1
java -jar build/libs/cas.war --management.endpoint.health.status.order="["DOWN", "OUT_OF_SERVICE", "UP", "UNKNOWN"]"
cas.war
with an embedded server container and can be found in the build/libs
directory.
management.endpoint.health.validate-group-membership=true
Whether to validate health group membership on startup. Validation fails if a group includes or excludes a health contributor that does not exist.
How can I configure this property?
CAS Property: management.endpoint.health.validate-group-membership

When possible, properties should be stored in lower-case kebab format, such as cas.property-name=value
.
The only possible exception to this rule is when naming actuator endpoints; The name of the
actuator endpoints (i.e. ssoSessions
) MUST remain in camelCase mode.
.properties
files:
1
management.endpoint.health.validate-group-membership=true
1
management:
endpoint:
health:
validate-group-membership: "true"
1
java -Dmanagement.endpoint.health.validate-group-membership="true" -jar build/libs/cas.war
cas.war
with an embedded server container and can be found in the build/libs
directory. Note the placement of the system property which must be
specified before the CAS web application is launched.
1
2
3
export MANAGEMENT_ENDPOINT_HEALTH_VALIDATE_GROUP_MEMBERSHIP="true"
java -jar build/libs/cas.war
cas.war
with an embedded server container and can be found in the build/libs
directory.
1
java -jar build/libs/cas.war --management.endpoint.health.validate-group-membership="true"
cas.war
with an embedded server container and can be found in the build/libs
directory.
management.endpoints.access.default=
Default access level for all endpoints.
How can I configure this property?
CAS Property: management.endpoints.access.default

When possible, properties should be stored in lower-case kebab format, such as cas.property-name=value
.
The only possible exception to this rule is when naming actuator endpoints; The name of the
actuator endpoints (i.e. ssoSessions
) MUST remain in camelCase mode.
.properties
files:
1
management.endpoints.access.default=...
1
management:
endpoints:
access:
default: "..."
1
java -Dmanagement.endpoints.access.default="..." -jar build/libs/cas.war
cas.war
with an embedded server container and can be found in the build/libs
directory. Note the placement of the system property which must be
specified before the CAS web application is launched.
1
2
3
export MANAGEMENT_ENDPOINTS_ACCESS_DEFAULT="..."
java -jar build/libs/cas.war
cas.war
with an embedded server container and can be found in the build/libs
directory.
1
java -jar build/libs/cas.war --management.endpoints.access.default="..."
cas.war
with an embedded server container and can be found in the build/libs
directory.
management.endpoints.access.max-permitted=unrestricted
Maximum level of endpoint access that is permitted. Caps an endpoint's individual access level (management.endpoint.
When possible, properties should be stored in lower-case kebab format, such as CAS Property:
management.endpoints.access.max-permitted
Note
cas.property-name=value
.
The only possible exception to this rule is when naming actuator endpoints; The name of the
actuator endpoints (i.e. ssoSessions
) MUST remain in camelCase mode.
.properties
files:
1
management.endpoints.access.max-permitted=unrestricted
1
management:
endpoints:
access:
max-permitted: "unrestricted"
1
java -Dmanagement.endpoints.access.max-permitted="unrestricted" -jar build/libs/cas.war
cas.war
with an embedded server container and can be found in the build/libs
directory. Note the placement of the system property which must be
specified before the CAS web application is launched.
1
2
3
export MANAGEMENT_ENDPOINTS_ACCESS_MAX_PERMITTED="unrestricted"
java -jar build/libs/cas.war
cas.war
with an embedded server container and can be found in the build/libs
directory.
1
java -jar build/libs/cas.war --management.endpoints.access.max-permitted="unrestricted"
cas.war
with an embedded server container and can be found in the build/libs
directory.
management.endpoints.enabled-by-default=
Whether to enable or disable all endpoints by default.
How can I configure this property?
CAS Property: management.endpoints.enabled-by-default

When possible, properties should be stored in lower-case kebab format, such as cas.property-name=value
.
The only possible exception to this rule is when naming actuator endpoints; The name of the
actuator endpoints (i.e. ssoSessions
) MUST remain in camelCase mode.
.properties
files:
1
management.endpoints.enabled-by-default=...
1
management:
endpoints:
enabled-by-default: "..."
1
java -Dmanagement.endpoints.enabled-by-default="..." -jar build/libs/cas.war
cas.war
with an embedded server container and can be found in the build/libs
directory. Note the placement of the system property which must be
specified before the CAS web application is launched.
1
2
3
export MANAGEMENT_ENDPOINTS_ENABLED_BY_DEFAULT="..."
java -jar build/libs/cas.war
cas.war
with an embedded server container and can be found in the build/libs
directory.
1
java -jar build/libs/cas.war --management.endpoints.enabled-by-default="..."
cas.war
with an embedded server container and can be found in the build/libs
directory.
Deprecation status is WARNING
with a replacement setting: management.endpoints.access.default
.
management.endpoints.jackson.isolated-object-mapper=true
Whether to use an isolated object mapper to serialize endpoint JSON.
How can I configure this property?
CAS Property: management.endpoints.jackson.isolated-object-mapper

When possible, properties should be stored in lower-case kebab format, such as cas.property-name=value
.
The only possible exception to this rule is when naming actuator endpoints; The name of the
actuator endpoints (i.e. ssoSessions
) MUST remain in camelCase mode.
.properties
files:
1
management.endpoints.jackson.isolated-object-mapper=true
1
management:
endpoints:
jackson:
isolated-object-mapper: "true"
1
java -Dmanagement.endpoints.jackson.isolated-object-mapper="true" -jar build/libs/cas.war
cas.war
with an embedded server container and can be found in the build/libs
directory. Note the placement of the system property which must be
specified before the CAS web application is launched.
1
2
3
export MANAGEMENT_ENDPOINTS_JACKSON_ISOLATED_OBJECT_MAPPER="true"
java -jar build/libs/cas.war
cas.war
with an embedded server container and can be found in the build/libs
directory.
1
java -jar build/libs/cas.war --management.endpoints.jackson.isolated-object-mapper="true"
cas.war
with an embedded server container and can be found in the build/libs
directory.
management.endpoints.jmx.domain=org.springframework.boot
Endpoints JMX domain name. Fallback to 'spring.jmx.default-domain' if set.
org.springframework.boot.actuate.autoconfigure.endpoint.jmx.JmxEndpointProperties.
CAS Property: management.endpoints.jmx.domain

When possible, properties should be stored in lower-case kebab format, such as cas.property-name=value
.
The only possible exception to this rule is when naming actuator endpoints; The name of the
actuator endpoints (i.e. ssoSessions
) MUST remain in camelCase mode.
.properties
files:
1
management.endpoints.jmx.domain=org.springframework.boot
1
management:
endpoints:
jmx:
domain: "org.springframework.boot"
1
java -Dmanagement.endpoints.jmx.domain="org.springframework.boot" -jar build/libs/cas.war
cas.war
with an embedded server container and can be found in the build/libs
directory. Note the placement of the system property which must be
specified before the CAS web application is launched.
1
2
3
export MANAGEMENT_ENDPOINTS_JMX_DOMAIN="org.springframework.boot"
java -jar build/libs/cas.war
cas.war
with an embedded server container and can be found in the build/libs
directory.
1
java -jar build/libs/cas.war --management.endpoints.jmx.domain="org.springframework.boot"
cas.war
with an embedded server container and can be found in the build/libs
directory.
management.endpoints.jmx.exposure.exclude=
Endpoint IDs that should be excluded or '*' for all.
org.springframework.boot.actuate.autoconfigure.endpoint.jmx.JmxEndpointProperties$Exposure.
CAS Property: management.endpoints.jmx.exposure.exclude

When possible, properties should be stored in lower-case kebab format, such as cas.property-name=value
.
The only possible exception to this rule is when naming actuator endpoints; The name of the
actuator endpoints (i.e. ssoSessions
) MUST remain in camelCase mode.
.properties
files:
1
management.endpoints.jmx.exposure.exclude=...
1
management:
endpoints:
jmx:
exposure:
exclude: "..."
1
java -Dmanagement.endpoints.jmx.exposure.exclude="..." -jar build/libs/cas.war
cas.war
with an embedded server container and can be found in the build/libs
directory. Note the placement of the system property which must be
specified before the CAS web application is launched.
1
2
3
export MANAGEMENT_ENDPOINTS_JMX_EXPOSURE_EXCLUDE="..."
java -jar build/libs/cas.war
cas.war
with an embedded server container and can be found in the build/libs
directory.
1
java -jar build/libs/cas.war --management.endpoints.jmx.exposure.exclude="..."
cas.war
with an embedded server container and can be found in the build/libs
directory.
management.endpoints.jmx.exposure.include=health
Endpoint IDs that should be included or '*' for all.
org.springframework.boot.actuate.autoconfigure.endpoint.jmx.JmxEndpointProperties$Exposure.
CAS Property: management.endpoints.jmx.exposure.include

When possible, properties should be stored in lower-case kebab format, such as cas.property-name=value
.
The only possible exception to this rule is when naming actuator endpoints; The name of the
actuator endpoints (i.e. ssoSessions
) MUST remain in camelCase mode.
.properties
files:
1
management.endpoints.jmx.exposure.include=health
1
management:
endpoints:
jmx:
exposure:
include: "health"
1
java -Dmanagement.endpoints.jmx.exposure.include="health" -jar build/libs/cas.war
cas.war
with an embedded server container and can be found in the build/libs
directory. Note the placement of the system property which must be
specified before the CAS web application is launched.
1
2
3
export MANAGEMENT_ENDPOINTS_JMX_EXPOSURE_INCLUDE="health"
java -jar build/libs/cas.war
cas.war
with an embedded server container and can be found in the build/libs
directory.
1
java -jar build/libs/cas.war --management.endpoints.jmx.exposure.include="health"
cas.war
with an embedded server container and can be found in the build/libs
directory.
management.endpoints.jmx.static-names=
Additional static properties to append to all ObjectNames of MBeans representing Endpoints.
org.springframework.boot.actuate.autoconfigure.endpoint.jmx.JmxEndpointProperties.
CAS Property: management.endpoints.jmx.static-names

When possible, properties should be stored in lower-case kebab format, such as cas.property-name=value
.
The only possible exception to this rule is when naming actuator endpoints; The name of the
actuator endpoints (i.e. ssoSessions
) MUST remain in camelCase mode.
.properties
files:
1
management.endpoints.jmx.static-names=...
1
management:
endpoints:
jmx:
static-names: "..."
1
java -Dmanagement.endpoints.jmx.static-names="..." -jar build/libs/cas.war
cas.war
with an embedded server container and can be found in the build/libs
directory. Note the placement of the system property which must be
specified before the CAS web application is launched.
1
2
3
export MANAGEMENT_ENDPOINTS_JMX_STATIC_NAMES="..."
java -jar build/libs/cas.war
cas.war
with an embedded server container and can be found in the build/libs
directory.
1
java -jar build/libs/cas.war --management.endpoints.jmx.static-names="..."
cas.war
with an embedded server container and can be found in the build/libs
directory.
management.endpoints.jmx.unique-names=
Whether unique runtime object names should be ensured.
How can I configure this property?
CAS Property: management.endpoints.jmx.unique-names

When possible, properties should be stored in lower-case kebab format, such as cas.property-name=value
.
The only possible exception to this rule is when naming actuator endpoints; The name of the
actuator endpoints (i.e. ssoSessions
) MUST remain in camelCase mode.
.properties
files:
1
management.endpoints.jmx.unique-names=...
1
management:
endpoints:
jmx:
unique-names: "..."
1
java -Dmanagement.endpoints.jmx.unique-names="..." -jar build/libs/cas.war
cas.war
with an embedded server container and can be found in the build/libs
directory. Note the placement of the system property which must be
specified before the CAS web application is launched.
1
2
3
export MANAGEMENT_ENDPOINTS_JMX_UNIQUE_NAMES="..."
java -jar build/libs/cas.war
cas.war
with an embedded server container and can be found in the build/libs
directory.
1
java -jar build/libs/cas.war --management.endpoints.jmx.unique-names="..."
cas.war
with an embedded server container and can be found in the build/libs
directory.
Deprecation status is ERROR
with a replacement setting: spring.jmx.unique-names
.
management.endpoints.migrate-legacy-ids=false
Whether to transparently migrate legacy endpoint IDs.
How can I configure this property?
CAS Property: management.endpoints.migrate-legacy-ids

When possible, properties should be stored in lower-case kebab format, such as cas.property-name=value
.
The only possible exception to this rule is when naming actuator endpoints; The name of the
actuator endpoints (i.e. ssoSessions
) MUST remain in camelCase mode.
.properties
files:
1
management.endpoints.migrate-legacy-ids=...
1
management:
endpoints:
migrate-legacy-ids: "..."
1
java -Dmanagement.endpoints.migrate-legacy-ids="..." -jar build/libs/cas.war
cas.war
with an embedded server container and can be found in the build/libs
directory. Note the placement of the system property which must be
specified before the CAS web application is launched.
1
2
3
export MANAGEMENT_ENDPOINTS_MIGRATE_LEGACY_IDS="..."
java -jar build/libs/cas.war
cas.war
with an embedded server container and can be found in the build/libs
directory.
1
java -jar build/libs/cas.war --management.endpoints.migrate-legacy-ids="..."
cas.war
with an embedded server container and can be found in the build/libs
directory.
management.endpoints.web.base-path=/actuator
Base path for Web endpoints. Relative to the servlet context path (server.servlet.context-path) or WebFlux base path (spring.webflux.base-path) when the management server is sharing the main server port. Relative to the management server base path (management.server.base-path) when a separate management server port (management.server.port) is configured.
org.springframework.boot.actuate.autoconfigure.endpoint.web.WebEndpointProperties.
CAS Property: management.endpoints.web.base-path

When possible, properties should be stored in lower-case kebab format, such as cas.property-name=value
.
The only possible exception to this rule is when naming actuator endpoints; The name of the
actuator endpoints (i.e. ssoSessions
) MUST remain in camelCase mode.
.properties
files:
1
management.endpoints.web.base-path=/actuator
1
management:
endpoints:
web:
base-path: "/actuator"
1
java -Dmanagement.endpoints.web.base-path="/actuator" -jar build/libs/cas.war
cas.war
with an embedded server container and can be found in the build/libs
directory. Note the placement of the system property which must be
specified before the CAS web application is launched.
1
2
3
export MANAGEMENT_ENDPOINTS_WEB_BASE_PATH="/actuator"
java -jar build/libs/cas.war
cas.war
with an embedded server container and can be found in the build/libs
directory.
1
java -jar build/libs/cas.war --management.endpoints.web.base-path="/actuator"
cas.war
with an embedded server container and can be found in the build/libs
directory.
management.endpoints.web.cors.allow-credentials=
Whether credentials are supported. When not set, credentials are not supported.
org.springframework.boot.actuate.autoconfigure.endpoint.web.CorsEndpointProperties.
CAS Property: management.endpoints.web.cors.allow-credentials

When possible, properties should be stored in lower-case kebab format, such as cas.property-name=value
.
The only possible exception to this rule is when naming actuator endpoints; The name of the
actuator endpoints (i.e. ssoSessions
) MUST remain in camelCase mode.
.properties
files:
1
management.endpoints.web.cors.allow-credentials=...
1
management:
endpoints:
web:
cors:
allow-credentials: "..."
1
java -Dmanagement.endpoints.web.cors.allow-credentials="..." -jar build/libs/cas.war
cas.war
with an embedded server container and can be found in the build/libs
directory. Note the placement of the system property which must be
specified before the CAS web application is launched.
1
2
3
export MANAGEMENT_ENDPOINTS_WEB_CORS_ALLOW_CREDENTIALS="..."
java -jar build/libs/cas.war
cas.war
with an embedded server container and can be found in the build/libs
directory.
1
java -jar build/libs/cas.war --management.endpoints.web.cors.allow-credentials="..."
cas.war
with an embedded server container and can be found in the build/libs
directory.
management.endpoints.web.cors.allowed-headers=
List of headers to allow in a request. '*' allows all headers.
org.springframework.boot.actuate.autoconfigure.endpoint.web.CorsEndpointProperties.
CAS Property: management.endpoints.web.cors.allowed-headers

When possible, properties should be stored in lower-case kebab format, such as cas.property-name=value
.
The only possible exception to this rule is when naming actuator endpoints; The name of the
actuator endpoints (i.e. ssoSessions
) MUST remain in camelCase mode.
.properties
files:
1
management.endpoints.web.cors.allowed-headers=...
1
management:
endpoints:
web:
cors:
allowed-headers: "..."
1
java -Dmanagement.endpoints.web.cors.allowed-headers="..." -jar build/libs/cas.war
cas.war
with an embedded server container and can be found in the build/libs
directory. Note the placement of the system property which must be
specified before the CAS web application is launched.
1
2
3
export MANAGEMENT_ENDPOINTS_WEB_CORS_ALLOWED_HEADERS="..."
java -jar build/libs/cas.war
cas.war
with an embedded server container and can be found in the build/libs
directory.
1
java -jar build/libs/cas.war --management.endpoints.web.cors.allowed-headers="..."
cas.war
with an embedded server container and can be found in the build/libs
directory.
management.endpoints.web.cors.allowed-methods=
List of methods to allow. '*' allows all methods. When not set, defaults to GET.
org.springframework.boot.actuate.autoconfigure.endpoint.web.CorsEndpointProperties.
CAS Property: management.endpoints.web.cors.allowed-methods

When possible, properties should be stored in lower-case kebab format, such as cas.property-name=value
.
The only possible exception to this rule is when naming actuator endpoints; The name of the
actuator endpoints (i.e. ssoSessions
) MUST remain in camelCase mode.
.properties
files:
1
management.endpoints.web.cors.allowed-methods=...
1
management:
endpoints:
web:
cors:
allowed-methods: "..."
1
java -Dmanagement.endpoints.web.cors.allowed-methods="..." -jar build/libs/cas.war
cas.war
with an embedded server container and can be found in the build/libs
directory. Note the placement of the system property which must be
specified before the CAS web application is launched.
1
2
3
export MANAGEMENT_ENDPOINTS_WEB_CORS_ALLOWED_METHODS="..."
java -jar build/libs/cas.war
cas.war
with an embedded server container and can be found in the build/libs
directory.
1
java -jar build/libs/cas.war --management.endpoints.web.cors.allowed-methods="..."
cas.war
with an embedded server container and can be found in the build/libs
directory.
management.endpoints.web.cors.allowed-origin-patterns=
List of origin patterns to allow. Unlike allowed origins which only supports '*', origin patterns are more flexible (for example 'https://*.example.com') and can be used when credentials are allowed. When no allowed origin patterns or allowed origins are set, CORS support is disabled.
org.springframework.boot.actuate.autoconfigure.endpoint.web.CorsEndpointProperties.
CAS Property: management.endpoints.web.cors.allowed-origin-patterns

When possible, properties should be stored in lower-case kebab format, such as cas.property-name=value
.
The only possible exception to this rule is when naming actuator endpoints; The name of the
actuator endpoints (i.e. ssoSessions
) MUST remain in camelCase mode.
.properties
files:
1
management.endpoints.web.cors.allowed-origin-patterns=...
1
management:
endpoints:
web:
cors:
allowed-origin-patterns: "..."
1
java -Dmanagement.endpoints.web.cors.allowed-origin-patterns="..." -jar build/libs/cas.war
cas.war
with an embedded server container and can be found in the build/libs
directory. Note the placement of the system property which must be
specified before the CAS web application is launched.
1
2
3
export MANAGEMENT_ENDPOINTS_WEB_CORS_ALLOWED_ORIGIN_PATTERNS="..."
java -jar build/libs/cas.war
cas.war
with an embedded server container and can be found in the build/libs
directory.
1
java -jar build/libs/cas.war --management.endpoints.web.cors.allowed-origin-patterns="..."
cas.war
with an embedded server container and can be found in the build/libs
directory.
management.endpoints.web.cors.allowed-origins=
List of origins to allow. '*' allows all origins. When credentials are allowed, '*' cannot be used and origin patterns should be configured instead. When no allowed origins or allowed origin patterns are set, CORS support is disabled.
org.springframework.boot.actuate.autoconfigure.endpoint.web.CorsEndpointProperties.
CAS Property: management.endpoints.web.cors.allowed-origins

When possible, properties should be stored in lower-case kebab format, such as cas.property-name=value
.
The only possible exception to this rule is when naming actuator endpoints; The name of the
actuator endpoints (i.e. ssoSessions
) MUST remain in camelCase mode.
.properties
files:
1
management.endpoints.web.cors.allowed-origins=...
1
management:
endpoints:
web:
cors:
allowed-origins: "..."
1
java -Dmanagement.endpoints.web.cors.allowed-origins="..." -jar build/libs/cas.war
cas.war
with an embedded server container and can be found in the build/libs
directory. Note the placement of the system property which must be
specified before the CAS web application is launched.
1
2
3
export MANAGEMENT_ENDPOINTS_WEB_CORS_ALLOWED_ORIGINS="..."
java -jar build/libs/cas.war
cas.war
with an embedded server container and can be found in the build/libs
directory.
1
java -jar build/libs/cas.war --management.endpoints.web.cors.allowed-origins="..."
cas.war
with an embedded server container and can be found in the build/libs
directory.
management.endpoints.web.cors.exposed-headers=
List of headers to include in a response.
org.springframework.boot.actuate.autoconfigure.endpoint.web.CorsEndpointProperties.
CAS Property: management.endpoints.web.cors.exposed-headers

When possible, properties should be stored in lower-case kebab format, such as cas.property-name=value
.
The only possible exception to this rule is when naming actuator endpoints; The name of the
actuator endpoints (i.e. ssoSessions
) MUST remain in camelCase mode.
.properties
files:
1
management.endpoints.web.cors.exposed-headers=...
1
management:
endpoints:
web:
cors:
exposed-headers: "..."
1
java -Dmanagement.endpoints.web.cors.exposed-headers="..." -jar build/libs/cas.war
cas.war
with an embedded server container and can be found in the build/libs
directory. Note the placement of the system property which must be
specified before the CAS web application is launched.
1
2
3
export MANAGEMENT_ENDPOINTS_WEB_CORS_EXPOSED_HEADERS="..."
java -jar build/libs/cas.war
cas.war
with an embedded server container and can be found in the build/libs
directory.
1
java -jar build/libs/cas.war --management.endpoints.web.cors.exposed-headers="..."
cas.war
with an embedded server container and can be found in the build/libs
directory.
management.endpoints.web.cors.max-age=1800s
How long the response from a pre-flight request can be cached by clients. If a duration suffix is not specified, seconds will be used.
org.springframework.boot.actuate.autoconfigure.endpoint.web.CorsEndpointProperties.
CAS Property: management.endpoints.web.cors.max-age

When possible, properties should be stored in lower-case kebab format, such as cas.property-name=value
.
The only possible exception to this rule is when naming actuator endpoints; The name of the
actuator endpoints (i.e. ssoSessions
) MUST remain in camelCase mode.
.properties
files:
1
management.endpoints.web.cors.max-age=1800s
1
management:
endpoints:
web:
cors:
max-age: "1800s"
1
java -Dmanagement.endpoints.web.cors.max-age="1800s" -jar build/libs/cas.war
cas.war
with an embedded server container and can be found in the build/libs
directory. Note the placement of the system property which must be
specified before the CAS web application is launched.
1
2
3
export MANAGEMENT_ENDPOINTS_WEB_CORS_MAX_AGE="1800s"
java -jar build/libs/cas.war
cas.war
with an embedded server container and can be found in the build/libs
directory.
1
java -jar build/libs/cas.war --management.endpoints.web.cors.max-age="1800s"
cas.war
with an embedded server container and can be found in the build/libs
directory.
management.endpoints.web.discovery.enabled=true
Whether the discovery page is enabled.
org.springframework.boot.actuate.autoconfigure.endpoint.web.WebEndpointProperties$Discovery.
CAS Property: management.endpoints.web.discovery.enabled

When possible, properties should be stored in lower-case kebab format, such as cas.property-name=value
.
The only possible exception to this rule is when naming actuator endpoints; The name of the
actuator endpoints (i.e. ssoSessions
) MUST remain in camelCase mode.
.properties
files:
1
management.endpoints.web.discovery.enabled=true
1
management:
endpoints:
web:
discovery:
enabled: "true"
1
java -Dmanagement.endpoints.web.discovery.enabled="true" -jar build/libs/cas.war
cas.war
with an embedded server container and can be found in the build/libs
directory. Note the placement of the system property which must be
specified before the CAS web application is launched.
1
2
3
export MANAGEMENT_ENDPOINTS_WEB_DISCOVERY_ENABLED="true"
java -jar build/libs/cas.war
cas.war
with an embedded server container and can be found in the build/libs
directory.
1
java -jar build/libs/cas.war --management.endpoints.web.discovery.enabled="true"
cas.war
with an embedded server container and can be found in the build/libs
directory.
management.endpoints.web.exposure.exclude=
Endpoint IDs that should be excluded or '*' for all.
org.springframework.boot.actuate.autoconfigure.endpoint.web.WebEndpointProperties$Exposure.
CAS Property: management.endpoints.web.exposure.exclude

When possible, properties should be stored in lower-case kebab format, such as cas.property-name=value
.
The only possible exception to this rule is when naming actuator endpoints; The name of the
actuator endpoints (i.e. ssoSessions
) MUST remain in camelCase mode.
.properties
files:
1
management.endpoints.web.exposure.exclude=...
1
management:
endpoints:
web:
exposure:
exclude: "..."
1
java -Dmanagement.endpoints.web.exposure.exclude="..." -jar build/libs/cas.war
cas.war
with an embedded server container and can be found in the build/libs
directory. Note the placement of the system property which must be
specified before the CAS web application is launched.
1
2
3
export MANAGEMENT_ENDPOINTS_WEB_EXPOSURE_EXCLUDE="..."
java -jar build/libs/cas.war
cas.war
with an embedded server container and can be found in the build/libs
directory.
1
java -jar build/libs/cas.war --management.endpoints.web.exposure.exclude="..."
cas.war
with an embedded server container and can be found in the build/libs
directory.
management.endpoints.web.exposure.include=health
Endpoint IDs that should be included or '*' for all.
org.springframework.boot.actuate.autoconfigure.endpoint.web.WebEndpointProperties$Exposure.
CAS Property: management.endpoints.web.exposure.include

When possible, properties should be stored in lower-case kebab format, such as cas.property-name=value
.
The only possible exception to this rule is when naming actuator endpoints; The name of the
actuator endpoints (i.e. ssoSessions
) MUST remain in camelCase mode.
.properties
files:
1
management.endpoints.web.exposure.include=health
1
management:
endpoints:
web:
exposure:
include: "["health"]"
1
java -Dmanagement.endpoints.web.exposure.include="["health"]" -jar build/libs/cas.war
cas.war
with an embedded server container and can be found in the build/libs
directory. Note the placement of the system property which must be
specified before the CAS web application is launched.
1
2
3
export MANAGEMENT_ENDPOINTS_WEB_EXPOSURE_INCLUDE="["health"]"
java -jar build/libs/cas.war
cas.war
with an embedded server container and can be found in the build/libs
directory.
1
java -jar build/libs/cas.war --management.endpoints.web.exposure.include="["health"]"
cas.war
with an embedded server container and can be found in the build/libs
directory.
management.endpoints.web.path-mapping=
Mapping between endpoint IDs and the path that should expose them.
org.springframework.boot.actuate.autoconfigure.endpoint.web.WebEndpointProperties.
CAS Property: management.endpoints.web.path-mapping

When possible, properties should be stored in lower-case kebab format, such as cas.property-name=value
.
The only possible exception to this rule is when naming actuator endpoints; The name of the
actuator endpoints (i.e. ssoSessions
) MUST remain in camelCase mode.
.properties
files:
1
management.endpoints.web.path-mapping=...
1
management:
endpoints:
web:
path-mapping: "..."
1
java -Dmanagement.endpoints.web.path-mapping="..." -jar build/libs/cas.war
cas.war
with an embedded server container and can be found in the build/libs
directory. Note the placement of the system property which must be
specified before the CAS web application is launched.
1
2
3
export MANAGEMENT_ENDPOINTS_WEB_PATH_MAPPING="..."
java -jar build/libs/cas.war
cas.war
with an embedded server container and can be found in the build/libs
directory.
1
java -jar build/libs/cas.war --management.endpoints.web.path-mapping="..."
cas.war
with an embedded server container and can be found in the build/libs
directory.
management.health.binders.enabled=true
Allows to enable/disable binder's' health indicators. If you want to disable health indicator completely, then set it to `false`.
How can I configure this property?
CAS Property: management.health.binders.enabled

When possible, properties should be stored in lower-case kebab format, such as cas.property-name=value
.
The only possible exception to this rule is when naming actuator endpoints; The name of the
actuator endpoints (i.e. ssoSessions
) MUST remain in camelCase mode.
.properties
files:
1
management.health.binders.enabled=true
1
management:
health:
binders:
enabled: "true"
1
java -Dmanagement.health.binders.enabled="true" -jar build/libs/cas.war
cas.war
with an embedded server container and can be found in the build/libs
directory. Note the placement of the system property which must be
specified before the CAS web application is launched.
1
2
3
export MANAGEMENT_HEALTH_BINDERS_ENABLED="true"
java -jar build/libs/cas.war
cas.war
with an embedded server container and can be found in the build/libs
directory.
1
java -jar build/libs/cas.war --management.health.binders.enabled="true"
cas.war
with an embedded server container and can be found in the build/libs
directory.
management.health.cassandra.enabled=true
Whether to enable Cassandra health check.
How can I configure this property?
CAS Property: management.health.cassandra.enabled

When possible, properties should be stored in lower-case kebab format, such as cas.property-name=value
.
The only possible exception to this rule is when naming actuator endpoints; The name of the
actuator endpoints (i.e. ssoSessions
) MUST remain in camelCase mode.
.properties
files:
1
management.health.cassandra.enabled=true
1
management:
health:
cassandra:
enabled: "true"
1
java -Dmanagement.health.cassandra.enabled="true" -jar build/libs/cas.war
cas.war
with an embedded server container and can be found in the build/libs
directory. Note the placement of the system property which must be
specified before the CAS web application is launched.
1
2
3
export MANAGEMENT_HEALTH_CASSANDRA_ENABLED="true"
java -jar build/libs/cas.war
cas.war
with an embedded server container and can be found in the build/libs
directory.
1
java -jar build/libs/cas.war --management.health.cassandra.enabled="true"
cas.war
with an embedded server container and can be found in the build/libs
directory.
management.health.couchbase.enabled=true
Whether to enable Couchbase health check.
How can I configure this property?
CAS Property: management.health.couchbase.enabled

When possible, properties should be stored in lower-case kebab format, such as cas.property-name=value
.
The only possible exception to this rule is when naming actuator endpoints; The name of the
actuator endpoints (i.e. ssoSessions
) MUST remain in camelCase mode.
.properties
files:
1
management.health.couchbase.enabled=true
1
management:
health:
couchbase:
enabled: "true"
1
java -Dmanagement.health.couchbase.enabled="true" -jar build/libs/cas.war
cas.war
with an embedded server container and can be found in the build/libs
directory. Note the placement of the system property which must be
specified before the CAS web application is launched.
1
2
3
export MANAGEMENT_HEALTH_COUCHBASE_ENABLED="true"
java -jar build/libs/cas.war
cas.war
with an embedded server container and can be found in the build/libs
directory.
1
java -jar build/libs/cas.war --management.health.couchbase.enabled="true"
cas.war
with an embedded server container and can be found in the build/libs
directory.
management.health.couchbase.timeout=1000ms
Timeout for getting the Bucket information from the server.
How can I configure this property?
CAS Property: management.health.couchbase.timeout

When possible, properties should be stored in lower-case kebab format, such as cas.property-name=value
.
The only possible exception to this rule is when naming actuator endpoints; The name of the
actuator endpoints (i.e. ssoSessions
) MUST remain in camelCase mode.
.properties
files:
1
management.health.couchbase.timeout=1000ms
1
management:
health:
couchbase:
timeout: "1000ms"
1
java -Dmanagement.health.couchbase.timeout="1000ms" -jar build/libs/cas.war
cas.war
with an embedded server container and can be found in the build/libs
directory. Note the placement of the system property which must be
specified before the CAS web application is launched.
1
2
3
export MANAGEMENT_HEALTH_COUCHBASE_TIMEOUT="1000ms"
java -jar build/libs/cas.war
cas.war
with an embedded server container and can be found in the build/libs
directory.
1
java -jar build/libs/cas.war --management.health.couchbase.timeout="1000ms"
cas.war
with an embedded server container and can be found in the build/libs
directory.
Deprecation status is ERROR
without a replacement setting.
management.health.db.enabled=true
Whether to enable database health check.
How can I configure this property?
CAS Property: management.health.db.enabled

When possible, properties should be stored in lower-case kebab format, such as cas.property-name=value
.
The only possible exception to this rule is when naming actuator endpoints; The name of the
actuator endpoints (i.e. ssoSessions
) MUST remain in camelCase mode.
.properties
files:
1
management.health.db.enabled=true
1
management:
health:
db:
enabled: "true"
1
java -Dmanagement.health.db.enabled="true" -jar build/libs/cas.war
cas.war
with an embedded server container and can be found in the build/libs
directory. Note the placement of the system property which must be
specified before the CAS web application is launched.
1
2
3
export MANAGEMENT_HEALTH_DB_ENABLED="true"
java -jar build/libs/cas.war
cas.war
with an embedded server container and can be found in the build/libs
directory.
1
java -jar build/libs/cas.war --management.health.db.enabled="true"
cas.war
with an embedded server container and can be found in the build/libs
directory.
management.health.db.ignore-routing-data-sources=false
Whether to ignore AbstractRoutingDataSources when creating database health indicators.
org.springframework.boot.actuate.autoconfigure.jdbc.DataSourceHealthIndicatorProperties.
CAS Property: management.health.db.ignore-routing-data-sources

When possible, properties should be stored in lower-case kebab format, such as cas.property-name=value
.
The only possible exception to this rule is when naming actuator endpoints; The name of the
actuator endpoints (i.e. ssoSessions
) MUST remain in camelCase mode.
.properties
files:
1
management.health.db.ignore-routing-data-sources=...
1
management:
health:
db:
ignore-routing-data-sources: "..."
1
java -Dmanagement.health.db.ignore-routing-data-sources="..." -jar build/libs/cas.war
cas.war
with an embedded server container and can be found in the build/libs
directory. Note the placement of the system property which must be
specified before the CAS web application is launched.
1
2
3
export MANAGEMENT_HEALTH_DB_IGNORE_ROUTING_DATA_SOURCES="..."
java -jar build/libs/cas.war
cas.war
with an embedded server container and can be found in the build/libs
directory.
1
java -jar build/libs/cas.war --management.health.db.ignore-routing-data-sources="..."
cas.war
with an embedded server container and can be found in the build/libs
directory.
management.health.defaults.enabled=true
Whether to enable default health indicators.
How can I configure this property?
CAS Property: management.health.defaults.enabled

When possible, properties should be stored in lower-case kebab format, such as cas.property-name=value
.
The only possible exception to this rule is when naming actuator endpoints; The name of the
actuator endpoints (i.e. ssoSessions
) MUST remain in camelCase mode.
.properties
files:
1
management.health.defaults.enabled=true
1
management:
health:
defaults:
enabled: "true"
1
java -Dmanagement.health.defaults.enabled="true" -jar build/libs/cas.war
cas.war
with an embedded server container and can be found in the build/libs
directory. Note the placement of the system property which must be
specified before the CAS web application is launched.
1
2
3
export MANAGEMENT_HEALTH_DEFAULTS_ENABLED="true"
java -jar build/libs/cas.war
cas.war
with an embedded server container and can be found in the build/libs
directory.
1
java -jar build/libs/cas.war --management.health.defaults.enabled="true"
cas.war
with an embedded server container and can be found in the build/libs
directory.
management.health.diskspace.enabled=true
Whether to enable disk space health check.
How can I configure this property?
CAS Property: management.health.diskspace.enabled

When possible, properties should be stored in lower-case kebab format, such as cas.property-name=value
.
The only possible exception to this rule is when naming actuator endpoints; The name of the
actuator endpoints (i.e. ssoSessions
) MUST remain in camelCase mode.
.properties
files:
1
management.health.diskspace.enabled=true
1
management:
health:
diskspace:
enabled: "true"
1
java -Dmanagement.health.diskspace.enabled="true" -jar build/libs/cas.war
cas.war
with an embedded server container and can be found in the build/libs
directory. Note the placement of the system property which must be
specified before the CAS web application is launched.
1
2
3
export MANAGEMENT_HEALTH_DISKSPACE_ENABLED="true"
java -jar build/libs/cas.war
cas.war
with an embedded server container and can be found in the build/libs
directory.
1
java -jar build/libs/cas.war --management.health.diskspace.enabled="true"
cas.war
with an embedded server container and can be found in the build/libs
directory.
management.health.diskspace.path=
Path used to compute the available disk space.
org.springframework.boot.actuate.autoconfigure.system.DiskSpaceHealthIndicatorProperties.
CAS Property: management.health.diskspace.path

When possible, properties should be stored in lower-case kebab format, such as cas.property-name=value
.
The only possible exception to this rule is when naming actuator endpoints; The name of the
actuator endpoints (i.e. ssoSessions
) MUST remain in camelCase mode.
.properties
files:
1
management.health.diskspace.path=...
1
management:
health:
diskspace:
path: "..."
1
java -Dmanagement.health.diskspace.path="..." -jar build/libs/cas.war
cas.war
with an embedded server container and can be found in the build/libs
directory. Note the placement of the system property which must be
specified before the CAS web application is launched.
1
2
3
export MANAGEMENT_HEALTH_DISKSPACE_PATH="..."
java -jar build/libs/cas.war
cas.war
with an embedded server container and can be found in the build/libs
directory.
1
java -jar build/libs/cas.war --management.health.diskspace.path="..."
cas.war
with an embedded server container and can be found in the build/libs
directory.
management.health.diskspace.threshold=10MB
Minimum disk space that should be available.
org.springframework.boot.actuate.autoconfigure.system.DiskSpaceHealthIndicatorProperties.
CAS Property: management.health.diskspace.threshold

When possible, properties should be stored in lower-case kebab format, such as cas.property-name=value
.
The only possible exception to this rule is when naming actuator endpoints; The name of the
actuator endpoints (i.e. ssoSessions
) MUST remain in camelCase mode.
.properties
files:
1
management.health.diskspace.threshold=10MB
1
management:
health:
diskspace:
threshold: "10MB"
1
java -Dmanagement.health.diskspace.threshold="10MB" -jar build/libs/cas.war
cas.war
with an embedded server container and can be found in the build/libs
directory. Note the placement of the system property which must be
specified before the CAS web application is launched.
1
2
3
export MANAGEMENT_HEALTH_DISKSPACE_THRESHOLD="10MB"
java -jar build/libs/cas.war
cas.war
with an embedded server container and can be found in the build/libs
directory.
1
java -jar build/libs/cas.war --management.health.diskspace.threshold="10MB"
cas.war
with an embedded server container and can be found in the build/libs
directory.
management.health.elasticsearch.enabled=true
Whether to enable Elasticsearch health check.
How can I configure this property?
CAS Property: management.health.elasticsearch.enabled

When possible, properties should be stored in lower-case kebab format, such as cas.property-name=value
.
The only possible exception to this rule is when naming actuator endpoints; The name of the
actuator endpoints (i.e. ssoSessions
) MUST remain in camelCase mode.
.properties
files:
1
management.health.elasticsearch.enabled=true
1
management:
health:
elasticsearch:
enabled: "true"
1
java -Dmanagement.health.elasticsearch.enabled="true" -jar build/libs/cas.war
cas.war
with an embedded server container and can be found in the build/libs
directory. Note the placement of the system property which must be
specified before the CAS web application is launched.
1
2
3
export MANAGEMENT_HEALTH_ELASTICSEARCH_ENABLED="true"
java -jar build/libs/cas.war
cas.war
with an embedded server container and can be found in the build/libs
directory.
1
java -jar build/libs/cas.war --management.health.elasticsearch.enabled="true"
cas.war
with an embedded server container and can be found in the build/libs
directory.
management.health.elasticsearch.indices=
Comma-separated index names.
How can I configure this property?
CAS Property: management.health.elasticsearch.indices

When possible, properties should be stored in lower-case kebab format, such as cas.property-name=value
.
The only possible exception to this rule is when naming actuator endpoints; The name of the
actuator endpoints (i.e. ssoSessions
) MUST remain in camelCase mode.
.properties
files:
1
management.health.elasticsearch.indices=...
1
management:
health:
elasticsearch:
indices: "..."
1
java -Dmanagement.health.elasticsearch.indices="..." -jar build/libs/cas.war
cas.war
with an embedded server container and can be found in the build/libs
directory. Note the placement of the system property which must be
specified before the CAS web application is launched.
1
2
3
export MANAGEMENT_HEALTH_ELASTICSEARCH_INDICES="..."
java -jar build/libs/cas.war
cas.war
with an embedded server container and can be found in the build/libs
directory.
1
java -jar build/libs/cas.war --management.health.elasticsearch.indices="..."
cas.war
with an embedded server container and can be found in the build/libs
directory.
Deprecation status is ERROR
without a replacement setting.
management.health.elasticsearch.response-timeout=
Time to wait for a response from the cluster.
How can I configure this property?
CAS Property: management.health.elasticsearch.response-timeout

When possible, properties should be stored in lower-case kebab format, such as cas.property-name=value
.
The only possible exception to this rule is when naming actuator endpoints; The name of the
actuator endpoints (i.e. ssoSessions
) MUST remain in camelCase mode.
.properties
files:
1
management.health.elasticsearch.response-timeout=...
1
management:
health:
elasticsearch:
response-timeout: "..."
1
java -Dmanagement.health.elasticsearch.response-timeout="..." -jar build/libs/cas.war
cas.war
with an embedded server container and can be found in the build/libs
directory. Note the placement of the system property which must be
specified before the CAS web application is launched.
1
2
3
export MANAGEMENT_HEALTH_ELASTICSEARCH_RESPONSE_TIMEOUT="..."
java -jar build/libs/cas.war
cas.war
with an embedded server container and can be found in the build/libs
directory.
1
java -jar build/libs/cas.war --management.health.elasticsearch.response-timeout="..."
cas.war
with an embedded server container and can be found in the build/libs
directory.
Deprecation status is ERROR
without a replacement setting.
management.health.influxdb.enabled=
How can I configure this property?
CAS Property: management.health.influxdb.enabled

When possible, properties should be stored in lower-case kebab format, such as cas.property-name=value
.
The only possible exception to this rule is when naming actuator endpoints; The name of the
actuator endpoints (i.e. ssoSessions
) MUST remain in camelCase mode.
.properties
files:
1
management.health.influxdb.enabled=...
1
management:
health:
influxdb:
enabled: "..."
1
java -Dmanagement.health.influxdb.enabled="..." -jar build/libs/cas.war
cas.war
with an embedded server container and can be found in the build/libs
directory. Note the placement of the system property which must be
specified before the CAS web application is launched.
1
2
3
export MANAGEMENT_HEALTH_INFLUXDB_ENABLED="..."
java -jar build/libs/cas.war
cas.war
with an embedded server container and can be found in the build/libs
directory.
1
java -jar build/libs/cas.war --management.health.influxdb.enabled="..."
cas.war
with an embedded server container and can be found in the build/libs
directory.
Deprecation status is ERROR
without a replacement setting.
management.health.jms.enabled=true
Whether to enable JMS health check.
How can I configure this property?
CAS Property: management.health.jms.enabled

When possible, properties should be stored in lower-case kebab format, such as cas.property-name=value
.
The only possible exception to this rule is when naming actuator endpoints; The name of the
actuator endpoints (i.e. ssoSessions
) MUST remain in camelCase mode.
.properties
files:
1
management.health.jms.enabled=true
1
management:
health:
jms:
enabled: "true"
1
java -Dmanagement.health.jms.enabled="true" -jar build/libs/cas.war
cas.war
with an embedded server container and can be found in the build/libs
directory. Note the placement of the system property which must be
specified before the CAS web application is launched.
1
2
3
export MANAGEMENT_HEALTH_JMS_ENABLED="true"
java -jar build/libs/cas.war
cas.war
with an embedded server container and can be found in the build/libs
directory.
1
java -jar build/libs/cas.war --management.health.jms.enabled="true"
cas.war
with an embedded server container and can be found in the build/libs
directory.
management.health.ldap.enabled=true
Whether to enable LDAP health check.
How can I configure this property?
CAS Property: management.health.ldap.enabled

When possible, properties should be stored in lower-case kebab format, such as cas.property-name=value
.
The only possible exception to this rule is when naming actuator endpoints; The name of the
actuator endpoints (i.e. ssoSessions
) MUST remain in camelCase mode.
.properties
files:
1
management.health.ldap.enabled=true
1
management:
health:
ldap:
enabled: "true"
1
java -Dmanagement.health.ldap.enabled="true" -jar build/libs/cas.war
cas.war
with an embedded server container and can be found in the build/libs
directory. Note the placement of the system property which must be
specified before the CAS web application is launched.
1
2
3
export MANAGEMENT_HEALTH_LDAP_ENABLED="true"
java -jar build/libs/cas.war
cas.war
with an embedded server container and can be found in the build/libs
directory.
1
java -jar build/libs/cas.war --management.health.ldap.enabled="true"
cas.war
with an embedded server container and can be found in the build/libs
directory.
management.health.livenessstate.enabled=false
Whether to enable liveness state health check.
How can I configure this property?
CAS Property: management.health.livenessstate.enabled

When possible, properties should be stored in lower-case kebab format, such as cas.property-name=value
.
The only possible exception to this rule is when naming actuator endpoints; The name of the
actuator endpoints (i.e. ssoSessions
) MUST remain in camelCase mode.
.properties
files:
1
management.health.livenessstate.enabled=...
1
management:
health:
livenessstate:
enabled: "..."
1
java -Dmanagement.health.livenessstate.enabled="..." -jar build/libs/cas.war
cas.war
with an embedded server container and can be found in the build/libs
directory. Note the placement of the system property which must be
specified before the CAS web application is launched.
1
2
3
export MANAGEMENT_HEALTH_LIVENESSSTATE_ENABLED="..."
java -jar build/libs/cas.war
cas.war
with an embedded server container and can be found in the build/libs
directory.
1
java -jar build/libs/cas.war --management.health.livenessstate.enabled="..."
cas.war
with an embedded server container and can be found in the build/libs
directory.
management.health.mail.enabled=true
Whether to enable Mail health check.
How can I configure this property?
CAS Property: management.health.mail.enabled

When possible, properties should be stored in lower-case kebab format, such as cas.property-name=value
.
The only possible exception to this rule is when naming actuator endpoints; The name of the
actuator endpoints (i.e. ssoSessions
) MUST remain in camelCase mode.
.properties
files:
1
management.health.mail.enabled=true
1
management:
health:
mail:
enabled: "true"
1
java -Dmanagement.health.mail.enabled="true" -jar build/libs/cas.war
cas.war
with an embedded server container and can be found in the build/libs
directory. Note the placement of the system property which must be
specified before the CAS web application is launched.
1
2
3
export MANAGEMENT_HEALTH_MAIL_ENABLED="true"
java -jar build/libs/cas.war
cas.war
with an embedded server container and can be found in the build/libs
directory.
1
java -jar build/libs/cas.war --management.health.mail.enabled="true"
cas.war
with an embedded server container and can be found in the build/libs
directory.
management.health.mongo.enabled=true
Whether to enable MongoDB health check.
How can I configure this property?
CAS Property: management.health.mongo.enabled

When possible, properties should be stored in lower-case kebab format, such as cas.property-name=value
.
The only possible exception to this rule is when naming actuator endpoints; The name of the
actuator endpoints (i.e. ssoSessions
) MUST remain in camelCase mode.
.properties
files:
1
management.health.mongo.enabled=true
1
management:
health:
mongo:
enabled: "true"
1
java -Dmanagement.health.mongo.enabled="true" -jar build/libs/cas.war
cas.war
with an embedded server container and can be found in the build/libs
directory. Note the placement of the system property which must be
specified before the CAS web application is launched.
1
2
3
export MANAGEMENT_HEALTH_MONGO_ENABLED="true"
java -jar build/libs/cas.war
cas.war
with an embedded server container and can be found in the build/libs
directory.
1
java -jar build/libs/cas.war --management.health.mongo.enabled="true"
cas.war
with an embedded server container and can be found in the build/libs
directory.
management.health.neo4j.enabled=true
Whether to enable Neo4j health check.
How can I configure this property?
CAS Property: management.health.neo4j.enabled

When possible, properties should be stored in lower-case kebab format, such as cas.property-name=value
.
The only possible exception to this rule is when naming actuator endpoints; The name of the
actuator endpoints (i.e. ssoSessions
) MUST remain in camelCase mode.
.properties
files:
1
management.health.neo4j.enabled=true
1
management:
health:
neo4j:
enabled: "true"
1
java -Dmanagement.health.neo4j.enabled="true" -jar build/libs/cas.war
cas.war
with an embedded server container and can be found in the build/libs
directory. Note the placement of the system property which must be
specified before the CAS web application is launched.
1
2
3
export MANAGEMENT_HEALTH_NEO4J_ENABLED="true"
java -jar build/libs/cas.war
cas.war
with an embedded server container and can be found in the build/libs
directory.
1
java -jar build/libs/cas.war --management.health.neo4j.enabled="true"
cas.war
with an embedded server container and can be found in the build/libs
directory.
management.health.ping.enabled=true
Whether to enable ping health check.
How can I configure this property?
CAS Property: management.health.ping.enabled

When possible, properties should be stored in lower-case kebab format, such as cas.property-name=value
.
The only possible exception to this rule is when naming actuator endpoints; The name of the
actuator endpoints (i.e. ssoSessions
) MUST remain in camelCase mode.
.properties
files:
1
management.health.ping.enabled=true
1
management:
health:
ping:
enabled: "true"
1
java -Dmanagement.health.ping.enabled="true" -jar build/libs/cas.war
cas.war
with an embedded server container and can be found in the build/libs
directory. Note the placement of the system property which must be
specified before the CAS web application is launched.
1
2
3
export MANAGEMENT_HEALTH_PING_ENABLED="true"
java -jar build/libs/cas.war
cas.war
with an embedded server container and can be found in the build/libs
directory.
1
java -jar build/libs/cas.war --management.health.ping.enabled="true"
cas.war
with an embedded server container and can be found in the build/libs
directory.
management.health.probes.enabled=false
Whether to enable liveness and readiness probes.
How can I configure this property?
CAS Property: management.health.probes.enabled

When possible, properties should be stored in lower-case kebab format, such as cas.property-name=value
.
The only possible exception to this rule is when naming actuator endpoints; The name of the
actuator endpoints (i.e. ssoSessions
) MUST remain in camelCase mode.
.properties
files:
1
management.health.probes.enabled=...
1
management:
health:
probes:
enabled: "..."
1
java -Dmanagement.health.probes.enabled="..." -jar build/libs/cas.war
cas.war
with an embedded server container and can be found in the build/libs
directory. Note the placement of the system property which must be
specified before the CAS web application is launched.
1
2
3
export MANAGEMENT_HEALTH_PROBES_ENABLED="..."
java -jar build/libs/cas.war
cas.war
with an embedded server container and can be found in the build/libs
directory.
1
java -jar build/libs/cas.war --management.health.probes.enabled="..."
cas.war
with an embedded server container and can be found in the build/libs
directory.
Deprecation status is WARNING
with a replacement setting: management.endpoint.health.probes.enabled
.
management.health.pubsub.enabled=true
Whether to enable the Pub/Sub health indicator when used with Spring Boot Actuator.
How can I configure this property?
CAS Property: management.health.pubsub.enabled

When possible, properties should be stored in lower-case kebab format, such as cas.property-name=value
.
The only possible exception to this rule is when naming actuator endpoints; The name of the
actuator endpoints (i.e. ssoSessions
) MUST remain in camelCase mode.
.properties
files:
1
management.health.pubsub.enabled=true
1
management:
health:
pubsub:
enabled: "true"
1
java -Dmanagement.health.pubsub.enabled="true" -jar build/libs/cas.war
cas.war
with an embedded server container and can be found in the build/libs
directory. Note the placement of the system property which must be
specified before the CAS web application is launched.
1
2
3
export MANAGEMENT_HEALTH_PUBSUB_ENABLED="true"
java -jar build/libs/cas.war
cas.war
with an embedded server container and can be found in the build/libs
directory.
1
java -jar build/libs/cas.war --management.health.pubsub.enabled="true"
cas.war
with an embedded server container and can be found in the build/libs
directory.
management.health.rabbit.enabled=true
Whether to enable RabbitMQ health check.
How can I configure this property?
CAS Property: management.health.rabbit.enabled

When possible, properties should be stored in lower-case kebab format, such as cas.property-name=value
.
The only possible exception to this rule is when naming actuator endpoints; The name of the
actuator endpoints (i.e. ssoSessions
) MUST remain in camelCase mode.
.properties
files:
1
management.health.rabbit.enabled=true
1
management:
health:
rabbit:
enabled: "true"
1
java -Dmanagement.health.rabbit.enabled="true" -jar build/libs/cas.war
cas.war
with an embedded server container and can be found in the build/libs
directory. Note the placement of the system property which must be
specified before the CAS web application is launched.
1
2
3
export MANAGEMENT_HEALTH_RABBIT_ENABLED="true"
java -jar build/libs/cas.war
cas.war
with an embedded server container and can be found in the build/libs
directory.
1
java -jar build/libs/cas.war --management.health.rabbit.enabled="true"
cas.war
with an embedded server container and can be found in the build/libs
directory.
management.health.readinessstate.enabled=false
Whether to enable readiness state health check.
How can I configure this property?
CAS Property: management.health.readinessstate.enabled

When possible, properties should be stored in lower-case kebab format, such as cas.property-name=value
.
The only possible exception to this rule is when naming actuator endpoints; The name of the
actuator endpoints (i.e. ssoSessions
) MUST remain in camelCase mode.
.properties
files:
1
management.health.readinessstate.enabled=...
1
management:
health:
readinessstate:
enabled: "..."
1
java -Dmanagement.health.readinessstate.enabled="..." -jar build/libs/cas.war
cas.war
with an embedded server container and can be found in the build/libs
directory. Note the placement of the system property which must be
specified before the CAS web application is launched.
1
2
3
export MANAGEMENT_HEALTH_READINESSSTATE_ENABLED="..."
java -jar build/libs/cas.war
cas.war
with an embedded server container and can be found in the build/libs
directory.
1
java -jar build/libs/cas.war --management.health.readinessstate.enabled="..."
cas.war
with an embedded server container and can be found in the build/libs
directory.
management.health.redis.enabled=true
Whether to enable Redis health check.
How can I configure this property?
CAS Property: management.health.redis.enabled

When possible, properties should be stored in lower-case kebab format, such as cas.property-name=value
.
The only possible exception to this rule is when naming actuator endpoints; The name of the
actuator endpoints (i.e. ssoSessions
) MUST remain in camelCase mode.
.properties
files:
1
management.health.redis.enabled=true
1
management:
health:
redis:
enabled: "true"
1
java -Dmanagement.health.redis.enabled="true" -jar build/libs/cas.war
cas.war
with an embedded server container and can be found in the build/libs
directory. Note the placement of the system property which must be
specified before the CAS web application is launched.
1
2
3
export MANAGEMENT_HEALTH_REDIS_ENABLED="true"
java -jar build/libs/cas.war
cas.war
with an embedded server container and can be found in the build/libs
directory.
1
java -jar build/libs/cas.war --management.health.redis.enabled="true"
cas.war
with an embedded server container and can be found in the build/libs
directory.
management.health.refresh.enabled=true
Enable the health endpoint for the refresh scope.
How can I configure this property?
CAS Property: management.health.refresh.enabled

When possible, properties should be stored in lower-case kebab format, such as cas.property-name=value
.
The only possible exception to this rule is when naming actuator endpoints; The name of the
actuator endpoints (i.e. ssoSessions
) MUST remain in camelCase mode.
.properties
files:
1
management.health.refresh.enabled=true
1
management:
health:
refresh:
enabled: "true"
1
java -Dmanagement.health.refresh.enabled="true" -jar build/libs/cas.war
cas.war
with an embedded server container and can be found in the build/libs
directory. Note the placement of the system property which must be
specified before the CAS web application is launched.
1
2
3
export MANAGEMENT_HEALTH_REFRESH_ENABLED="true"
java -jar build/libs/cas.war
cas.war
with an embedded server container and can be found in the build/libs
directory.
1
java -jar build/libs/cas.war --management.health.refresh.enabled="true"
cas.war
with an embedded server container and can be found in the build/libs
directory.
management.health.ssl.certificate-validity-warning-threshold=14d
If an SSL Certificate will be invalid within the time span defined by this threshold, it should trigger a warning.
org.springframework.boot.actuate.autoconfigure.ssl.SslHealthIndicatorProperties.
CAS Property: management.health.ssl.certificate-validity-warning-threshold

When possible, properties should be stored in lower-case kebab format, such as cas.property-name=value
.
The only possible exception to this rule is when naming actuator endpoints; The name of the
actuator endpoints (i.e. ssoSessions
) MUST remain in camelCase mode.
.properties
files:
1
management.health.ssl.certificate-validity-warning-threshold=14d
1
management:
health:
ssl:
certificate-validity-warning-threshold: "14d"
1
java -Dmanagement.health.ssl.certificate-validity-warning-threshold="14d" -jar build/libs/cas.war
cas.war
with an embedded server container and can be found in the build/libs
directory. Note the placement of the system property which must be
specified before the CAS web application is launched.
1
2
3
export MANAGEMENT_HEALTH_SSL_CERTIFICATE_VALIDITY_WARNING_THRESHOLD="14d"
java -jar build/libs/cas.war
cas.war
with an embedded server container and can be found in the build/libs
directory.
1
java -jar build/libs/cas.war --management.health.ssl.certificate-validity-warning-threshold="14d"
cas.war
with an embedded server container and can be found in the build/libs
directory.
management.health.ssl.enabled=true
Whether to enable SSL certificate health check.
How can I configure this property?
CAS Property: management.health.ssl.enabled

When possible, properties should be stored in lower-case kebab format, such as cas.property-name=value
.
The only possible exception to this rule is when naming actuator endpoints; The name of the
actuator endpoints (i.e. ssoSessions
) MUST remain in camelCase mode.
.properties
files:
1
management.health.ssl.enabled=true
1
management:
health:
ssl:
enabled: "true"
1
java -Dmanagement.health.ssl.enabled="true" -jar build/libs/cas.war
cas.war
with an embedded server container and can be found in the build/libs
directory. Note the placement of the system property which must be
specified before the CAS web application is launched.
1
2
3
export MANAGEMENT_HEALTH_SSL_ENABLED="true"
java -jar build/libs/cas.war
cas.war
with an embedded server container and can be found in the build/libs
directory.
1
java -jar build/libs/cas.war --management.health.ssl.enabled="true"
cas.war
with an embedded server container and can be found in the build/libs
directory.
management.health.zookeeper.enabled=true
Enable the health endpoint for zookeeper.
How can I configure this property?
CAS Property: management.health.zookeeper.enabled

When possible, properties should be stored in lower-case kebab format, such as cas.property-name=value
.
The only possible exception to this rule is when naming actuator endpoints; The name of the
actuator endpoints (i.e. ssoSessions
) MUST remain in camelCase mode.
.properties
files:
1
management.health.zookeeper.enabled=true
1
management:
health:
zookeeper:
enabled: "true"
1
java -Dmanagement.health.zookeeper.enabled="true" -jar build/libs/cas.war
cas.war
with an embedded server container and can be found in the build/libs
directory. Note the placement of the system property which must be
specified before the CAS web application is launched.
1
2
3
export MANAGEMENT_HEALTH_ZOOKEEPER_ENABLED="true"
java -jar build/libs/cas.war
cas.war
with an embedded server container and can be found in the build/libs
directory.
1
java -jar build/libs/cas.war --management.health.zookeeper.enabled="true"
cas.war
with an embedded server container and can be found in the build/libs
directory.
spring.security.user.name=user
Default user name.
CAS Property:
|
1 |
spring.security.user.name=user |
1
spring:
security:
user:
name: "user"
1
java -Dspring.security.user.name="user" -jar build/libs/cas.war
cas.war
with an embedded server container and can be found in the build/libs
directory. Note the placement of the system property which must be
specified before the CAS web application is launched.
1
2
3
export SPRING_SECURITY_USER_NAME="user"
java -jar build/libs/cas.war
cas.war
with an embedded server container and can be found in the build/libs
directory.
1
java -jar build/libs/cas.war --spring.security.user.name="user"
cas.war
with an embedded server container and can be found in the build/libs
directory.
spring.security.user.password=
Password for the default user name.
org.springframework.boot.autoconfigure.security.SecurityProperties$User.
CAS Property: spring.security.user.password

When possible, properties should be stored in lower-case kebab format, such as cas.property-name=value
.
The only possible exception to this rule is when naming actuator endpoints; The name of the
actuator endpoints (i.e. ssoSessions
) MUST remain in camelCase mode.
.properties
files:
1
spring.security.user.password=...
1
spring:
security:
user:
password: "..."
1
java -Dspring.security.user.password="..." -jar build/libs/cas.war
cas.war
with an embedded server container and can be found in the build/libs
directory. Note the placement of the system property which must be
specified before the CAS web application is launched.
1
2
3
export SPRING_SECURITY_USER_PASSWORD="..."
java -jar build/libs/cas.war
cas.war
with an embedded server container and can be found in the build/libs
directory.
1
java -jar build/libs/cas.war --spring.security.user.password="..."
cas.war
with an embedded server container and can be found in the build/libs
directory.
spring.security.user.roles=
Granted roles for the default user name.
org.springframework.boot.autoconfigure.security.SecurityProperties$User.
CAS Property: spring.security.user.roles

When possible, properties should be stored in lower-case kebab format, such as cas.property-name=value
.
The only possible exception to this rule is when naming actuator endpoints; The name of the
actuator endpoints (i.e. ssoSessions
) MUST remain in camelCase mode.
.properties
files:
1
spring.security.user.roles=...
1
spring:
security:
user:
roles: "..."
1
java -Dspring.security.user.roles="..." -jar build/libs/cas.war
cas.war
with an embedded server container and can be found in the build/libs
directory. Note the placement of the system property which must be
specified before the CAS web application is launched.
1
2
3
export SPRING_SECURITY_USER_ROLES="..."
java -jar build/libs/cas.war
cas.war
with an embedded server container and can be found in the build/libs
directory.
1
java -jar build/libs/cas.war --spring.security.user.roles="..."
cas.war
with an embedded server container and can be found in the build/libs
directory.
For basic authentication, the default username is casuser
. The password may be automatically generated at startup and displayed in CAS logs if it is left undefined in CAS settings. Additional sources may also be defined that would authenticate the request via JAAS, LDAP, JDBC, etc.
This option allows you to define a static list of users, passwords along with their role in a JSON file.
The JSON file should be formatted as follows:
1
2
3
4
5
6
7
[
{
"username": "casuser",
"password": "{sha512}<hashed-password>",
"authorities": [ "ROLE_ADMIN" ]
}
]
Supported password encoding schemes are:
{sha512}
, {sha256}
, {bcrypt}
,
{noop}
, {pbkdf2}
, {scrypt}
,
{argon2}
.
Once endpoints are enabled and exposed, the security of all provided endpoints is handled by the Spring Security project. Protection and access to each endpoint is controlled via CAS settings individually such that you may decide a specific security level and method of authentication for each endpoint independently.
- If CAS is configured to NOT enforce endpoint security rules, then all endpoints are considered sensitive and require authentication, typically handled via basic authentication with master credentials defined in CAS settings.
- If CAS is configured to enforce endpoint security rules, then each endpoint may be tagged with a specific security rule allowing access via authorized IP addresses, basic credentials, roles and attributes, etc.

There is a special endpoint named defaults
which serves as a shortcut that
controls the security of all endpoints, if left undefined in CAS settings.
To enable additional logging, configure the log4j configuration file to add the following levels:
1
2
3
4
5
6
7
8
<Logger name="org.pac4j" level="debug" additivity="false">
<AppenderRef ref="console" />
<AppenderRef ref="file" />
</Logger>
<Logger name="org.springframework.security" level="debug" additivity="false">
<AppenderRef ref="console" />
<AppenderRef ref="file" />
</Logger>
Specification Versions
The following specification versions are recognized and implemented by Apereo CAS.
3.0.3
The current CAS protocol specification is 3.0.3
. The actual protocol
specification is available here, which is hereby implemented by
the Apereo CAS Server as the official reference implementation. It’s mainly a capture of the most
common enhancements built on top of the CAS protocol revision 2.0
. Among other features, the most
noticeable update between versions 2.0
and 3.0
is the ability to return the authentication/user
attributes through the new /p3/serviceValidate
endpoint.
2.0
The version 2.0
protocol specification is available at CAS-Protocol-Specification.
Troubleshooting
To enable additional logging, configure the log4j configuration file to add the following levels:
1
2
3
4
5
6
...
<Logger name="PROTOCOL_MESSAGE" level="debug" additivity="false">
<AppenderRef ref="casConsole"/>
<AppenderRef ref="casFile"/>
</Logger>
...
Webflow Diagram
Proxy Webflow Diagram
One of the most powerful feature of the CAS protocol is the ability for a CAS service to act as a proxy for another CAS service, transmitting the user identity.
Other Protocols
Even if the primary goal of the CAS server is to implement the CAS protocol, other protocols are also supported as extensions:
Delegated Authentication
Using the CAS protocol, the CAS server can also be configured to delegate the authentication to another CAS server.